Class acl:L3ACE (ABSTRACT)

Class ID:9525
Class Label: Layer 3 ACE
Encrypted: false - Exportable: true - Persistent: true - Configurable: true - Subject to Quota: Disabled - Abstraction Layer: Concrete Model
Write Access: [admin]
Read Access: [admin]
Creatable/Deletable: derived (see Container Mos for details)
Semantic Scope: Fabric
Semantic Scope Evaluation Rule: Subclasses
Monitoring Policy Source: Parent
Monitoring Flags : [ IsObservable: false, HasStats: false, HasFaults: false, HasHealth: false, HasEventRules: false ]

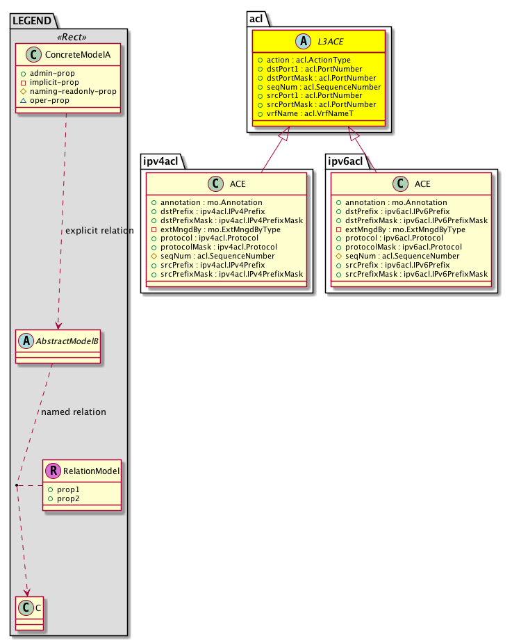
L3 ACE MO

Naming Rules


DN FORMAT: 

                


Diagram

Sub Mos: ipv4acl:ACE, ipv6acl:ACE,


Inheritance
[V] acl:L3ACE  L3 ACE MO
 ├
[V] ipv4acl:ACE  IPv4 ACE
 ├
[V] ipv6acl:ACE  IPv6 ACE


Events
                


Faults
                


Fsms
                


Properties Summary
Defined in: acl:L3ACE
acl:ActionType
          scalar:Enum8
action  (acl:L3ACE:action)
           The action required when the condition is met.
acl:PortNumber
          scalar:Uint16
dstPort1  (acl:L3ACE:dstPort1)
           Destination Port
acl:PortNumber
          scalar:Uint16
dstPortMask  (acl:L3ACE:dstPortMask)
           Destination Port Mask
acl:SequenceNumber
          scalar:Uint32
seqNum  (acl:L3ACE:seqNum)
           An ISIS link-state packet sequence number.
acl:PortNumber
          scalar:Uint16
srcPort1  (acl:L3ACE:srcPort1)
           Source Port
acl:PortNumber
          scalar:Uint16
srcPortMask  (acl:L3ACE:srcPortMask)
           Source Port Mask
acl:VrfNameT
          string:Basic
vrfName  (acl:L3ACE:vrfName)
           The VRF name. This name can be up to 64 alphanumeric characters.
Defined in: mo:TopProps
mo:ModificationChildAction
          scalar:Bitmask32
childAction  (mo:TopProps:childAction)
           Delete or ignore. For internal use only.
reference:BinRef dn  (mo:TopProps:dn)
           A tag or metadata is a non-hierarchical keyword or term assigned to the fabric module.
reference:BinRN rn  (mo:TopProps:rn)
           Identifies an object from its siblings within the context of its parent object. The distinguished name contains a sequence of relative names.
mo:ModificationStatus
          scalar:Bitmask32
status  (mo:TopProps:status)
           The upgrade status. This property is for internal use only.
Properties Detail

action

Type: acl:ActionType
Primitive Type: scalar:Enum8

Units: null
Encrypted: false
Access: admin
Category: TopLevelRegular
Property Validators:
    Comments:
The action required when the condition is met.
Constants
invalid 0 invalid NO COMMENTS
permit 1 permit NO COMMENTS
deny 2 deny NO COMMENTS
copy 3 copy NO COMMENTS
divert 4 divert NO COMMENTS
redirect 5 redirect NO COMMENTS
DEFAULT invalid(0) invalid NO COMMENTS





childAction

Type: mo:ModificationChildAction
Primitive Type: scalar:Bitmask32

Units: null
Encrypted: false
Access: implicit
Category: TopLevelChildAction
    Comments:
Delete or ignore. For internal use only.
Constants
deleteAll 16384u deleteAll NO COMMENTS
ignore 4096u ignore NO COMMENTS
deleteNonPresent 8192u deleteNonPresent NO COMMENTS
DEFAULT 0 --- This type is used to





dn

Type: reference:BinRef

Units: null
Encrypted: false
Access: implicit
Category: TopLevelDn
    Comments:
A tag or metadata is a non-hierarchical keyword or term assigned to the fabric module.



dstPort1

Type: acl:PortNumber
Primitive Type: scalar:Uint16

Units: null
Encrypted: false
Access: admin
Category: TopLevelRegular
Property Validators:
    Comments:
Destination Port
Constants
echo 7 echo NO COMMENTS
discard 9 discard NO COMMENTS
daytime 13 daytime NO COMMENTS
chargen 19 chargen NO COMMENTS
ftp-data 20 ftp-data NO COMMENTS
ftp 21 ftp NO COMMENTS
telnet 23 telnet NO COMMENTS
smtp 25 smtp NO COMMENTS
time 37 time NO COMMENTS
nameserver 42 nameserver NO COMMENTS
whois 43 whois NO COMMENTS
tacacs 49 tacacs NO COMMENTS
domain 53 domain NO COMMENTS
bootps 67 bootps NO COMMENTS
bootpc 68 bootpc NO COMMENTS
tftp 69 tftp NO COMMENTS
gopher 70 gopher NO COMMENTS
finger 79 finger NO COMMENTS
www 80 www NO COMMENTS
hostname 101 hostname NO COMMENTS
pop2 109 pop2 NO COMMENTS
pop3 110 pop3 NO COMMENTS
sunrpc 111 sunrpc NO COMMENTS
ident 113 ident NO COMMENTS
nntp 119 nntp NO COMMENTS
ntp 123 ntp NO COMMENTS
netbios-ns 137 netbios-ns NO COMMENTS
netbios-dgm 138 netbios-dgm NO COMMENTS
netbios-ss 139 netbios-ss NO COMMENTS
snmp 161 snmp NO COMMENTS
snmptrap 162 snmptrap NO COMMENTS
xdmcp 177 xdmcp NO COMMENTS
bgp 179 bgp NO COMMENTS
irc 194 irc NO COMMENTS
dnsix 195 dnsix NO COMMENTS
mobile-ip 434 mobile-ip NO COMMENTS
pim-auto-rp 496 pim-auto-rp NO COMMENTS
isakmp 500 isakmp NO COMMENTS
biff 512 biff NO COMMENTS
exec 512 exec NO COMMENTS
login 513 login NO COMMENTS
who 513 who NO COMMENTS
cmd 514 cmd NO COMMENTS
syslog 514 syslog NO COMMENTS
lpd 515 lpd NO COMMENTS
talk 517 talk NO COMMENTS
rip 520 rip NO COMMENTS
uucp 540 uucp NO COMMENTS
klogin 543 klogin NO COMMENTS
kshell 544 kshell NO COMMENTS
drip 3949 drip NO COMMENTS
non500-isakmp 4500 non500-isakmp NO COMMENTS
defaultValue 0 --- NO COMMENTS





dstPortMask

Type: acl:PortNumber
Primitive Type: scalar:Uint16

Units: null
Encrypted: false
Access: admin
Category: TopLevelRegular
Property Validators:
    Comments:
Destination Port Mask
Constants
echo 7 echo NO COMMENTS
discard 9 discard NO COMMENTS
daytime 13 daytime NO COMMENTS
chargen 19 chargen NO COMMENTS
ftp-data 20 ftp-data NO COMMENTS
ftp 21 ftp NO COMMENTS
telnet 23 telnet NO COMMENTS
smtp 25 smtp NO COMMENTS
time 37 time NO COMMENTS
nameserver 42 nameserver NO COMMENTS
whois 43 whois NO COMMENTS
tacacs 49 tacacs NO COMMENTS
domain 53 domain NO COMMENTS
bootps 67 bootps NO COMMENTS
bootpc 68 bootpc NO COMMENTS
tftp 69 tftp NO COMMENTS
gopher 70 gopher NO COMMENTS
finger 79 finger NO COMMENTS
www 80 www NO COMMENTS
hostname 101 hostname NO COMMENTS
pop2 109 pop2 NO COMMENTS
pop3 110 pop3 NO COMMENTS
sunrpc 111 sunrpc NO COMMENTS
ident 113 ident NO COMMENTS
nntp 119 nntp NO COMMENTS
ntp 123 ntp NO COMMENTS
netbios-ns 137 netbios-ns NO COMMENTS
netbios-dgm 138 netbios-dgm NO COMMENTS
netbios-ss 139 netbios-ss NO COMMENTS
snmp 161 snmp NO COMMENTS
snmptrap 162 snmptrap NO COMMENTS
xdmcp 177 xdmcp NO COMMENTS
bgp 179 bgp NO COMMENTS
irc 194 irc NO COMMENTS
dnsix 195 dnsix NO COMMENTS
mobile-ip 434 mobile-ip NO COMMENTS
pim-auto-rp 496 pim-auto-rp NO COMMENTS
isakmp 500 isakmp NO COMMENTS
biff 512 biff NO COMMENTS
exec 512 exec NO COMMENTS
login 513 login NO COMMENTS
who 513 who NO COMMENTS
cmd 514 cmd NO COMMENTS
syslog 514 syslog NO COMMENTS
lpd 515 lpd NO COMMENTS
talk 517 talk NO COMMENTS
rip 520 rip NO COMMENTS
uucp 540 uucp NO COMMENTS
klogin 543 klogin NO COMMENTS
kshell 544 kshell NO COMMENTS
drip 3949 drip NO COMMENTS
non500-isakmp 4500 non500-isakmp NO COMMENTS
defaultValue 0 --- NO COMMENTS





rn

Type: reference:BinRN

Units: null
Encrypted: false
Access: implicit
Category: TopLevelRn
    Comments:
Identifies an object from its siblings within the context of its parent object. The distinguished name contains a sequence of relative names.



seqNum

Type: acl:SequenceNumber
Primitive Type: scalar:Uint32

Units: null
Encrypted: false
Access: admin
Category: TopLevelRegular
Property Validators:
    Range:  min: (long)0l  max: (long)4294967295l
    Comments:
An ISIS link-state packet sequence number.



srcPort1

Type: acl:PortNumber
Primitive Type: scalar:Uint16

Units: null
Encrypted: false
Access: admin
Category: TopLevelRegular
Property Validators:
    Comments:
Source Port
Constants
echo 7 echo NO COMMENTS
discard 9 discard NO COMMENTS
daytime 13 daytime NO COMMENTS
chargen 19 chargen NO COMMENTS
ftp-data 20 ftp-data NO COMMENTS
ftp 21 ftp NO COMMENTS
telnet 23 telnet NO COMMENTS
smtp 25 smtp NO COMMENTS
time 37 time NO COMMENTS
nameserver 42 nameserver NO COMMENTS
whois 43 whois NO COMMENTS
tacacs 49 tacacs NO COMMENTS
domain 53 domain NO COMMENTS
bootps 67 bootps NO COMMENTS
bootpc 68 bootpc NO COMMENTS
tftp 69 tftp NO COMMENTS
gopher 70 gopher NO COMMENTS
finger 79 finger NO COMMENTS
www 80 www NO COMMENTS
hostname 101 hostname NO COMMENTS
pop2 109 pop2 NO COMMENTS
pop3 110 pop3 NO COMMENTS
sunrpc 111 sunrpc NO COMMENTS
ident 113 ident NO COMMENTS
nntp 119 nntp NO COMMENTS
ntp 123 ntp NO COMMENTS
netbios-ns 137 netbios-ns NO COMMENTS
netbios-dgm 138 netbios-dgm NO COMMENTS
netbios-ss 139 netbios-ss NO COMMENTS
snmp 161 snmp NO COMMENTS
snmptrap 162 snmptrap NO COMMENTS
xdmcp 177 xdmcp NO COMMENTS
bgp 179 bgp NO COMMENTS
irc 194 irc NO COMMENTS
dnsix 195 dnsix NO COMMENTS
mobile-ip 434 mobile-ip NO COMMENTS
pim-auto-rp 496 pim-auto-rp NO COMMENTS
isakmp 500 isakmp NO COMMENTS
biff 512 biff NO COMMENTS
exec 512 exec NO COMMENTS
login 513 login NO COMMENTS
who 513 who NO COMMENTS
cmd 514 cmd NO COMMENTS
syslog 514 syslog NO COMMENTS
lpd 515 lpd NO COMMENTS
talk 517 talk NO COMMENTS
rip 520 rip NO COMMENTS
uucp 540 uucp NO COMMENTS
klogin 543 klogin NO COMMENTS
kshell 544 kshell NO COMMENTS
drip 3949 drip NO COMMENTS
non500-isakmp 4500 non500-isakmp NO COMMENTS
defaultValue 0 --- NO COMMENTS





srcPortMask

Type: acl:PortNumber
Primitive Type: scalar:Uint16

Units: null
Encrypted: false
Access: admin
Category: TopLevelRegular
Property Validators:
    Comments:
Source Port Mask
Constants
echo 7 echo NO COMMENTS
discard 9 discard NO COMMENTS
daytime 13 daytime NO COMMENTS
chargen 19 chargen NO COMMENTS
ftp-data 20 ftp-data NO COMMENTS
ftp 21 ftp NO COMMENTS
telnet 23 telnet NO COMMENTS
smtp 25 smtp NO COMMENTS
time 37 time NO COMMENTS
nameserver 42 nameserver NO COMMENTS
whois 43 whois NO COMMENTS
tacacs 49 tacacs NO COMMENTS
domain 53 domain NO COMMENTS
bootps 67 bootps NO COMMENTS
bootpc 68 bootpc NO COMMENTS
tftp 69 tftp NO COMMENTS
gopher 70 gopher NO COMMENTS
finger 79 finger NO COMMENTS
www 80 www NO COMMENTS
hostname 101 hostname NO COMMENTS
pop2 109 pop2 NO COMMENTS
pop3 110 pop3 NO COMMENTS
sunrpc 111 sunrpc NO COMMENTS
ident 113 ident NO COMMENTS
nntp 119 nntp NO COMMENTS
ntp 123 ntp NO COMMENTS
netbios-ns 137 netbios-ns NO COMMENTS
netbios-dgm 138 netbios-dgm NO COMMENTS
netbios-ss 139 netbios-ss NO COMMENTS
snmp 161 snmp NO COMMENTS
snmptrap 162 snmptrap NO COMMENTS
xdmcp 177 xdmcp NO COMMENTS
bgp 179 bgp NO COMMENTS
irc 194 irc NO COMMENTS
dnsix 195 dnsix NO COMMENTS
mobile-ip 434 mobile-ip NO COMMENTS
pim-auto-rp 496 pim-auto-rp NO COMMENTS
isakmp 500 isakmp NO COMMENTS
biff 512 biff NO COMMENTS
exec 512 exec NO COMMENTS
login 513 login NO COMMENTS
who 513 who NO COMMENTS
cmd 514 cmd NO COMMENTS
syslog 514 syslog NO COMMENTS
lpd 515 lpd NO COMMENTS
talk 517 talk NO COMMENTS
rip 520 rip NO COMMENTS
uucp 540 uucp NO COMMENTS
klogin 543 klogin NO COMMENTS
kshell 544 kshell NO COMMENTS
drip 3949 drip NO COMMENTS
non500-isakmp 4500 non500-isakmp NO COMMENTS
defaultValue 0 --- NO COMMENTS





status

Type: mo:ModificationStatus
Primitive Type: scalar:Bitmask32

Units: null
Encrypted: false
Access: implicit
Category: TopLevelStatus
    Comments:
The upgrade status. This property is for internal use only.
Constants
created 2u created In a setter method: specifies that an object should be created. An error is returned if the object already exists.
In the return value of a setter method: indicates that an object has been created.
modified 4u modified In a setter method: specifies that an object should be modified
In the return value of a setter method: indicates that an object has been modified.
deleted 8u deleted In a setter method: specifies that an object should be deleted.
In the return value of a setter method: indicates that an object has been deleted.
DEFAULT 0 --- This type controls the life cycle of objects passed in the XML API.

When used in a setter method (such as configConfMo), the ModificationStatus specifies whether an object should be created, modified, deleted or removed.
In the return value of a setter method, the ModificationStatus indicates the actual operation that was performed. For example, the ModificationStatus is set to "created" if the object was created. The ModificationStatus is not set if the object was neither created, modified, deleted or removed.

When invoking a setter method, the ModificationStatus is optional:
If a setter method such as configConfMo is invoked and the ModificationStatus is not set, the system automatically determines if the object should be created or modified.






vrfName

Type: acl:VrfNameT
Primitive Type: string:Basic

Units: null
Encrypted: false
Access: admin
Category: TopLevelRegular
Property Validators:
    Range:  min: "0"  max: "512"
    Comments:
The VRF name. This name can be up to 64 alphanumeric characters.