Class acllog:DropRecord (ABSTRACT)

Class ID:8596
Class Label: Acl Drop Record
Encrypted: false - Exportable: false - Persistent: true - Configurable: false - Subject to Quota: Disabled - Abstraction Layer: Concrete Model
Write Access: [NON CONFIGURABLE]
Read Access: [admin]
Creatable/Deletable: no (see Container Mos for details)
Semantic Scope: Fabric
Semantic Scope Evaluation Rule: Subclasses
Monitoring Policy Source: Parent
Monitoring Flags : [ IsObservable: true, HasStats: true, HasFaults: true, HasHealth: true, HasEventRules: false ]



Naming Rules


DN FORMAT: 

                


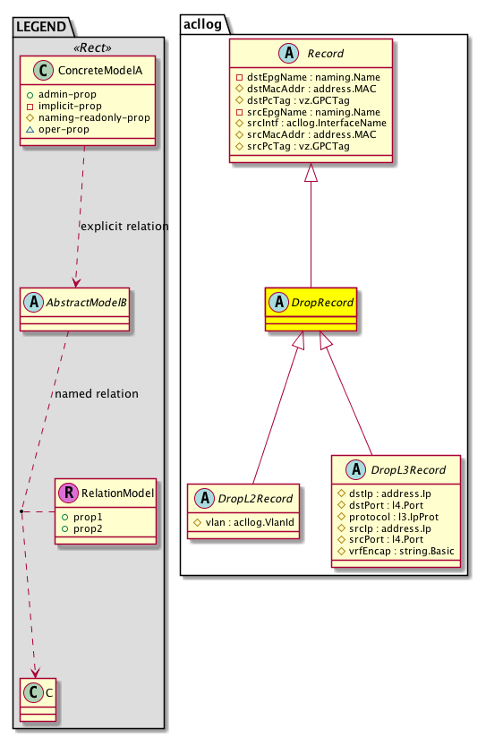
Diagram

Super Mo: acllog:Record,
Sub Mos: acllog:DropL2Record, acllog:DropL3Record,


Inheritance
[V] acllog:Record  A specific log entry in the Log
 ├
[V] acllog:DropRecord 
 
 ├
[V] acllog:DropL2Record 
 
 
 ├
[V] acllog:DropL2Flow 
 
 
 ├
[V] acllog:DropL2Pkt 
 
 ├
[V] acllog:DropL3Record 
 
 
 ├
[V] acllog:DropL3Flow 
 
 
 ├
[V] acllog:DropL3Pkt 


Stat Counters
scalar:Uint64 COUNTER: acllog:FlowCounter:hitscount(hits)
           Hits Counter
          Comments: Flow Record Counter


Stats
[V] acllog:DropRecord 
 ├
[V] acllog:FlowCounter15min A class that represents the most current statistics for Flow Record Counter in a 15 minute sampling interval. This class updates every 5 minutes.
 ├
[V] acllog:FlowCounter1d A class that represents the most current statistics for Flow Record Counter in a 1 day sampling interval. This class updates every hour.
 ├
[V] acllog:FlowCounter1h A class that represents the most current statistics for Flow Record Counter in a 1 hour sampling interval. This class updates every 15 minutes.
 ├
[V] acllog:FlowCounter1mo A class that represents the most current statistics for Flow Record Counter in a 1 month sampling interval. This class updates every day.
 ├
[V] acllog:FlowCounter1qtr A class that represents the most current statistics for Flow Record Counter in a 1 quarter sampling interval. This class updates every day.
 ├
[V] acllog:FlowCounter1w A class that represents the most current statistics for Flow Record Counter in a 1 week sampling interval. This class updates every day.
 ├
[V] acllog:FlowCounter1year A class that represents the most current statistics for Flow Record Counter in a 1 year sampling interval. This class updates every day.
 ├
[V] acllog:FlowCounter5min A class that represents the most current statistics for Flow Record Counter in a 5 minute sampling interval. This class updates every 10 seconds.
 ├
[V] acllog:FlowCounterAg15min A class that represents the most current aggregated statistics for Flow Record Counter in a 15 minute sampling interval. This class updates every 5 minutes.
 ├
[V] acllog:FlowCounterAg1d A class that represents the most current aggregated statistics for Flow Record Counter in a 1 day sampling interval. This class updates every hour.
 ├
[V] acllog:FlowCounterAg1h A class that represents the most current aggregated statistics for Flow Record Counter in a 1 hour sampling interval. This class updates every 15 minutes.
 ├
[V] acllog:FlowCounterAg1mo A class that represents the most current aggregated statistics for Flow Record Counter in a 1 month sampling interval. This class updates every day.
 ├
[V] acllog:FlowCounterAg1qtr A class that represents the most current aggregated statistics for Flow Record Counter in a 1 quarter sampling interval. This class updates every day.
 ├
[V] acllog:FlowCounterAg1w A class that represents the most current aggregated statistics for Flow Record Counter in a 1 week sampling interval. This class updates every day.
 ├
[V] acllog:FlowCounterAg1year A class that represents the most current aggregated statistics for Flow Record Counter in a 1 year sampling interval. This class updates every day.
 ├
[V] acllog:FlowCounterAgHist15min A class that represents historical aggregated statistics for Flow Record Counter in a 15 minute sampling interval. This class updates every 5 minutes.
 ├
[V] acllog:FlowCounterAgHist1d A class that represents historical aggregated statistics for Flow Record Counter in a 1 day sampling interval. This class updates every hour.
 ├
[V] acllog:FlowCounterAgHist1h A class that represents historical aggregated statistics for Flow Record Counter in a 1 hour sampling interval. This class updates every 15 minutes.
 ├
[V] acllog:FlowCounterAgHist1mo A class that represents historical aggregated statistics for Flow Record Counter in a 1 month sampling interval. This class updates every day.
 ├
[V] acllog:FlowCounterAgHist1qtr A class that represents historical aggregated statistics for Flow Record Counter in a 1 quarter sampling interval. This class updates every day.
 ├
[V] acllog:FlowCounterAgHist1w A class that represents historical aggregated statistics for Flow Record Counter in a 1 week sampling interval. This class updates every day.
 ├
[V] acllog:FlowCounterAgHist1year A class that represents historical aggregated statistics for Flow Record Counter in a 1 year sampling interval. This class updates every day.
 ├
[V] acllog:FlowCounterHist15min A class that represents historical statistics for Flow Record Counter in a 15 minute sampling interval. This class updates every 5 minutes.
 ├
[V] acllog:FlowCounterHist1d A class that represents historical statistics for Flow Record Counter in a 1 day sampling interval. This class updates every hour.
 ├
[V] acllog:FlowCounterHist1h A class that represents historical statistics for Flow Record Counter in a 1 hour sampling interval. This class updates every 15 minutes.
 ├
[V] acllog:FlowCounterHist1mo A class that represents historical statistics for Flow Record Counter in a 1 month sampling interval. This class updates every day.
 ├
[V] acllog:FlowCounterHist1qtr A class that represents historical statistics for Flow Record Counter in a 1 quarter sampling interval. This class updates every day.
 ├
[V] acllog:FlowCounterHist1w A class that represents historical statistics for Flow Record Counter in a 1 week sampling interval. This class updates every day.
 ├
[V] acllog:FlowCounterHist1year A class that represents historical statistics for Flow Record Counter in a 1 year sampling interval. This class updates every day.
 ├
[V] acllog:FlowCounterHist5min A class that represents historical statistics for Flow Record Counter in a 5 minute sampling interval. This class updates every 10 seconds.


Events
                


Faults
                


Fsms
                


Properties Summary
Defined in: acllog:Record
naming:Name
          string:Basic
dstEpgName  (acllog:Record:dstEpgName)
           NO COMMENTS
address:MAC dstMacAddr  (acllog:Record:dstMacAddr)
          
vz:GPCTag
          scalar:Uint32
dstPcTag  (acllog:Record:dstPcTag)
           NO COMMENTS
naming:Name
          string:Basic
srcEpgName  (acllog:Record:srcEpgName)
           NO COMMENTS
acllog:InterfaceName
          string:Basic
srcIntf  (acllog:Record:srcIntf)
          
address:MAC srcMacAddr  (acllog:Record:srcMacAddr)
          
vz:GPCTag
          scalar:Uint32
srcPcTag  (acllog:Record:srcPcTag)
           NO COMMENTS
Defined in: mo:TopProps
mo:ModificationChildAction
          scalar:Bitmask32
childAction  (mo:TopProps:childAction)
           Delete or ignore. For internal use only.
reference:BinRef dn  (mo:TopProps:dn)
           A tag or metadata is a non-hierarchical keyword or term assigned to the fabric module.
reference:BinRN rn  (mo:TopProps:rn)
           Identifies an object from its siblings within the context of its parent object. The distinguished name contains a sequence of relative names.
mo:ModificationStatus
          scalar:Bitmask32
status  (mo:TopProps:status)
           The upgrade status. This property is for internal use only.
Properties Detail

childAction

Type: mo:ModificationChildAction
Primitive Type: scalar:Bitmask32

Units: null
Encrypted: false
Access: implicit
Category: TopLevelChildAction
    Comments:
Delete or ignore. For internal use only.
Constants
deleteAll 16384u deleteAll NO COMMENTS
ignore 4096u ignore NO COMMENTS
deleteNonPresent 8192u deleteNonPresent NO COMMENTS
DEFAULT 0 --- This type is used to





dn

Type: reference:BinRef

Units: null
Encrypted: false
Access: implicit
Category: TopLevelDn
    Comments:
A tag or metadata is a non-hierarchical keyword or term assigned to the fabric module.



dstEpgName

Type: naming:Name
Primitive Type: string:Basic

Units: null
Encrypted: false
Access: implicit
Category: TopLevelRegular
    Comments:
NO COMMENTS



dstMacAddr

Type: address:MAC

Units: null
Encrypted: false
Access: create
Category: TopLevelRegular
    Comments:



dstPcTag

Type: vz:GPCTag
Primitive Type: scalar:Uint32

Units: null
Encrypted: false
Access: create
Category: TopLevelRegular
    Comments:
NO COMMENTS
Constants
any 0u any NO COMMENTS
DEFAULT 0 --- A shorthand for GroupPolicyClassTag: A tag that is used to identify and classify a particular group of resources/end-points for policy enforcement purposes





rn

Type: reference:BinRN

Units: null
Encrypted: false
Access: implicit
Category: TopLevelRn
    Comments:
Identifies an object from its siblings within the context of its parent object. The distinguished name contains a sequence of relative names.



srcEpgName

Type: naming:Name
Primitive Type: string:Basic

Units: null
Encrypted: false
Access: implicit
Category: TopLevelRegular
    Comments:
NO COMMENTS



srcIntf

Type: acllog:InterfaceName
Primitive Type: string:Basic

Units: null
Encrypted: false
Access: create
Category: TopLevelRegular
    Comments:



srcMacAddr

Type: address:MAC

Units: null
Encrypted: false
Access: create
Category: TopLevelRegular
    Comments:



srcPcTag

Type: vz:GPCTag
Primitive Type: scalar:Uint32

Units: null
Encrypted: false
Access: create
Category: TopLevelRegular
    Comments:
NO COMMENTS
Constants
any 0u any NO COMMENTS
DEFAULT 0 --- A shorthand for GroupPolicyClassTag: A tag that is used to identify and classify a particular group of resources/end-points for policy enforcement purposes





status

Type: mo:ModificationStatus
Primitive Type: scalar:Bitmask32

Units: null
Encrypted: false
Access: implicit
Category: TopLevelStatus
    Comments:
The upgrade status. This property is for internal use only.
Constants
created 2u created In a setter method: specifies that an object should be created. An error is returned if the object already exists.
In the return value of a setter method: indicates that an object has been created.
modified 4u modified In a setter method: specifies that an object should be modified
In the return value of a setter method: indicates that an object has been modified.
deleted 8u deleted In a setter method: specifies that an object should be deleted.
In the return value of a setter method: indicates that an object has been deleted.
DEFAULT 0 --- This type controls the life cycle of objects passed in the XML API.

When used in a setter method (such as configConfMo), the ModificationStatus specifies whether an object should be created, modified, deleted or removed.
In the return value of a setter method, the ModificationStatus indicates the actual operation that was performed. For example, the ModificationStatus is set to "created" if the object was created. The ModificationStatus is not set if the object was neither created, modified, deleted or removed.

When invoking a setter method, the ModificationStatus is optional:
If a setter method such as configConfMo is invoked and the ModificationStatus is not set, the system automatically determines if the object should be created or modified.