Class adcom:ARwi (ABSTRACT)

Class ID:1627
Class Label: Abstract Replica Wire Impression
Encrypted: false - Exportable: true - Persistent: true - Configurable: true - Subject to Quota: Disabled - Abstraction Layer: Concrete Model
Write Access: []
Read Access: []
Creatable/Deletable: derived (see Container Mos for details)
Semantic Scope: None
Semantic Scope Evaluation Rule: Subclasses
Monitoring Policy Source: Parent
Monitoring Flags : [ IsObservable: false, HasStats: false, HasFaults: false, HasHealth: false, HasEventRules: false ]

This is generated and used only by internal processes.

Naming Rules


DN FORMAT: 

                


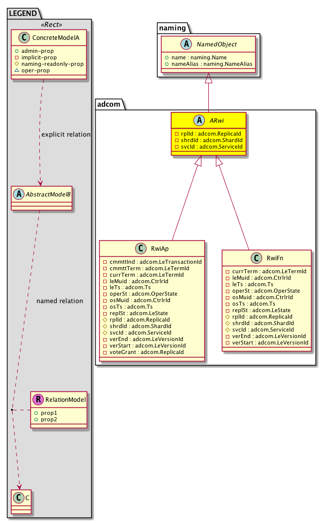
Diagram

Super Mo: naming:NamedObject,
Sub Mos: adcom:RwiAp, adcom:RwiFn,


Inheritance
[V] naming:NamedObject An abstract base class for an object that contains a name.
 ├
[V] adcom:ARwi This is generated and used only by internal processes.
 
 ├
[V] adcom:RwiAp This is generated and used only by internal processes.
 
 ├
[V] adcom:RwiFn This is generated and used only by internal processes.


Events
                


Faults
                


Fsms
                


Properties Summary
Defined in: adcom:ARwi
adcom:ReplicaId
          scalar:UByte
rplId  (adcom:ARwi:rplId)
           This is generated and used only by internal processes.
adcom:ShardId
          scalar:UByte
shrdId  (adcom:ARwi:shrdId)
           This is generated and used only by internal processes.
adcom:ServiceId
          proc:ServiceId
svcId  (adcom:ARwi:svcId)
           This is generated and used only by internal processes.
Defined in: naming:NamedObject
naming:Name
          string:Basic
name  (naming:NamedObject:name)
           The name of the object.
naming:NameAlias
          string:Basic
nameAlias  (naming:NamedObject:nameAlias)
           NO COMMENTS
Defined in: mo:TopProps
mo:ModificationChildAction
          scalar:Bitmask32
childAction  (mo:TopProps:childAction)
           Delete or ignore. For internal use only.
reference:BinRef dn  (mo:TopProps:dn)
           A tag or metadata is a non-hierarchical keyword or term assigned to the fabric module.
reference:BinRN rn  (mo:TopProps:rn)
           Identifies an object from its siblings within the context of its parent object. The distinguished name contains a sequence of relative names.
mo:ModificationStatus
          scalar:Bitmask32
status  (mo:TopProps:status)
           The upgrade status. This property is for internal use only.
Properties Detail

childAction

Type: mo:ModificationChildAction
Primitive Type: scalar:Bitmask32

Units: null
Encrypted: false
Access: implicit
Category: TopLevelChildAction
    Comments:
Delete or ignore. For internal use only.
Constants
deleteAll 16384u deleteAll NO COMMENTS
ignore 4096u ignore NO COMMENTS
deleteNonPresent 8192u deleteNonPresent NO COMMENTS
DEFAULT 0 --- This type is used to





dn

Type: reference:BinRef

Units: null
Encrypted: false
Access: implicit
Category: TopLevelDn
    Comments:
A tag or metadata is a non-hierarchical keyword or term assigned to the fabric module.



name

Type: naming:Name
Primitive Type: string:Basic

Like: naming:Named:name
Units: null
Encrypted: false
Access: admin
Category: TopLevelRegular
Property Validators:
    Range:  min: "0"  max: "16"
        Allowed Chars:
            Regex: [a-zA-Z0-9_.:-]+
    Comments:
The name of the object.



nameAlias

Type: naming:NameAlias
Primitive Type: string:Basic

Units: null
Encrypted: false
Access: admin
Category: TopLevelRegular
Property Validators:
    Range:  min: "0"  max: "63"
        Allowed Chars:
            Regex: [a-zA-Z0-9_.-]+
    Comments:
NO COMMENTS



rn

Type: reference:BinRN

Units: null
Encrypted: false
Access: implicit
Category: TopLevelRn
    Comments:
Identifies an object from its siblings within the context of its parent object. The distinguished name contains a sequence of relative names.



rplId

Type: adcom:ReplicaId
Primitive Type: scalar:UByte

Units: null
Encrypted: false
Access: implicit
Category: TopLevelRegular
    Comments:
This is generated and used only by internal processes.
Constants
undefined 0 Undefined NO COMMENTS
local 127 Local NO COMMENTS
DEFAULT undefined(0) Undefined NO COMMENTS





shrdId

Type: adcom:ShardId
Primitive Type: scalar:UByte

Units: null
Encrypted: false
Access: implicit
Category: TopLevelRegular
    Comments:
This is generated and used only by internal processes.
Constants
undefined 0 Undefined NO COMMENTS
local 255 Local NO COMMENTS
DEFAULT undefined(0) Undefined NO COMMENTS





status

Type: mo:ModificationStatus
Primitive Type: scalar:Bitmask32

Units: null
Encrypted: false
Access: implicit
Category: TopLevelStatus
    Comments:
The upgrade status. This property is for internal use only.
Constants
created 2u created In a setter method: specifies that an object should be created. An error is returned if the object already exists.
In the return value of a setter method: indicates that an object has been created.
modified 4u modified In a setter method: specifies that an object should be modified
In the return value of a setter method: indicates that an object has been modified.
deleted 8u deleted In a setter method: specifies that an object should be deleted.
In the return value of a setter method: indicates that an object has been deleted.
DEFAULT 0 --- This type controls the life cycle of objects passed in the XML API.

When used in a setter method (such as configConfMo), the ModificationStatus specifies whether an object should be created, modified, deleted or removed.
In the return value of a setter method, the ModificationStatus indicates the actual operation that was performed. For example, the ModificationStatus is set to "created" if the object was created. The ModificationStatus is not set if the object was neither created, modified, deleted or removed.

When invoking a setter method, the ModificationStatus is optional:
If a setter method such as configConfMo is invoked and the ModificationStatus is not set, the system automatically determines if the object should be created or modified.






svcId

Type: adcom:ServiceId
Primitive Type: proc:ServiceId

Units: null
Encrypted: false
Access: implicit
Category: TopLevelRegular
    Comments:
This is generated and used only by internal processes.
Constants
none 0u None NO COMMENTS
ifc_observer 10u --- NO COMMENTS
ifc_dbgr 11u --- NO COMMENTS
ifc_observerelem 12u --- NO COMMENTS
ifc_dbgrelem 13u --- NO COMMENTS
ifc_vmmmgr 14u --- NO COMMENTS
ifc_nxosmock 15u --- NO COMMENTS
ifc_bootmgr 16u --- NO COMMENTS
ifc_appliancedirector 17u --- NO COMMENTS
ifc_adrelay 18u --- NO COMMENTS
ifc_ospaagent 19u --- NO COMMENTS
ifc_clid 1u --- NO COMMENTS
ifc_vleafelem 20u --- NO COMMENTS
ifc_dhcpd 21u --- NO COMMENTS
ifc_scripthandler 22u --- NO COMMENTS
ifc_idmgr 23u --- NO COMMENTS
ifc_ospaelem 24u --- NO COMMENTS
ifc_osh 25u --- NO COMMENTS
ifc_opflexagent 26u --- NO COMMENTS
ifc_opflexelem 27u --- NO COMMENTS
ifc_confelem 28u --- NO COMMENTS
ifc_vtap 29u --- NO COMMENTS
ifc_controller 2u --- NO COMMENTS
ifc_snmpd 30u --- NO COMMENTS
ifc_opflexp 31u --- NO COMMENTS
ifc_analytics 32u --- NO COMMENTS
ifc_policydist 33u --- NO COMMENTS
ifc_plgnhandler 34u --- NO COMMENTS
ifc_domainmgr 35u --- NO COMMENTS
ifc_licensemgr 36u --- NO COMMENTS
ifc_platformmgr 38u --- NO COMMENTS
ifc_edmgr 39u --- NO COMMENTS
ifc_eventmgr 3u --- NO COMMENTS
ifc_extxmlapi 4u --- NO COMMENTS
ifc_policyelem 5u --- NO COMMENTS
ifc_policymgr 6u --- NO COMMENTS
ifc_reader 7u --- NO COMMENTS
ifc_ae 8u --- NO COMMENTS
ifc_topomgr 9u --- NO COMMENTS
DEFAULT none(0u) None NO COMMENTS