Class adepg:ASvr (ABSTRACT)

Class ID:12623
Class Label: Abstract auth server
Encrypted: true - Exportable: false - Persistent: true - Configurable: false - Subject to Quota: Disabled - Abstraction Layer: Concrete Model
Write Access: [NON CONFIGURABLE]
Read Access: [admin]
Creatable/Deletable: derived (see Container Mos for details)
Semantic Scope: Infra
Semantic Scope Evaluation Rule: Subclasses
Monitoring Policy Source: Parent
Monitoring Flags : [ IsObservable: false, HasStats: false, HasFaults: false, HasHealth: false, HasEventRules: false ]

NO COMMENTS

Naming Rules


DN FORMAT: 

                


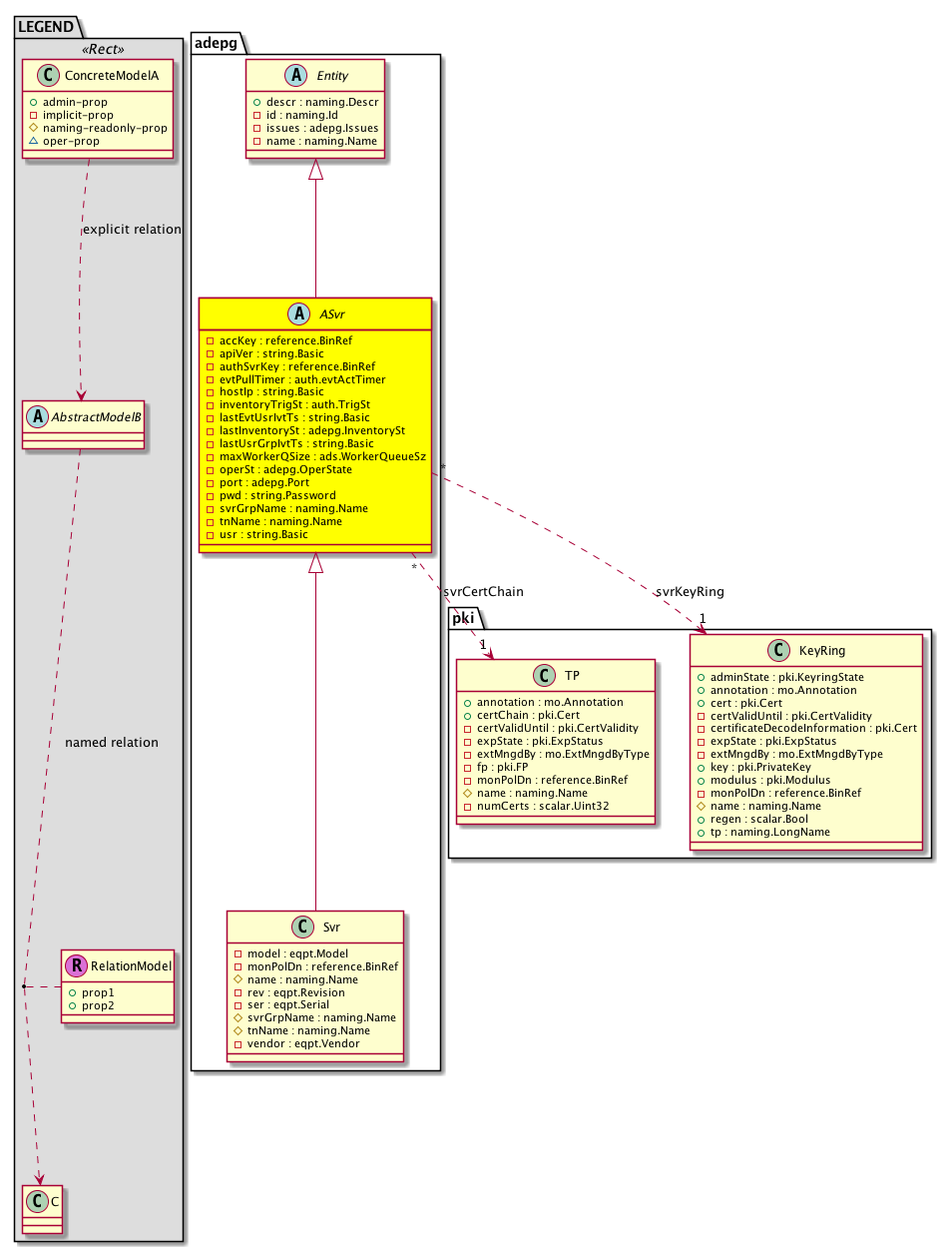
Diagram

Super Mo: adepg:Entity,
Sub Mos: adepg:Svr,
Relations To: pki:TP, pki:KeyRing,
Relations: adepg:RsSvrCertChain, adepg:RsSvrKeyRing,


Inheritance
[V] naming:NamedObject An abstract base class for an object that contains a name.
 ├
[V] naming:NamedIdentifiedObject An abstract base class for an object that contains a name and ID.
 
 ├
[V] adepg:Entity 
 
 
 ├
[V] adepg:ASvr 
 
 
 
 ├
[V] adepg:Svr  This is profile object corresponding to ISE. The AD-related state retrieved from the ISE Controller is kept here.


Events
                


Faults
                


Fsms
                


Properties Summary
Defined in: adepg:ASvr
reference:BinRef accKey  (adepg:ASvr:accKey)
           Access profile
string:Basic apiVer  (adepg:ASvr:apiVer)
           Version of Controller API
reference:BinRef authSvrKey  (adepg:ASvr:authSvrKey)
           authSvr Key
auth:evtActTimer
          scalar:Uint16
evtPullTimer  (adepg:ASvr:evtPullTimer)
           Event Timers
string:Basic hostIp  (adepg:ASvr:hostIp)
           Controller name, ip and port info
auth:TrigSt
          scalar:Enum8
inventoryTrigSt  (adepg:ASvr:inventoryTrigSt)
           Manual trigger state of inventory sync
string:Basic lastEvtUsrIvtTs  (adepg:ASvr:lastEvtUsrIvtTs)
           NO COMMENTS
adepg:InventorySt
          scalar:Enum8
lastInventorySt  (adepg:ASvr:lastInventorySt)
           Last inventory pull status, timestamps
string:Basic lastUsrGrpIvtTs  (adepg:ASvr:lastUsrGrpIvtTs)
           NO COMMENTS
ads:WorkerQueueSz
          scalar:Uint16
maxWorkerQSize  (adepg:ASvr:maxWorkerQSize)
           Max Doer-to-worker queue size
adepg:OperState
          scalar:Enum8
operSt  (adepg:ASvr:operSt)
           The runtime state of the object or policy.
adepg:Port
          scalar:Uint16
port  (adepg:ASvr:port)
           The service port number for the LDAP service.
string:Password pwd  (adepg:ASvr:pwd)
           The system user password.
naming:Name
          string:Basic
svrGrpName  (adepg:ASvr:svrGrpName)
           SvrGroup name
naming:Name
          string:Basic
tnName  (adepg:ASvr:tnName)
           Tenant name
string:Basic usr  (adepg:ASvr:usr)
           The user account profile user name.
Defined in: adepg:Entity
naming:Descr
          string:Basic
descr  (adepg:Entity:descr)
           The description of this configuration item.
naming:Id
          scalar:Uint64
id  (adepg:Entity:id)
           Overrides:naming:NamedIdentifiedObject:id
           An object identifier.
adepg:Issues
          scalar:Bitmask64
issues  (adepg:Entity:issues)
           General Issues It captures various issues happened to the Entity.
naming:Name
          string:Basic
name  (adepg:Entity:name)
           Overrides:naming:NamedObject:name
           The name of the object.
Defined in: naming:NamedObject
naming:NameAlias
          string:Basic
nameAlias  (naming:NamedObject:nameAlias)
           NO COMMENTS
Defined in: mo:TopProps
mo:ModificationChildAction
          scalar:Bitmask32
childAction  (mo:TopProps:childAction)
           Delete or ignore. For internal use only.
reference:BinRef dn  (mo:TopProps:dn)
           A tag or metadata is a non-hierarchical keyword or term assigned to the fabric module.
reference:BinRN rn  (mo:TopProps:rn)
           Identifies an object from its siblings within the context of its parent object. The distinguished name contains a sequence of relative names.
mo:ModificationStatus
          scalar:Bitmask32
status  (mo:TopProps:status)
           The upgrade status. This property is for internal use only.
Properties Detail

accKey

Type: reference:BinRef

Units: null
Encrypted: false
Access: implicit
Category: TopLevelRegular
    Comments:
Access profile



apiVer

Type: string:Basic

Units: null
Encrypted: false
Access: implicit
Category: TopLevelRegular
    Comments:
Version of Controller API



authSvrKey

Type: reference:BinRef

Units: null
Encrypted: false
Access: implicit
Category: TopLevelRegular
    Comments:
authSvr Key



childAction

Type: mo:ModificationChildAction
Primitive Type: scalar:Bitmask32

Units: null
Encrypted: false
Access: implicit
Category: TopLevelChildAction
    Comments:
Delete or ignore. For internal use only.
Constants
deleteAll 16384u deleteAll NO COMMENTS
ignore 4096u ignore NO COMMENTS
deleteNonPresent 8192u deleteNonPresent NO COMMENTS
DEFAULT 0 --- This type is used to





descr

Type: naming:Descr
Primitive Type: string:Basic

Like: naming:Described:descr
Units: null
Encrypted: false
Access: admin
Category: TopLevelRegular
    Comments:
The description of this configuration item.



dn

Type: reference:BinRef

Units: null
Encrypted: false
Access: implicit
Category: TopLevelDn
    Comments:
A tag or metadata is a non-hierarchical keyword or term assigned to the fabric module.



evtPullTimer

Type: auth:evtActTimer
Primitive Type: scalar:Uint16

Units: null
Encrypted: false
Access: implicit
Category: TopLevelRegular
    Comments:
Event Timers
Constants
defaultValue 30 --- NO COMMENTS





hostIp

Type: string:Basic

Units: null
Encrypted: false
Access: implicit
Category: TopLevelRegular
    Comments:
Controller name, ip and port info



id

Type: naming:Id
Primitive Type: scalar:Uint64

Overrides:naming:NamedIdentifiedObject:id
Units: null Encrypted: false Access: implicit Category: TopLevelRegular
    Comments:
An object identifier.



inventoryTrigSt

Type: auth:TrigSt
Primitive Type: scalar:Enum8

Units: null
Encrypted: false
Access: implicit
Category: TopLevelRegular
    Comments:
Manual trigger state of inventory sync
Constants
triggered 0 triggered NO COMMENTS
untriggered 1 untriggered NO COMMENTS
DEFAULT untriggered(1) untriggered NO COMMENTS





issues

Type: adepg:Issues
Primitive Type: scalar:Bitmask64

Units: null
Encrypted: false
Access: implicit
Category: TopLevelRegular
    Comments:
General Issues It captures various issues happened to the Entity.
Constants
none 0x0ull None NO COMMENTS
connection-fault 0x1ull Failed to connect to external Identity server NO COMMENTS
DEFAULT none(0x0ull) None NO COMMENTS





lastEvtUsrIvtTs

Type: string:Basic

Units: null
Encrypted: false
Access: implicit
Category: TopLevelRegular
    Comments:
NO COMMENTS



lastInventorySt

Type: adepg:InventorySt
Primitive Type: scalar:Enum8

Units: null
Encrypted: false
Access: implicit
Category: TopLevelRegular
    Comments:
Last inventory pull status, timestamps
Constants
completed 0 Completed NO COMMENTS
partial 1 Partially Completed NO COMMENTS
failed 2 Failed NO COMMENTS
completedex 3 Completed with exception NO COMMENTS
DEFAULT completed(0) Completed NO COMMENTS





lastUsrGrpIvtTs

Type: string:Basic

Units: null
Encrypted: false
Access: implicit
Category: TopLevelRegular
    Comments:
NO COMMENTS



maxWorkerQSize

Type: ads:WorkerQueueSz
Primitive Type: scalar:Uint16

Units: null
Encrypted: false
Access: implicit
Category: TopLevelRegular
    Comments:
Max Doer-to-worker queue size
Constants
defaultQueueSize 300 Default Worker Queue Size NO COMMENTS
DEFAULT defaultQueueSize(300) Default Worker Queue Size NO COMMENTS





name

Type: naming:Name
Primitive Type: string:Basic

Overrides:naming:NamedObject:name
Units: null Encrypted: false Access: implicit Category: TopLevelRegular
    Comments:
The name of the object.



nameAlias

Type: naming:NameAlias
Primitive Type: string:Basic

Units: null
Encrypted: false
Access: admin
Category: TopLevelRegular
    Comments:
NO COMMENTS



operSt

Type: adepg:OperState
Primitive Type: scalar:Enum8

Units: null
Encrypted: false
Access: implicit
Category: TopLevelRegular
    Comments:
The runtime state of the object or policy.
Constants
unknown 0 Unknown NO COMMENTS
online 1 Online NO COMMENTS
offline 2 Offline NO COMMENTS
deallocated 3 Deallocated NO COMMENTS
DEFAULT unknown(0) Unknown NO COMMENTS





port

Type: adepg:Port
Primitive Type: scalar:Uint16

Units: null
Encrypted: false
Access: implicit
Category: TopLevelRegular
    Comments:
The service port number for the LDAP service.
Constants
defaultValue 0 --- NO COMMENTS





pwd

Type: string:Password

Units: null
Encrypted: true
Access: implicit
Category: TopLevelRegular
    Comments:
The system user password.



rn

Type: reference:BinRN

Units: null
Encrypted: false
Access: implicit
Category: TopLevelRn
    Comments:
Identifies an object from its siblings within the context of its parent object. The distinguished name contains a sequence of relative names.



status

Type: mo:ModificationStatus
Primitive Type: scalar:Bitmask32

Units: null
Encrypted: false
Access: implicit
Category: TopLevelStatus
    Comments:
The upgrade status. This property is for internal use only.
Constants
created 2u created In a setter method: specifies that an object should be created. An error is returned if the object already exists.
In the return value of a setter method: indicates that an object has been created.
modified 4u modified In a setter method: specifies that an object should be modified
In the return value of a setter method: indicates that an object has been modified.
deleted 8u deleted In a setter method: specifies that an object should be deleted.
In the return value of a setter method: indicates that an object has been deleted.
DEFAULT 0 --- This type controls the life cycle of objects passed in the XML API.

When used in a setter method (such as configConfMo), the ModificationStatus specifies whether an object should be created, modified, deleted or removed.
In the return value of a setter method, the ModificationStatus indicates the actual operation that was performed. For example, the ModificationStatus is set to "created" if the object was created. The ModificationStatus is not set if the object was neither created, modified, deleted or removed.

When invoking a setter method, the ModificationStatus is optional:
If a setter method such as configConfMo is invoked and the ModificationStatus is not set, the system automatically determines if the object should be created or modified.






svrGrpName

Type: naming:Name
Primitive Type: string:Basic

Units: null
Encrypted: false
Access: implicit
Category: TopLevelRegular
    Comments:
SvrGroup name



tnName

Type: naming:Name
Primitive Type: string:Basic

Units: null
Encrypted: false
Access: implicit
Category: TopLevelRegular
    Comments:
Tenant name



usr

Type: string:Basic

Units: null
Encrypted: false
Access: implicit
Category: TopLevelRegular
    Comments:
The user account profile user name.