Class comm:Web (ABSTRACT)

Class ID:1575
Encrypted: false - Exportable: true - Persistent: true - Configurable: true - Subject to Quota: Disabled - Abstraction Layer: Concrete Model
Write Access: []
Read Access: [aaa, admin, fabric-equipment]
Creatable/Deletable: no (see Container Mos for details)
Semantic Scope: Fabric
Semantic Scope Evaluation Rule: Subclasses
Monitoring Policy Source: Parent
Monitoring Flags : [ IsObservable: true, HasStats: true, HasFaults: true, HasHealth: true, HasEventRules: false ]

SuperClass for web based access (HTTP and HTTPS) and not directly used for user configuration.

Naming Rules


DN FORMAT: 

                


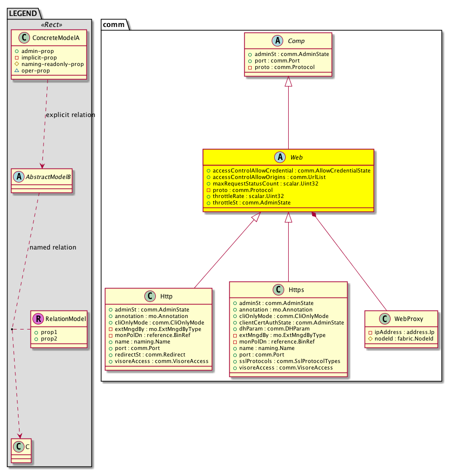
Diagram

Super Mo: comm:Comp,
Sub Mos: comm:Http, comm:Https,
Contained Mos: comm:WebProxy,


Inheritance
[V] naming:NamedObject An abstract base class for an object that contains a name.
 ├
[V] pol:Obj Represents a generic policy object.
 
 ├
[V] pol:Comp Represents a policy component. This object is part of the policy definition.
 
 
 ├
[V] comm:Comp default port value is 0. All services that have assigned port override port value. 0 indicates that this service does not use a separate port
 
 
 
 ├
[V] comm:Web SuperClass for web based access (HTTP and HTTPS) and not directly used for user configuration.
 
 
 
 
 ├
[V] comm:Http HTTP
 
 
 
 
 ├
[V] comm:Https HTTPS


Stat Counters
scalar:Uint32 GAUGE: comm:WebConnStates:wait(connections)
           current waiting connections
          Comments: current connections in wait
scalar:Uint32 GAUGE: comm:WebConnStates:write(connections)
           current writing connections
          Comments: current connections in write
scalar:Uint32 GAUGE: comm:WebConnStates:read(connections)
           current reading connections
          Comments: current connections in read
scalar:Uint64 COUNTER: comm:WebConn:handled(connections)
           total handled connections
          Comments: cumulative handled connections
scalar:Uint64 COUNTER: comm:WebConn:accepted(connections)
           total accepted connections
          Comments: cumulative accepted connections
scalar:Uint32 GAUGE: comm:WebConn:active(connections)
           current active connections
          Comments: current active connections
scalar:Uint64 COUNTER: comm:WebReq:requests(requests)
           total requests
          Comments: cumulative requests


Stats
[V] comm:Web SuperClass for web based access (HTTP and HTTPS) and not directly used for user configuration.
 ├
[V] comm:WebConnAg15min A class that represents the most current aggregated statistics for web connections in a 15 minute sampling interval. This class updates every 5 minutes.
 ├
[V] comm:WebConnAg1d A class that represents the most current aggregated statistics for web connections in a 1 day sampling interval. This class updates every hour.
 ├
[V] comm:WebConnAg1h A class that represents the most current aggregated statistics for web connections in a 1 hour sampling interval. This class updates every 15 minutes.
 ├
[V] comm:WebConnAg1mo A class that represents the most current aggregated statistics for web connections in a 1 month sampling interval. This class updates every day.
 ├
[V] comm:WebConnAg1qtr A class that represents the most current aggregated statistics for web connections in a 1 quarter sampling interval. This class updates every day.
 ├
[V] comm:WebConnAg1w A class that represents the most current aggregated statistics for web connections in a 1 week sampling interval. This class updates every day.
 ├
[V] comm:WebConnAg1year A class that represents the most current aggregated statistics for web connections in a 1 year sampling interval. This class updates every day.
 ├
[V] comm:WebConnAgHist15min A class that represents historical aggregated statistics for web connections in a 15 minute sampling interval. This class updates every 5 minutes.
 ├
[V] comm:WebConnAgHist1d A class that represents historical aggregated statistics for web connections in a 1 day sampling interval. This class updates every hour.
 ├
[V] comm:WebConnAgHist1h A class that represents historical aggregated statistics for web connections in a 1 hour sampling interval. This class updates every 15 minutes.
 ├
[V] comm:WebConnAgHist1mo A class that represents historical aggregated statistics for web connections in a 1 month sampling interval. This class updates every day.
 ├
[V] comm:WebConnAgHist1qtr A class that represents historical aggregated statistics for web connections in a 1 quarter sampling interval. This class updates every day.
 ├
[V] comm:WebConnAgHist1w A class that represents historical aggregated statistics for web connections in a 1 week sampling interval. This class updates every day.
 ├
[V] comm:WebConnAgHist1year A class that represents historical aggregated statistics for web connections in a 1 year sampling interval. This class updates every day.
 ├
[V] comm:WebConnStatesAg15min A class that represents the most current aggregated statistics for web connections state in a 15 minute sampling interval. This class updates every 5 minutes.
 ├
[V] comm:WebConnStatesAg1d A class that represents the most current aggregated statistics for web connections state in a 1 day sampling interval. This class updates every hour.
 ├
[V] comm:WebConnStatesAg1h A class that represents the most current aggregated statistics for web connections state in a 1 hour sampling interval. This class updates every 15 minutes.
 ├
[V] comm:WebConnStatesAg1mo A class that represents the most current aggregated statistics for web connections state in a 1 month sampling interval. This class updates every day.
 ├
[V] comm:WebConnStatesAg1qtr A class that represents the most current aggregated statistics for web connections state in a 1 quarter sampling interval. This class updates every day.
 ├
[V] comm:WebConnStatesAg1w A class that represents the most current aggregated statistics for web connections state in a 1 week sampling interval. This class updates every day.
 ├
[V] comm:WebConnStatesAg1year A class that represents the most current aggregated statistics for web connections state in a 1 year sampling interval. This class updates every day.
 ├
[V] comm:WebConnStatesAgHist15min A class that represents historical aggregated statistics for web connections state in a 15 minute sampling interval. This class updates every 5 minutes.
 ├
[V] comm:WebConnStatesAgHist1d A class that represents historical aggregated statistics for web connections state in a 1 day sampling interval. This class updates every hour.
 ├
[V] comm:WebConnStatesAgHist1h A class that represents historical aggregated statistics for web connections state in a 1 hour sampling interval. This class updates every 15 minutes.
 ├
[V] comm:WebConnStatesAgHist1mo A class that represents historical aggregated statistics for web connections state in a 1 month sampling interval. This class updates every day.
 ├
[V] comm:WebConnStatesAgHist1qtr A class that represents historical aggregated statistics for web connections state in a 1 quarter sampling interval. This class updates every day.
 ├
[V] comm:WebConnStatesAgHist1w A class that represents historical aggregated statistics for web connections state in a 1 week sampling interval. This class updates every day.
 ├
[V] comm:WebConnStatesAgHist1year A class that represents historical aggregated statistics for web connections state in a 1 year sampling interval. This class updates every day.
 ├
[V] comm:WebReqAg15min A class that represents the most current aggregated statistics for web requests in a 15 minute sampling interval. This class updates every 5 minutes.
 ├
[V] comm:WebReqAg1d A class that represents the most current aggregated statistics for web requests in a 1 day sampling interval. This class updates every hour.
 ├
[V] comm:WebReqAg1h A class that represents the most current aggregated statistics for web requests in a 1 hour sampling interval. This class updates every 15 minutes.
 ├
[V] comm:WebReqAg1mo A class that represents the most current aggregated statistics for web requests in a 1 month sampling interval. This class updates every day.
 ├
[V] comm:WebReqAg1qtr A class that represents the most current aggregated statistics for web requests in a 1 quarter sampling interval. This class updates every day.
 ├
[V] comm:WebReqAg1w A class that represents the most current aggregated statistics for web requests in a 1 week sampling interval. This class updates every day.
 ├
[V] comm:WebReqAg1year A class that represents the most current aggregated statistics for web requests in a 1 year sampling interval. This class updates every day.
 ├
[V] comm:WebReqAgHist15min A class that represents historical aggregated statistics for web requests in a 15 minute sampling interval. This class updates every 5 minutes.
 ├
[V] comm:WebReqAgHist1d A class that represents historical aggregated statistics for web requests in a 1 day sampling interval. This class updates every hour.
 ├
[V] comm:WebReqAgHist1h A class that represents historical aggregated statistics for web requests in a 1 hour sampling interval. This class updates every 15 minutes.
 ├
[V] comm:WebReqAgHist1mo A class that represents historical aggregated statistics for web requests in a 1 month sampling interval. This class updates every day.
 ├
[V] comm:WebReqAgHist1qtr A class that represents historical aggregated statistics for web requests in a 1 quarter sampling interval. This class updates every day.
 ├
[V] comm:WebReqAgHist1w A class that represents historical aggregated statistics for web requests in a 1 week sampling interval. This class updates every day.
 ├
[V] comm:WebReqAgHist1year A class that represents historical aggregated statistics for web requests in a 1 year sampling interval. This class updates every day.


Events
                


Faults
                


Fsms
                


Properties Summary
Defined in: comm:Web
comm:AllowCredentialState
          scalar:Enum8
accessControlAllowCredential  (comm:Web:accessControlAllowCredential)
           NO COMMENTS
comm:UrlList
          string:Basic
accessControlAllowOrigins  (comm:Web:accessControlAllowOrigins)
          
scalar:Uint32 maxRequestStatusCount  (comm:Web:maxRequestStatusCount)
           NO COMMENTS
comm:Protocol
          scalar:Enum8
proto  (comm:Web:proto)
           Overrides:comm:Comp:proto
           The list of protocols to match.
scalar:Uint32 throttleRate  (comm:Web:throttleRate)
           NO COMMENTS
comm:AdminState
          scalar:Enum8
throttleSt  (comm:Web:throttleSt)
           NO COMMENTS
Defined in: comm:Comp
comm:AdminState
          scalar:Enum8
adminSt  (comm:Comp:adminSt)
           null
comm:Port
          scalar:Uint32
port  (comm:Comp:port)
           null
Defined in: pol:Comp
naming:Descr
          string:Basic
descr  (pol:Comp:descr)
           Specifies the description of a policy component.
Defined in: pol:Obj
naming:Name
          string:Basic
name  (pol:Obj:name)
           Overrides:naming:NamedObject:name
           null
Defined in: naming:NamedObject
naming:NameAlias
          string:Basic
nameAlias  (naming:NamedObject:nameAlias)
           NO COMMENTS
Defined in: mo:TopProps
mo:ModificationChildAction
          scalar:Bitmask32
childAction  (mo:TopProps:childAction)
           Delete or ignore. For internal use only.
reference:BinRef dn  (mo:TopProps:dn)
           A tag or metadata is a non-hierarchical keyword or term assigned to the fabric module.
reference:BinRN rn  (mo:TopProps:rn)
           Identifies an object from its siblings within the context of its parent object. The distinguished name contains a sequence of relative names.
mo:ModificationStatus
          scalar:Bitmask32
status  (mo:TopProps:status)
           The upgrade status. This property is for internal use only.
Properties Detail

accessControlAllowCredential

Type: comm:AllowCredentialState
Primitive Type: scalar:Enum8

Units: null
Encrypted: false
Access: admin
Category: TopLevelRegular
Property Validators:
    Comments:
NO COMMENTS
Constants
enabled 1 Enabled NO COMMENTS
disabled 2 Disabled NO COMMENTS
DEFAULT disabled(2) Disabled NO COMMENTS





accessControlAllowOrigins

Type: comm:UrlList
Primitive Type: string:Basic

Units: null
Encrypted: false
Access: admin
Category: TopLevelRegular
Property Validators:
    Range:  min: "0"  max: "256"
        Allowed Chars:
            Regex: [a-zA-Z0-9-_:/.,\*\s]+
    Comments:
Constants
defaultValue "http://127.0.0.1:8000" --- NO COMMENTS





adminSt

Type: comm:AdminState
Primitive Type: scalar:Enum8

Units: null
Encrypted: false
Access: admin
Category: TopLevelRegular
Property Validators:
    Comments:
null
Constants
enabled 1 Enabled NO COMMENTS
disabled 2 Disabled NO COMMENTS
DEFAULT enabled(1) Enabled NO COMMENTS





childAction

Type: mo:ModificationChildAction
Primitive Type: scalar:Bitmask32

Units: null
Encrypted: false
Access: implicit
Category: TopLevelChildAction
    Comments:
Delete or ignore. For internal use only.
Constants
deleteAll 16384u deleteAll NO COMMENTS
ignore 4096u ignore NO COMMENTS
deleteNonPresent 8192u deleteNonPresent NO COMMENTS
DEFAULT 0 --- This type is used to





descr

Type: naming:Descr
Primitive Type: string:Basic

Like: naming:Described:descr
Units: null
Encrypted: false
Access: admin
Category: TopLevelRegular
Property Validators:
    Range:  min: "0"  max: "128"
        Allowed Chars:
            Regex: [a-zA-Z0-9\\!#$%()*,-./:;@ _{|}~?&+]+
    Comments:
Specifies the description of a policy component.



dn

Type: reference:BinRef

Units: null
Encrypted: false
Access: implicit
Category: TopLevelDn
    Comments:
A tag or metadata is a non-hierarchical keyword or term assigned to the fabric module.



maxRequestStatusCount

Type: scalar:Uint32

Units: null
Encrypted: false
Access: admin
Category: TopLevelRegular
Property Validators:
    Range:  min: (long)0l  max: (long)1024l
    Comments:
NO COMMENTS



name

Type: naming:Name
Primitive Type: string:Basic

Overrides:naming:NamedObject:name
Units: null Encrypted: false Access: admin Category: TopLevelRegular Property Validators: Range: min: "0" max: "64" Allowed Chars: Regex: [a-zA-Z0-9_.:-]+
    Comments:
null



nameAlias

Type: naming:NameAlias
Primitive Type: string:Basic

Units: null
Encrypted: false
Access: admin
Category: TopLevelRegular
Property Validators:
    Range:  min: "0"  max: "63"
        Allowed Chars:
            Regex: [a-zA-Z0-9_.-]+
    Comments:
NO COMMENTS



port

Type: comm:Port
Primitive Type: scalar:Uint32

Units: null
Encrypted: false
Access: admin
Category: TopLevelRegular
Property Validators:
    Range:  min: (long)0l  max: (long)65535l
    Comments:
null
Constants
defaultValue 0u --- NO COMMENTS





proto

Type: comm:Protocol
Primitive Type: scalar:Enum8

Overrides:comm:Comp:proto
Units: null Encrypted: false Access: implicit Category: TopLevelRegular
    Comments:
The list of protocols to match.
Constants
none 0 None NO COMMENTS
tcp 1 tcp NO COMMENTS
udp 2 udp NO COMMENTS
all 3 All NO COMMENTS
DEFAULT tcp(1) tcp NO COMMENTS





rn

Type: reference:BinRN

Units: null
Encrypted: false
Access: implicit
Category: TopLevelRn
    Comments:
Identifies an object from its siblings within the context of its parent object. The distinguished name contains a sequence of relative names.



status

Type: mo:ModificationStatus
Primitive Type: scalar:Bitmask32

Units: null
Encrypted: false
Access: implicit
Category: TopLevelStatus
    Comments:
The upgrade status. This property is for internal use only.
Constants
created 2u created In a setter method: specifies that an object should be created. An error is returned if the object already exists.
In the return value of a setter method: indicates that an object has been created.
modified 4u modified In a setter method: specifies that an object should be modified
In the return value of a setter method: indicates that an object has been modified.
deleted 8u deleted In a setter method: specifies that an object should be deleted.
In the return value of a setter method: indicates that an object has been deleted.
DEFAULT 0 --- This type controls the life cycle of objects passed in the XML API.

When used in a setter method (such as configConfMo), the ModificationStatus specifies whether an object should be created, modified, deleted or removed.
In the return value of a setter method, the ModificationStatus indicates the actual operation that was performed. For example, the ModificationStatus is set to "created" if the object was created. The ModificationStatus is not set if the object was neither created, modified, deleted or removed.

When invoking a setter method, the ModificationStatus is optional:
If a setter method such as configConfMo is invoked and the ModificationStatus is not set, the system automatically determines if the object should be created or modified.






throttleRate

Type: scalar:Uint32

Units: null
Encrypted: false
Access: admin
Category: TopLevelRegular
Property Validators:
    Range:  min: (long)1l  max: (long)100l
    Comments:
NO COMMENTS
Constants
defaultValue 2u --- NO COMMENTS





throttleSt

Type: comm:AdminState
Primitive Type: scalar:Enum8

Units: null
Encrypted: false
Access: admin
Category: TopLevelRegular
Property Validators:
    Comments:
NO COMMENTS
Constants
enabled 1 Enabled NO COMMENTS
disabled 2 Disabled NO COMMENTS
DEFAULT enabled(1) Enabled NO COMMENTS