Class comp:CtrlrP (ABSTRACT)

Class ID:1285
Class Label: Abstraction of Controller Profile
Encrypted: false - Exportable: true - Persistent: true - Configurable: true - Subject to Quota: Disabled - Abstraction Layer: Concrete Model
Write Access: []
Read Access: [admin]
Creatable/Deletable: derived (see Container Mos for details)
Semantic Scope: Infra
Semantic Scope Evaluation Rule: Subclasses
Monitoring Policy Source: Parent
Monitoring Flags : [ IsObservable: false, HasStats: false, HasFaults: false, HasHealth: false, HasEventRules: false ]

A base abstract class for the controller policy.

Naming Rules


DN FORMAT: 

                


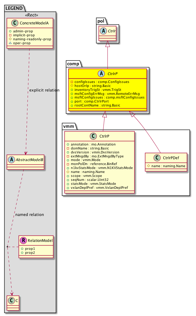
Diagram

Super Mo: pol:Ctrlr,
Sub Mos: vmm:CtrlrP, vmm:CtrlrPDef,


Inheritance
[V] naming:NamedObject An abstract base class for an object that contains a name.
 ├
[V] pol:Obj Represents a generic policy object.
 
 ├
[V] pol:Ctrlr Represents the policy controller.
 
 
 ├
[V] comp:CtrlrP A base abstract class for the controller policy.
 
 
 
 ├
[V] vmm:CtrlrP The VMM controller profile specifies how to connect to a single VM management controller that is part of a policy enforcement domain. For example, the VMM controller profile could be a policy to connect a VMware vCenter that is part of a VMM domain.
 
 
 
 ├
[V] vmm:CtrlrPDef A shadow object needed on the iLeaf to get DVS policies for a given controller instance.


Events
                


Faults
                


Fsms
                


Properties Summary
Defined in: comp:CtrlrP
comp:ConfigIssues
          scalar:Bitmask64
configIssues  (comp:CtrlrP:configIssues)
           Deployment status of Controller. It captures various errors in policy resolution as a bitmask to collect all errors and provide feedback to users.
string:Basic hostOrIp  (comp:CtrlrP:hostOrIp)
           Host or IP
vmm:TrigSt
          scalar:Enum8
inventoryTrigSt  (comp:CtrlrP:inventoryTrigSt)
          
vmm:RemoteErrMsg
          string:Basic
msftConfigErrMsg  (comp:CtrlrP:msftConfigErrMsg)
           Deployment Error Message of Mirosoft Plugin SCVM Controller. It captures error message encountered in SCVMM Controller plugin.This error message represents specific details for bitmask based msftConfigIssues fault.
comp:msftConfigIssues
          scalar:Bitmask64
msftConfigIssues  (comp:CtrlrP:msftConfigIssues)
          
comp:CtrlrPort
          scalar:Uint16
port  (comp:CtrlrP:port)
           Port
string:Basic rootContName  (comp:CtrlrP:rootContName)
           Top level container name.
Defined in: pol:Obj
naming:Name
          string:Basic
name  (pol:Obj:name)
           Overrides:naming:NamedObject:name
           null
Defined in: naming:NamedObject
naming:NameAlias
          string:Basic
nameAlias  (naming:NamedObject:nameAlias)
           NO COMMENTS
Defined in: mo:TopProps
mo:ModificationChildAction
          scalar:Bitmask32
childAction  (mo:TopProps:childAction)
           Delete or ignore. For internal use only.
reference:BinRef dn  (mo:TopProps:dn)
           A tag or metadata is a non-hierarchical keyword or term assigned to the fabric module.
reference:BinRN rn  (mo:TopProps:rn)
           Identifies an object from its siblings within the context of its parent object. The distinguished name contains a sequence of relative names.
mo:ModificationStatus
          scalar:Bitmask32
status  (mo:TopProps:status)
           The upgrade status. This property is for internal use only.
Properties Detail

childAction

Type: mo:ModificationChildAction
Primitive Type: scalar:Bitmask32

Units: null
Encrypted: false
Access: implicit
Category: TopLevelChildAction
    Comments:
Delete or ignore. For internal use only.
Constants
deleteAll 16384u deleteAll NO COMMENTS
ignore 4096u ignore NO COMMENTS
deleteNonPresent 8192u deleteNonPresent NO COMMENTS
DEFAULT 0 --- This type is used to





configIssues

Type: comp:ConfigIssues
Primitive Type: scalar:Bitmask64

Units: null
Encrypted: false
Access: implicit
Category: TopLevelRegular
    Comments:
Deployment status of Controller. It captures various errors in policy resolution as a bitmask to collect all errors and provide feedback to users.
Constants
not-applicable 0x0ull N/A NO COMMENTS
enfpref-not-set 0x100ull Switching Preference not set yet. NO COMMENTS
invalid-mcastAddr 0x10ull No valid Multicast Address Block specified for the Controller. NO COMMENTS
invalid-usraccp 0x1ull Controller is not associated to a valid Access Profile NO COMMENTS
mode-not-set 0x200ull Mode not set yet. NO COMMENTS
missing-ns-ctrlr-assoc 0x20ull vCenter should be associated to a vShield or the parent domain should be associated with a VLAN pool. NO COMMENTS
invalid-statsP 0x2ull Controller is not associated to a valid Statistics Collection Policy NO COMMENTS
invalid-policy 0x400ull MAC-PINNING POLICY basing on physical-NIC load is not supported for this mode. NO COMMENTS
missing-infra-vlan 0x40ull Missing infra VLAN for the controller. NO COMMENTS
invalid-CtrlrAssoc 0x4ull Controller is not associated to a valid VM Controller. Please provide the association. NO COMMENTS
domain-not-deployable 0x80ull Parent Domain is not deployable due to configuration issues. NO COMMENTS
invalid-vxlanNs 0x8ull No valid VXLAN Pool specified for the Controller. NO COMMENTS
DEFAULT not-applicable(0x0ull) N/A NO COMMENTS





dn

Type: reference:BinRef

Units: null
Encrypted: false
Access: implicit
Category: TopLevelDn
    Comments:
A tag or metadata is a non-hierarchical keyword or term assigned to the fabric module.



hostOrIp

Type: string:Basic

Units: null
Encrypted: false
Access: create
Category: TopLevelRegular
Property Validators:
    Regex: [a-zA-Z0-9:][a-zA-Z0-9.:-]{0,254}
    Comments:
Host or IP



inventoryTrigSt

Type: vmm:TrigSt
Primitive Type: scalar:Enum8

Units: null
Encrypted: false
Access: admin
Category: TopLevelRegular
Property Validators:
    Comments:
Constants
triggered 0 triggered NO COMMENTS
untriggered 1 untriggered NO COMMENTS
autoTriggered 2 autoTriggered NO COMMENTS
DEFAULT untriggered(1) untriggered NO COMMENTS





msftConfigErrMsg

Type: vmm:RemoteErrMsg
Primitive Type: string:Basic

Units: null
Encrypted: false
Access: admin
Category: TopLevelRegular
Property Validators:
    Range:  min: "0"  max: "256"
    Regex: [a-zA-Z0-9_.:-]+
    Comments:
Deployment Error Message of Mirosoft Plugin SCVM Controller. It captures error message encountered in SCVMM Controller plugin.This error message represents specific details for bitmask based msftConfigIssues fault.



msftConfigIssues

Type: comp:msftConfigIssues
Primitive Type: scalar:Bitmask64

Units: null
Encrypted: false
Access: admin
Category: TopLevelRegular
Property Validators:
    Comments:
Constants
not-applicable 0x0ull N/A NO COMMENTS
zero-mac-in-inventory 0x100ull SCVMM Agent found zero mac address in SCVMM comp Inventory. NO COMMENTS
aaacert-invalid 0x10ull SCVMM comp inventory is missing due to invalid Certificate on SCVMM server or aaaVMMCertificateRule is missing on APIC controller. NO COMMENTS
invalid-rootContName 0x1ull SCVMM controller does not have cloudName that matches with rootContName. Controller is not deployable. NO COMMENTS
inventory-failed 0x20ull SCVMM Agent failed to post comp inventory to APIC Controller. NO COMMENTS
duplicate-rootContName 0x2ull Controller is not deployable. the same rootContName controller also exist in another vmm Domain. NO COMMENTS
invalid-object-in-inventory 0x40ull SCVMM Agent has ignored duplicate object(s) in SCVMM comp Inventory . NO COMMENTS
missing-hostGroup-in-cloud 0x4ull No valid hostGroup exist under the cloud resource in SCVMM Controller. Controller is not deployable NO COMMENTS
duplicate-mac-in-inventory 0x80ull SCVMM Agent found duplicate mac address in SCVMM comp Inventory. NO COMMENTS
missing-rootContName 0x8ull SCVMM controller has missing cloudName that matches with rootContName but Its SCVMM HostGroup is still exists along with APIC VMMdomain Logical switch. NO COMMENTS
DEFAULT not-applicable(0x0ull) N/A NO COMMENTS





name

Type: naming:Name
Primitive Type: string:Basic

Overrides:naming:NamedObject:name
Units: null Encrypted: false Access: admin Category: TopLevelRegular Property Validators: Range: min: "0" max: "64" Allowed Chars: Regex: [a-zA-Z0-9_.:-]+
    Comments:
null



nameAlias

Type: naming:NameAlias
Primitive Type: string:Basic

Units: null
Encrypted: false
Access: admin
Category: TopLevelRegular
Property Validators:
    Range:  min: "0"  max: "63"
        Allowed Chars:
            Regex: [a-zA-Z0-9_.-]+
    Comments:
NO COMMENTS



port

Type: comp:CtrlrPort
Primitive Type: scalar:Uint16

Units: null
Encrypted: false
Access: admin
Category: TopLevelRegular
Property Validators:
    Range:  min: 0  max: 65535
    Comments:
Port
Constants
defaultValue 0 --- NO COMMENTS





rn

Type: reference:BinRN

Units: null
Encrypted: false
Access: implicit
Category: TopLevelRn
    Comments:
Identifies an object from its siblings within the context of its parent object. The distinguished name contains a sequence of relative names.



rootContName

Type: string:Basic

Units: null
Encrypted: false
Access: admin
Category: TopLevelRegular
Property Validators:
    Range:  min: "0"  max: "512"
    Comments:
Top level container name.



status

Type: mo:ModificationStatus
Primitive Type: scalar:Bitmask32

Units: null
Encrypted: false
Access: implicit
Category: TopLevelStatus
    Comments:
The upgrade status. This property is for internal use only.
Constants
created 2u created In a setter method: specifies that an object should be created. An error is returned if the object already exists.
In the return value of a setter method: indicates that an object has been created.
modified 4u modified In a setter method: specifies that an object should be modified
In the return value of a setter method: indicates that an object has been modified.
deleted 8u deleted In a setter method: specifies that an object should be deleted.
In the return value of a setter method: indicates that an object has been deleted.
DEFAULT 0 --- This type controls the life cycle of objects passed in the XML API.

When used in a setter method (such as configConfMo), the ModificationStatus specifies whether an object should be created, modified, deleted or removed.
In the return value of a setter method, the ModificationStatus indicates the actual operation that was performed. For example, the ModificationStatus is set to "created" if the object was created. The ModificationStatus is not set if the object was neither created, modified, deleted or removed.

When invoking a setter method, the ModificationStatus is optional:
If a setter method such as configConfMo is invoked and the ModificationStatus is not set, the system automatically determines if the object should be created or modified.