Class dbg:AcTrailA (ABSTRACT)

Class ID:4059
Class Label: Abstract Atomic Counter for a Trail
Encrypted: false - Exportable: false - Persistent: false - Configurable: false - Subject to Quota: Disabled - Abstraction Layer: Concrete Model
Write Access: [NON CONFIGURABLE]
Read Access: [admin, fabric-connectivity-mgmt, fabric-connectivity-util, fabric-equipment, ops]
Creatable/Deletable: no (see Container Mos for details)
Semantic Scope: Fabric
Semantic Scope Evaluation Rule: Subclasses
Monitoring Policy Source: Parent
Monitoring Flags : [ IsObservable: false, HasStats: false, HasFaults: false, HasHealth: false, HasEventRules: false ]

The atomic counter trail abstract.

Naming Rules


DN FORMAT: 

                


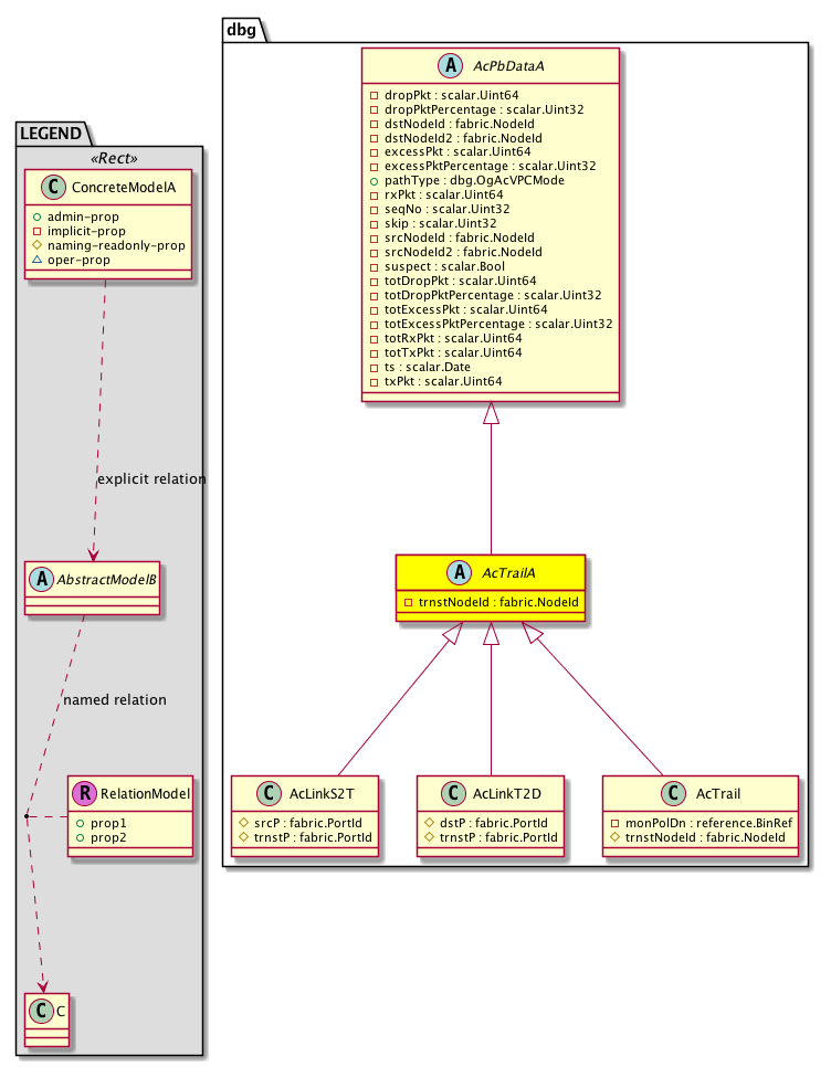
Diagram

Super Mo: dbg:AcPbDataA,
Sub Mos: dbg:AcLinkS2T, dbg:AcLinkT2D, dbg:AcTrail,


Inheritance
[V] dbg:AcPbDataA Atomic Counter Probe statistics for each path for which this probe is deployed Total count across all linecards in a path is maintained if there are multiple linecards and hence multiple atomic counter block instances in a node Path is directional. ACPbPathStats = Atomic Counter Probe Path Stats Abstract Class.
 ├
[V] dbg:AcTrailA The atomic counter trail abstract.
 
 ├
[V] dbg:AcLinkS2T The atomic counter trail link counter. There could be multiple physical links between two adjacent nodes in a trail. There is a relation object from the trail to each of these links. AcLinkRel is the set of atomic counters that maintains the amount of traffic going via the physical link that belongs to the trail and hence to the path. This works well for one level of spines. With two levels of spine, the data would indicate the traffic per ph...
 
 ├
[V] dbg:AcLinkT2D S2L: Transit spine to destination leaf node of the trail.
 
 ├
[V] dbg:AcTrail The atomic counter trail.


Events
                


Faults
                


Fsms
                


Properties Summary
Defined in: dbg:AcTrailA
fabric:NodeId
          scalar:Uint16
trnstNodeId  (dbg:AcTrailA:trnstNodeId)
           The transit node id
Defined in: dbg:AcPbDataA
scalar:Uint64 dropPkt  (dbg:AcPbDataA:dropPkt)
           Drop Pkts : From src nodeId to dest NodeId on this path
scalar:Uint32 dropPktPercentage  (dbg:AcPbDataA:dropPktPercentage)
           Drop Pkts %-age : From src nodeId to dest NodeId on this path =(dropped packets / transmitted packets) * 100
fabric:NodeId
          scalar:Uint16
dstNodeId  (dbg:AcPbDataA:dstNodeId)
           Destination Fabric Node ID
fabric:NodeId
          scalar:Uint16
dstNodeId2  (dbg:AcPbDataA:dstNodeId2)
          
scalar:Uint64 excessPkt  (dbg:AcPbDataA:excessPkt)
           Excess Pkts : From src nodeId to dest NodeId on this path (more packets were received than what was transmitted. Typically due to incorrect forwarding)
scalar:Uint32 excessPktPercentage  (dbg:AcPbDataA:excessPktPercentage)
           Excess Pkts %-age : From src nodeId to dest NodeId on this path =(dropped packets / transmitted packets) * 100
dbg:OgAcVPCMode
          scalar:Enum8
pathType  (dbg:AcPbDataA:pathType)
           The path type.
scalar:Uint64 rxPkt  (dbg:AcPbDataA:rxPkt)
           Rx Pkts: By Dest. NodeId from Src. NodeId
scalar:Uint32 seqNo  (dbg:AcPbDataA:seqNo)
           Seq. No.
scalar:Uint32 skip  (dbg:AcPbDataA:skip)
          
fabric:NodeId
          scalar:Uint16
srcNodeId  (dbg:AcPbDataA:srcNodeId)
           Source Fabric Node ID
fabric:NodeId
          scalar:Uint16
srcNodeId2  (dbg:AcPbDataA:srcNodeId2)
          
scalar:Bool suspect  (dbg:AcPbDataA:suspect)
          
scalar:Uint64 totDropPkt  (dbg:AcPbDataA:totDropPkt)
           Total Drop Pkts : From src nodeId to dest NodeId on this path
scalar:Uint32 totDropPktPercentage  (dbg:AcPbDataA:totDropPktPercentage)
           Total Drop Pkts %-age : From src nodeId to dest NodeId on this path =(dropped packets / transmitted packets) * 100
scalar:Uint64 totExcessPkt  (dbg:AcPbDataA:totExcessPkt)
           Total Excess Pkts : From src nodeId to dest NodeId on this path (more packets were received than what was transmitted. Typically due to incorrect forwarding)
scalar:Uint32 totExcessPktPercentage  (dbg:AcPbDataA:totExcessPktPercentage)
           Total Excess Pkts %-age : From src nodeId to dest NodeId on this path = (dropped packets / transmitted packets) * 100
scalar:Uint64 totRxPkt  (dbg:AcPbDataA:totRxPkt)
           Total Rx Pkts: By Dest. NodeId from Src. NodeId
scalar:Uint64 totTxPkt  (dbg:AcPbDataA:totTxPkt)
           Totals
scalar:Date ts  (dbg:AcPbDataA:ts)
           Last Update Timestamp
scalar:Uint64 txPkt  (dbg:AcPbDataA:txPkt)
           Tx Pkts: From Source nodeId to Dest. NodeId
Defined in: mo:TopProps
mo:ModificationChildAction
          scalar:Bitmask32
childAction  (mo:TopProps:childAction)
           Delete or ignore. For internal use only.
reference:BinRef dn  (mo:TopProps:dn)
           A tag or metadata is a non-hierarchical keyword or term assigned to the fabric module.
reference:BinRN rn  (mo:TopProps:rn)
           Identifies an object from its siblings within the context of its parent object. The distinguished name contains a sequence of relative names.
mo:ModificationStatus
          scalar:Bitmask32
status  (mo:TopProps:status)
           The upgrade status. This property is for internal use only.
Properties Detail

childAction

Type: mo:ModificationChildAction
Primitive Type: scalar:Bitmask32

Units: null
Encrypted: false
Access: implicit
Category: TopLevelChildAction
    Comments:
Delete or ignore. For internal use only.
Constants
deleteAll 16384u deleteAll NO COMMENTS
ignore 4096u ignore NO COMMENTS
deleteNonPresent 8192u deleteNonPresent NO COMMENTS
DEFAULT 0 --- This type is used to





dn

Type: reference:BinRef

Units: null
Encrypted: false
Access: implicit
Category: TopLevelDn
    Comments:
A tag or metadata is a non-hierarchical keyword or term assigned to the fabric module.



dropPkt

Type: scalar:Uint64

Units: null
Encrypted: false
Access: implicit
Category: TopLevelRegular
    Comments:
Drop Pkts : From src nodeId to dest NodeId on this path



dropPktPercentage

Type: scalar:Uint32

Units: null
Encrypted: false
Access: implicit
Category: TopLevelRegular
    Comments:
Drop Pkts %-age : From src nodeId to dest NodeId on this path =(dropped packets / transmitted packets) * 100



dstNodeId

Type: fabric:NodeId
Primitive Type: scalar:Uint16

Units: null
Encrypted: false
Access: implicit
Category: TopLevelRegular
    Comments:
Destination Fabric Node ID
Constants
defaultValue 1 --- NO COMMENTS





dstNodeId2

Type: fabric:NodeId
Primitive Type: scalar:Uint16

Units: null
Encrypted: false
Access: implicit
Category: TopLevelRegular
    Comments:
Constants
defaultValue 0 --- NO COMMENTS





excessPkt

Type: scalar:Uint64

Units: null
Encrypted: false
Access: implicit
Category: TopLevelRegular
    Comments:
Excess Pkts : From src nodeId to dest NodeId on this path (more packets were received than what was transmitted. Typically due to incorrect forwarding)



excessPktPercentage

Type: scalar:Uint32

Units: null
Encrypted: false
Access: implicit
Category: TopLevelRegular
    Comments:
Excess Pkts %-age : From src nodeId to dest NodeId on this path =(dropped packets / transmitted packets) * 100



pathType

Type: dbg:OgAcVPCMode
Primitive Type: scalar:Enum8

Units: null
Encrypted: false
Access: admin
Category: TopLevelRegular
    Comments:
The path type.
Constants
nodeToNode 0 nodeToNode NO COMMENTS
vpcToVpc 1 vpcToVpc NO COMMENTS
vpcToNode 2 vpcToNode NO COMMENTS
nodeToVpc 3 nodeToVpc NO COMMENTS
DEFAULT nodeToNode(0) nodeToNode NO COMMENTS





rn

Type: reference:BinRN

Units: null
Encrypted: false
Access: implicit
Category: TopLevelRn
    Comments:
Identifies an object from its siblings within the context of its parent object. The distinguished name contains a sequence of relative names.



rxPkt

Type: scalar:Uint64

Units: null
Encrypted: false
Access: implicit
Category: TopLevelRegular
    Comments:
Rx Pkts: By Dest. NodeId from Src. NodeId



seqNo

Type: scalar:Uint32

Units: null
Encrypted: false
Access: implicit
Category: TopLevelRegular
    Comments:
Seq. No.



skip

Type: scalar:Uint32

Units: null
Encrypted: false
Access: implicit
Category: TopLevelRegular
    Comments:



srcNodeId

Type: fabric:NodeId
Primitive Type: scalar:Uint16

Units: null
Encrypted: false
Access: implicit
Category: TopLevelRegular
    Comments:
Source Fabric Node ID
Constants
defaultValue 1 --- NO COMMENTS





srcNodeId2

Type: fabric:NodeId
Primitive Type: scalar:Uint16

Units: null
Encrypted: false
Access: implicit
Category: TopLevelRegular
    Comments:
Constants
defaultValue 0 --- NO COMMENTS





status

Type: mo:ModificationStatus
Primitive Type: scalar:Bitmask32

Units: null
Encrypted: false
Access: implicit
Category: TopLevelStatus
    Comments:
The upgrade status. This property is for internal use only.
Constants
created 2u created In a setter method: specifies that an object should be created. An error is returned if the object already exists.
In the return value of a setter method: indicates that an object has been created.
modified 4u modified In a setter method: specifies that an object should be modified
In the return value of a setter method: indicates that an object has been modified.
deleted 8u deleted In a setter method: specifies that an object should be deleted.
In the return value of a setter method: indicates that an object has been deleted.
DEFAULT 0 --- This type controls the life cycle of objects passed in the XML API.

When used in a setter method (such as configConfMo), the ModificationStatus specifies whether an object should be created, modified, deleted or removed.
In the return value of a setter method, the ModificationStatus indicates the actual operation that was performed. For example, the ModificationStatus is set to "created" if the object was created. The ModificationStatus is not set if the object was neither created, modified, deleted or removed.

When invoking a setter method, the ModificationStatus is optional:
If a setter method such as configConfMo is invoked and the ModificationStatus is not set, the system automatically determines if the object should be created or modified.






suspect

Type: scalar:Bool

Units: null
Encrypted: false
Access: implicit
Category: TopLevelRegular
    Comments:
Constants
no false --- NO COMMENTS
yes true --- NO COMMENTS
DEFAULT no(false) --- NO COMMENTS





totDropPkt

Type: scalar:Uint64

Units: null
Encrypted: false
Access: implicit
Category: TopLevelRegular
    Comments:
Total Drop Pkts : From src nodeId to dest NodeId on this path



totDropPktPercentage

Type: scalar:Uint32

Units: null
Encrypted: false
Access: implicit
Category: TopLevelRegular
    Comments:
Total Drop Pkts %-age : From src nodeId to dest NodeId on this path =(dropped packets / transmitted packets) * 100



totExcessPkt

Type: scalar:Uint64

Units: null
Encrypted: false
Access: implicit
Category: TopLevelRegular
    Comments:
Total Excess Pkts : From src nodeId to dest NodeId on this path (more packets were received than what was transmitted. Typically due to incorrect forwarding)



totExcessPktPercentage

Type: scalar:Uint32

Units: null
Encrypted: false
Access: implicit
Category: TopLevelRegular
    Comments:
Total Excess Pkts %-age : From src nodeId to dest NodeId on this path = (dropped packets / transmitted packets) * 100



totRxPkt

Type: scalar:Uint64

Units: null
Encrypted: false
Access: implicit
Category: TopLevelRegular
    Comments:
Total Rx Pkts: By Dest. NodeId from Src. NodeId



totTxPkt

Type: scalar:Uint64

Units: null
Encrypted: false
Access: implicit
Category: TopLevelRegular
    Comments:
Totals



trnstNodeId

Type: fabric:NodeId
Primitive Type: scalar:Uint16

Units: null
Encrypted: false
Access: implicit
Category: TopLevelRegular
    Comments:
The transit node id
Constants
defaultValue 1 --- NO COMMENTS





ts

Type: scalar:Date

Units: null
Encrypted: false
Access: implicit
Category: TopLevelRegular
    Comments:
Last Update Timestamp



txPkt

Type: scalar:Uint64

Units: null
Encrypted: false
Access: implicit
Category: TopLevelRegular
    Comments:
Tx Pkts: From Source nodeId to Dest. NodeId