Class dwdm:AOptChnlIfPol (ABSTRACT)

Class ID:11302
Class Label: DWDM C Optic Profile Policy
Encrypted: false - Exportable: true - Persistent: true - Configurable: true - Subject to Quota: Disabled - Abstraction Layer: Concrete Model
Write Access: [admin]
Read Access: [admin]
Creatable/Deletable: derived (see Container Mos for details)
Semantic Scope: Fabric
Semantic Scope Evaluation Rule: Subclasses
Monitoring Policy Source: Parent
Monitoring Flags : [ IsObservable: false, HasStats: false, HasFaults: false, HasHealth: false, HasEventRules: false ]

Abstract class for all the profiles for DWDM C optic channel that can be applied

Naming Rules


DN FORMAT: 

                


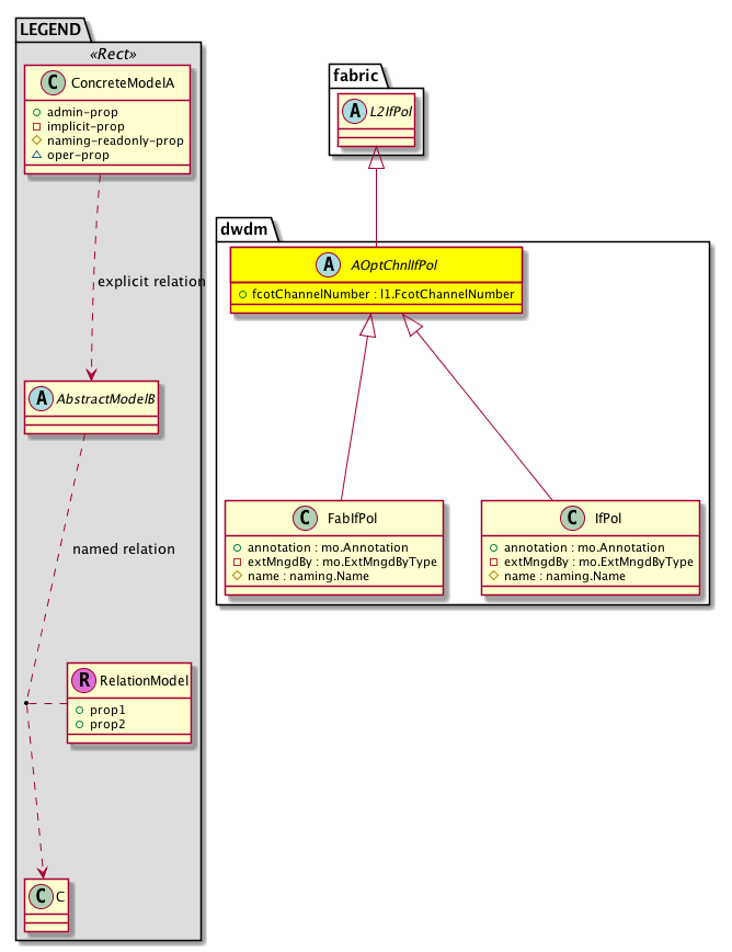
Diagram

Super Mo: fabric:L2IfPol,
Sub Mos: dwdm:FabIfPol, dwdm:IfPol,


Inheritance
[V] naming:NamedObject An abstract base class for an object that contains a name.
 ├
[V] pol:Obj Represents a generic policy object.
 
 ├
[V] pol:Def Represents self-contained policy document.
 
 
 ├
[V] fabric:ProtoPol A base class for protocol policies.
 
 
 
 ├
[V] fabric:ProtoIfPol A base class for interface-level protocol policies.
 
 
 
 
 ├
[V] fabric:L2IfPol A base class for layer 2 interface-level policies.
 
 
 
 
 
 ├
[V] dwdm:AOptChnlIfPol  Abstract class for all the profiles for DWDM C optic channel that can be applied
 
 
 
 
 
 
 ├
[V] dwdm:FabIfPol 
 
 
 
 
 
 
 ├
[V] dwdm:IfPol DWDM policy that can be applied at interface level


Events
                


Faults
                


Fsms
                


Properties Summary
Defined in: dwdm:AOptChnlIfPol
l1:FcotChannelNumber
          scalar:Uint32
fcotChannelNumber  (dwdm:AOptChnlIfPol:fcotChannelNumber)
           NO COMMENTS
Defined in: pol:Def
naming:Descr
          string:Basic
descr  (pol:Def:descr)
           Specifies a description of the policy definition.
naming:Descr
          string:Basic
ownerKey  (pol:Def:ownerKey)
           The key for enabling clients to own their data for entity correlation.
naming:Descr
          string:Basic
ownerTag  (pol:Def:ownerTag)
           A tag for enabling clients to add their own data. For example, to indicate who created this object.
Defined in: pol:Obj
naming:Name
          string:Basic
name  (pol:Obj:name)
           Overrides:naming:NamedObject:name
           null
Defined in: naming:NamedObject
naming:NameAlias
          string:Basic
nameAlias  (naming:NamedObject:nameAlias)
           NO COMMENTS
Defined in: mo:TopProps
mo:ModificationChildAction
          scalar:Bitmask32
childAction  (mo:TopProps:childAction)
           Delete or ignore. For internal use only.
reference:BinRef dn  (mo:TopProps:dn)
           A tag or metadata is a non-hierarchical keyword or term assigned to the fabric module.
reference:BinRN rn  (mo:TopProps:rn)
           Identifies an object from its siblings within the context of its parent object. The distinguished name contains a sequence of relative names.
mo:ModificationStatus
          scalar:Bitmask32
status  (mo:TopProps:status)
           The upgrade status. This property is for internal use only.
Properties Detail

childAction

Type: mo:ModificationChildAction
Primitive Type: scalar:Bitmask32

Units: null
Encrypted: false
Access: implicit
Category: TopLevelChildAction
    Comments:
Delete or ignore. For internal use only.
Constants
deleteAll 16384u deleteAll NO COMMENTS
ignore 4096u ignore NO COMMENTS
deleteNonPresent 8192u deleteNonPresent NO COMMENTS
DEFAULT 0 --- This type is used to





descr

Type: naming:Descr
Primitive Type: string:Basic

Like: naming:Described:descr
Units: null
Encrypted: false
Access: admin
Category: TopLevelRegular
Property Validators:
    Range:  min: "0"  max: "128"
        Allowed Chars:
            Regex: [a-zA-Z0-9\\!#$%()*,-./:;@ _{|}~?&+]+
    Comments:
Specifies a description of the policy definition.



dn

Type: reference:BinRef

Units: null
Encrypted: false
Access: implicit
Category: TopLevelDn
    Comments:
A tag or metadata is a non-hierarchical keyword or term assigned to the fabric module.



fcotChannelNumber

Type: l1:FcotChannelNumber
Primitive Type: scalar:Uint32

Like: l1:If:fcotChannelNumber
Units: null
Encrypted: false
Access: admin
Category: TopLevelRegular
Property Validators:
    Range:  min: (long)1l  max: (long)96l
    Comments:
NO COMMENTS
Constants
Channel10 10u freq 191.80 wavelength 1563.05 NO COMMENTS
Channel11 11u freq 191.85 wavelength 1562.64 NO COMMENTS
Channel12 12u freq 191.90 wavelength 1562.23 NO COMMENTS
Channel13 13u freq 191.95 wavelength 1561.83 NO COMMENTS
Channel14 14u freq 192.00 wavelength 1561.42 NO COMMENTS
Channel15 15u freq 192.05 wavelength 1561.01 NO COMMENTS
Channel16 16u freq 192.10 wavelength 1560.61 NO COMMENTS
Channel17 17u freq 192.15 wavelength 1560.20 NO COMMENTS
Channel18 18u freq 192.20 wavelength 1559.79 NO COMMENTS
Channel19 19u freq 192.25 wavelength 1559.39 NO COMMENTS
Channel1 1u freq 191.35 wavelength 1566.72 NO COMMENTS
Channel20 20u freq 192.30 wavelength 1558.98 NO COMMENTS
Channel21 21u freq 192.35 wavelength 1558.58 NO COMMENTS
Channel22 22u freq 192.40 wavelength 1558.17 NO COMMENTS
Channel23 23u freq 192.45 wavelength 1557.77 NO COMMENTS
Channel24 24u freq 192.50 wavelength 1557.36 NO COMMENTS
Channel25 25u freq 192.55 wavelength 1556.96 NO COMMENTS
Channel26 26u freq 192.60 wavelength 1556.55 NO COMMENTS
Channel27 27u freq 192.65 wavelength 1556.15 NO COMMENTS
Channel28 28u freq 192.70 wavelength 1555.75 NO COMMENTS
Channel29 29u freq 192.75 wavelength 1555.34 NO COMMENTS
Channel2 2u freq 191.40 wavelength 1566.31 NO COMMENTS
Channel30 30u freq 192.80 wavelength 1554.94 NO COMMENTS
Channel31 31u freq 192.85 wavelength 1554.54 NO COMMENTS
Channel32 32u freq 192.90 wavelength 1554.13 NO COMMENTS
Channel33 33u freq 192.95 wavelength 1553.73 NO COMMENTS
Channel34 34u freq 193.00 wavelength 1553.33 NO COMMENTS
Channel35 35u freq 193.05 wavelength 1552.93 NO COMMENTS
Channel36 36u freq 193.10 wavelength 1552.52 NO COMMENTS
Channel37 37u freq 193.15 wavelength 1552.12 NO COMMENTS
Channel38 38u freq 193.20 wavelength 1551.72 NO COMMENTS
Channel39 39u freq 193.25 wavelength 1551.32 NO COMMENTS
Channel3 3u freq 191.45 wavelength 1565.90 NO COMMENTS
Channel40 40u freq 193.30 wavelength 1550.92 NO COMMENTS
Channel41 41u freq 193.35 wavelength 1550.52 NO COMMENTS
Channel42 42u freq 193.40 wavelength 1550.12 NO COMMENTS
Channel43 43u freq 193.45 wavelength 1549.72 NO COMMENTS
Channel44 44u freq 193.50 wavelength 1549.32 NO COMMENTS
Channel45 45u freq 193.55 wavelength 1548.91 NO COMMENTS
Channel46 46u freq 193.60 wavelength 1548.51 NO COMMENTS
Channel47 47u freq 193.65 wavelength 1548.11 NO COMMENTS
Channel48 48u freq 193.70 wavelength 1547.72 NO COMMENTS
Channel49 49u freq 193.75 wavelength 1547.32 NO COMMENTS
Channel4 4u freq 191.50 wavelength 1565.50 NO COMMENTS
Channel50 50u freq 193.80 wavelength 1546.92 NO COMMENTS
Channel51 51u freq 193.85 wavelength 1546.52 NO COMMENTS
Channel52 52u freq 193.90 wavelength 1546.12 NO COMMENTS
Channel53 53u freq 193.95 wavelength 1545.72 NO COMMENTS
Channel54 54u freq 194.00 wavelength 1545.32 NO COMMENTS
Channel55 55u freq 194.05 wavelength 1544.92 NO COMMENTS
Channel56 56u freq 194.10 wavelength 1544.53 NO COMMENTS
Channel57 57u freq 194.15 wavelength 1544.13 NO COMMENTS
Channel58 58u freq 194.20 wavelength 1543.73 NO COMMENTS
Channel59 59u freq 194.25 wavelength 1543.33 NO COMMENTS
Channel5 5u freq 191.55 wavelength 1565.09 NO COMMENTS
Channel60 60u freq 194.30 wavelength 1542.94 NO COMMENTS
Channel61 61u freq 194.35 wavelength 1542.54 NO COMMENTS
Channel62 62u freq 194.40 wavelength 1542.14 NO COMMENTS
Channel63 63u freq 194.45 wavelength 1541.75 NO COMMENTS
Channel64 64u freq 194.50 wavelength 1541.35 NO COMMENTS
Channel65 65u freq 194.55 wavelength 1540.95 NO COMMENTS
Channel66 66u freq 194.60 wavelength 1540.56 NO COMMENTS
Channel67 67u freq 194.65 wavelength 1540.16 NO COMMENTS
Channel68 68u freq 194.70 wavelength 1539.77 NO COMMENTS
Channel69 69u freq 194.75 wavelength 1539.37 NO COMMENTS
Channel6 6u freq 191.60 wavelength 1564.68 NO COMMENTS
Channel70 70u freq 194.80 wavelength 1538.98 NO COMMENTS
Channel71 71u freq 194.85 wavelength 1538.58 NO COMMENTS
Channel72 72u freq 194.90 wavelength 1538.19 NO COMMENTS
Channel73 73u freq 194.95 wavelength 1537.79 NO COMMENTS
Channel74 74u freq 195.00 wavelength 1537.40 NO COMMENTS
Channel75 75u freq 195.05 wavelength 1537.00 NO COMMENTS
Channel76 76u freq 195.10 wavelength 1536.61 NO COMMENTS
Channel77 77u freq 195.15 wavelength 1536.22 NO COMMENTS
Channel78 78u freq 195.20 wavelength 1535.82 NO COMMENTS
Channel79 79u freq 195.25 wavelength 1535.43 NO COMMENTS
Channel7 7u freq 191.65 wavelength 1564.27 NO COMMENTS
Channel80 80u freq 195.30 wavelength 1535.04 NO COMMENTS
Channel81 81u freq 195.35 wavelength 1534.64 NO COMMENTS
Channel82 82u freq 195.40 wavelength 1534.25 NO COMMENTS
Channel83 83u freq 195.45 wavelength 1533.86 NO COMMENTS
Channel84 84u freq 195.50 wavelength 1533.47 NO COMMENTS
Channel85 85u freq 195.55 wavelength 1533.07 NO COMMENTS
Channel86 86u freq 195.60 wavelength 1532.68 NO COMMENTS
Channel87 87u freq 195.65 wavelength 1532.29 NO COMMENTS
Channel88 88u freq 195.70 wavelength 1531.90 NO COMMENTS
Channel89 89u freq 195.75 wavelength 1531.51 NO COMMENTS
Channel8 8u freq 191.70 wavelength 1563.86 NO COMMENTS
Channel90 90u freq 195.80 wavelength 1531.12 NO COMMENTS
Channel91 91u freq 195.85 wavelength 1530.72 NO COMMENTS
Channel92 92u freq 195.90 wavelength 1530.33 NO COMMENTS
Channel93 93u freq 195.95 wavelength 1529.94 NO COMMENTS
Channel94 94u freq 196.00 wavelength 1529.55 NO COMMENTS
Channel95 95u freq 196.05 wavelength 1529.16 NO COMMENTS
Channel96 96u freq 196.10 wavelength 1528.77 NO COMMENTS
Channel9 9u freq 191.75 wavelength 1563.45 NO COMMENTS
DEFAULT Channel32(32u) freq 192.90 wavelength 1554.13 NO COMMENTS





name

Type: naming:Name
Primitive Type: string:Basic

Overrides:naming:NamedObject:name
Units: null Encrypted: false Access: admin Category: TopLevelRegular Property Validators: Range: min: "0" max: "64" Allowed Chars: Regex: [a-zA-Z0-9_.:-]+
    Comments:
null



nameAlias

Type: naming:NameAlias
Primitive Type: string:Basic

Units: null
Encrypted: false
Access: admin
Category: TopLevelRegular
Property Validators:
    Range:  min: "0"  max: "63"
        Allowed Chars:
            Regex: [a-zA-Z0-9_.-]+
    Comments:
NO COMMENTS



ownerKey

Type: naming:Descr
Primitive Type: string:Basic

Units: null
Encrypted: false
Access: admin
Category: TopLevelRegular
Property Validators:
    Range:  min: "0"  max: "128"
        Allowed Chars:
            Regex: [a-zA-Z0-9\\!#$%()*,-./:;@ _{|}~?&+]+
    Comments:
The key for enabling clients to own their data for entity correlation.



ownerTag

Type: naming:Descr
Primitive Type: string:Basic

Units: null
Encrypted: false
Access: admin
Category: TopLevelRegular
Property Validators:
    Range:  min: "0"  max: "64"
        Allowed Chars:
            Regex: [a-zA-Z0-9\\!#$%()*,-./:;@ _{|}~?&+]+
    Comments:
A tag for enabling clients to add their own data. For example, to indicate who created this object.



rn

Type: reference:BinRN

Units: null
Encrypted: false
Access: implicit
Category: TopLevelRn
    Comments:
Identifies an object from its siblings within the context of its parent object. The distinguished name contains a sequence of relative names.



status

Type: mo:ModificationStatus
Primitive Type: scalar:Bitmask32

Units: null
Encrypted: false
Access: implicit
Category: TopLevelStatus
    Comments:
The upgrade status. This property is for internal use only.
Constants
created 2u created In a setter method: specifies that an object should be created. An error is returned if the object already exists.
In the return value of a setter method: indicates that an object has been created.
modified 4u modified In a setter method: specifies that an object should be modified
In the return value of a setter method: indicates that an object has been modified.
deleted 8u deleted In a setter method: specifies that an object should be deleted.
In the return value of a setter method: indicates that an object has been deleted.
DEFAULT 0 --- This type controls the life cycle of objects passed in the XML API.

When used in a setter method (such as configConfMo), the ModificationStatus specifies whether an object should be created, modified, deleted or removed.
In the return value of a setter method, the ModificationStatus indicates the actual operation that was performed. For example, the ModificationStatus is set to "created" if the object was created. The ModificationStatus is not set if the object was neither created, modified, deleted or removed.

When invoking a setter method, the ModificationStatus is optional:
If a setter method such as configConfMo is invoked and the ModificationStatus is not set, the system automatically determines if the object should be created or modified.