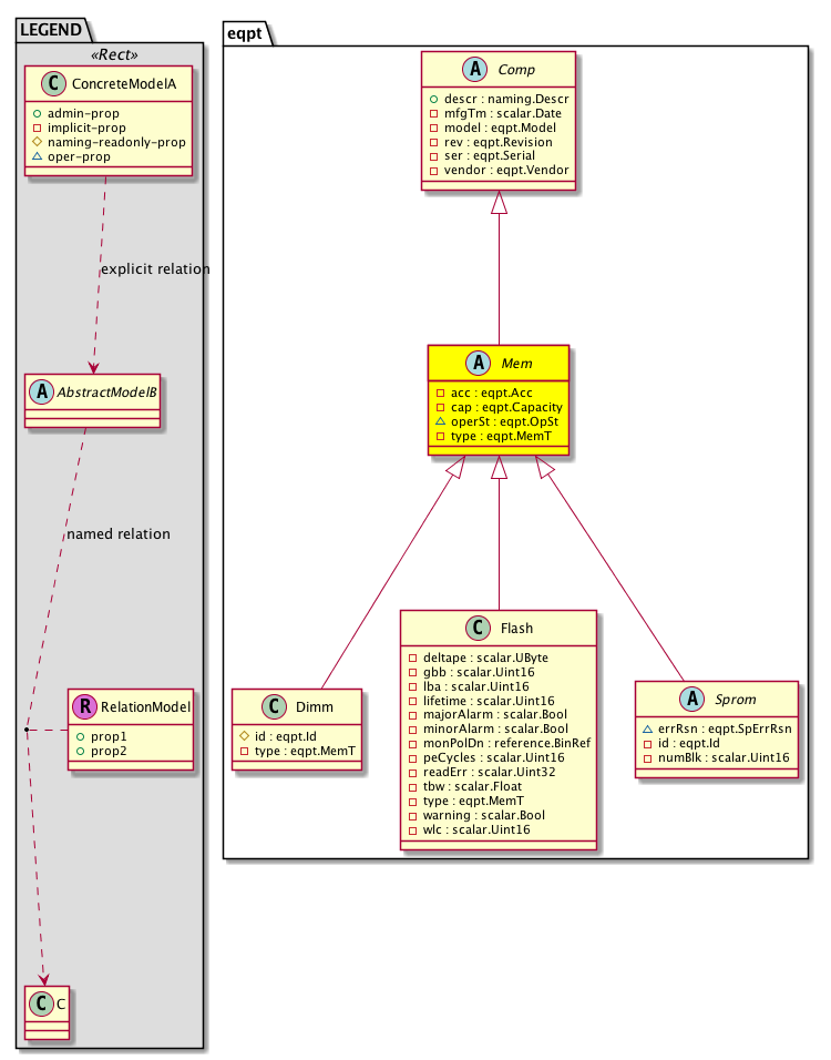
Class eqpt:Mem (ABSTRACT)

Class ID:3228
Class Label: Memory
Encrypted: false - Exportable: false - Persistent: true - Configurable: false - Subject to Quota: Disabled - Abstraction Layer: Concrete Model
Write Access: [NON CONFIGURABLE]
Read Access: [access-equipment, admin, fabric-equipment]
Creatable/Deletable: no (see Container Mos for details)
Possible Semantic Scopes: Infra, Fabric,
Semantic Scope Evaluation Rule: Subclasses
Monitoring Policy Source: Parent
Monitoring Flags : [ IsObservable: false, HasStats: false, HasFaults: false, HasHealth: false, HasEventRules: false ]

A memory unit inside the system.

Naming Rules


DN FORMAT: 

                


Diagram

Super Mo: eqpt:Comp,
Sub Mos: eqpt:Dimm, eqpt:Flash, eqpt:Sprom,


Inheritance
[V] nw:Item Ignore.
 ├
[V] eqpt:Item The abstraction for any equipment component/container in the system.
 
 ├
[V] eqpt:Comp An equipment component such as a card, port, transceiver, or ASIC.
 
 
 ├
[V] eqpt:Mem A memory unit inside the system.
 
 
 
 ├
[V] eqpt:Dimm A DIMM memory unit.
 
 
 
 ├
[V] eqpt:Flash A flash memory unit.
 
 
 
 ├
[V] eqpt:Sprom A SPROM information container.
 
 
 
 
 ├
[V] eqpt:SpromBP A backplane SPROM unit block.
 
 
 
 
 ├
[V] eqpt:SpromFan The fan SPROM.
 
 
 
 
 ├
[V] eqpt:SpromLc A line card SPROM.
 
 
 
 
 ├
[V] eqpt:SpromPsu A power supply unit SPROM.
 
 
 
 
 ├
[V] eqpt:SpromSup The supervisor SPROM.


Events
                


Faults
                


Fsms
                


Properties Summary
Defined in: eqpt:Mem
eqpt:Acc
          scalar:Enum8
acc  (eqpt:Mem:acc)
           access: RO/RW
eqpt:Capacity
          scalar:Uint32
cap  (eqpt:Mem:cap)
           capacity
eqpt:OpSt
          scalar:Enum8
operSt  (eqpt:Mem:operSt)
           Operational status
eqpt:MemT
          scalar:Enum8
type  (eqpt:Mem:type)
           The type.
Defined in: eqpt:Comp
naming:Descr
          string:Basic
descr  (eqpt:Comp:descr)
           Additional descriptive information about the object.
scalar:Date mfgTm  (eqpt:Comp:mfgTm)
           The manufacturing time.
eqpt:Model
          string:Basic
model  (eqpt:Comp:model)
           The model of the component.
eqpt:Revision
          string:Basic
rev  (eqpt:Comp:rev)
           The revision number.
eqpt:Serial
          string:Basic
ser  (eqpt:Comp:ser)
           The serial number.
eqpt:Vendor
          string:Basic
vendor  (eqpt:Comp:vendor)
           The vendor.
Defined in: eqpt:Item
eqpt:Id
          scalar:Uint32
id  (eqpt:Item:id)
           The item identifier.
Defined in: mo:TopProps
mo:ModificationChildAction
          scalar:Bitmask32
childAction  (mo:TopProps:childAction)
           Delete or ignore. For internal use only.
reference:BinRef dn  (mo:TopProps:dn)
           A tag or metadata is a non-hierarchical keyword or term assigned to the fabric module.
reference:BinRN rn  (mo:TopProps:rn)
           Identifies an object from its siblings within the context of its parent object. The distinguished name contains a sequence of relative names.
mo:ModificationStatus
          scalar:Bitmask32
status  (mo:TopProps:status)
           The upgrade status. This property is for internal use only.
Properties Detail

acc

Type: eqpt:Acc
Primitive Type: scalar:Enum8

Units: null
Encrypted: false
Access: implicit
Category: TopLevelRegular
    Comments:
access: RO/RW
Constants
read-only 0 Read only Read-only
read-write 1 Write only Read-write
DEFAULT 0 --- Memory access





cap

Type: eqpt:Capacity
Primitive Type: scalar:Uint32

Units: MB
Encrypted: false
Access: implicit
Category: TopLevelRegular
    Comments:
capacity
Constants
unspecified 0u Unspecified NO COMMENTS
DEFAULT unspecified(0u) Unspecified NO COMMENTS





childAction

Type: mo:ModificationChildAction
Primitive Type: scalar:Bitmask32

Units: null
Encrypted: false
Access: implicit
Category: TopLevelChildAction
    Comments:
Delete or ignore. For internal use only.
Constants
deleteAll 16384u deleteAll NO COMMENTS
ignore 4096u ignore NO COMMENTS
deleteNonPresent 8192u deleteNonPresent NO COMMENTS
DEFAULT 0 --- This type is used to





descr

Type: naming:Descr
Primitive Type: string:Basic

Like: naming:Described:descr
Units: null
Encrypted: false
Access: admin
Category: TopLevelRegular
    Comments:
Additional descriptive information about the object.



dn

Type: reference:BinRef

Units: null
Encrypted: false
Access: implicit
Category: TopLevelDn
    Comments:
A tag or metadata is a non-hierarchical keyword or term assigned to the fabric module.



id

Type: eqpt:Id
Primitive Type: scalar:Uint32

Units: null
Encrypted: false
Access: implicit
Category: TopLevelRegular
    Comments:
The item identifier.



mfgTm

Type: scalar:Date

Like: eqpt:Mfg:mfgTm
Units: null
Encrypted: false
Access: implicit
Category: TopLevelRegular
    Comments:
The manufacturing time.
Constants
not-applicable 0ull N/A NO COMMENTS
DEFAULT not-applicable(0ull) N/A NO COMMENTS





model

Type: eqpt:Model
Primitive Type: string:Basic

Like: eqpt:Dev:model
Units: null
Encrypted: false
Access: implicit
Category: TopLevelRegular
    Comments:
The model of the component.



operSt

Type: eqpt:OpSt
Primitive Type: scalar:Enum8

Units: null
Encrypted: false
Access: oper
Category: TopLevelRegular
    Comments:
Operational status
Constants
unknown 0 Unknown Unknown state
ok 1 OK Working
fail 2 Fail Failed state
absent 3 Absent absent state
shut 4 Shut shutdown state
mismatch 5 mismatch mismatch state e.g, mismatched fans
DEFAULT unknown(0) Unknown Unknown state





rev

Type: eqpt:Revision
Primitive Type: string:Basic

Like: eqpt:Dev:rev
Units: null
Encrypted: false
Access: implicit
Category: TopLevelRegular
    Comments:
The revision number.
Constants
defaultValue "0" --- NO COMMENTS





rn

Type: reference:BinRN

Units: null
Encrypted: false
Access: implicit
Category: TopLevelRn
    Comments:
Identifies an object from its siblings within the context of its parent object. The distinguished name contains a sequence of relative names.



ser

Type: eqpt:Serial
Primitive Type: string:Basic

Like: eqpt:Dev:ser
Units: null
Encrypted: false
Access: implicit
Category: TopLevelRegular
    Comments:
The serial number.



status

Type: mo:ModificationStatus
Primitive Type: scalar:Bitmask32

Units: null
Encrypted: false
Access: implicit
Category: TopLevelStatus
    Comments:
The upgrade status. This property is for internal use only.
Constants
created 2u created In a setter method: specifies that an object should be created. An error is returned if the object already exists.
In the return value of a setter method: indicates that an object has been created.
modified 4u modified In a setter method: specifies that an object should be modified
In the return value of a setter method: indicates that an object has been modified.
deleted 8u deleted In a setter method: specifies that an object should be deleted.
In the return value of a setter method: indicates that an object has been deleted.
DEFAULT 0 --- This type controls the life cycle of objects passed in the XML API.

When used in a setter method (such as configConfMo), the ModificationStatus specifies whether an object should be created, modified, deleted or removed.
In the return value of a setter method, the ModificationStatus indicates the actual operation that was performed. For example, the ModificationStatus is set to "created" if the object was created. The ModificationStatus is not set if the object was neither created, modified, deleted or removed.

When invoking a setter method, the ModificationStatus is optional:
If a setter method such as configConfMo is invoked and the ModificationStatus is not set, the system automatically determines if the object should be created or modified.






type

Type: eqpt:MemT
Primitive Type: scalar:Enum8

Units: null
Encrypted: false
Access: implicit
Category: TopLevelRegular
    Comments:
The type.
Constants
unk 0 Unknown Unknown type
dimm 1 DIMM DIMM type
flash 2 Flash Flash type
sprom 3 sprom Sprom type
DEFAULT 0 --- Memory type





vendor

Type: eqpt:Vendor
Primitive Type: string:Basic

Like: eqpt:Dev:vendor
Units: null
Encrypted: false
Access: implicit
Category: TopLevelRegular
    Comments:
The vendor.
Constants
defaultValue "Cisco Systems, Inc" --- NO COMMENTS