Class eqptdiag:ARule (ABSTRACT)

Class ID:2967
Class Label: Rule
Encrypted: false - Exportable: false - Persistent: true - Configurable: false - Subject to Quota: Disabled - Abstraction Layer: Concrete Model
Write Access: [NON CONFIGURABLE]
Read Access: [access-equipment, admin, fabric-equipment, ops]
Creatable/Deletable: derived (see Container Mos for details)
Semantic Scope: Fabric
Semantic Scope Evaluation Rule: Subclasses
Monitoring Policy Source: Parent
Monitoring Flags : [ IsObservable: false, HasStats: false, HasFaults: false, HasHealth: false, HasEventRules: false ]



Naming Rules


DN FORMAT: 

                


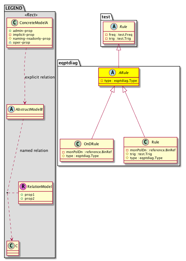
Diagram

Super Mo: test:Rule,
Sub Mos: eqptdiag:OnDRule, eqptdiag:Rule,


Inheritance
[V] naming:NamedObject An abstract base class for an object that contains a name.
 ├
[V] pol:Obj Represents a generic policy object.
 
 ├
[V] pol:Def Represents self-contained policy document.
 
 
 ├
[V] pol:DefRoot Represents the policy definition's subtree root.
 
 
 
 ├
[V] test:Rule An abstract class for a test rule.
 
 
 
 
 ├
[V] eqptdiag:ARule 
 
 
 
 
 
 ├
[V] eqptdiag:OnDRule 
 
 
 
 
 
 ├
[V] eqptdiag:Rule 


Events
                


Faults
                


Fsms
                


Properties Summary
Defined in: eqptdiag:ARule
eqptdiag:Type
          scalar:Uint16
type  (eqptdiag:ARule:type)
           The specific type of the object or component.
Defined in: test:Rule
test:Freq
          scalar:Time
freq  (test:Rule:freq)
           Frequency at which tasks are executed
test:Trig
          scalar:Enum8
trig  (test:Rule:trig)
           The description of an action that triggered an event.
Defined in: pol:DefRoot
naming:Descr
          string:Basic
descr  (pol:DefRoot:descr)
           Overrides:pol:Def:descr
           Specifies a description of the policy definition root.
Defined in: pol:Def
naming:Descr
          string:Basic
ownerKey  (pol:Def:ownerKey)
           The key for enabling clients to own their data for entity correlation.
naming:Descr
          string:Basic
ownerTag  (pol:Def:ownerTag)
           A tag for enabling clients to add their own data. For example, to indicate who created this object.
Defined in: pol:Obj
naming:Name
          string:Basic
name  (pol:Obj:name)
           Overrides:naming:NamedObject:name
           null
Defined in: naming:NamedObject
naming:NameAlias
          string:Basic
nameAlias  (naming:NamedObject:nameAlias)
           NO COMMENTS
Defined in: mo:TopProps
mo:ModificationChildAction
          scalar:Bitmask32
childAction  (mo:TopProps:childAction)
           Delete or ignore. For internal use only.
reference:BinRef dn  (mo:TopProps:dn)
           A tag or metadata is a non-hierarchical keyword or term assigned to the fabric module.
reference:BinRN rn  (mo:TopProps:rn)
           Identifies an object from its siblings within the context of its parent object. The distinguished name contains a sequence of relative names.
mo:ModificationStatus
          scalar:Bitmask32
status  (mo:TopProps:status)
           The upgrade status. This property is for internal use only.
Properties Detail

childAction

Type: mo:ModificationChildAction
Primitive Type: scalar:Bitmask32

Units: null
Encrypted: false
Access: implicit
Category: TopLevelChildAction
    Comments:
Delete or ignore. For internal use only.
Constants
deleteAll 16384u deleteAll NO COMMENTS
ignore 4096u ignore NO COMMENTS
deleteNonPresent 8192u deleteNonPresent NO COMMENTS
DEFAULT 0 --- This type is used to





descr

Type: naming:Descr
Primitive Type: string:Basic

Overrides:pol:Def:descr
Paths: naming:Described:descr Units: null Encrypted: false Access: admin Category: TopLevelRegular
    Comments:
Specifies a description of the policy definition root.



dn

Type: reference:BinRef

Units: null
Encrypted: false
Access: implicit
Category: TopLevelDn
    Comments:
A tag or metadata is a non-hierarchical keyword or term assigned to the fabric module.



freq

Type: test:Freq
Primitive Type: scalar:Time

Units: null
Encrypted: false
Access: implicit
Category: TopLevelRegular
    Comments:
Frequency at which tasks are executed
Constants
one-shot 0ull Once One time trigger
every4hrs 14400000ull Every 4 hours NO COMMENTS
every30mins 1800000ull Every 30 mins NO COMMENTS
every4weeks 2419200000ull Every 4 weeks NO COMMENTS
every8hrs 28800000ull Every 8 hours NO COMMENTS
every5mins 300000ull Every 5 mins NO COMMENTS
every1hr 3600000ull Every 1 hour NO COMMENTS
every12hrs 43200000ull Every 12 hours NO COMMENTS
every10mins 600000ull Every 10 mins NO COMMENTS
every1week 604800000ull Every 1 week NO COMMENTS
every2hrs 7200000ull Every 2 hours NO COMMENTS
every1day 86400000ull Every 1 day NO COMMENTS
DEFAULT one-shot(0ull) Once One time trigger





name

Type: naming:Name
Primitive Type: string:Basic

Overrides:naming:NamedObject:name
Units: null Encrypted: false Access: admin Category: TopLevelRegular
    Comments:
null



nameAlias

Type: naming:NameAlias
Primitive Type: string:Basic

Units: null
Encrypted: false
Access: admin
Category: TopLevelRegular
    Comments:
NO COMMENTS



ownerKey

Type: naming:Descr
Primitive Type: string:Basic

Units: null
Encrypted: false
Access: admin
Category: TopLevelRegular
    Comments:
The key for enabling clients to own their data for entity correlation.



ownerTag

Type: naming:Descr
Primitive Type: string:Basic

Units: null
Encrypted: false
Access: admin
Category: TopLevelRegular
    Comments:
A tag for enabling clients to add their own data. For example, to indicate who created this object.



rn

Type: reference:BinRN

Units: null
Encrypted: false
Access: implicit
Category: TopLevelRn
    Comments:
Identifies an object from its siblings within the context of its parent object. The distinguished name contains a sequence of relative names.



status

Type: mo:ModificationStatus
Primitive Type: scalar:Bitmask32

Units: null
Encrypted: false
Access: implicit
Category: TopLevelStatus
    Comments:
The upgrade status. This property is for internal use only.
Constants
created 2u created In a setter method: specifies that an object should be created. An error is returned if the object already exists.
In the return value of a setter method: indicates that an object has been created.
modified 4u modified In a setter method: specifies that an object should be modified
In the return value of a setter method: indicates that an object has been modified.
deleted 8u deleted In a setter method: specifies that an object should be deleted.
In the return value of a setter method: indicates that an object has been deleted.
DEFAULT 0 --- This type controls the life cycle of objects passed in the XML API.

When used in a setter method (such as configConfMo), the ModificationStatus specifies whether an object should be created, modified, deleted or removed.
In the return value of a setter method, the ModificationStatus indicates the actual operation that was performed. For example, the ModificationStatus is set to "created" if the object was created. The ModificationStatus is not set if the object was neither created, modified, deleted or removed.

When invoking a setter method, the ModificationStatus is optional:
If a setter method such as configConfMo is invoked and the ModificationStatus is not set, the system automatically determines if the object should be created or modified.






trig

Type: test:Trig
Primitive Type: scalar:Enum8

Units: null
Encrypted: false
Access: implicit
Category: TopLevelRegular
    Comments:
The description of an action that triggered an event.
Constants
unspecified 0 Unspecified Unspecified
on-demand 1 On demand Run this on user demand
boot 2 Bootup Run this on bootup
forever 4 Ongoing Run this forever
DEFAULT unspecified(0) Unspecified Unspecified





type

Type: eqptdiag:Type
Primitive Type: scalar:Uint16

Units: null
Encrypted: false
Access: implicit
Category: TopLevelRegular
    Comments:
The specific type of the object or component.
Constants
unspecified 0 Unspecified Unspecified
bios-mem 1 BIOS Memory Test BIOS memory test rule
mgmtp-lb 2 Management Port Loopback Test Management port loopback test rule
t2higig-prbs 3 Trident2 Higig Port PRBS Test Trident2 Higig port PRBS test rule
nsa-mem 4 Northstar Alpine Memory Test NS-Alpine memory test rule
leafp-prbs 5 Leaf Port PRBS Test Leaf port PRBS test rule
fabp-prbs 6 Fabric Port PRBS Test Fabric port PRBS test rule
eobcp-lb-sup 7 EOBC Port Loopback for SUP Test EOBC port loopback for SUP test rule
epcp-lb-sup 8 EPC Port Loopback for SUP Test EPC port loopback for SUP test rule
mvl4p-eobc-snake 9 Marvell 4-port EOBC Snake Test Marvell 4P EOBC Snake test rule
mvl10p-snake 10 Marvell 10-port Snake Test Marvell 10P Snake test rule
bcm28p-snake 11 Broadcom 28-port EOBC Snake Test Broadcom 28P Snake Snake test rule
fcp-prbs 12 Fabric Card Port PRBS Test Fabric card port PRBS test rule
lcp-prbs 13 Line Card Port PRBS Test Line card port PRBS test rule
extch-sprom 14 Extended Chassis SPROM Test Extended chassis (fex) SPROM test rule
extch-hp 15 Extended Chassis Host Port Test Extended chassis host port test rule
extch-fp 16 Extended Chassis Fabric Port Test Extended chassis fabric Port test rule
t2-mem 17 Trident2 Memory Test Trident2 Memory test rule
leafp-lb-dis 18 Leaf Port Disruptive Loopback Test Leaf port disruptive loopback test rule
fabp-lb-dis 19 Fabric Port Disruptive Loopback Test Fabric port disruptive loopback test rule
fcp-lb-dis 20 Fabric Card Port Disruptive Loopback Test Fabric card port disruptive loopback test rule
lcp-lb-dis 21 Line Card Port Disruptive Loopback Test LC Port Disruptive Loopback test rule
cpu-cache 22 CPU Cache Test CPU Cache test rule
mem-health 23 Memory Health Check Test Memory health check test rule
ssd-acc 24 SSD Read Write Test SSD read-write access test rule
act2-acc 25 ACT2 Read Write Access Test ACT2 read-write access test rule
ge-eeprom 26 GE EEPROM Test GE EEPROM test rule
spi-cksum 27 SPI Bootflash Checksum Test SPI bootflash checksum test rule
eusb-acc 28 EUSB Read Write Access Test eUSB read-write access test rule
usb-bus 29 USB Bus Test USB Bus test rule
cons-dev 30 Console Device Test Console device test rule
obfl-acc 31 OBFL Read-write Access Test OBFL read-write acess test rule
nvram-cksum 32 NVRAM Checksum Test NVRAM checksum test rule
fpga-reg-chk 33 FPGA Register Check Test FPGA register check test rule
asic-scratch 34 ASIC Scratch Register Test ASIC Scratch Register test rule
eobc-mon 35 EOBC Monitor Test EOBC monitor test rule
epc-mon 36 EPC Monitor Test EPC monitor test rule
flash-acc 37 Flash Read-write Access Test Flash read-write access test rule
pcie-sw 38 PCIe Switch Health Test PCIe Switch Health test rule
lcfc-conn 39 LC-FC Connectivity Test LC-FC Connectivity test rule
rtc-test 40 RTC Test RTC test rule
pcie-bus 41 PCIe Bus Test PCIe bus test rule
fclc-conn 42 FC-LC Connectivity Test FC-LC Connectivity test rule
tahoe-mem 43 Tahoe Memory Test Tahoe memory test rule
DEFAULT unspecified(0) Unspecified Unspecified