Class eqptdiag:ASubj (ABSTRACT)

Class ID:2970
Class Label: Subject
Encrypted: false - Exportable: false - Persistent: true - Configurable: false - Subject to Quota: Disabled - Abstraction Layer: Concrete Model
Write Access: [NON CONFIGURABLE]
Read Access: [access-equipment, admin, fabric-equipment, ops]
Creatable/Deletable: derived (see Container Mos for details)
Semantic Scope: Fabric
Semantic Scope Evaluation Rule: Subclasses
Monitoring Policy Source: Parent
Monitoring Flags : [ IsObservable: false, HasStats: false, HasFaults: false, HasHealth: false, HasEventRules: false ]



Naming Rules


DN FORMAT: 

                


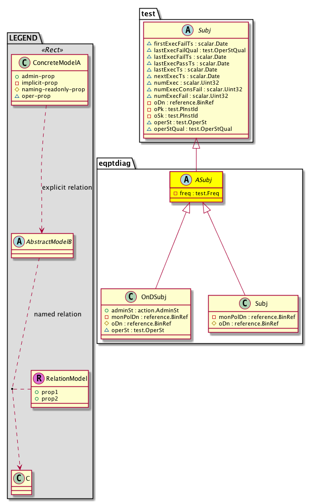
Diagram

Super Mo: test:Subj,
Sub Mos: eqptdiag:OnDSubj, eqptdiag:Subj,


Inheritance
[V] pol:Compl Represents policy compliance metric.
 ├
[V] test:Subj An abstract class for a test subject.
 
 ├
[V] eqptdiag:ASubj 
 
 
 ├
[V] eqptdiag:OnDSubj 
 
 
 ├
[V] eqptdiag:Subj 


Events
                


Faults
                


Fsms
                


Properties Summary
Defined in: eqptdiag:ASubj
test:Freq
          scalar:Time
freq  (eqptdiag:ASubj:freq)
           Frequency at which tasks are executed
Defined in: test:Subj
scalar:Date firstExecFailTs  (test:Subj:firstExecFailTs)
           The first diagnostics test failure timestamp.
test:OperStQual
          string:Basic
lastExecFailQual  (test:Subj:lastExecFailQual)
           The last failure qualifier.
scalar:Date lastExecFailTs  (test:Subj:lastExecFailTs)
           The timestamp of the last failed diagnostics test.
scalar:Date lastExecPassTs  (test:Subj:lastExecPassTs)
           The last execution pass timestamp.
scalar:Date lastExecTs  (test:Subj:lastExecTs)
           The last execution timestamp.
scalar:Date nextExecTs  (test:Subj:nextExecTs)
           The next execution timestamp.
scalar:Uint32 numExec  (test:Subj:numExec)
           The total execution count.
scalar:Uint32 numExecConsFail  (test:Subj:numExecConsFail)
           The number of consecutive failures.
scalar:Uint32 numExecFail  (test:Subj:numExecFail)
           The total failure count.
reference:BinRef oDn  (test:Subj:oDn)
           Distinguished name of the target object
test:PInstId
          mo:InstanceId
oPk  (test:Subj:oPk)
           The object primary key.
test:PInstId
          mo:InstanceId
oSk  (test:Subj:oSk)
           The secondary key of an object.
test:OperSt
          scalar:Enum8
operSt  (test:Subj:operSt)
           The runtime state of the object or policy.
test:OperStQual
          string:Basic
operStQual  (test:Subj:operStQual)
           The chassis operational status qualifier.
Defined in: mo:TopProps
mo:ModificationChildAction
          scalar:Bitmask32
childAction  (mo:TopProps:childAction)
           Delete or ignore. For internal use only.
reference:BinRef dn  (mo:TopProps:dn)
           A tag or metadata is a non-hierarchical keyword or term assigned to the fabric module.
reference:BinRN rn  (mo:TopProps:rn)
           Identifies an object from its siblings within the context of its parent object. The distinguished name contains a sequence of relative names.
mo:ModificationStatus
          scalar:Bitmask32
status  (mo:TopProps:status)
           The upgrade status. This property is for internal use only.
Properties Detail

childAction

Type: mo:ModificationChildAction
Primitive Type: scalar:Bitmask32

Units: null
Encrypted: false
Access: implicit
Category: TopLevelChildAction
    Comments:
Delete or ignore. For internal use only.
Constants
deleteAll 16384u deleteAll NO COMMENTS
ignore 4096u ignore NO COMMENTS
deleteNonPresent 8192u deleteNonPresent NO COMMENTS
DEFAULT 0 --- This type is used to





dn

Type: reference:BinRef

Units: null
Encrypted: false
Access: implicit
Category: TopLevelDn
    Comments:
A tag or metadata is a non-hierarchical keyword or term assigned to the fabric module.



firstExecFailTs

Type: scalar:Date

Units: null
Encrypted: false
Access: oper
Category: TopLevelRegular
    Comments:
The first diagnostics test failure timestamp.



freq

Type: test:Freq
Primitive Type: scalar:Time

Units: null
Encrypted: false
Access: implicit
Category: TopLevelRegular
    Comments:
Frequency at which tasks are executed
Constants
one-shot 0ull Once One time trigger
every4hrs 14400000ull Every 4 hours NO COMMENTS
every30mins 1800000ull Every 30 mins NO COMMENTS
every4weeks 2419200000ull Every 4 weeks NO COMMENTS
every8hrs 28800000ull Every 8 hours NO COMMENTS
every5mins 300000ull Every 5 mins NO COMMENTS
every1hr 3600000ull Every 1 hour NO COMMENTS
every12hrs 43200000ull Every 12 hours NO COMMENTS
every10mins 600000ull Every 10 mins NO COMMENTS
every1week 604800000ull Every 1 week NO COMMENTS
every2hrs 7200000ull Every 2 hours NO COMMENTS
every1day 86400000ull Every 1 day NO COMMENTS
DEFAULT one-shot(0ull) Once One time trigger





lastExecFailQual

Type: test:OperStQual
Primitive Type: string:Basic

Units: null
Encrypted: false
Access: oper
Category: TopLevelRegular
    Comments:
The last failure qualifier.



lastExecFailTs

Type: scalar:Date

Units: null
Encrypted: false
Access: oper
Category: TopLevelRegular
    Comments:
The timestamp of the last failed diagnostics test.



lastExecPassTs

Type: scalar:Date

Units: null
Encrypted: false
Access: oper
Category: TopLevelRegular
    Comments:
The last execution pass timestamp.



lastExecTs

Type: scalar:Date

Units: null
Encrypted: false
Access: oper
Category: TopLevelRegular
    Comments:
The last execution timestamp.



nextExecTs

Type: scalar:Date

Units: null
Encrypted: false
Access: oper
Category: TopLevelRegular
    Comments:
The next execution timestamp.



numExec

Type: scalar:Uint32

Units: null
Encrypted: false
Access: oper
Category: TopLevelRegular
    Comments:
The total execution count.



numExecConsFail

Type: scalar:Uint32

Units: null
Encrypted: false
Access: oper
Category: TopLevelRegular
    Comments:
The number of consecutive failures.



numExecFail

Type: scalar:Uint32

Units: null
Encrypted: false
Access: oper
Category: TopLevelRegular
    Comments:
The total failure count.



oDn

Type: reference:BinRef

Units: null
Encrypted: false
Access: implicit
Category: TopLevelRegular
    Comments:
Distinguished name of the target object



oPk

Type: test:PInstId
Primitive Type: mo:InstanceId

Units: null
Encrypted: false
Access: implicit
Category: TopLevelRegular
    Comments:
The object primary key.



oSk

Type: test:PInstId
Primitive Type: mo:InstanceId

Units: null
Encrypted: false
Access: implicit
Category: TopLevelRegular
    Comments:
The secondary key of an object.



operSt

Type: test:OperSt
Primitive Type: scalar:Enum8

Units: null
Encrypted: false
Access: oper
Category: TopLevelRegular
    Comments:
The runtime state of the object or policy.
Constants
fail 0 Fail Failed
indeterminate 1 Indeterminate Indeterminate
interrupted 2 Interrupted Interrupted
pending 3 Pending Pending
not-supp 4 Not supported Not supported
not-acc 5 Not accessible Not accessible
pass 6 Pass Pass
not-tested 7 Not tested Not tested
DEFAULT pending(3) Pending Pending





operStQual

Type: test:OperStQual
Primitive Type: string:Basic

Units: null
Encrypted: false
Access: oper
Category: TopLevelRegular
    Comments:
The chassis operational status qualifier.



rn

Type: reference:BinRN

Units: null
Encrypted: false
Access: implicit
Category: TopLevelRn
    Comments:
Identifies an object from its siblings within the context of its parent object. The distinguished name contains a sequence of relative names.



status

Type: mo:ModificationStatus
Primitive Type: scalar:Bitmask32

Units: null
Encrypted: false
Access: implicit
Category: TopLevelStatus
    Comments:
The upgrade status. This property is for internal use only.
Constants
created 2u created In a setter method: specifies that an object should be created. An error is returned if the object already exists.
In the return value of a setter method: indicates that an object has been created.
modified 4u modified In a setter method: specifies that an object should be modified
In the return value of a setter method: indicates that an object has been modified.
deleted 8u deleted In a setter method: specifies that an object should be deleted.
In the return value of a setter method: indicates that an object has been deleted.
DEFAULT 0 --- This type controls the life cycle of objects passed in the XML API.

When used in a setter method (such as configConfMo), the ModificationStatus specifies whether an object should be created, modified, deleted or removed.
In the return value of a setter method, the ModificationStatus indicates the actual operation that was performed. For example, the ModificationStatus is set to "created" if the object was created. The ModificationStatus is not set if the object was neither created, modified, deleted or removed.

When invoking a setter method, the ModificationStatus is optional:
If a setter method such as configConfMo is invoked and the ModificationStatus is not set, the system automatically determines if the object should be created or modified.