Class fabric:NodeGEp (ABSTRACT)

Class ID:1011
Class Label: Group Endpoint
Encrypted: false - Exportable: false - Persistent: true - Configurable: false - Subject to Quota: Disabled - Abstraction Layer: Concrete Model
Write Access: [NON CONFIGURABLE]
Read Access: [admin]
Creatable/Deletable: no (see Container Mos for details)
Semantic Scope: Fabric
Semantic Scope Evaluation Rule: Subclasses
Monitoring Policy Source: Parent
Monitoring Flags : [ IsObservable: false, HasStats: false, HasFaults: false, HasHealth: false, HasEventRules: false ]

A node connectivity group.

Naming Rules


DN FORMAT: 

                


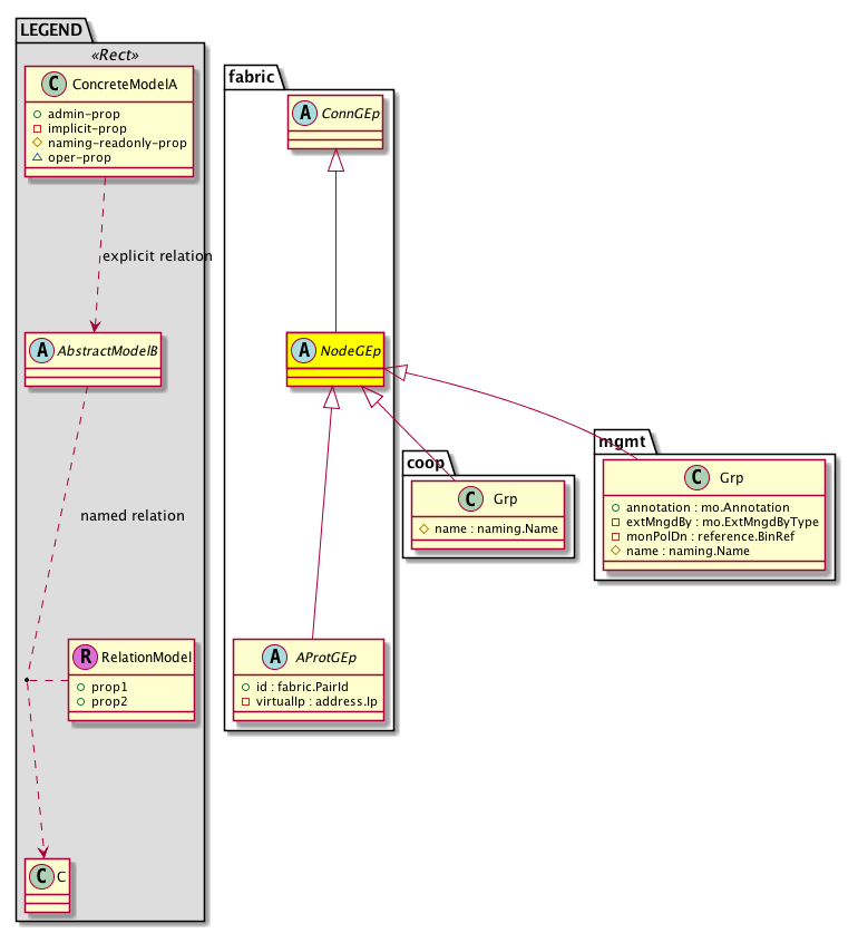
Diagram

Super Mo: fabric:ConnGEp,
Sub Mos: coop:Grp, fabric:AProtGEp, mgmt:Grp,


Inheritance
[V] nw:Item Ignore.
 ├
[V] nw:Conn A connection abstraction.
 
 ├
[V] nw:GEp A group endpoint abstraction.
 
 
 ├
[V] fabric:ConnGEp A connectivity group.
 
 
 
 ├
[V] fabric:NodeGEp A node connectivity group.
 
 
 
 
 ├
[V] coop:Grp The COOP group.
 
 
 
 
 ├
[V] fabric:AProtGEp An abstraction of the VPC protection group.
 
 
 
 
 
 ├
[V] fabric:IPV4ProtG The spine IPV4 protection group.
 
 
 
 
 
 
 ├
[V] fabric:IPV4AutoG The spine IPV4 auto protection group.
 
 
 
 
 
 
 ├
[V] fabric:IPV4ExpG The spine IPV4 explicit protection group.
 
 
 
 
 
 ├
[V] fabric:IPV6ProtG The spine IPV6 protection group.
 
 
 
 
 
 
 ├
[V] fabric:IPV6AutoG The spine IPV6 auto protection group.
 
 
 
 
 
 
 ├
[V] fabric:IPV6ExpG The spine IPV6 explicit protection group.
 
 
 
 
 
 ├
[V] fabric:MACProtG The spine MAC protection group.
 
 
 
 
 
 
 ├
[V] fabric:MacAutoG The spine MAC auto protection group.
 
 
 
 
 
 
 ├
[V] fabric:MacExpG The spine MAC explicit protection group.
 
 
 
 
 
 ├
[V] fabric:ProtGEp A VPC protection group.
 
 
 
 
 
 
 ├
[V] fabric:AutoGEp A VPC auto-protection group. This represents a VPC domain (a protection group). You can set the type of algorithm to be used for creating the automatic groups. Based on the algorithm, APIC implicitly makes discovered nodes part of the group.
 
 
 
 
 
 
 ├
[V] fabric:ExplicitGEp A VPC explicit protection group represents a VPC domain (a protection group). You can explicitly configure member nodes of the group using a Fabric policy node endpoint.
 
 
 
 
 ├
[V] mgmt:Grp The managed node connectivity group captures the set of nodes that are going to participate in the management network. All the nodes, a range of nodes, or a specific node can be selected to participate in a given group. This is controlled by the type field.


Events
                


Faults
                


Fsms
                


Properties Summary
Defined in: nw:Conn
naming:Name
          string:Basic
name  (nw:Conn:name)
           The name of the object.
Defined in: mo:TopProps
mo:ModificationChildAction
          scalar:Bitmask32
childAction  (mo:TopProps:childAction)
           Delete or ignore. For internal use only.
reference:BinRef dn  (mo:TopProps:dn)
           A tag or metadata is a non-hierarchical keyword or term assigned to the fabric module.
reference:BinRN rn  (mo:TopProps:rn)
           Identifies an object from its siblings within the context of its parent object. The distinguished name contains a sequence of relative names.
mo:ModificationStatus
          scalar:Bitmask32
status  (mo:TopProps:status)
           The upgrade status. This property is for internal use only.
Properties Detail

childAction

Type: mo:ModificationChildAction
Primitive Type: scalar:Bitmask32

Units: null
Encrypted: false
Access: implicit
Category: TopLevelChildAction
    Comments:
Delete or ignore. For internal use only.
Constants
deleteAll 16384u deleteAll NO COMMENTS
ignore 4096u ignore NO COMMENTS
deleteNonPresent 8192u deleteNonPresent NO COMMENTS
DEFAULT 0 --- This type is used to





dn

Type: reference:BinRef

Units: null
Encrypted: false
Access: implicit
Category: TopLevelDn
    Comments:
A tag or metadata is a non-hierarchical keyword or term assigned to the fabric module.



name

Type: naming:Name
Primitive Type: string:Basic

Units: null
Encrypted: false
Access: admin
Category: TopLevelRegular
    Comments:
The name of the object.



rn

Type: reference:BinRN

Units: null
Encrypted: false
Access: implicit
Category: TopLevelRn
    Comments:
Identifies an object from its siblings within the context of its parent object. The distinguished name contains a sequence of relative names.



status

Type: mo:ModificationStatus
Primitive Type: scalar:Bitmask32

Units: null
Encrypted: false
Access: implicit
Category: TopLevelStatus
    Comments:
The upgrade status. This property is for internal use only.
Constants
created 2u created In a setter method: specifies that an object should be created. An error is returned if the object already exists.
In the return value of a setter method: indicates that an object has been created.
modified 4u modified In a setter method: specifies that an object should be modified
In the return value of a setter method: indicates that an object has been modified.
deleted 8u deleted In a setter method: specifies that an object should be deleted.
In the return value of a setter method: indicates that an object has been deleted.
DEFAULT 0 --- This type controls the life cycle of objects passed in the XML API.

When used in a setter method (such as configConfMo), the ModificationStatus specifies whether an object should be created, modified, deleted or removed.
In the return value of a setter method, the ModificationStatus indicates the actual operation that was performed. For example, the ModificationStatus is set to "created" if the object was created. The ModificationStatus is not set if the object was neither created, modified, deleted or removed.

When invoking a setter method, the ModificationStatus is optional:
If a setter method such as configConfMo is invoked and the ModificationStatus is not set, the system automatically determines if the object should be created or modified.