Class fault:ACounts (ABSTRACT)

Class ID:232
Class Label: Fault Counts Super Class
Encrypted: false - Exportable: false - Persistent: true - Configurable: false - Subject to Quota: Disabled - Abstraction Layer: Concrete Model
Write Access: [NON CONFIGURABLE]
Read Access: [admin, ops]
Creatable/Deletable: derived (see Container Mos for details)
Possible Semantic Scopes: Common, EPG, Infra, Fabric,
Semantic Scope Evaluation Rule: Subclasses
Monitoring Policy Source: Parent
Monitoring Flags : [ IsObservable: false, HasStats: false, HasFaults: false, HasHealth: false, HasEventRules: false ]

The abstract counts.

Naming Rules


DN FORMAT: 

                


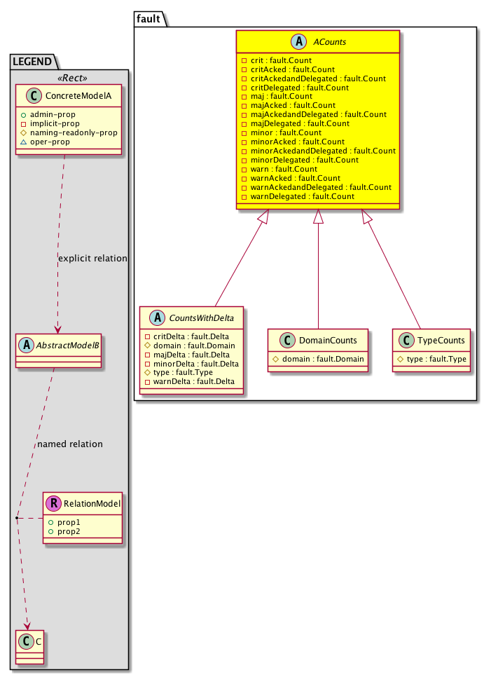
Diagram

Sub Mos: fault:CountsWithDelta, fault:DomainCounts, fault:TypeCounts,


Inheritance
[V] fault:ACounts The abstract counts.
 ├
[V] fault:CountsWithDelta 
 
 ├
[V] fault:Counts An immutable object that provides the number of critical, major, minor, and warning faults raised on its parent object and its subtree.
 
 ├
[V] fault:CountsWithDetails 
 ├
[V] fault:DomainCounts The number of faults for each level of a given domain.
 ├
[V] fault:TypeCounts The fault type counts.


Events
                


Faults
                


Fsms
                


Properties Summary
Defined in: fault:ACounts
fault:Count
          scalar:Uint32
crit  (fault:ACounts:crit)
          
fault:Count
          scalar:Uint32
critAcked  (fault:ACounts:critAcked)
           Number of currently raised critical faults on parent mo
fault:Count
          scalar:Uint32
critAckedandDelegated  (fault:ACounts:critAckedandDelegated)
           NO COMMENTS
fault:Count
          scalar:Uint32
critDelegated  (fault:ACounts:critDelegated)
           NO COMMENTS
fault:Count
          scalar:Uint32
maj  (fault:ACounts:maj)
          
fault:Count
          scalar:Uint32
majAcked  (fault:ACounts:majAcked)
           Number of currently raised major faults on parent mo
fault:Count
          scalar:Uint32
majAckedandDelegated  (fault:ACounts:majAckedandDelegated)
           Number of currently raised major faults on parent mo
fault:Count
          scalar:Uint32
majDelegated  (fault:ACounts:majDelegated)
           Number of currently raised major faults on parent mo
fault:Count
          scalar:Uint32
minor  (fault:ACounts:minor)
          
fault:Count
          scalar:Uint32
minorAcked  (fault:ACounts:minorAcked)
           Number of currently raised minor faults on parent mo
fault:Count
          scalar:Uint32
minorAckedandDelegated  (fault:ACounts:minorAckedandDelegated)
           Number of currently raised minor faults on parent mo
fault:Count
          scalar:Uint32
minorDelegated  (fault:ACounts:minorDelegated)
           Number of currently raised minor faults on parent mo
fault:Count
          scalar:Uint32
warn  (fault:ACounts:warn)
          
fault:Count
          scalar:Uint32
warnAcked  (fault:ACounts:warnAcked)
           Number of currently raised warning faults on parent mo
fault:Count
          scalar:Uint32
warnAckedandDelegated  (fault:ACounts:warnAckedandDelegated)
           Number of currently raised warning faults on parent mo
fault:Count
          scalar:Uint32
warnDelegated  (fault:ACounts:warnDelegated)
           Number of currently raised warning faults on parent mo
Defined in: mo:TopProps
mo:ModificationChildAction
          scalar:Bitmask32
childAction  (mo:TopProps:childAction)
           Delete or ignore. For internal use only.
reference:BinRef dn  (mo:TopProps:dn)
           A tag or metadata is a non-hierarchical keyword or term assigned to the fabric module.
reference:BinRN rn  (mo:TopProps:rn)
           Identifies an object from its siblings within the context of its parent object. The distinguished name contains a sequence of relative names.
mo:ModificationStatus
          scalar:Bitmask32
status  (mo:TopProps:status)
           The upgrade status. This property is for internal use only.
Properties Detail

childAction

Type: mo:ModificationChildAction
Primitive Type: scalar:Bitmask32

Units: null
Encrypted: false
Access: implicit
Category: TopLevelChildAction
    Comments:
Delete or ignore. For internal use only.
Constants
deleteAll 16384u deleteAll NO COMMENTS
ignore 4096u ignore NO COMMENTS
deleteNonPresent 8192u deleteNonPresent NO COMMENTS
DEFAULT 0 --- This type is used to





crit

Type: fault:Count
Primitive Type: scalar:Uint32

Units: null
Encrypted: false
Access: implicit
Category: TopLevelRegular
    Comments:



critAcked

Type: fault:Count
Primitive Type: scalar:Uint32

Units: null
Encrypted: false
Access: implicit
Category: TopLevelRegular
    Comments:
Number of currently raised critical faults on parent mo



critAckedandDelegated

Type: fault:Count
Primitive Type: scalar:Uint32

Units: null
Encrypted: false
Access: implicit
Category: TopLevelRegular
    Comments:
NO COMMENTS



critDelegated

Type: fault:Count
Primitive Type: scalar:Uint32

Units: null
Encrypted: false
Access: implicit
Category: TopLevelRegular
    Comments:
NO COMMENTS



dn

Type: reference:BinRef

Units: null
Encrypted: false
Access: implicit
Category: TopLevelDn
    Comments:
A tag or metadata is a non-hierarchical keyword or term assigned to the fabric module.



maj

Type: fault:Count
Primitive Type: scalar:Uint32

Units: null
Encrypted: false
Access: implicit
Category: TopLevelRegular
    Comments:



majAcked

Type: fault:Count
Primitive Type: scalar:Uint32

Units: null
Encrypted: false
Access: implicit
Category: TopLevelRegular
    Comments:
Number of currently raised major faults on parent mo



majAckedandDelegated

Type: fault:Count
Primitive Type: scalar:Uint32

Units: null
Encrypted: false
Access: implicit
Category: TopLevelRegular
    Comments:
Number of currently raised major faults on parent mo



majDelegated

Type: fault:Count
Primitive Type: scalar:Uint32

Units: null
Encrypted: false
Access: implicit
Category: TopLevelRegular
    Comments:
Number of currently raised major faults on parent mo



minor

Type: fault:Count
Primitive Type: scalar:Uint32

Units: null
Encrypted: false
Access: implicit
Category: TopLevelRegular
    Comments:



minorAcked

Type: fault:Count
Primitive Type: scalar:Uint32

Units: null
Encrypted: false
Access: implicit
Category: TopLevelRegular
    Comments:
Number of currently raised minor faults on parent mo



minorAckedandDelegated

Type: fault:Count
Primitive Type: scalar:Uint32

Units: null
Encrypted: false
Access: implicit
Category: TopLevelRegular
    Comments:
Number of currently raised minor faults on parent mo



minorDelegated

Type: fault:Count
Primitive Type: scalar:Uint32

Units: null
Encrypted: false
Access: implicit
Category: TopLevelRegular
    Comments:
Number of currently raised minor faults on parent mo



rn

Type: reference:BinRN

Units: null
Encrypted: false
Access: implicit
Category: TopLevelRn
    Comments:
Identifies an object from its siblings within the context of its parent object. The distinguished name contains a sequence of relative names.



status

Type: mo:ModificationStatus
Primitive Type: scalar:Bitmask32

Units: null
Encrypted: false
Access: implicit
Category: TopLevelStatus
    Comments:
The upgrade status. This property is for internal use only.
Constants
created 2u created In a setter method: specifies that an object should be created. An error is returned if the object already exists.
In the return value of a setter method: indicates that an object has been created.
modified 4u modified In a setter method: specifies that an object should be modified
In the return value of a setter method: indicates that an object has been modified.
deleted 8u deleted In a setter method: specifies that an object should be deleted.
In the return value of a setter method: indicates that an object has been deleted.
DEFAULT 0 --- This type controls the life cycle of objects passed in the XML API.

When used in a setter method (such as configConfMo), the ModificationStatus specifies whether an object should be created, modified, deleted or removed.
In the return value of a setter method, the ModificationStatus indicates the actual operation that was performed. For example, the ModificationStatus is set to "created" if the object was created. The ModificationStatus is not set if the object was neither created, modified, deleted or removed.

When invoking a setter method, the ModificationStatus is optional:
If a setter method such as configConfMo is invoked and the ModificationStatus is not set, the system automatically determines if the object should be created or modified.






warn

Type: fault:Count
Primitive Type: scalar:Uint32

Units: null
Encrypted: false
Access: implicit
Category: TopLevelRegular
    Comments:



warnAcked

Type: fault:Count
Primitive Type: scalar:Uint32

Units: null
Encrypted: false
Access: implicit
Category: TopLevelRegular
    Comments:
Number of currently raised warning faults on parent mo



warnAckedandDelegated

Type: fault:Count
Primitive Type: scalar:Uint32

Units: null
Encrypted: false
Access: implicit
Category: TopLevelRegular
    Comments:
Number of currently raised warning faults on parent mo



warnDelegated

Type: fault:Count
Primitive Type: scalar:Uint32

Units: null
Encrypted: false
Access: implicit
Category: TopLevelRegular
    Comments:
Number of currently raised warning faults on parent mo