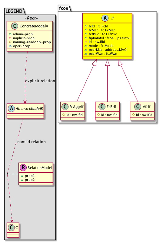
Class fcoe:If (ABSTRACT)

Class ID:13133
Class Label: If ID
Encrypted: false - Exportable: false - Persistent: true - Configurable: false - Subject to Quota: Disabled - Abstraction Layer: Concrete Model
Write Access: [NON CONFIGURABLE]
Read Access: [admin]
Creatable/Deletable: derived (see Container Mos for details)
Semantic Scope: Fabric
Semantic Scope Evaluation Rule: Subclasses
Monitoring Policy Source: Parent
Monitoring Flags : [ IsObservable: false, HasStats: false, HasFaults: false, HasHealth: false, HasEventRules: false ]

This objects hold information per vfc.

Naming Rules


DN FORMAT: 

                


Diagram

Sub Mos: fcoe:FcAggrIf, fcoe:FcBrIf, fcoe:VfcIf,


Inheritance
[V] fcoe:If  This objects hold information per vfc.
 ├
[V] fcoe:FcAggrIf 
 ├
[V] fcoe:FcBrIf 
 ├
[V] fcoe:VfcIf  This objects hold information per vfc.


Events
                


Faults
                


Fsms
                


Properties Summary
Defined in: fcoe:If
fc:FcId
          address:MACPrefix
fcId  (fcoe:If:fcId)
           Internal flogi fcid
fc:FcMap
          address:MACPrefix
fcMap  (fcoe:If:fcMap)
           FCMAP value
fc:FcfPrio
          scalar:Uint32
fcfPrio  (fcoe:If:fcfPrio)
           Fcf Priority
fcoe:FipKaIntvl
          scalar:Uint32
fipKaIntvl  (fcoe:If:fipKaIntvl)
           VNP Fip KeepAlive Interval
nw:IfId
          base:IfIndex
id  (fcoe:If:id)
           An object identifier.
fc:Mode
          scalar:Bitmask32
mode  (fcoe:If:mode)
           The BGP Domain mode.
address:MAC peerMac  (fcoe:If:peerMac)
           Peer Mac of VFC
fc:Wwn
          address:WWN
peerWwn  (fcoe:If:peerWwn)
           Peer wwn of VFC
Defined in: mo:TopProps
mo:ModificationChildAction
          scalar:Bitmask32
childAction  (mo:TopProps:childAction)
           Delete or ignore. For internal use only.
reference:BinRef dn  (mo:TopProps:dn)
           A tag or metadata is a non-hierarchical keyword or term assigned to the fabric module.
reference:BinRN rn  (mo:TopProps:rn)
           Identifies an object from its siblings within the context of its parent object. The distinguished name contains a sequence of relative names.
mo:ModificationStatus
          scalar:Bitmask32
status  (mo:TopProps:status)
           The upgrade status. This property is for internal use only.
Properties Detail

childAction

Type: mo:ModificationChildAction
Primitive Type: scalar:Bitmask32

Units: null
Encrypted: false
Access: implicit
Category: TopLevelChildAction
    Comments:
Delete or ignore. For internal use only.
Constants
deleteAll 16384u deleteAll NO COMMENTS
ignore 4096u ignore NO COMMENTS
deleteNonPresent 8192u deleteNonPresent NO COMMENTS
DEFAULT 0 --- This type is used to





dn

Type: reference:BinRef

Units: null
Encrypted: false
Access: implicit
Category: TopLevelDn
    Comments:
A tag or metadata is a non-hierarchical keyword or term assigned to the fabric module.



fcId

Type: fc:FcId
Primitive Type: address:MACPrefix

Units: null
Encrypted: false
Access: oper
Category: TopLevelRegular
    Comments:
Internal flogi fcid
Constants
unspecified 0xffffffffull Unspecified NO COMMENTS
DEFAULT unspecified(0xffffffffull) Unspecified NO COMMENTS





fcMap

Type: fc:FcMap
Primitive Type: address:MACPrefix

Units: null
Encrypted: false
Access: oper
Category: TopLevelRegular
    Comments:
FCMAP value
Constants
defaultValue 982016ull --- NO COMMENTS





fcfPrio

Type: fc:FcfPrio
Primitive Type: scalar:Uint32

Units: null
Encrypted: false
Access: oper
Category: TopLevelRegular
    Comments:
Fcf Priority
Constants
defaultValue 128u --- NO COMMENTS





fipKaIntvl

Type: fcoe:FipKaIntvl
Primitive Type: scalar:Uint32

Units: null
Encrypted: false
Access: oper
Category: TopLevelRegular
    Comments:
VNP Fip KeepAlive Interval
Constants
defaultValue 8u --- NO COMMENTS





id

Type: nw:IfId
Primitive Type: base:IfIndex

Units: null
Encrypted: false
Access: implicit
Category: TopLevelRegular
    Comments:
An object identifier.



mode

Type: fc:Mode
Primitive Type: scalar:Bitmask32

Units: null
Encrypted: false
Access: oper
Category: TopLevelRegular
    Comments:
The BGP Domain mode.
Constants
unknown 0u Unknown NO COMMENTS
tnp 134217728u TNP NO COMMENTS
np 16384u NP
auto 1u Auto NO COMMENTS
f 32u F CSCuz94529
all 65535u ALL
tf 67108864u TF NO COMMENTS
DEFAULT f(32u) F CSCuz94529





peerMac

Type: address:MAC

Units: null
Encrypted: false
Access: oper
Category: TopLevelRegular
    Comments:
Peer Mac of VFC



peerWwn

Type: fc:Wwn
Primitive Type: address:WWN

Units: null
Encrypted: false
Access: oper
Category: TopLevelRegular
    Comments:
Peer wwn of VFC



rn

Type: reference:BinRN

Units: null
Encrypted: false
Access: implicit
Category: TopLevelRn
    Comments:
Identifies an object from its siblings within the context of its parent object. The distinguished name contains a sequence of relative names.



status

Type: mo:ModificationStatus
Primitive Type: scalar:Bitmask32

Units: null
Encrypted: false
Access: implicit
Category: TopLevelStatus
    Comments:
The upgrade status. This property is for internal use only.
Constants
created 2u created In a setter method: specifies that an object should be created. An error is returned if the object already exists.
In the return value of a setter method: indicates that an object has been created.
modified 4u modified In a setter method: specifies that an object should be modified
In the return value of a setter method: indicates that an object has been modified.
deleted 8u deleted In a setter method: specifies that an object should be deleted.
In the return value of a setter method: indicates that an object has been deleted.
DEFAULT 0 --- This type controls the life cycle of objects passed in the XML API.

When used in a setter method (such as configConfMo), the ModificationStatus specifies whether an object should be created, modified, deleted or removed.
In the return value of a setter method, the ModificationStatus indicates the actual operation that was performed. For example, the ModificationStatus is set to "created" if the object was created. The ModificationStatus is not set if the object was neither created, modified, deleted or removed.

When invoking a setter method, the ModificationStatus is optional:
If a setter method such as configConfMo is invoked and the ModificationStatus is not set, the system automatically determines if the object should be created or modified.