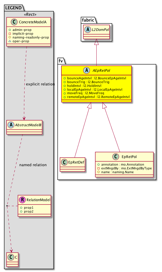
Class fv:AEpRetPol (ABSTRACT)

Class ID:1891
Class Label: Abstraction of End Point Retention Policy
Encrypted: false - Exportable: true - Persistent: true - Configurable: true - Subject to Quota: Disabled - Abstraction Layer: Concrete Model
Write Access: []
Read Access: [admin]
Creatable/Deletable: derived (see Container Mos for details)
Semantic Scope: EPG
Semantic Scope Evaluation Rule: Subclasses
Monitoring Policy Source: Parent
Monitoring Flags : [ IsObservable: false, HasStats: false, HasFaults: false, HasHealth: false, HasEventRules: false ]

Abstract of an endpoint retention policy.

Naming Rules


DN FORMAT: 

                


Diagram

Super Mo: fabric:L2DomPol,
Sub Mos: fv:EpRetDef, fv:EpRetPol,


Inheritance
[V] naming:NamedObject An abstract base class for an object that contains a name.
 ├
[V] pol:Obj Represents a generic policy object.
 
 ├
[V] pol:Def Represents self-contained policy document.
 
 
 ├
[V] fabric:ProtoPol A base class for protocol policies.
 
 
 
 ├
[V] fabric:ProtoDomPol A base class for context-level protocol policies.
 
 
 
 
 ├
[V] fabric:L2DomPol A base class for layer 2 context-level policies.
 
 
 
 
 
 ├
[V] fv:AEpRetPol Abstract of an endpoint retention policy.
 
 
 
 
 
 
 ├
[V] fv:EpRetDef An endpoint retention definition.
 
 
 
 
 
 
 ├
[V] fv:EpRetPol The endpoint retention policy provides the parameters for the lifecycle of the endpoints.


Events
                


Faults
                


Fsms
                


Properties Summary
Defined in: fv:AEpRetPol
l2:BounceEpAgeIntvl
          scalar:Uint16
bounceAgeIntvl  (fv:AEpRetPol:bounceAgeIntvl)
           The aging interval for a bounce entry. When an endpoint (VM) migrates to another switch, the endpoint is marked as bouncing for the specified aging interval and is deleted afterwards.
l2:BounceTrig
          scalar:Bitmask8
bounceTrig  (fv:AEpRetPol:bounceTrig)
           Specifies whether to install the bounce entry by RARP flood or by COOP protocol.
l2:HoldIntvl
          scalar:Uint16
holdIntvl  (fv:AEpRetPol:holdIntvl)
           A time period during which new endpoint learn events will not be honored. This interval is triggered when the maximum endpoint move frequency is exceeded.
l2:LocalEpAgeIntvl
          scalar:Uint16
localEpAgeIntvl  (fv:AEpRetPol:localEpAgeIntvl)
           The aging interval for all local endpoints learned in this bridge domain. When 75% of the interval is reached, 3 ARP requests are sent to verify the existence of the endpoint. If no response is received, the endpoint is deleted.
l2:MoveFreq
          scalar:Uint16
moveFreq  (fv:AEpRetPol:moveFreq)
           A maximum allowed number of endpoint moves per second. If the move frequency is exceeded, the hold interval is triggered, and new endpoint learn events will not be honored until after the hold interval expires.
l2:RemoteEpAgeIntvl
          scalar:Uint16
remoteEpAgeIntvl  (fv:AEpRetPol:remoteEpAgeIntvl)
           The aging interval for all remote endpoints learned in this bridge domain.
Defined in: pol:Def
naming:Descr
          string:Basic
descr  (pol:Def:descr)
           Specifies a description of the policy definition.
naming:Descr
          string:Basic
ownerKey  (pol:Def:ownerKey)
           The key for enabling clients to own their data for entity correlation.
naming:Descr
          string:Basic
ownerTag  (pol:Def:ownerTag)
           A tag for enabling clients to add their own data. For example, to indicate who created this object.
Defined in: pol:Obj
naming:Name
          string:Basic
name  (pol:Obj:name)
           Overrides:naming:NamedObject:name
           null
Defined in: naming:NamedObject
naming:NameAlias
          string:Basic
nameAlias  (naming:NamedObject:nameAlias)
           NO COMMENTS
Defined in: mo:TopProps
mo:ModificationChildAction
          scalar:Bitmask32
childAction  (mo:TopProps:childAction)
           Delete or ignore. For internal use only.
reference:BinRef dn  (mo:TopProps:dn)
           A tag or metadata is a non-hierarchical keyword or term assigned to the fabric module.
reference:BinRN rn  (mo:TopProps:rn)
           Identifies an object from its siblings within the context of its parent object. The distinguished name contains a sequence of relative names.
mo:ModificationStatus
          scalar:Bitmask32
status  (mo:TopProps:status)
           The upgrade status. This property is for internal use only.
Properties Detail

bounceAgeIntvl

Type: l2:BounceEpAgeIntvl
Primitive Type: scalar:Uint16

Like: l2:EpRetPol:bounceAgeIntvl
Units: sec
Encrypted: false
Access: admin
Category: TopLevelRegular
Property Validators:
    Range:  min: 0  max: 0
    Range:  min: 150  max: 0xffff
    Comments:
The aging interval for a bounce entry. When an endpoint (VM) migrates to another switch, the endpoint is marked as bouncing for the specified aging interval and is deleted afterwards.
Constants
infinite 0 Infinite NO COMMENTS
defaultValue 630 --- NO COMMENTS





bounceTrig

Type: l2:BounceTrig
Primitive Type: scalar:Bitmask8

Like: l2:EpRetPol:bounceTrig
Units: null
Encrypted: false
Access: admin
Category: TopLevelRegular
Property Validators:
    Comments:
Specifies whether to install the bounce entry by RARP flood or by COOP protocol.
Constants
rarp-flood 1 RARP flooding RARP Flooding
protocol 2 Protocol through protocol magic
DEFAULT protocol(2) Protocol through protocol magic





childAction

Type: mo:ModificationChildAction
Primitive Type: scalar:Bitmask32

Units: null
Encrypted: false
Access: implicit
Category: TopLevelChildAction
    Comments:
Delete or ignore. For internal use only.
Constants
deleteAll 16384u deleteAll NO COMMENTS
ignore 4096u ignore NO COMMENTS
deleteNonPresent 8192u deleteNonPresent NO COMMENTS
DEFAULT 0 --- This type is used to





descr

Type: naming:Descr
Primitive Type: string:Basic

Like: naming:Described:descr
Units: null
Encrypted: false
Access: admin
Category: TopLevelRegular
Property Validators:
    Range:  min: "0"  max: "128"
        Allowed Chars:
            Regex: [a-zA-Z0-9\\!#$%()*,-./:;@ _{|}~?&+]+
    Comments:
Specifies a description of the policy definition.



dn

Type: reference:BinRef

Units: null
Encrypted: false
Access: implicit
Category: TopLevelDn
    Comments:
A tag or metadata is a non-hierarchical keyword or term assigned to the fabric module.



holdIntvl

Type: l2:HoldIntvl
Primitive Type: scalar:Uint16

Like: l2:EpRetPol:holdIntvl
Units: sec
Encrypted: false
Access: admin
Category: TopLevelRegular
Property Validators:
    Range:  min: 5  max: 0xffff
    Comments:
A time period during which new endpoint learn events will not be honored. This interval is triggered when the maximum endpoint move frequency is exceeded.
Constants
defaultValue 300 --- NO COMMENTS





localEpAgeIntvl

Type: l2:LocalEpAgeIntvl
Primitive Type: scalar:Uint16

Like: l2:EpRetPol:localEpAgeIntvl
Units: sec
Encrypted: false
Access: admin
Category: TopLevelRegular
Property Validators:
    Range:  min: 0  max: 0
    Range:  min: 120  max: 0xffff
    Comments:
The aging interval for all local endpoints learned in this bridge domain. When 75% of the interval is reached, 3 ARP requests are sent to verify the existence of the endpoint. If no response is received, the endpoint is deleted.
Constants
infinite 0 Infinite NO COMMENTS
defaultValue 900 --- NO COMMENTS





moveFreq

Type: l2:MoveFreq
Primitive Type: scalar:Uint16

Like: l2:EpRetPol:moveFreq
Units: sec
Encrypted: false
Access: admin
Category: TopLevelRegular
Property Validators:
    Range:  min: 0  max: 0xffff
    Comments:
A maximum allowed number of endpoint moves per second. If the move frequency is exceeded, the hold interval is triggered, and new endpoint learn events will not be honored until after the hold interval expires.
Constants
none 0 No Move Frequency is Enforced NO COMMENTS
defaultValue 256 --- NO COMMENTS





name

Type: naming:Name
Primitive Type: string:Basic

Overrides:naming:NamedObject:name
Units: null Encrypted: false Access: admin Category: TopLevelRegular Property Validators: Range: min: "0" max: "64" Allowed Chars: Regex: [a-zA-Z0-9_.:-]+
    Comments:
null



nameAlias

Type: naming:NameAlias
Primitive Type: string:Basic

Units: null
Encrypted: false
Access: admin
Category: TopLevelRegular
Property Validators:
    Range:  min: "0"  max: "63"
        Allowed Chars:
            Regex: [a-zA-Z0-9_.-]+
    Comments:
NO COMMENTS



ownerKey

Type: naming:Descr
Primitive Type: string:Basic

Units: null
Encrypted: false
Access: admin
Category: TopLevelRegular
Property Validators:
    Range:  min: "0"  max: "128"
        Allowed Chars:
            Regex: [a-zA-Z0-9\\!#$%()*,-./:;@ _{|}~?&+]+
    Comments:
The key for enabling clients to own their data for entity correlation.



ownerTag

Type: naming:Descr
Primitive Type: string:Basic

Units: null
Encrypted: false
Access: admin
Category: TopLevelRegular
Property Validators:
    Range:  min: "0"  max: "64"
        Allowed Chars:
            Regex: [a-zA-Z0-9\\!#$%()*,-./:;@ _{|}~?&+]+
    Comments:
A tag for enabling clients to add their own data. For example, to indicate who created this object.



remoteEpAgeIntvl

Type: l2:RemoteEpAgeIntvl
Primitive Type: scalar:Uint16

Like: l2:EpRetPol:remoteEpAgeIntvl
Units: sec
Encrypted: false
Access: admin
Category: TopLevelRegular
Property Validators:
    Range:  min: 0  max: 0
    Range:  min: 120  max: 0xffff
    Comments:
The aging interval for all remote endpoints learned in this bridge domain.
Constants
infinite 0 Infinite NO COMMENTS
defaultValue 300 --- NO COMMENTS





rn

Type: reference:BinRN

Units: null
Encrypted: false
Access: implicit
Category: TopLevelRn
    Comments:
Identifies an object from its siblings within the context of its parent object. The distinguished name contains a sequence of relative names.



status

Type: mo:ModificationStatus
Primitive Type: scalar:Bitmask32

Units: null
Encrypted: false
Access: implicit
Category: TopLevelStatus
    Comments:
The upgrade status. This property is for internal use only.
Constants
created 2u created In a setter method: specifies that an object should be created. An error is returned if the object already exists.
In the return value of a setter method: indicates that an object has been created.
modified 4u modified In a setter method: specifies that an object should be modified
In the return value of a setter method: indicates that an object has been modified.
deleted 8u deleted In a setter method: specifies that an object should be deleted.
In the return value of a setter method: indicates that an object has been deleted.
DEFAULT 0 --- This type controls the life cycle of objects passed in the XML API.

When used in a setter method (such as configConfMo), the ModificationStatus specifies whether an object should be created, modified, deleted or removed.
In the return value of a setter method, the ModificationStatus indicates the actual operation that was performed. For example, the ModificationStatus is set to "created" if the object was created. The ModificationStatus is not set if the object was neither created, modified, deleted or removed.

When invoking a setter method, the ModificationStatus is optional:
If a setter method such as configConfMo is invoked and the ModificationStatus is not set, the system automatically determines if the object should be created or modified.