Class hostprot:ARule (ABSTRACT)

Class ID:9842
Class Label: Abstract Host Protection Domain Rule
Encrypted: false - Exportable: false - Persistent: true - Configurable: false - Subject to Quota: Disabled - Abstraction Layer: Concrete Model
Write Access: [NON CONFIGURABLE]
Read Access: [admin]
Creatable/Deletable: derived (see Container Mos for details)
Possible Semantic Scopes: EPG, Fabric,
Semantic Scope Evaluation Rule: Subclasses
Monitoring Policy Source: Parent
Monitoring Flags : [ IsObservable: false, HasStats: false, HasFaults: false, HasHealth: false, HasEventRules: false ]

NO COMMENTS

Naming Rules


DN FORMAT: 

                


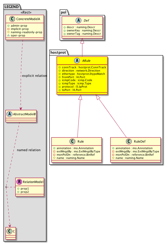
Diagram

Super Mo: pol:Def,
Sub Mos: hostprot:Rule, hostprot:RuleDef,


Inheritance
[V] naming:NamedObject An abstract base class for an object that contains a name.
 ├
[V] pol:Obj Represents a generic policy object.
 
 ├
[V] pol:Def Represents self-contained policy document.
 
 
 ├
[V] hostprot:ARule 
 
 
 
 ├
[V] hostprot:Rule 
 
 
 
 ├
[V] hostprot:RuleDef 


Events
                


Faults
                


Fsms
                


Properties Summary
Defined in: hostprot:ARule
hostprot:ConnTrack
          scalar:Enum8
connTrack  (hostprot:ARule:connTrack)
           NO COMMENTS
network:Direction
          scalar:Enum8
direction  (hostprot:ARule:direction)
           The connector direction.
hostprot:EtypeMatch
          scalar:Enum8
ethertype  (hostprot:ARule:ethertype)
           NO COMMENTS
l4:Port
          scalar:Uint16
fromPort  (hostprot:ARule:fromPort)
           The port block from port.
icmp:Code
          scalar:Uint16
icmpCode  (hostprot:ARule:icmpCode)
           The ICMP code.
icmp:Type
          scalar:UByte
icmpType  (hostprot:ARule:icmpType)
           The ICMP type.
l3:IpProt
          scalar:UByte
protocol  (hostprot:ARule:protocol)
           The transfer protocol to be used for data export.
l4:Port
          scalar:Uint16
toPort  (hostprot:ARule:toPort)
           The fabric card's port.
Defined in: pol:Def
naming:Descr
          string:Basic
descr  (pol:Def:descr)
           Specifies a description of the policy definition.
naming:Descr
          string:Basic
ownerKey  (pol:Def:ownerKey)
           The key for enabling clients to own their data for entity correlation.
naming:Descr
          string:Basic
ownerTag  (pol:Def:ownerTag)
           A tag for enabling clients to add their own data. For example, to indicate who created this object.
Defined in: pol:Obj
naming:Name
          string:Basic
name  (pol:Obj:name)
           Overrides:naming:NamedObject:name
           null
Defined in: naming:NamedObject
naming:NameAlias
          string:Basic
nameAlias  (naming:NamedObject:nameAlias)
           NO COMMENTS
Defined in: mo:TopProps
mo:ModificationChildAction
          scalar:Bitmask32
childAction  (mo:TopProps:childAction)
           Delete or ignore. For internal use only.
reference:BinRef dn  (mo:TopProps:dn)
           A tag or metadata is a non-hierarchical keyword or term assigned to the fabric module.
reference:BinRN rn  (mo:TopProps:rn)
           Identifies an object from its siblings within the context of its parent object. The distinguished name contains a sequence of relative names.
mo:ModificationStatus
          scalar:Bitmask32
status  (mo:TopProps:status)
           The upgrade status. This property is for internal use only.
Properties Detail

childAction

Type: mo:ModificationChildAction
Primitive Type: scalar:Bitmask32

Units: null
Encrypted: false
Access: implicit
Category: TopLevelChildAction
    Comments:
Delete or ignore. For internal use only.
Constants
deleteAll 16384u deleteAll NO COMMENTS
ignore 4096u ignore NO COMMENTS
deleteNonPresent 8192u deleteNonPresent NO COMMENTS
DEFAULT 0 --- This type is used to





connTrack

Type: hostprot:ConnTrack
Primitive Type: scalar:Enum8

Units: null
Encrypted: false
Access: admin
Category: TopLevelRegular
    Comments:
NO COMMENTS
Constants
normal 1 normal NO COMMENTS
reflexive 2 reflexive NO COMMENTS
DEFAULT reflexive(2) reflexive NO COMMENTS





descr

Type: naming:Descr
Primitive Type: string:Basic

Like: naming:Described:descr
Units: null
Encrypted: false
Access: admin
Category: TopLevelRegular
    Comments:
Specifies a description of the policy definition.



direction

Type: network:Direction
Primitive Type: scalar:Enum8

Units: null
Encrypted: false
Access: admin
Category: TopLevelRegular
    Comments:
The connector direction.
Constants
egress 1 egress NO COMMENTS
ingress 2 ingress NO COMMENTS
DEFAULT ingress(2) ingress NO COMMENTS





dn

Type: reference:BinRef

Units: null
Encrypted: false
Access: implicit
Category: TopLevelDn
    Comments:
A tag or metadata is a non-hierarchical keyword or term assigned to the fabric module.



ethertype

Type: hostprot:EtypeMatch
Primitive Type: scalar:Enum8

Units: null
Encrypted: false
Access: admin
Category: TopLevelRegular
    Comments:
NO COMMENTS
Constants
undefined 0 undefined NO COMMENTS
ipv4 1 ipv4 NO COMMENTS
ipv6 2 ipv6 NO COMMENTS
trill 3 trill NO COMMENTS
arp 4 arp NO COMMENTS
mpls_ucast 5 mpls_ucast NO COMMENTS
mac_security 6 mac_security NO COMMENTS
fcoe 7 fcoe NO COMMENTS
DEFAULT undefined(0) undefined NO COMMENTS





fromPort

Type: l4:Port
Primitive Type: scalar:Uint16

Units: null
Encrypted: false
Access: admin
Category: TopLevelRegular
    Comments:
The port block from port.
Constants
unspecified 0 Unspecified NO COMMENTS
ftpData 20 ftp-data NO COMMENTS
smtp 25 smtp NO COMMENTS
dns 53 dns NO COMMENTS
http 80 http NO COMMENTS
pop3 110 pop3 NO COMMENTS
https 443 https NO COMMENTS
rtsp 554 rtsp NO COMMENTS
DEFAULT unspecified(0) Unspecified NO COMMENTS





icmpCode

Type: icmp:Code
Primitive Type: scalar:Uint16

Units: null
Encrypted: false
Access: admin
Category: TopLevelRegular
    Comments:
The ICMP code.
Constants
unspecified 0xffff Unspecified NO COMMENTS
defaultValue 0 --- NO COMMENTS





icmpType

Type: icmp:Type
Primitive Type: scalar:UByte

Units: null
Encrypted: false
Access: admin
Category: TopLevelRegular
    Comments:
The ICMP type.
Constants
unspecified 255 Unspecified NO COMMENTS
defaultValue 0 --- NO COMMENTS





name

Type: naming:Name
Primitive Type: string:Basic

Overrides:naming:NamedObject:name
Units: null Encrypted: false Access: admin Category: TopLevelRegular
    Comments:
null



nameAlias

Type: naming:NameAlias
Primitive Type: string:Basic

Units: null
Encrypted: false
Access: admin
Category: TopLevelRegular
    Comments:
NO COMMENTS



ownerKey

Type: naming:Descr
Primitive Type: string:Basic

Units: null
Encrypted: false
Access: admin
Category: TopLevelRegular
    Comments:
The key for enabling clients to own their data for entity correlation.



ownerTag

Type: naming:Descr
Primitive Type: string:Basic

Units: null
Encrypted: false
Access: admin
Category: TopLevelRegular
    Comments:
A tag for enabling clients to add their own data. For example, to indicate who created this object.



protocol

Type: l3:IpProt
Primitive Type: scalar:UByte

Units: null
Encrypted: false
Access: admin
Category: TopLevelRegular
    Comments:
The transfer protocol to be used for data export.
Constants
unspecified 0 Unspecified Unspecified
icmp 1 icmp NO COMMENTS
igmp 2 igmp NO COMMENTS
tcp 6 tcp NO COMMENTS
egp 8 egp NO COMMENTS
igp 9 igp NO COMMENTS
udp 17 udp NO COMMENTS
icmpv6 58 icmpv6 NO COMMENTS
eigrp 88 eigrp NO COMMENTS
ospfigp 89 ospf NO COMMENTS
pim 103 pim NO COMMENTS
l2tp 115 l2tp NO COMMENTS
DEFAULT unspecified(0) Unspecified Unspecified





rn

Type: reference:BinRN

Units: null
Encrypted: false
Access: implicit
Category: TopLevelRn
    Comments:
Identifies an object from its siblings within the context of its parent object. The distinguished name contains a sequence of relative names.



status

Type: mo:ModificationStatus
Primitive Type: scalar:Bitmask32

Units: null
Encrypted: false
Access: implicit
Category: TopLevelStatus
    Comments:
The upgrade status. This property is for internal use only.
Constants
created 2u created In a setter method: specifies that an object should be created. An error is returned if the object already exists.
In the return value of a setter method: indicates that an object has been created.
modified 4u modified In a setter method: specifies that an object should be modified
In the return value of a setter method: indicates that an object has been modified.
deleted 8u deleted In a setter method: specifies that an object should be deleted.
In the return value of a setter method: indicates that an object has been deleted.
DEFAULT 0 --- This type controls the life cycle of objects passed in the XML API.

When used in a setter method (such as configConfMo), the ModificationStatus specifies whether an object should be created, modified, deleted or removed.
In the return value of a setter method, the ModificationStatus indicates the actual operation that was performed. For example, the ModificationStatus is set to "created" if the object was created. The ModificationStatus is not set if the object was neither created, modified, deleted or removed.

When invoking a setter method, the ModificationStatus is optional:
If a setter method such as configConfMo is invoked and the ModificationStatus is not set, the system automatically determines if the object should be created or modified.






toPort

Type: l4:Port
Primitive Type: scalar:Uint16

Units: null
Encrypted: false
Access: admin
Category: TopLevelRegular
    Comments:
The fabric card's port.
Constants
unspecified 0 Unspecified NO COMMENTS
ftpData 20 ftp-data NO COMMENTS
smtp 25 smtp NO COMMENTS
dns 53 dns NO COMMENTS
http 80 http NO COMMENTS
pop3 110 pop3 NO COMMENTS
https 443 https NO COMMENTS
rtsp 554 rtsp NO COMMENTS
DEFAULT unspecified(0) Unspecified NO COMMENTS