Class ipmc:AInst (ABSTRACT)

Class ID:8363
Class Label: IP Multicast Instance
Encrypted: false - Exportable: false - Persistent: true - Configurable: false - Subject to Quota: Disabled - Abstraction Layer: Concrete Model
Write Access: [NON CONFIGURABLE]
Read Access: [access-protocol-l3, admin, fabric-protocol-l3, tenant-ext-protocol-l3, tenant-protocol-l3]
Creatable/Deletable: no (see Container Mos for details)
Semantic Scope: Fabric
Semantic Scope Evaluation Rule: Subclasses
Monitoring Policy Source: Parent
Monitoring Flags : [ IsObservable: false, HasStats: false, HasFaults: false, HasHealth: false, HasEventRules: false ]

This objects hold per IPMC instance information

Naming Rules


DN FORMAT: 

                


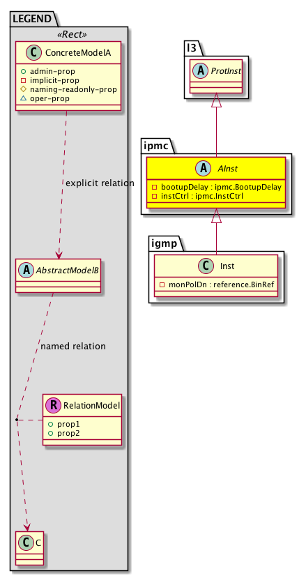
Diagram

Super Mo: l3:ProtInst,
Sub Mos: igmp:Inst,


Inheritance
[V] nw:Item Ignore.
 ├
[V] nw:Conn A connection abstraction.
 
 ├
[V] nw:GEp A group endpoint abstraction.
 
 
 ├
[V] nw:CpInst A control plane instance abstraction. This object represents an instance of the protocol. For example, the protocol instance of OSPF or ISIS.
 
 
 
 ├
[V] nw:ProtInst A protocol instance abstraction.
 
 
 
 
 ├
[V] l3:ProtInst A layer 3 protocol instance abstraction.
 
 
 
 
 
 ├
[V] ipmc:AInst  This objects hold per IPMC instance information
 
 
 
 
 
 
 ├
[V] igmp:Inst  This objects hold per igmp instance information. There is only one instance of igmp running in the system today


Events
                


Faults
                


Fsms
                


Properties Summary
Defined in: ipmc:AInst
ipmc:BootupDelay
          scalar:Uint16
bootupDelay  (ipmc:AInst:bootupDelay)
           Bootup route add delay to RIB
ipmc:InstCtrl
          scalar:Bitmask8
instCtrl  (ipmc:AInst:instCtrl)
           Control
Defined in: nw:CpInst
nw:AdminSt
          scalar:Enum8
adminSt  (nw:CpInst:adminSt)
           The administrative state of the object or policy.
nw:InstCtrl
          scalar:Bitmask64
ctrl  (nw:CpInst:ctrl)
           The control state.
naming:Name
          string:Basic
name  (nw:CpInst:name)
           Overrides:nw:Conn:name
           The name of the object.
nw:OperErrQual
          scalar:Bitmask64
operErr  (nw:CpInst:operErr)
          
Defined in: mo:TopProps
mo:ModificationChildAction
          scalar:Bitmask32
childAction  (mo:TopProps:childAction)
           Delete or ignore. For internal use only.
reference:BinRef dn  (mo:TopProps:dn)
           A tag or metadata is a non-hierarchical keyword or term assigned to the fabric module.
reference:BinRN rn  (mo:TopProps:rn)
           Identifies an object from its siblings within the context of its parent object. The distinguished name contains a sequence of relative names.
mo:ModificationStatus
          scalar:Bitmask32
status  (mo:TopProps:status)
           The upgrade status. This property is for internal use only.
Properties Detail

adminSt

Type: nw:AdminSt
Primitive Type: scalar:Enum8

Units: null
Encrypted: false
Access: implicit
Category: TopLevelRegular
    Comments:
The administrative state of the object or policy.
Constants
enabled 1 Enabled Enabled
disabled 2 Disabled Disabled
DEFAULT enabled(1) Enabled Enabled





bootupDelay

Type: ipmc:BootupDelay
Primitive Type: scalar:Uint16

Units: sec
Encrypted: false
Access: implicit
Category: TopLevelRegular
    Comments:
Bootup route add delay to RIB
Constants
defaultValue 0 --- NO COMMENTS





childAction

Type: mo:ModificationChildAction
Primitive Type: scalar:Bitmask32

Units: null
Encrypted: false
Access: implicit
Category: TopLevelChildAction
    Comments:
Delete or ignore. For internal use only.
Constants
deleteAll 16384u deleteAll NO COMMENTS
ignore 4096u ignore NO COMMENTS
deleteNonPresent 8192u deleteNonPresent NO COMMENTS
DEFAULT 0 --- This type is used to





ctrl

Type: nw:InstCtrl
Primitive Type: scalar:Bitmask64

Units: null
Encrypted: false
Access: implicit
Category: TopLevelRegular
    Comments:
The control state.
Constants
stateful-ha 1ull stateful-ha Enable stateful HA
DEFAULT 0 --- Instance controls





dn

Type: reference:BinRef

Units: null
Encrypted: false
Access: implicit
Category: TopLevelDn
    Comments:
A tag or metadata is a non-hierarchical keyword or term assigned to the fabric module.



instCtrl

Type: ipmc:InstCtrl
Primitive Type: scalar:Bitmask8

Units: null
Encrypted: false
Access: implicit
Category: TopLevelRegular
    Comments:
Control
Constants
flush-on-restart 1 Flush Routes on Restart Flush all routes on process restart
rtr-alert 2 Enforce Router Alert Enforce Router Alert
any-query-dest 4 Allow any Dest IP for Query Allow any destination-IP for General Queries
DEFAULT 0 --- Inst level Controls





name

Type: naming:Name
Primitive Type: string:Basic

Overrides:nw:Conn:name
Units: null Encrypted: false Access: create Category: TopLevelRegular
    Comments:
The name of the object.



operErr

Type: nw:OperErrQual
Primitive Type: scalar:Bitmask64

Units: null
Encrypted: false
Access: oper
Category: TopLevelRegular
    Comments:
Constants
sock-err 16ull Socket error Socket errors
init-err 1ull Initialization error Initialization errors
mem-err 2ull Memory error Memory errors
proto-err 32ull Protocol error Protocol errors
ipc-err 4ull IPC error IPC errors
feature-unsupported 64ull Feature Unsupported Feature Unsupported
int-err 8ull Internal error Internal errors
DEFAULT 0 --- Operational error qualifier





rn

Type: reference:BinRN

Units: null
Encrypted: false
Access: implicit
Category: TopLevelRn
    Comments:
Identifies an object from its siblings within the context of its parent object. The distinguished name contains a sequence of relative names.



status

Type: mo:ModificationStatus
Primitive Type: scalar:Bitmask32

Units: null
Encrypted: false
Access: implicit
Category: TopLevelStatus
    Comments:
The upgrade status. This property is for internal use only.
Constants
created 2u created In a setter method: specifies that an object should be created. An error is returned if the object already exists.
In the return value of a setter method: indicates that an object has been created.
modified 4u modified In a setter method: specifies that an object should be modified
In the return value of a setter method: indicates that an object has been modified.
deleted 8u deleted In a setter method: specifies that an object should be deleted.
In the return value of a setter method: indicates that an object has been deleted.
DEFAULT 0 --- This type controls the life cycle of objects passed in the XML API.

When used in a setter method (such as configConfMo), the ModificationStatus specifies whether an object should be created, modified, deleted or removed.
In the return value of a setter method, the ModificationStatus indicates the actual operation that was performed. For example, the ModificationStatus is set to "created" if the object was created. The ModificationStatus is not set if the object was neither created, modified, deleted or removed.

When invoking a setter method, the ModificationStatus is optional:
If a setter method such as configConfMo is invoked and the ModificationStatus is not set, the system automatically determines if the object should be created or modified.