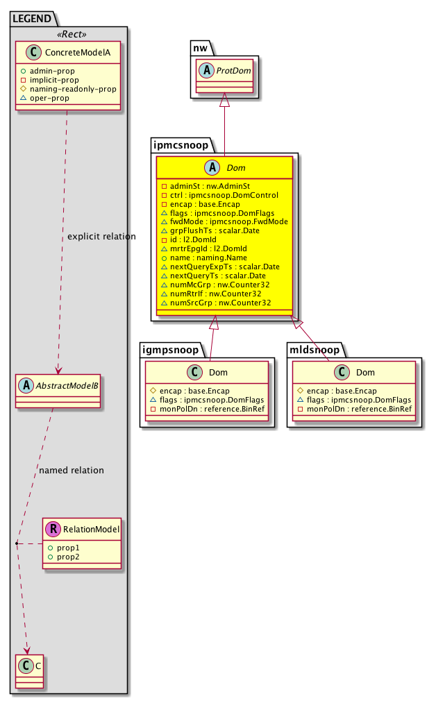
Class ipmcsnoop:Dom (ABSTRACT)

Class ID:5728
Class Label: IP Multicast Snooping Domain
Encrypted: false - Exportable: false - Persistent: true - Configurable: false - Subject to Quota: Disabled - Abstraction Layer: Concrete Model
Write Access: [NON CONFIGURABLE]
Read Access: [access-protocol-l2, admin]
Creatable/Deletable: no (see Container Mos for details)
Semantic Scope: Fabric
Semantic Scope Evaluation Rule: Subclasses
Monitoring Policy Source: Parent
Monitoring Flags : [ IsObservable: false, HasStats: false, HasFaults: false, HasHealth: false, HasEventRules: false ]

This objects hold per IP Multicast Snooping domain information

Naming Rules


DN FORMAT: 

                


Diagram

Super Mo: nw:ProtDom,
Sub Mos: igmpsnoop:Dom, mldsnoop:Dom,


Inheritance
[V] nw:Item Ignore.
 ├
[V] nw:Conn A connection abstraction.
 
 ├
[V] nw:GEp A group endpoint abstraction.
 
 
 ├
[V] nw:CpDom A control plane domain abstraction. This object represents a domain within a control plane instance. For example, a VRF.
 
 
 
 ├
[V] nw:ProtDom A protocol domain abstraction.
 
 
 
 
 ├
[V] ipmcsnoop:Dom  This objects hold per IP Multicast Snooping domain information
 
 
 
 
 
 ├
[V] igmpsnoop:Dom An IGMP snooping domain, which is a bridge domain (BD) in which IGMP snooping is enabled. When an IGMP querier is in the network, it sends periodic IGMP queries that trigger IGMP report messages from hosts that want to receive IP multicast traffic. IGMP snooping listens to these IGMP reports to establish appropriate forwarding
 
 
 
 
 
 ├
[V] mldsnoop:Dom  This objects hold per mld snooping domain information


Events
                


Faults
                


Fsms
                


Properties Summary
Defined in: ipmcsnoop:Dom
nw:AdminSt
          scalar:Enum8
adminSt  (ipmcsnoop:Dom:adminSt)
           Admin State
ipmcsnoop:DomControl
          scalar:Bitmask8
ctrl  (ipmcsnoop:Dom:ctrl)
           Controls
base:Encap encap  (ipmcsnoop:Dom:encap)
           L2 Domain Encapsulation
ipmcsnoop:DomFlags
          scalar:Bitmask8
flags  (ipmcsnoop:Dom:flags)
           Flags
ipmcsnoop:FwdMode
          scalar:Enum8
fwdMode  (ipmcsnoop:Dom:fwdMode)
           Forwarding mode
scalar:Date grpFlushTs  (ipmcsnoop:Dom:grpFlushTs)
           Group Flush No Querier timestamp
l2:DomId
          scalar:Uint32
id  (ipmcsnoop:Dom:id)
           Id for this domain
l2:DomId
          scalar:Uint32
mrtrEpgId  (ipmcsnoop:Dom:mrtrEpgId)
           Mrtr Epg Id used when sending packets to mrtr port
naming:Name
          string:Basic
name  (ipmcsnoop:Dom:name)
           Overrides:nw:CpDom:name | nw:Conn:name
           dom name. @@@ name = tenantName + BD Name
scalar:Date nextQueryExpTs  (ipmcsnoop:Dom:nextQueryExpTs)
           Querier Expiry timestamp, if external Querier
scalar:Date nextQueryTs  (ipmcsnoop:Dom:nextQueryTs)
           Next Query timestamp, if we are Querier
nw:Counter32
          scalar:Uint32
numMcGrp  (ipmcsnoop:Dom:numMcGrp)
           Number of multicast groups
nw:Counter32
          scalar:Uint32
numRtrIf  (ipmcsnoop:Dom:numRtrIf)
           Number of router interfaces
nw:Counter32
          scalar:Uint32
numSrcGrp  (ipmcsnoop:Dom:numSrcGrp)
           Number of Source groups
Defined in: mo:TopProps
mo:ModificationChildAction
          scalar:Bitmask32
childAction  (mo:TopProps:childAction)
           Delete or ignore. For internal use only.
reference:BinRef dn  (mo:TopProps:dn)
           A tag or metadata is a non-hierarchical keyword or term assigned to the fabric module.
reference:BinRN rn  (mo:TopProps:rn)
           Identifies an object from its siblings within the context of its parent object. The distinguished name contains a sequence of relative names.
mo:ModificationStatus
          scalar:Bitmask32
status  (mo:TopProps:status)
           The upgrade status. This property is for internal use only.
Properties Detail

adminSt

Type: nw:AdminSt
Primitive Type: scalar:Enum8

Units: null
Encrypted: false
Access: implicit
Category: TopLevelRegular
    Comments:
Admin State
Constants
enabled 1 Enabled Enabled
disabled 2 Disabled Disabled
DEFAULT enabled(1) Enabled Enabled





childAction

Type: mo:ModificationChildAction
Primitive Type: scalar:Bitmask32

Units: null
Encrypted: false
Access: implicit
Category: TopLevelChildAction
    Comments:
Delete or ignore. For internal use only.
Constants
deleteAll 16384u deleteAll NO COMMENTS
ignore 4096u ignore NO COMMENTS
deleteNonPresent 8192u deleteNonPresent NO COMMENTS
DEFAULT 0 --- This type is used to





ctrl

Type: ipmcsnoop:DomControl
Primitive Type: scalar:Bitmask8

Units: null
Encrypted: false
Access: implicit
Category: TopLevelRegular
    Comments:
Controls
Constants
querier 1 Enable querier Enable querier
fast-leave 2 Fast leave Fast leave - If this knob is turned on, when the switch receives a igmp/mld leave, it removes the interface from the multicast outgoing flood list for this group
opt-flood 4 Optimize flooding @deprecated: THIS FLAG IS A NO-OP
routing 8 Enable Routing Enable routing on the Dom
defaultValue 0 --- NO COMMENTS





dn

Type: reference:BinRef

Units: null
Encrypted: false
Access: implicit
Category: TopLevelDn
    Comments:
A tag or metadata is a non-hierarchical keyword or term assigned to the fabric module.



encap

Type: base:Encap

Units: null
Encrypted: false
Access: implicit
Category: TopLevelRegular
    Comments:
L2 Domain Encapsulation



flags

Type: ipmcsnoop:DomFlags
Primitive Type: scalar:Bitmask8

Units: null
Encrypted: false
Access: oper
Category: TopLevelRegular
    Comments:
Flags
Constants
eht 4 End Host Tracking End host tracking
llg-supr 8 Link Local Groups Suppression Link local groups suppression
vpc 16 VPC Enabled VPC enabled
DEFAULT 0 --- Domain flags





fwdMode

Type: ipmcsnoop:FwdMode
Primitive Type: scalar:Enum8

Units: null
Encrypted: false
Access: oper
Category: TopLevelRegular
    Comments:
Forwarding mode
Constants
ip 1 IP based forwarding IP based forwarding
mac 2 Mac based forwarding Mac based forwarding
DEFAULT ip(1) IP based forwarding IP based forwarding





grpFlushTs

Type: scalar:Date

Units: null
Encrypted: false
Access: oper
Category: TopLevelRegular
    Comments:
Group Flush No Querier timestamp



id

Type: l2:DomId
Primitive Type: scalar:Uint32

Units: null
Encrypted: false
Access: implicit
Category: TopLevelRegular
    Comments:
Id for this domain



mrtrEpgId

Type: l2:DomId
Primitive Type: scalar:Uint32

Units: null
Encrypted: false
Access: oper
Category: TopLevelRegular
    Comments:
Mrtr Epg Id used when sending packets to mrtr port



name

Type: naming:Name
Primitive Type: string:Basic

Overrides:nw:CpDom:name  |  nw:Conn:name
Units: null Encrypted: false Access: admin Category: TopLevelRegular
    Comments:
dom name. @@@ name = tenantName + BD Name



nextQueryExpTs

Type: scalar:Date

Units: null
Encrypted: false
Access: oper
Category: TopLevelRegular
    Comments:
Querier Expiry timestamp, if external Querier



nextQueryTs

Type: scalar:Date

Units: null
Encrypted: false
Access: oper
Category: TopLevelRegular
    Comments:
Next Query timestamp, if we are Querier



numMcGrp

Type: nw:Counter32
Primitive Type: scalar:Uint32

Units: null
Encrypted: false
Access: oper
Category: TopLevelRegular
    Comments:
Number of multicast groups



numRtrIf

Type: nw:Counter32
Primitive Type: scalar:Uint32

Units: null
Encrypted: false
Access: oper
Category: TopLevelRegular
    Comments:
Number of router interfaces



numSrcGrp

Type: nw:Counter32
Primitive Type: scalar:Uint32

Units: null
Encrypted: false
Access: oper
Category: TopLevelRegular
    Comments:
Number of Source groups



rn

Type: reference:BinRN

Units: null
Encrypted: false
Access: implicit
Category: TopLevelRn
    Comments:
Identifies an object from its siblings within the context of its parent object. The distinguished name contains a sequence of relative names.



status

Type: mo:ModificationStatus
Primitive Type: scalar:Bitmask32

Units: null
Encrypted: false
Access: implicit
Category: TopLevelStatus
    Comments:
The upgrade status. This property is for internal use only.
Constants
created 2u created In a setter method: specifies that an object should be created. An error is returned if the object already exists.
In the return value of a setter method: indicates that an object has been created.
modified 4u modified In a setter method: specifies that an object should be modified
In the return value of a setter method: indicates that an object has been modified.
deleted 8u deleted In a setter method: specifies that an object should be deleted.
In the return value of a setter method: indicates that an object has been deleted.
DEFAULT 0 --- This type controls the life cycle of objects passed in the XML API.

When used in a setter method (such as configConfMo), the ModificationStatus specifies whether an object should be created, modified, deleted or removed.
In the return value of a setter method, the ModificationStatus indicates the actual operation that was performed. For example, the ModificationStatus is set to "created" if the object was created. The ModificationStatus is not set if the object was neither created, modified, deleted or removed.

When invoking a setter method, the ModificationStatus is optional:
If a setter method such as configConfMo is invoked and the ModificationStatus is not set, the system automatically determines if the object should be created or modified.