Class ipmcsnoop:QuerierP (ABSTRACT)

Class ID:5730
Class Label: Querier Policy
Encrypted: false - Exportable: false - Persistent: true - Configurable: false - Subject to Quota: Disabled - Abstraction Layer: Concrete Model
Write Access: [NON CONFIGURABLE]
Read Access: [access-protocol-l2, admin, tenant-ext-protocol-l3]
Creatable/Deletable: derived (see Container Mos for details)
Semantic Scope: Fabric
Semantic Scope Evaluation Rule: Subclasses
Monitoring Policy Source: Parent
Monitoring Flags : [ IsObservable: false, HasStats: false, HasFaults: false, HasHealth: false, HasEventRules: false ]

Querier policy

Naming Rules


DN FORMAT: 

                


Diagram

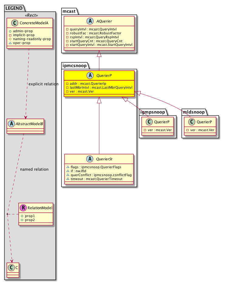
Super Mo: mcast:AQuerier,
Sub Mos: igmpsnoop:QuerierP, ipmcsnoop:QuerierSt, mldsnoop:QuerierP,


Inheritance
[V] naming:NamedObject An abstract base class for an object that contains a name.
 ├
[V] pol:Obj Represents a generic policy object.
 
 ├
[V] pol:Instr Represents a policy control instrumentation object.
 
 
 ├
[V] mcast:AQuerier  Querier
 
 
 
 ├
[V] ipmcsnoop:QuerierP  Querier policy
 
 
 
 
 ├
[V] igmpsnoop:QuerierP When an IGMP snooping querier is enabled on a leaf, it sends out periodic IGMP queries on front panel ports of a BD on that leaf.
 
 
 
 
 ├
[V] ipmcsnoop:QuerierSt  Querier state
 
 
 
 
 
 ├
[V] igmpsnoop:QuerierSt Shows the IGMP Snoop querier state.
 
 
 
 
 
 ├
[V] mldsnoop:QuerierSt  Querier state
 
 
 
 
 ├
[V] mldsnoop:QuerierP  Querier policy


Events
                


Faults
                


Fsms
                


Properties Summary
Defined in: ipmcsnoop:QuerierP
mcast:QuerierIp
          address:Ip
addr  (ipmcsnoop:QuerierP:addr)
           Querier IP address
mcast:LastMbrQueryIntvl
          scalar:Uint16
lastMbrIntvl  (ipmcsnoop:QuerierP:lastMbrIntvl)
           Last member query interval
mcast:Ver
          scalar:Enum8
ver  (ipmcsnoop:QuerierP:ver)
           Querier version
Defined in: mcast:AQuerier
mcast:QueryIntvl
          scalar:Uint16
queryIntvl  (mcast:AQuerier:queryIntvl)
           The IGMP snooping interval between query transmissions.
mcast:RobustFactor
          scalar:UByte
robustFac  (mcast:AQuerier:robustFac)
           The robustness factor. This property configures the IGMP snooping querier robustness value.
mcast:QueryRspIntvl
          scalar:Uint16
rspIntvl  (mcast:AQuerier:rspIntvl)
           The IGMP snooping query response interval.
mcast:QueryCnt
          scalar:UByte
startQueryCnt  (mcast:AQuerier:startQueryCnt)
           The startup query count. This configures IGMP snooping for a number of queries to be sent at startup.
mcast:StartQueryIntvl
          scalar:Uint16
startQueryIntvl  (mcast:AQuerier:startQueryIntvl)
           The startup query interval. This configures the IGMP snooping query interval at startup.
Defined in: pol:Instr
naming:Descr
          string:Basic
descr  (pol:Instr:descr)
           Specifies a control instrumentation description.
Defined in: pol:Obj
naming:Name
          string:Basic
name  (pol:Obj:name)
           Overrides:naming:NamedObject:name
           null
Defined in: naming:NamedObject
naming:NameAlias
          string:Basic
nameAlias  (naming:NamedObject:nameAlias)
           NO COMMENTS
Defined in: mo:TopProps
mo:ModificationChildAction
          scalar:Bitmask32
childAction  (mo:TopProps:childAction)
           Delete or ignore. For internal use only.
reference:BinRef dn  (mo:TopProps:dn)
           A tag or metadata is a non-hierarchical keyword or term assigned to the fabric module.
reference:BinRN rn  (mo:TopProps:rn)
           Identifies an object from its siblings within the context of its parent object. The distinguished name contains a sequence of relative names.
mo:ModificationStatus
          scalar:Bitmask32
status  (mo:TopProps:status)
           The upgrade status. This property is for internal use only.
Properties Detail

addr

Type: mcast:QuerierIp
Primitive Type: address:Ip

Units: null
Encrypted: false
Access: implicit
Category: TopLevelRegular
    Comments:
Querier IP address



childAction

Type: mo:ModificationChildAction
Primitive Type: scalar:Bitmask32

Units: null
Encrypted: false
Access: implicit
Category: TopLevelChildAction
    Comments:
Delete or ignore. For internal use only.
Constants
deleteAll 16384u deleteAll NO COMMENTS
ignore 4096u ignore NO COMMENTS
deleteNonPresent 8192u deleteNonPresent NO COMMENTS
DEFAULT 0 --- This type is used to





descr

Type: naming:Descr
Primitive Type: string:Basic

Like: naming:Described:descr
Units: null
Encrypted: false
Access: admin
Category: TopLevelRegular
    Comments:
Specifies a control instrumentation description.



dn

Type: reference:BinRef

Units: null
Encrypted: false
Access: implicit
Category: TopLevelDn
    Comments:
A tag or metadata is a non-hierarchical keyword or term assigned to the fabric module.



lastMbrIntvl

Type: mcast:LastMbrQueryIntvl
Primitive Type: scalar:Uint16

Units: sec
Encrypted: false
Access: implicit
Category: TopLevelRegular
    Comments:
Last member query interval
Constants
defaultValue 1 --- NO COMMENTS





name

Type: naming:Name
Primitive Type: string:Basic

Overrides:naming:NamedObject:name
Units: null Encrypted: false Access: admin Category: TopLevelRegular
    Comments:
null



nameAlias

Type: naming:NameAlias
Primitive Type: string:Basic

Units: null
Encrypted: false
Access: admin
Category: TopLevelRegular
    Comments:
NO COMMENTS



queryIntvl

Type: mcast:QueryIntvl
Primitive Type: scalar:Uint16

Units: sec
Encrypted: false
Access: implicit
Category: TopLevelRegular
    Comments:
The IGMP snooping interval between query transmissions.
Constants
defaultValue 125 --- NO COMMENTS





rn

Type: reference:BinRN

Units: null
Encrypted: false
Access: implicit
Category: TopLevelRn
    Comments:
Identifies an object from its siblings within the context of its parent object. The distinguished name contains a sequence of relative names.



robustFac

Type: mcast:RobustFactor
Primitive Type: scalar:UByte

Units: null
Encrypted: false
Access: implicit
Category: TopLevelRegular
    Comments:
The robustness factor. This property configures the IGMP snooping querier robustness value.
Constants
defaultValue 2 --- NO COMMENTS





rspIntvl

Type: mcast:QueryRspIntvl
Primitive Type: scalar:Uint16

Units: sec
Encrypted: false
Access: implicit
Category: TopLevelRegular
    Comments:
The IGMP snooping query response interval.
Constants
defaultValue 10 --- NO COMMENTS





startQueryCnt

Type: mcast:QueryCnt
Primitive Type: scalar:UByte

Units: null
Encrypted: false
Access: implicit
Category: TopLevelRegular
    Comments:
The startup query count. This configures IGMP snooping for a number of queries to be sent at startup.
Constants
defaultValue 2 --- NO COMMENTS





startQueryIntvl

Type: mcast:StartQueryIntvl
Primitive Type: scalar:Uint16

Units: sec
Encrypted: false
Access: implicit
Category: TopLevelRegular
    Comments:
The startup query interval. This configures the IGMP snooping query interval at startup.
Constants
defaultValue 31 --- NO COMMENTS





status

Type: mo:ModificationStatus
Primitive Type: scalar:Bitmask32

Units: null
Encrypted: false
Access: implicit
Category: TopLevelStatus
    Comments:
The upgrade status. This property is for internal use only.
Constants
created 2u created In a setter method: specifies that an object should be created. An error is returned if the object already exists.
In the return value of a setter method: indicates that an object has been created.
modified 4u modified In a setter method: specifies that an object should be modified
In the return value of a setter method: indicates that an object has been modified.
deleted 8u deleted In a setter method: specifies that an object should be deleted.
In the return value of a setter method: indicates that an object has been deleted.
DEFAULT 0 --- This type controls the life cycle of objects passed in the XML API.

When used in a setter method (such as configConfMo), the ModificationStatus specifies whether an object should be created, modified, deleted or removed.
In the return value of a setter method, the ModificationStatus indicates the actual operation that was performed. For example, the ModificationStatus is set to "created" if the object was created. The ModificationStatus is not set if the object was neither created, modified, deleted or removed.

When invoking a setter method, the ModificationStatus is optional:
If a setter method such as configConfMo is invoked and the ModificationStatus is not set, the system automatically determines if the object should be created or modified.






ver

Type: mcast:Ver
Primitive Type: scalar:Enum8

Units: null
Encrypted: false
Access: implicit
Category: TopLevelRegular
    Comments:
Querier version
Constants
unspecified 0 Unspecified NO COMMENTS
DEFAULT 0 --- Version