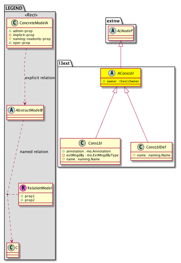
Class l3ext:AConsLbl (ABSTRACT)

Class ID:7628
Class Label: Abstraction of External Connectivity Consumer Label
Encrypted: false - Exportable: true - Persistent: true - Configurable: true - Subject to Quota: Disabled - Abstraction Layer: Concrete Model
Write Access: []
Read Access: [admin]
Creatable/Deletable: derived (see Container Mos for details)
Semantic Scope: EPG
Semantic Scope Evaluation Rule: Subclasses
Monitoring Policy Source: Parent
Monitoring Flags : [ IsObservable: false, HasStats: false, HasFaults: false, HasHealth: false, HasEventRules: false ]

Represents Abstraction of Logical Outside Profile Consumer Label. Defines the characteristics that will be applied to Layer3 Outside that matches with the label name

Naming Rules


DN FORMAT: 

                


Diagram

Super Mo: extnw:ALNodeP,
Sub Mos: l3ext:ConsLbl, l3ext:ConsLblDef,


Inheritance
[V] naming:NamedObject An abstract base class for an object that contains a name.
 ├
[V] pol:Obj Represents a generic policy object.
 
 ├
[V] pol:Def Represents self-contained policy document.
 
 
 ├
[V] pol:ConsElem Represents a policy consumption qualifier element.
 
 
 
 ├
[V] pol:Lbl Represents a policy label.
 
 
 
 
 ├
[V] extnw:ALNodeP An abstract logical interface profile.
 
 
 
 
 
 ├
[V] l3ext:AConsLbl  Represents Abstraction of Logical Outside Profile Consumer Label. Defines the characteristics that will be applied to Layer3 Outside that matches with the label name
 
 
 
 
 
 
 ├
[V] l3ext:ConsLbl  Represents Logical Outside Profile Consumer Label. Defines the characteristics that will be applied to Layer3 Outside that matches with the label name
 
 
 
 
 
 
 ├
[V] l3ext:ConsLblDef  Represents Logical Outside Profile Consumer Label Definition. Defines the characteristics that will be applied to Layer3 Outside that matches with the label name


Events
                


Faults
                


Fsms
                


Properties Summary
Defined in: l3ext:AConsLbl
l3ext:Owner
          scalar:Enum8
owner  (l3ext:AConsLbl:owner)
           The owner of the target relay. The DHCP relay is any host that forwards DHCP packets between clients and servers. The relays are used to forward requests and replies between clients and servers when they are not on the same physical subnet.
Defined in: pol:Lbl
pol:Color
          scalar:Enum32
tag  (pol:Lbl:tag)
           Specifies the color of a policy label.
Defined in: pol:Def
naming:Descr
          string:Basic
descr  (pol:Def:descr)
           Specifies a description of the policy definition.
naming:Descr
          string:Basic
ownerKey  (pol:Def:ownerKey)
           The key for enabling clients to own their data for entity correlation.
naming:Descr
          string:Basic
ownerTag  (pol:Def:ownerTag)
           A tag for enabling clients to add their own data. For example, to indicate who created this object.
Defined in: pol:Obj
naming:Name
          string:Basic
name  (pol:Obj:name)
           Overrides:naming:NamedObject:name
           null
Defined in: naming:NamedObject
naming:NameAlias
          string:Basic
nameAlias  (naming:NamedObject:nameAlias)
           NO COMMENTS
Defined in: mo:TopProps
mo:ModificationChildAction
          scalar:Bitmask32
childAction  (mo:TopProps:childAction)
           Delete or ignore. For internal use only.
reference:BinRef dn  (mo:TopProps:dn)
           A tag or metadata is a non-hierarchical keyword or term assigned to the fabric module.
reference:BinRN rn  (mo:TopProps:rn)
           Identifies an object from its siblings within the context of its parent object. The distinguished name contains a sequence of relative names.
mo:ModificationStatus
          scalar:Bitmask32
status  (mo:TopProps:status)
           The upgrade status. This property is for internal use only.
Properties Detail

childAction

Type: mo:ModificationChildAction
Primitive Type: scalar:Bitmask32

Units: null
Encrypted: false
Access: implicit
Category: TopLevelChildAction
    Comments:
Delete or ignore. For internal use only.
Constants
deleteAll 16384u deleteAll NO COMMENTS
ignore 4096u ignore NO COMMENTS
deleteNonPresent 8192u deleteNonPresent NO COMMENTS
DEFAULT 0 --- This type is used to





descr

Type: naming:Descr
Primitive Type: string:Basic

Like: naming:Described:descr
Units: null
Encrypted: false
Access: admin
Category: TopLevelRegular
Property Validators:
    Range:  min: "0"  max: "128"
        Allowed Chars:
            Regex: [a-zA-Z0-9\\!#$%()*,-./:;@ _{|}~?&+]+
    Comments:
Specifies a description of the policy definition.



dn

Type: reference:BinRef

Units: null
Encrypted: false
Access: implicit
Category: TopLevelDn
    Comments:
A tag or metadata is a non-hierarchical keyword or term assigned to the fabric module.



name

Type: naming:Name
Primitive Type: string:Basic

Overrides:naming:NamedObject:name
Units: null Encrypted: false Access: admin Category: TopLevelRegular Property Validators: Range: min: "0" max: "64" Allowed Chars: Regex: [a-zA-Z0-9_.:-]+
    Comments:
null



nameAlias

Type: naming:NameAlias
Primitive Type: string:Basic

Units: null
Encrypted: false
Access: admin
Category: TopLevelRegular
Property Validators:
    Range:  min: "0"  max: "63"
        Allowed Chars:
            Regex: [a-zA-Z0-9_.-]+
    Comments:
NO COMMENTS



owner

Type: l3ext:Owner
Primitive Type: scalar:Enum8

Units: null
Encrypted: false
Access: admin
Category: TopLevelRegular
Property Validators:
    Comments:
The owner of the target relay. The DHCP relay is any host that forwards DHCP packets between clients and servers. The relays are used to forward requests and replies between clients and servers when they are not on the same physical subnet.
Constants
infra 0 infra The Logical Outside Profile should be chosen from the ones configured under the infrastructure
tenant 1 tenant The Logical Outside Profile should be chosen from the ones configured under the tenant
DEFAULT infra(0) infra The Logical Outside Profile should be chosen from the ones configured under the infrastructure





ownerKey

Type: naming:Descr
Primitive Type: string:Basic

Units: null
Encrypted: false
Access: admin
Category: TopLevelRegular
Property Validators:
    Range:  min: "0"  max: "128"
        Allowed Chars:
            Regex: [a-zA-Z0-9\\!#$%()*,-./:;@ _{|}~?&+]+
    Comments:
The key for enabling clients to own their data for entity correlation.



ownerTag

Type: naming:Descr
Primitive Type: string:Basic

Units: null
Encrypted: false
Access: admin
Category: TopLevelRegular
Property Validators:
    Range:  min: "0"  max: "64"
        Allowed Chars:
            Regex: [a-zA-Z0-9\\!#$%()*,-./:;@ _{|}~?&+]+
    Comments:
A tag for enabling clients to add their own data. For example, to indicate who created this object.



rn

Type: reference:BinRN

Units: null
Encrypted: false
Access: implicit
Category: TopLevelRn
    Comments:
Identifies an object from its siblings within the context of its parent object. The distinguished name contains a sequence of relative names.



status

Type: mo:ModificationStatus
Primitive Type: scalar:Bitmask32

Units: null
Encrypted: false
Access: implicit
Category: TopLevelStatus
    Comments:
The upgrade status. This property is for internal use only.
Constants
created 2u created In a setter method: specifies that an object should be created. An error is returned if the object already exists.
In the return value of a setter method: indicates that an object has been created.
modified 4u modified In a setter method: specifies that an object should be modified
In the return value of a setter method: indicates that an object has been modified.
deleted 8u deleted In a setter method: specifies that an object should be deleted.
In the return value of a setter method: indicates that an object has been deleted.
DEFAULT 0 --- This type controls the life cycle of objects passed in the XML API.

When used in a setter method (such as configConfMo), the ModificationStatus specifies whether an object should be created, modified, deleted or removed.
In the return value of a setter method, the ModificationStatus indicates the actual operation that was performed. For example, the ModificationStatus is set to "created" if the object was created. The ModificationStatus is not set if the object was neither created, modified, deleted or removed.

When invoking a setter method, the ModificationStatus is optional:
If a setter method such as configConfMo is invoked and the ModificationStatus is not set, the system automatically determines if the object should be created or modified.






tag

Type: pol:Color
Primitive Type: scalar:Enum32

Units: null
Encrypted: false
Access: admin
Category: TopLevelRegular
Property Validators:
    Comments:
Specifies the color of a policy label.
Constants
black 0x000000u Black NO COMMENTS
navy 0x000080u Navy NO COMMENTS
dark-blue 0x00008Bu Dark Blue NO COMMENTS
medium-blue 0x0000CDu Medium Blue NO COMMENTS
blue 0x0000FFu Blue NO COMMENTS
dark-green 0x006400u Dark Green NO COMMENTS
green 0x008000u Green NO COMMENTS
teal 0x008080u Teal NO COMMENTS
dark-cyan 0x008B8Bu Dark Cyan NO COMMENTS
deep-sky-blue 0x00BFFFu Deep Sky Blue NO COMMENTS
dark-turquoise 0x00CED1u Dark Turquoise NO COMMENTS
medium-spring-green 0x00FA9Au Medium Spring Green NO COMMENTS
lime 0x00FF00u Lime NO COMMENTS
spring-green 0x00FF7Fu Spring Green NO COMMENTS
aqua 0x00FFFFu Aqua NO COMMENTS
cyan 0x00FFFFu Cyan NO COMMENTS
midnight-blue 0x191970u Midnight Blue NO COMMENTS
dodger-blue 0x1E90FFu Dodger Blue NO COMMENTS
light-sea-green 0x20B2AAu Light Sea Green NO COMMENTS
forest-green 0x228B22u Forest Green NO COMMENTS
sea-green 0x2E8B57u Sea Green NO COMMENTS
dark-slate-gray 0x2F4F4Fu Dark Slate Gray NO COMMENTS
lime-green 0x32CD32u Lime Green NO COMMENTS
medium-sea-green 0x3CB371u Medium Sea Green NO COMMENTS
turquoise 0x40E0D0u Turquoise NO COMMENTS
royal-blue 0x4169E1u Royal Blue NO COMMENTS
steel-blue 0x4682B4u Steel Blue NO COMMENTS
dark-slate-blue 0x483D8Bu Dark Slate Blue NO COMMENTS
medium-turquoise 0x48D1CCu Medium Turquoise NO COMMENTS
indigo 0x4B0082u Indigo NO COMMENTS
dark-olive-green 0x556B2Fu Dark Olive Green NO COMMENTS
cadet-blue 0x5F9EA0u Cadet Blue NO COMMENTS
cornflower-blue 0x6495EDu Cornflower Blue NO COMMENTS
medium-aquamarine 0x66CDAAu Medium Aquamarine NO COMMENTS
dim-gray 0x696969u Dim Gray NO COMMENTS
slate-blue 0x6A5ACDu Slate Blue NO COMMENTS
olive-drab 0x6B8E23u Olive Drab NO COMMENTS
slate-gray 0x708090u Slate Gray NO COMMENTS
light-slate-gray 0x778899u Light Slate Gray NO COMMENTS
medium-slate-blue 0x7B68EEu Medium Slate Blue NO COMMENTS
lawn-green 0x7CFC00u Lawn Green NO COMMENTS
chartreuse 0x7FFF00u Chartreuse NO COMMENTS
aquamarine 0x7FFFD4u Aquamarine NO COMMENTS
maroon 0x800000u Maroon NO COMMENTS
purple 0x800080u Purple NO COMMENTS
olive 0x808000u Olive NO COMMENTS
gray 0x808080u Gray NO COMMENTS
sky-blue 0x87CEEBu Sky Blue NO COMMENTS
light-sky-blue 0x87CEFAu Light Sky Blue NO COMMENTS
blue-violet 0x8A2BE2u BlueViolet NO COMMENTS
dark-red 0x8B0000u Dark Red NO COMMENTS
dark-magenta 0x8B008Bu Dark Magenta NO COMMENTS
saddle-brown 0x8B4513u Saddle Brown NO COMMENTS
dark-sea-green 0x8FBC8Fu Dark Sea Green NO COMMENTS
light-green 0x90EE90u Light Green NO COMMENTS
medium-purple 0x9370DBu Medium Purple NO COMMENTS
dark-violet 0x9400D3u Dark Violet NO COMMENTS
pale-green 0x98FB98u Pale Green NO COMMENTS
dark-orchid 0x9932CCu Dark Orchid NO COMMENTS
yellow-green 0x9ACD32u Yellow Green NO COMMENTS
sienna 0xA0522Du Sienna NO COMMENTS
brown 0xA52A2Au Brown NO COMMENTS
dark-gray 0xA9A9A9u Dark Gray NO COMMENTS
light-blue 0xADD8E6u Light Blue NO COMMENTS
green-yellow 0xADFF2Fu Green Yellow NO COMMENTS
pale-turquoise 0xAFEEEEu Pale Turquoise NO COMMENTS
light-steel-blue 0xB0C4DEu Light Steel Blue NO COMMENTS
powder-blue 0xB0E0E6u Powder Blue NO COMMENTS
fire-brick 0xB22222u Fire Brick NO COMMENTS
dark-goldenrod 0xB8860Bu Dark Goldenrod NO COMMENTS
medium-orchid 0xBA55D3u Medium Orchid NO COMMENTS
rosy-brown 0xBC8F8Fu Rosy Brown NO COMMENTS
dark-khaki 0xBDB76Bu Dark Khaki NO COMMENTS
silver 0xC0C0C0u Silver NO COMMENTS
medium-violet-red 0xC71585u Medium Violet Red NO COMMENTS
indian-red 0xCD5C5Cu Indian Red NO COMMENTS
peru 0xCD853Fu Peru NO COMMENTS
chocolate 0xD2691Eu Chocolate NO COMMENTS
tan 0xD2B48Cu Tan NO COMMENTS
light-gray 0xD3D3D3u Light Gray NO COMMENTS
thistle 0xD8BFD8u Thistle NO COMMENTS
orchid 0xDA70D6u Orchid NO COMMENTS
goldenrod 0xDAA520u Goldenrod NO COMMENTS
pale-violet-red 0xDB7093u Pale Violet Red NO COMMENTS
crimson 0xDC143Cu Crimson NO COMMENTS
gainsboro 0xDCDCDCu Gainsboro NO COMMENTS
plum 0xDDA0DDu Plum NO COMMENTS
burlywood 0xDEB887u Burlywood NO COMMENTS
light-cyan 0xE0FFFFu Light Cyan NO COMMENTS
lavender 0xE6E6FAu Lavender NO COMMENTS
dark-salmon 0xE9967Au Dark Salmon NO COMMENTS
violet 0xEE82EEu Violet NO COMMENTS
pale-goldenrod 0xEEE8AAu Pale Goldenrod NO COMMENTS
light-coral 0xF08080u Light Coral NO COMMENTS
khaki 0xF0E68Cu Khaki NO COMMENTS
alice-blue 0xF0F8FFu Alice Blue NO COMMENTS
honeydew 0xF0FFF0u Honeydew NO COMMENTS
azure 0xF0FFFFu Azure NO COMMENTS
sandy-brown 0xF4A460u Sandy Brown NO COMMENTS
wheat 0xF5DEB3u Wheat NO COMMENTS
beige 0xF5F5DCu Beige NO COMMENTS
white-smoke 0xF5F5F5u White Smoke NO COMMENTS
mint-cream 0xF5FFFAu Mint Cream NO COMMENTS
ghost-white 0xF8F8FFu Ghost White NO COMMENTS
salmon 0xFA8072u Salmon NO COMMENTS
antique-white 0xFAEBD7u Antique White NO COMMENTS
linen 0xFAF0E6u Linen NO COMMENTS
light-goldenrod-yellow 0xFAFAD2u Light Goldenrod Yellow NO COMMENTS
old-lace 0xFDF5E6u Old Lace NO COMMENTS
red 0xFF0000u Red NO COMMENTS
fuchsia 0xFF00FFu Fuchsia NO COMMENTS
magenta 0xFF00FFu Magenta NO COMMENTS
deep-pink 0xFF1493u Deep Pink NO COMMENTS
orange-red 0xFF4500u Orange Red NO COMMENTS
tomato 0xFF6347u Tomato NO COMMENTS
hot-pink 0xFF69B4u Hot Pink NO COMMENTS
coral 0xFF7F50u Coral NO COMMENTS
dark-orange 0xFF8C00u Dark Orange NO COMMENTS
light-salmon 0xFFA07Au Light Salmon NO COMMENTS
orange 0xFFA500u Orange NO COMMENTS
light-pink 0xFFB6C1u Light Pink NO COMMENTS
pink 0xFFC0CBu Pink NO COMMENTS
gold 0xFFD700u Gold NO COMMENTS
peachpuff 0xFFDAB9u Peachpuff NO COMMENTS
navajo-white 0xFFDEADu Navajo White NO COMMENTS
moccasin 0xFFE4B5u Moccasin NO COMMENTS
bisque 0xFFE4C4u Bisque NO COMMENTS
misty-rose 0xFFE4E1u Misty Rose NO COMMENTS
blanched-almond 0xFFEBCDu Blanched Almond NO COMMENTS
papaya-whip 0xFFEFD5u Papaya Whip NO COMMENTS
lavender-blush 0xFFF0F5u Lavender Blush NO COMMENTS
seashell 0xFFF5EEu Seashell NO COMMENTS
cornsilk 0xFFF8DCu Cornsilk NO COMMENTS
lemon-chiffon 0xFFFACDu Lemon Chiffon NO COMMENTS
floral-white 0xFFFAF0u Floral White NO COMMENTS
snow 0xFFFAFAu Snow NO COMMENTS
yellow 0xFFFF00u Yellow NO COMMENTS
light-yellow 0xFFFFE0u Light Yellow NO COMMENTS
ivory 0xFFFFF0u Ivory NO COMMENTS
white 0xFFFFFFu White NO COMMENTS
DEFAULT 0 --- NO COMMENTS