Class lacp:AEnhancedLagPol (ABSTRACT)

Class ID:13006
Class Label: Abstraction of Enhanced LACP Lag Policy
Encrypted: false - Exportable: true - Persistent: true - Configurable: true - Subject to Quota: Disabled - Abstraction Layer: Concrete Model
Write Access: []
Read Access: []
Creatable/Deletable: derived (see Container Mos for details)
Semantic Scope: Infra
Semantic Scope Evaluation Rule: Subclasses
Monitoring Policy Source: Parent
Monitoring Flags : [ IsObservable: false, HasStats: false, HasFaults: false, HasHealth: false, HasEventRules: false ]

NO COMMENTS

Naming Rules


DN FORMAT: 

                


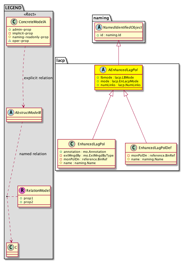
Diagram

Super Mo: naming:NamedIdentifiedObject,
Sub Mos: lacp:EnhancedLagPol, lacp:EnhancedLagPolDef,


Inheritance
[V] naming:NamedObject An abstract base class for an object that contains a name.
 ├
[V] naming:NamedIdentifiedObject An abstract base class for an object that contains a name and ID.
 
 ├
[V] lacp:AEnhancedLagPol 
 
 
 ├
[V] lacp:EnhancedLagPol 
 
 
 ├
[V] lacp:EnhancedLagPolDef  read only copy of lacp policy


Events
                


Faults
                


Fsms
                


Properties Summary
Defined in: lacp:AEnhancedLagPol
lacp:LBMode
          scalar:Enum8
lbmode  (lacp:AEnhancedLagPol:lbmode)
           Load Balancing mode
lacp:EnLacpMode
          scalar:Enum8
mode  (lacp:AEnhancedLagPol:mode)
           The BGP Domain mode.
lacp:NumLinks
          scalar:Uint32
numLinks  (lacp:AEnhancedLagPol:numLinks)
           Number of Links
Defined in: naming:NamedIdentifiedObject
naming:Id
          scalar:Uint64
id  (naming:NamedIdentifiedObject:id)
           An identifier .
Defined in: naming:NamedObject
naming:Name
          string:Basic
name  (naming:NamedObject:name)
           The name of the object.
naming:NameAlias
          string:Basic
nameAlias  (naming:NamedObject:nameAlias)
           NO COMMENTS
Defined in: mo:TopProps
mo:ModificationChildAction
          scalar:Bitmask32
childAction  (mo:TopProps:childAction)
           Delete or ignore. For internal use only.
reference:BinRef dn  (mo:TopProps:dn)
           A tag or metadata is a non-hierarchical keyword or term assigned to the fabric module.
reference:BinRN rn  (mo:TopProps:rn)
           Identifies an object from its siblings within the context of its parent object. The distinguished name contains a sequence of relative names.
mo:ModificationStatus
          scalar:Bitmask32
status  (mo:TopProps:status)
           The upgrade status. This property is for internal use only.
Properties Detail

childAction

Type: mo:ModificationChildAction
Primitive Type: scalar:Bitmask32

Units: null
Encrypted: false
Access: implicit
Category: TopLevelChildAction
    Comments:
Delete or ignore. For internal use only.
Constants
deleteAll 16384u deleteAll NO COMMENTS
ignore 4096u ignore NO COMMENTS
deleteNonPresent 8192u deleteNonPresent NO COMMENTS
DEFAULT 0 --- This type is used to





dn

Type: reference:BinRef

Units: null
Encrypted: false
Access: implicit
Category: TopLevelDn
    Comments:
A tag or metadata is a non-hierarchical keyword or term assigned to the fabric module.



id

Type: naming:Id
Primitive Type: scalar:Uint64

Like: naming:Identified:id
Units: null
Encrypted: false
Access: admin
Category: TopLevelRegular
Property Validators:
    Comments:
An identifier .



lbmode

Type: lacp:LBMode
Primitive Type: scalar:Enum8

Units: null
Encrypted: false
Access: admin
Category: TopLevelRegular
Property Validators:
    Comments:
Load Balancing mode
Constants
dst-ip 1 Destination IP Address NO COMMENTS
dst-ip-l4port 2 Destination IP Address and TCP/UDP Port NO COMMENTS
dst-ip-vlan 3 Destination IP Address and VLAN NO COMMENTS
dst-ip-l4port-vlan 4 Destination IP Address, TCP/UDP Port and VLAN NO COMMENTS
dst-mac 5 Destination MAC Address NO COMMENTS
dst-l4port 6 Destination TCP/UDP Port NO COMMENTS
src-ip 7 Source IP Address NO COMMENTS
src-ip-l4port 8 Source IP Address and TCP/UDP Port NO COMMENTS
src-ip-vlan 9 Source IP Address and VLAN NO COMMENTS
src-ip-l4port-vlan 10 Source IP Address, TCP/UDP Port and VLAN NO COMMENTS
src-mac 11 Source MAC Address NO COMMENTS
src-l4port 12 Source TCP/UDP Port NO COMMENTS
src-dst-ip 13 Source and Destination IP Address NO COMMENTS
src-dst-ip-l4port 14 Source and Destination IP Address and TCP/UDP Port NO COMMENTS
src-dst-ip-vlan 15 Source and Destination IP Address and VLAN NO COMMENTS
src-dst-ip-l4port-vlan 16 Source and Destination IP Address, TCP/UDP Port and VLAN NO COMMENTS
src-dst-mac 17 Source and Destination MAC Address NO COMMENTS
src-dst-l4port 18 Source and Destination TCP/UDP Port NO COMMENTS
src-port-id 19 Source Port ID NO COMMENTS
vlan 20 VLAN NO COMMENTS
DEFAULT src-dst-ip(13) Source and Destination IP Address NO COMMENTS





mode

Type: lacp:EnLacpMode
Primitive Type: scalar:Enum8

Units: null
Encrypted: false
Access: admin
Category: TopLevelRegular
Property Validators:
    Comments:
The BGP Domain mode.
Constants
active 1 LACP Active LACP active port channel
passive 2 LACP Passive LACP passive port channel
DEFAULT active(1) LACP Active LACP active port channel





name

Type: naming:Name
Primitive Type: string:Basic

Like: naming:Named:name
Units: null
Encrypted: false
Access: admin
Category: TopLevelRegular
Property Validators:
    Range:  min: "0"  max: "16"
        Allowed Chars:
            Regex: [a-zA-Z0-9_.:-]+
    Comments:
The name of the object.



nameAlias

Type: naming:NameAlias
Primitive Type: string:Basic

Units: null
Encrypted: false
Access: admin
Category: TopLevelRegular
Property Validators:
    Range:  min: "0"  max: "63"
        Allowed Chars:
            Regex: [a-zA-Z0-9_.-]+
    Comments:
NO COMMENTS



numLinks

Type: lacp:NumLinks
Primitive Type: scalar:Uint32

Units: null
Encrypted: false
Access: admin
Category: TopLevelRegular
Property Validators:
    Range:  min: (long)2l  max: (long)8l
    Comments:
Number of Links
Constants
defaultValue 2u --- NO COMMENTS





rn

Type: reference:BinRN

Units: null
Encrypted: false
Access: implicit
Category: TopLevelRn
    Comments:
Identifies an object from its siblings within the context of its parent object. The distinguished name contains a sequence of relative names.



status

Type: mo:ModificationStatus
Primitive Type: scalar:Bitmask32

Units: null
Encrypted: false
Access: implicit
Category: TopLevelStatus
    Comments:
The upgrade status. This property is for internal use only.
Constants
created 2u created In a setter method: specifies that an object should be created. An error is returned if the object already exists.
In the return value of a setter method: indicates that an object has been created.
modified 4u modified In a setter method: specifies that an object should be modified
In the return value of a setter method: indicates that an object has been modified.
deleted 8u deleted In a setter method: specifies that an object should be deleted.
In the return value of a setter method: indicates that an object has been deleted.
DEFAULT 0 --- This type controls the life cycle of objects passed in the XML API.

When used in a setter method (such as configConfMo), the ModificationStatus specifies whether an object should be created, modified, deleted or removed.
In the return value of a setter method, the ModificationStatus indicates the actual operation that was performed. For example, the ModificationStatus is set to "created" if the object was created. The ModificationStatus is not set if the object was neither created, modified, deleted or removed.

When invoking a setter method, the ModificationStatus is optional:
If a setter method such as configConfMo is invoked and the ModificationStatus is not set, the system automatically determines if the object should be created or modified.