Class macsec:AParamPol (ABSTRACT)

Class ID:9885
Class Label: MACsec Parameters Policy
Encrypted: false - Exportable: true - Persistent: true - Configurable: true - Subject to Quota: Disabled - Abstraction Layer: Concrete Model
Write Access: [access-protocol-l1, admin, fabric-protocol-l1]
Read Access: [access-protocol-l1, admin, fabric-protocol-l1]
Creatable/Deletable: derived (see Container Mos for details)
Semantic Scope: Fabric
Semantic Scope Evaluation Rule: Subclasses
Monitoring Policy Source: Parent
Monitoring Flags : [ IsObservable: false, HasStats: false, HasFaults: false, HasHealth: false, HasEventRules: false ]

MACSEC Parameters Policy

Naming Rules


DN FORMAT: 

                


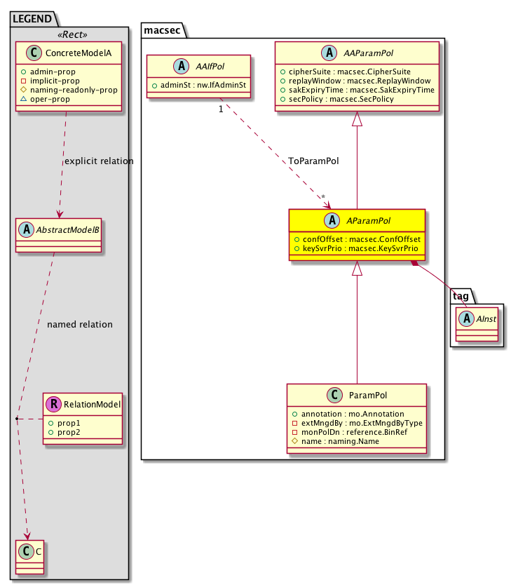
Diagram

Super Mo: macsec:AAParamPol,
Sub Mos: macsec:ParamPol,
Contained Mos: tag:AInst,
Relations From: macsec:AAIfPol,
Relations: macsec:RtToParamPol,


Inheritance
[V] naming:NamedObject An abstract base class for an object that contains a name.
 ├
[V] pol:Obj Represents a generic policy object.
 
 ├
[V] pol:Def Represents self-contained policy document.
 
 
 ├
[V] fabric:ProtoPol A base class for protocol policies.
 
 
 
 ├
[V] fabric:ProtoIfPol A base class for interface-level protocol policies.
 
 
 
 
 ├
[V] fabric:L2IfPol A base class for layer 2 interface-level policies.
 
 
 
 
 
 ├
[V] macsec:AAParamPol  Abstraction of MACSEC Interface Policy
 
 
 
 
 
 
 ├
[V] macsec:AParamPol  MACSEC Parameters Policy
 
 
 
 
 
 
 
 ├
[V] macsec:ParamPol  MACSEC Access Parameters Policy


Events
                


Faults
                


Fsms
                


Properties Summary
Defined in: macsec:AParamPol
macsec:ConfOffset
          scalar:Enum8
confOffset  (macsec:AParamPol:confOffset)
           Confidentiality Offset
macsec:KeySvrPrio
          scalar:UByte
keySvrPrio  (macsec:AParamPol:keySvrPrio)
           Key Server Priority
Defined in: macsec:AAParamPol
macsec:CipherSuite
          scalar:Enum8
cipherSuite  (macsec:AAParamPol:cipherSuite)
           Cipher Suite
macsec:ReplayWindow
          scalar:Uint32
replayWindow  (macsec:AAParamPol:replayWindow)
           Replay Protection Window Size
macsec:SakExpiryTime
          scalar:Uint32
sakExpiryTime  (macsec:AAParamPol:sakExpiryTime)
           SAK Expiry Time
macsec:SecPolicy
          scalar:Enum8
secPolicy  (macsec:AAParamPol:secPolicy)
           Security Policy
Defined in: pol:Def
naming:Descr
          string:Basic
descr  (pol:Def:descr)
           Specifies a description of the policy definition.
naming:Descr
          string:Basic
ownerKey  (pol:Def:ownerKey)
           The key for enabling clients to own their data for entity correlation.
naming:Descr
          string:Basic
ownerTag  (pol:Def:ownerTag)
           A tag for enabling clients to add their own data. For example, to indicate who created this object.
Defined in: pol:Obj
naming:Name
          string:Basic
name  (pol:Obj:name)
           Overrides:naming:NamedObject:name
           null
Defined in: naming:NamedObject
naming:NameAlias
          string:Basic
nameAlias  (naming:NamedObject:nameAlias)
           NO COMMENTS
Defined in: mo:TopProps
mo:ModificationChildAction
          scalar:Bitmask32
childAction  (mo:TopProps:childAction)
           Delete or ignore. For internal use only.
reference:BinRef dn  (mo:TopProps:dn)
           A tag or metadata is a non-hierarchical keyword or term assigned to the fabric module.
reference:BinRN rn  (mo:TopProps:rn)
           Identifies an object from its siblings within the context of its parent object. The distinguished name contains a sequence of relative names.
mo:ModificationStatus
          scalar:Bitmask32
status  (mo:TopProps:status)
           The upgrade status. This property is for internal use only.
Properties Detail

childAction

Type: mo:ModificationChildAction
Primitive Type: scalar:Bitmask32

Units: null
Encrypted: false
Access: implicit
Category: TopLevelChildAction
    Comments:
Delete or ignore. For internal use only.
Constants
deleteAll 16384u deleteAll NO COMMENTS
ignore 4096u ignore NO COMMENTS
deleteNonPresent 8192u deleteNonPresent NO COMMENTS
DEFAULT 0 --- This type is used to





cipherSuite

Type: macsec:CipherSuite
Primitive Type: scalar:Enum8

Like: macsec:AIf:cipherSuite
Units: null
Encrypted: false
Access: admin
Category: TopLevelRegular
Property Validators:
    Comments:
Cipher Suite
Constants
gcm-aes-128 1 128 bit GCM-AES Suite gcm-aes-128
gcm-aes-256 2 256 bit GCM-AES Suite gcm-aes-256
gcm-aes-xpn-128 3 128 bit GCM-AES Suite with Extended Packet Numbering gcm-aes-xpn-128
gcm-aes-xpn-256 4 256 bit GCM-AES Suite with Extended Packet Numbering gcm-aes-xpn-256
DEFAULT gcm-aes-xpn-256(4) 256 bit GCM-AES Suite with Extended Packet Numbering gcm-aes-xpn-256





confOffset

Type: macsec:ConfOffset
Primitive Type: scalar:Enum8

Like: macsec:AIf:confOffset
Units: null
Encrypted: false
Access: admin
Category: TopLevelRegular
Property Validators:
    Comments:
Confidentiality Offset
Constants
offset-0 1 Skip 0 bytes 0
offset-30 2 Skip 30 bytes 30
offset-50 3 Skip 50 bytes 50
DEFAULT offset-0(1) Skip 0 bytes 0





descr

Type: naming:Descr
Primitive Type: string:Basic

Like: naming:Described:descr
Units: null
Encrypted: false
Access: admin
Category: TopLevelRegular
Property Validators:
    Range:  min: "0"  max: "128"
        Allowed Chars:
            Regex: [a-zA-Z0-9\\!#$%()*,-./:;@ _{|}~?&+]+
    Comments:
Specifies a description of the policy definition.



dn

Type: reference:BinRef

Units: null
Encrypted: false
Access: implicit
Category: TopLevelDn
    Comments:
A tag or metadata is a non-hierarchical keyword or term assigned to the fabric module.



keySvrPrio

Type: macsec:KeySvrPrio
Primitive Type: scalar:UByte

Like: macsec:AIf:keySvrPrio
Units: null
Encrypted: false
Access: admin
Category: TopLevelRegular
Property Validators:
    Range:  min: (short)0  max: (short)255
    Comments:
Key Server Priority
Constants
defaultValue 16 --- NO COMMENTS





name

Type: naming:Name
Primitive Type: string:Basic

Overrides:naming:NamedObject:name
Units: null Encrypted: false Access: admin Category: TopLevelRegular Property Validators: Range: min: "0" max: "64" Allowed Chars: Regex: [a-zA-Z0-9_.:-]+
    Comments:
null



nameAlias

Type: naming:NameAlias
Primitive Type: string:Basic

Units: null
Encrypted: false
Access: admin
Category: TopLevelRegular
Property Validators:
    Range:  min: "0"  max: "63"
        Allowed Chars:
            Regex: [a-zA-Z0-9_.-]+
    Comments:
NO COMMENTS



ownerKey

Type: naming:Descr
Primitive Type: string:Basic

Units: null
Encrypted: false
Access: admin
Category: TopLevelRegular
Property Validators:
    Range:  min: "0"  max: "128"
        Allowed Chars:
            Regex: [a-zA-Z0-9\\!#$%()*,-./:;@ _{|}~?&+]+
    Comments:
The key for enabling clients to own their data for entity correlation.



ownerTag

Type: naming:Descr
Primitive Type: string:Basic

Units: null
Encrypted: false
Access: admin
Category: TopLevelRegular
Property Validators:
    Range:  min: "0"  max: "64"
        Allowed Chars:
            Regex: [a-zA-Z0-9\\!#$%()*,-./:;@ _{|}~?&+]+
    Comments:
A tag for enabling clients to add their own data. For example, to indicate who created this object.



replayWindow

Type: macsec:ReplayWindow
Primitive Type: scalar:Uint32

Like: macsec:AIf:replayWindow
Units: null
Encrypted: false
Access: admin
Category: TopLevelRegular
Property Validators:
    Range:  min: (long)0l  max: (long)4294967295l
    Comments:
Replay Protection Window Size
Constants
defaultValue 64u --- NO COMMENTS





rn

Type: reference:BinRN

Units: null
Encrypted: false
Access: implicit
Category: TopLevelRn
    Comments:
Identifies an object from its siblings within the context of its parent object. The distinguished name contains a sequence of relative names.



sakExpiryTime

Type: macsec:SakExpiryTime
Primitive Type: scalar:Uint32

Like: macsec:AIf:sakExpiryTime
Units: null
Encrypted: false
Access: admin
Category: TopLevelRegular
Property Validators:
    Range:  min: (long)0l  max: (long)0l
    Range:  min: (long)60l  max: (long)2592000l
    Comments:
SAK Expiry Time
Constants
disabled 0u disabled NO COMMENTS
DEFAULT disabled(0u) disabled NO COMMENTS





secPolicy

Type: macsec:SecPolicy
Primitive Type: scalar:Enum8

Like: macsec:AIf:secPolicy
Units: null
Encrypted: false
Access: admin
Category: TopLevelRegular
Property Validators:
    Comments:
Security Policy
Constants
must-secure 1 Must secure mode must-secure
should-secure 2 Should secure mode should-secure
DEFAULT should-secure(2) Should secure mode should-secure





status

Type: mo:ModificationStatus
Primitive Type: scalar:Bitmask32

Units: null
Encrypted: false
Access: implicit
Category: TopLevelStatus
    Comments:
The upgrade status. This property is for internal use only.
Constants
created 2u created In a setter method: specifies that an object should be created. An error is returned if the object already exists.
In the return value of a setter method: indicates that an object has been created.
modified 4u modified In a setter method: specifies that an object should be modified
In the return value of a setter method: indicates that an object has been modified.
deleted 8u deleted In a setter method: specifies that an object should be deleted.
In the return value of a setter method: indicates that an object has been deleted.
DEFAULT 0 --- This type controls the life cycle of objects passed in the XML API.

When used in a setter method (such as configConfMo), the ModificationStatus specifies whether an object should be created, modified, deleted or removed.
In the return value of a setter method, the ModificationStatus indicates the actual operation that was performed. For example, the ModificationStatus is set to "created" if the object was created. The ModificationStatus is not set if the object was neither created, modified, deleted or removed.

When invoking a setter method, the ModificationStatus is optional:
If a setter method such as configConfMo is invoked and the ModificationStatus is not set, the system automatically determines if the object should be created or modified.