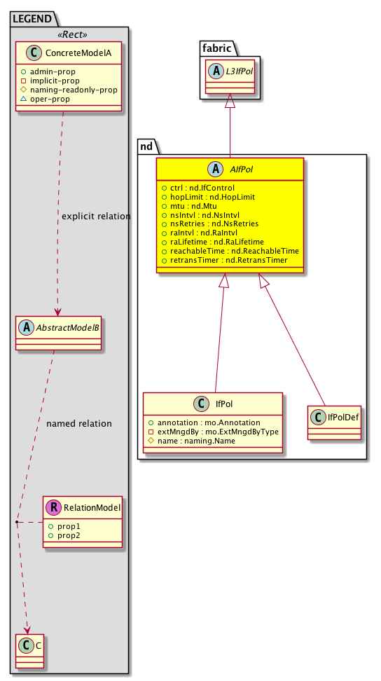
Class nd:AIfPol (ABSTRACT)

Class ID:5976
Class Label: Neighbor Discovery Interface Policy
Encrypted: false - Exportable: true - Persistent: true - Configurable: true - Subject to Quota: Disabled - Abstraction Layer: Concrete Model
Write Access: []
Read Access: [admin]
Creatable/Deletable: derived (see Container Mos for details)
Semantic Scope: EPG
Semantic Scope Evaluation Rule: Subclasses
Monitoring Policy Source: Parent
Monitoring Flags : [ IsObservable: false, HasStats: false, HasFaults: false, HasHealth: false, HasEventRules: false ]

The neighbor discovery interface policy defines a common configuration that will apply to one or more neighbor discovery interfaces.

Naming Rules


DN FORMAT: 

                


Diagram

Super Mo: fabric:L3IfPol,
Sub Mos: nd:IfPol, nd:IfPolDef,


Inheritance
[V] naming:NamedObject An abstract base class for an object that contains a name.
 ├
[V] pol:Obj Represents a generic policy object.
 
 ├
[V] pol:Def Represents self-contained policy document.
 
 
 ├
[V] fabric:ProtoPol A base class for protocol policies.
 
 
 
 ├
[V] fabric:ProtoIfPol A base class for interface-level protocol policies.
 
 
 
 
 ├
[V] fabric:L3IfPol A base class for layer 3 interface-level policies.
 
 
 
 
 
 ├
[V] nd:AIfPol The neighbor discovery interface policy defines a common configuration that will apply to one or more neighbor discovery interfaces.
 
 
 
 
 
 
 ├
[V] nd:IfPol The neighbor discovery interface policy defines a common configuration that will apply to one or more neighbor discovery interfaces.
 
 
 
 
 
 
 ├
[V] nd:IfPolDef The read only copy of the neighbor discovery interface policy.


Events
                


Faults
                


Fsms
                


Properties Summary
Defined in: nd:AIfPol
nd:IfControl
          scalar:Bitmask16
ctrl  (nd:AIfPol:ctrl)
           The control state.
nd:HopLimit
          scalar:UByte
hopLimit  (nd:AIfPol:hopLimit)
           The hop limit is used by hosts in outgoing packets and link parameters such as the link MTU. This facilitates centralized administration of critical parameters that can be set on routers and automatically propagated to all attached hosts.
nd:Mtu
          scalar:Uint16
mtu  (nd:AIfPol:mtu)
           In the RA message, the maximum transmission unit (MTU) value that a host should use in packets that it originates.
nd:NsIntvl
          scalar:Uint32
nsIntvl  (nd:AIfPol:nsIntvl)
           The neighbor solicitation interval is sent by a node to determine the link-layer address of a neighbor, or to verify that a neighbor is still reachable through a cached link-layer address. Neighbor solicitations are also used for duplicate address detection.
nd:NsRetries
          scalar:UByte
nsRetries  (nd:AIfPol:nsRetries)
           The retransmission retry count for for sending neighbor solicitation messages.
nd:RaIntvl
          scalar:Uint16
raIntvl  (nd:AIfPol:raIntvl)
           The interval for sending router advertisement messages.
nd:RaLifetime
          scalar:Uint16
raLifetime  (nd:AIfPol:raLifetime)
           The lifetime associated with the default router.
nd:ReachableTime
          scalar:Uint32
reachableTime  (nd:AIfPol:reachableTime)
           The reachable time, which is the time in milliseconds that a node assumes a neighbor is reachable after receiving a reachability confirmation.
nd:RetransTimer
          scalar:Uint32
retransTimer  (nd:AIfPol:retransTimer)
           The retransmit timer has the time in milliseconds between retransmitted neighbor solicitation messages.
Defined in: pol:Def
naming:Descr
          string:Basic
descr  (pol:Def:descr)
           Specifies a description of the policy definition.
naming:Descr
          string:Basic
ownerKey  (pol:Def:ownerKey)
           The key for enabling clients to own their data for entity correlation.
naming:Descr
          string:Basic
ownerTag  (pol:Def:ownerTag)
           A tag for enabling clients to add their own data. For example, to indicate who created this object.
Defined in: pol:Obj
naming:Name
          string:Basic
name  (pol:Obj:name)
           Overrides:naming:NamedObject:name
           null
Defined in: naming:NamedObject
naming:NameAlias
          string:Basic
nameAlias  (naming:NamedObject:nameAlias)
           NO COMMENTS
Defined in: mo:TopProps
mo:ModificationChildAction
          scalar:Bitmask32
childAction  (mo:TopProps:childAction)
           Delete or ignore. For internal use only.
reference:BinRef dn  (mo:TopProps:dn)
           A tag or metadata is a non-hierarchical keyword or term assigned to the fabric module.
reference:BinRN rn  (mo:TopProps:rn)
           Identifies an object from its siblings within the context of its parent object. The distinguished name contains a sequence of relative names.
mo:ModificationStatus
          scalar:Bitmask32
status  (mo:TopProps:status)
           The upgrade status. This property is for internal use only.
Properties Detail

childAction

Type: mo:ModificationChildAction
Primitive Type: scalar:Bitmask32

Units: null
Encrypted: false
Access: implicit
Category: TopLevelChildAction
    Comments:
Delete or ignore. For internal use only.
Constants
deleteAll 16384u deleteAll NO COMMENTS
ignore 4096u ignore NO COMMENTS
deleteNonPresent 8192u deleteNonPresent NO COMMENTS
DEFAULT 0 --- This type is used to





ctrl

Type: nd:IfControl
Primitive Type: scalar:Bitmask16

Like: nd:If:ctrl
Units: null
Encrypted: false
Access: admin
Category: TopLevelRegular
Property Validators:
    Comments:
The control state.
Constants
unspecified 0 Unspecified Unspecified
managed-cfg 2 Managed config redirects Not Supported Managed config, this flag is advertised in ICMPv6 RA messages to use stateful address auto-configuration to obtain address information
other-cfg 4 Other config Other config, this flag is advertised in ICMPv6 RA messages that hosts use stateful auto configuration to obtain non address related information
suppress-ra 8 Suppress RA suppress-ra
suppress-ra-mtu 16 Suppress RA mtu suppress-ra mtu
unsolicit-na-glean 32 Unsolicit NA Glean unsolicit-na-glean, enable neighbor gleaning on receipt of unsolicit NA
DEFAULT unspecified(0) Unspecified Unspecified





descr

Type: naming:Descr
Primitive Type: string:Basic

Like: naming:Described:descr
Units: null
Encrypted: false
Access: admin
Category: TopLevelRegular
Property Validators:
    Range:  min: "0"  max: "128"
        Allowed Chars:
            Regex: [a-zA-Z0-9\\!#$%()*,-./:;@ _{|}~?&+]+
    Comments:
Specifies a description of the policy definition.



dn

Type: reference:BinRef

Units: null
Encrypted: false
Access: implicit
Category: TopLevelDn
    Comments:
A tag or metadata is a non-hierarchical keyword or term assigned to the fabric module.



hopLimit

Type: nd:HopLimit
Primitive Type: scalar:UByte

Like: nd:If:hopLimit
Units: null
Encrypted: false
Access: admin
Category: TopLevelRegular
Property Validators:
    Range:  min: (short)0  max: (short)255
    Comments:
The hop limit is used by hosts in outgoing packets and link parameters such as the link MTU. This facilitates centralized administration of critical parameters that can be set on routers and automatically propagated to all attached hosts.
Constants
defaultValue 64 --- NO COMMENTS





mtu

Type: nd:Mtu
Primitive Type: scalar:Uint16

Like: nd:If:mtu
Units: null
Encrypted: false
Access: admin
Category: TopLevelRegular
Property Validators:
    Range:  min: 1280  max: 9000
    Comments:
In the RA message, the maximum transmission unit (MTU) value that a host should use in packets that it originates.
Constants
defaultValue 9000 --- NO COMMENTS





name

Type: naming:Name
Primitive Type: string:Basic

Overrides:naming:NamedObject:name
Units: null Encrypted: false Access: admin Category: TopLevelRegular Property Validators: Range: min: "0" max: "64" Allowed Chars: Regex: [a-zA-Z0-9_.:-]+
    Comments:
null



nameAlias

Type: naming:NameAlias
Primitive Type: string:Basic

Units: null
Encrypted: false
Access: admin
Category: TopLevelRegular
Property Validators:
    Range:  min: "0"  max: "63"
        Allowed Chars:
            Regex: [a-zA-Z0-9_.-]+
    Comments:
NO COMMENTS



nsIntvl

Type: nd:NsIntvl
Primitive Type: scalar:Uint32

Like: nd:If:nsIntvl
Units: msec
Encrypted: false
Access: admin
Category: TopLevelRegular
Property Validators:
    Range:  min: (long)1000l  max: (long)3600000l
    Comments:
The neighbor solicitation interval is sent by a node to determine the link-layer address of a neighbor, or to verify that a neighbor is still reachable through a cached link-layer address. Neighbor solicitations are also used for duplicate address detection.
Constants
defaultValue 1000u --- NO COMMENTS





nsRetries

Type: nd:NsRetries
Primitive Type: scalar:UByte

Like: nd:If:nsRetries
Units: null
Encrypted: false
Access: admin
Category: TopLevelRegular
Property Validators:
    Range:  min: (short)1  max: (short)100
    Comments:
The retransmission retry count for for sending neighbor solicitation messages.
Constants
defaultValue 3 --- NO COMMENTS





ownerKey

Type: naming:Descr
Primitive Type: string:Basic

Units: null
Encrypted: false
Access: admin
Category: TopLevelRegular
Property Validators:
    Range:  min: "0"  max: "128"
        Allowed Chars:
            Regex: [a-zA-Z0-9\\!#$%()*,-./:;@ _{|}~?&+]+
    Comments:
The key for enabling clients to own their data for entity correlation.



ownerTag

Type: naming:Descr
Primitive Type: string:Basic

Units: null
Encrypted: false
Access: admin
Category: TopLevelRegular
Property Validators:
    Range:  min: "0"  max: "64"
        Allowed Chars:
            Regex: [a-zA-Z0-9\\!#$%()*,-./:;@ _{|}~?&+]+
    Comments:
A tag for enabling clients to add their own data. For example, to indicate who created this object.



raIntvl

Type: nd:RaIntvl
Primitive Type: scalar:Uint16

Like: nd:If:raIntvl
Units: sec
Encrypted: false
Access: admin
Category: TopLevelRegular
Property Validators:
    Range:  min: 200  max: 1800
    Comments:
The interval for sending router advertisement messages.
Constants
defaultValue 600 --- NO COMMENTS





raLifetime

Type: nd:RaLifetime
Primitive Type: scalar:Uint16

Like: nd:If:raLifetime
Units: sec
Encrypted: false
Access: admin
Category: TopLevelRegular
Property Validators:
    Range:  min: 0  max: 9000
    Comments:
The lifetime associated with the default router.
Constants
defaultValue 1800 --- NO COMMENTS





reachableTime

Type: nd:ReachableTime
Primitive Type: scalar:Uint32

Like: nd:If:reachableTime
Units: msec
Encrypted: false
Access: admin
Category: TopLevelRegular
Property Validators:
    Range:  min: (long)0l  max: (long)3600000l
    Comments:
The reachable time, which is the time in milliseconds that a node assumes a neighbor is reachable after receiving a reachability confirmation.
Constants
defaultValue 0u --- NO COMMENTS





retransTimer

Type: nd:RetransTimer
Primitive Type: scalar:Uint32

Like: nd:If:retransTimer
Units: msec
Encrypted: false
Access: admin
Category: TopLevelRegular
Property Validators:
    Range:  min: (long)0l  max: (long)0xffffffffl
    Comments:
The retransmit timer has the time in milliseconds between retransmitted neighbor solicitation messages.
Constants
defaultValue 0u --- NO COMMENTS





rn

Type: reference:BinRN

Units: null
Encrypted: false
Access: implicit
Category: TopLevelRn
    Comments:
Identifies an object from its siblings within the context of its parent object. The distinguished name contains a sequence of relative names.



status

Type: mo:ModificationStatus
Primitive Type: scalar:Bitmask32

Units: null
Encrypted: false
Access: implicit
Category: TopLevelStatus
    Comments:
The upgrade status. This property is for internal use only.
Constants
created 2u created In a setter method: specifies that an object should be created. An error is returned if the object already exists.
In the return value of a setter method: indicates that an object has been created.
modified 4u modified In a setter method: specifies that an object should be modified
In the return value of a setter method: indicates that an object has been modified.
deleted 8u deleted In a setter method: specifies that an object should be deleted.
In the return value of a setter method: indicates that an object has been deleted.
DEFAULT 0 --- This type controls the life cycle of objects passed in the XML API.

When used in a setter method (such as configConfMo), the ModificationStatus specifies whether an object should be created, modified, deleted or removed.
In the return value of a setter method, the ModificationStatus indicates the actual operation that was performed. For example, the ModificationStatus is set to "created" if the object was created. The ModificationStatus is not set if the object was neither created, modified, deleted or removed.

When invoking a setter method, the ModificationStatus is optional:
If a setter method such as configConfMo is invoked and the ModificationStatus is not set, the system automatically determines if the object should be created or modified.