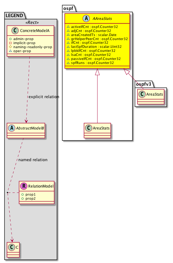
Class ospf:AAreaStats (ABSTRACT)

Class ID:5792
Class Label: AreaStats
Encrypted: false - Exportable: false - Persistent: true - Configurable: false - Subject to Quota: Disabled - Abstraction Layer: Concrete Model
Write Access: [NON CONFIGURABLE]
Read Access: [admin, tenant-ext-protocol-l3]
Creatable/Deletable: derived (see Container Mos for details)
Semantic Scope: Fabric
Semantic Scope Evaluation Rule: Subclasses
Monitoring Policy Source: Parent
Monitoring Flags : [ IsObservable: false, HasStats: false, HasFaults: false, HasHealth: false, HasEventRules: false ]

An abstraction of the OSPF area related statistics.

Naming Rules


DN FORMAT: 

                


Diagram

Sub Mos: ospf:AreaStats, ospfv3:AreaStats,


Inheritance
[V] ospf:AAreaStats An abstraction of the OSPF area related statistics.
 ├
[V] ospf:AreaStats The OSPF area-related statistics.
 ├
[V] ospfv3:AreaStats The OSPF area related statistics.


Events
                


Faults
                


Fsms
                


Properties Summary
Defined in: ospf:AAreaStats
ospf:Counter32
          scalar:Uint32
activeIfCnt  (ospf:AAreaStats:activeIfCnt)
           The number of active interfaces.
ospf:Counter32
          scalar:Uint32
adjCnt  (ospf:AAreaStats:adjCnt)
           The number of adjacency.
scalar:Date areaCreatedTs  (ospf:AAreaStats:areaCreatedTs)
           An area created timestamp.
ospf:Counter32
          scalar:Uint32
grHelperPeerCnt  (ospf:AAreaStats:grHelperPeerCnt)
           The number of peers in hitless helper mode.
ospf:Counter32
          scalar:Uint32
ifCnt  (ospf:AAreaStats:ifCnt)
           The total number of interfaces.
scalar:Uint32 lastSpfDuration  (ospf:AAreaStats:lastSpfDuration)
           The last SPF duration.
ospf:Counter32
          scalar:Uint32
lpbkIfCnt  (ospf:AAreaStats:lpbkIfCnt)
           The number of loopback interfaces.
ospf:Counter32
          scalar:Uint32
lsaCnt  (ospf:AAreaStats:lsaCnt)
           The number of link-state advertisements received.
ospf:Counter32
          scalar:Uint32
passiveIfCnt  (ospf:AAreaStats:passiveIfCnt)
           The number of passive interfaces.
ospf:Counter32
          scalar:Uint32
spfRuns  (ospf:AAreaStats:spfRuns)
           The number of SPF runs.
Defined in: mo:TopProps
mo:ModificationChildAction
          scalar:Bitmask32
childAction  (mo:TopProps:childAction)
           Delete or ignore. For internal use only.
reference:BinRef dn  (mo:TopProps:dn)
           A tag or metadata is a non-hierarchical keyword or term assigned to the fabric module.
reference:BinRN rn  (mo:TopProps:rn)
           Identifies an object from its siblings within the context of its parent object. The distinguished name contains a sequence of relative names.
mo:ModificationStatus
          scalar:Bitmask32
status  (mo:TopProps:status)
           The upgrade status. This property is for internal use only.
Properties Detail

activeIfCnt

Type: ospf:Counter32
Primitive Type: scalar:Uint32

Units: null
Encrypted: false
Access: oper
Category: TopLevelRegular
    Comments:
The number of active interfaces.



adjCnt

Type: ospf:Counter32
Primitive Type: scalar:Uint32

Units: null
Encrypted: false
Access: oper
Category: TopLevelRegular
    Comments:
The number of adjacency.



areaCreatedTs

Type: scalar:Date

Units: null
Encrypted: false
Access: oper
Category: TopLevelRegular
    Comments:
An area created timestamp.



childAction

Type: mo:ModificationChildAction
Primitive Type: scalar:Bitmask32

Units: null
Encrypted: false
Access: implicit
Category: TopLevelChildAction
    Comments:
Delete or ignore. For internal use only.
Constants
deleteAll 16384u deleteAll NO COMMENTS
ignore 4096u ignore NO COMMENTS
deleteNonPresent 8192u deleteNonPresent NO COMMENTS
DEFAULT 0 --- This type is used to





dn

Type: reference:BinRef

Units: null
Encrypted: false
Access: implicit
Category: TopLevelDn
    Comments:
A tag or metadata is a non-hierarchical keyword or term assigned to the fabric module.



grHelperPeerCnt

Type: ospf:Counter32
Primitive Type: scalar:Uint32

Units: null
Encrypted: false
Access: oper
Category: TopLevelRegular
    Comments:
The number of peers in hitless helper mode.



ifCnt

Type: ospf:Counter32
Primitive Type: scalar:Uint32

Units: null
Encrypted: false
Access: oper
Category: TopLevelRegular
    Comments:
The total number of interfaces.



lastSpfDuration

Type: scalar:Uint32

Units: usec
Encrypted: false
Access: oper
Category: TopLevelRegular
    Comments:
The last SPF duration.



lpbkIfCnt

Type: ospf:Counter32
Primitive Type: scalar:Uint32

Units: null
Encrypted: false
Access: oper
Category: TopLevelRegular
    Comments:
The number of loopback interfaces.



lsaCnt

Type: ospf:Counter32
Primitive Type: scalar:Uint32

Units: null
Encrypted: false
Access: oper
Category: TopLevelRegular
    Comments:
The number of link-state advertisements received.



passiveIfCnt

Type: ospf:Counter32
Primitive Type: scalar:Uint32

Units: null
Encrypted: false
Access: oper
Category: TopLevelRegular
    Comments:
The number of passive interfaces.



rn

Type: reference:BinRN

Units: null
Encrypted: false
Access: implicit
Category: TopLevelRn
    Comments:
Identifies an object from its siblings within the context of its parent object. The distinguished name contains a sequence of relative names.



spfRuns

Type: ospf:Counter32
Primitive Type: scalar:Uint32

Units: null
Encrypted: false
Access: oper
Category: TopLevelRegular
    Comments:
The number of SPF runs.



status

Type: mo:ModificationStatus
Primitive Type: scalar:Bitmask32

Units: null
Encrypted: false
Access: implicit
Category: TopLevelStatus
    Comments:
The upgrade status. This property is for internal use only.
Constants
created 2u created In a setter method: specifies that an object should be created. An error is returned if the object already exists.
In the return value of a setter method: indicates that an object has been created.
modified 4u modified In a setter method: specifies that an object should be modified
In the return value of a setter method: indicates that an object has been modified.
deleted 8u deleted In a setter method: specifies that an object should be deleted.
In the return value of a setter method: indicates that an object has been deleted.
DEFAULT 0 --- This type controls the life cycle of objects passed in the XML API.

When used in a setter method (such as configConfMo), the ModificationStatus specifies whether an object should be created, modified, deleted or removed.
In the return value of a setter method, the ModificationStatus indicates the actual operation that was performed. For example, the ModificationStatus is set to "created" if the object was created. The ModificationStatus is not set if the object was neither created, modified, deleted or removed.

When invoking a setter method, the ModificationStatus is optional:
If a setter method such as configConfMo is invoked and the ModificationStatus is not set, the system automatically determines if the object should be created or modified.