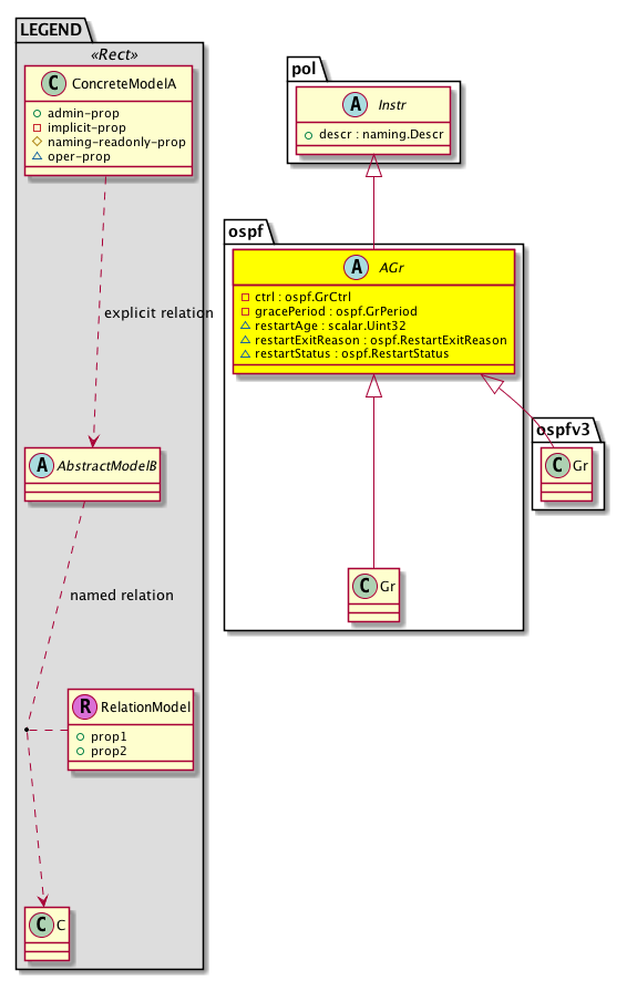
Class ospf:AGr (ABSTRACT)

Class ID:5796
Class Label: Graceful Restart
Encrypted: false - Exportable: false - Persistent: true - Configurable: false - Subject to Quota: Disabled - Abstraction Layer: Concrete Model
Write Access: [NON CONFIGURABLE]
Read Access: [admin, tenant-ext-protocol-l3]
Creatable/Deletable: derived (see Container Mos for details)
Semantic Scope: Fabric
Semantic Scope Evaluation Rule: Subclasses
Monitoring Policy Source: Parent
Monitoring Flags : [ IsObservable: false, HasStats: false, HasFaults: false, HasHealth: false, HasEventRules: false ]

An abstraction of the per domain graceful restart information.

Naming Rules


DN FORMAT: 

                


Diagram

Super Mo: pol:Instr,
Sub Mos: ospf:Gr, ospfv3:Gr,


Inheritance
[V] naming:NamedObject An abstract base class for an object that contains a name.
 ├
[V] pol:Obj Represents a generic policy object.
 
 ├
[V] pol:Instr Represents a policy control instrumentation object.
 
 
 ├
[V] ospf:AGr An abstraction of the per domain graceful restart information.
 
 
 
 ├
[V] ospf:Gr The OSPF domain related statistics.
 
 
 
 ├
[V] ospfv3:Gr The OSPF domain related statistics.


Events
                


Faults
                


Fsms
                


Properties Summary
Defined in: ospf:AGr
ospf:GrCtrl
          scalar:Bitmask8
ctrl  (ospf:AGr:ctrl)
           The control state.
ospf:GrPeriod
          scalar:Uint32
gracePeriod  (ospf:AGr:gracePeriod)
           The graceful restart period.
scalar:Uint32 restartAge  (ospf:AGr:restartAge)
           The graceful restart age.
ospf:RestartExitReason
          scalar:Enum8
restartExitReason  (ospf:AGr:restartExitReason)
           The graceful restart exit reason.
ospf:RestartStatus
          scalar:Enum8
restartStatus  (ospf:AGr:restartStatus)
           The graceful restart status.
Defined in: pol:Instr
naming:Descr
          string:Basic
descr  (pol:Instr:descr)
           Specifies a control instrumentation description.
Defined in: pol:Obj
naming:Name
          string:Basic
name  (pol:Obj:name)
           Overrides:naming:NamedObject:name
           null
Defined in: naming:NamedObject
naming:NameAlias
          string:Basic
nameAlias  (naming:NamedObject:nameAlias)
           NO COMMENTS
Defined in: mo:TopProps
mo:ModificationChildAction
          scalar:Bitmask32
childAction  (mo:TopProps:childAction)
           Delete or ignore. For internal use only.
reference:BinRef dn  (mo:TopProps:dn)
           A tag or metadata is a non-hierarchical keyword or term assigned to the fabric module.
reference:BinRN rn  (mo:TopProps:rn)
           Identifies an object from its siblings within the context of its parent object. The distinguished name contains a sequence of relative names.
mo:ModificationStatus
          scalar:Bitmask32
status  (mo:TopProps:status)
           The upgrade status. This property is for internal use only.
Properties Detail

childAction

Type: mo:ModificationChildAction
Primitive Type: scalar:Bitmask32

Units: null
Encrypted: false
Access: implicit
Category: TopLevelChildAction
    Comments:
Delete or ignore. For internal use only.
Constants
deleteAll 16384u deleteAll NO COMMENTS
ignore 4096u ignore NO COMMENTS
deleteNonPresent 8192u deleteNonPresent NO COMMENTS
DEFAULT 0 --- This type is used to





ctrl

Type: ospf:GrCtrl
Primitive Type: scalar:Bitmask8

Units: null
Encrypted: false
Access: implicit
Category: TopLevelRegular
    Comments:
The control state.
Constants
helper 1 Graceful restart helper Helper mode enabled
planned-only 2 Planned graceful restarts only Enables graceful restart for controlled restarts only
complete 4 Complete graceful restart enabled Participate in complete graceful restart procedures
DEFAULT helper(1) Graceful restart helper Helper mode enabled





descr

Type: naming:Descr
Primitive Type: string:Basic

Like: naming:Described:descr
Units: null
Encrypted: false
Access: admin
Category: TopLevelRegular
    Comments:
Specifies a control instrumentation description.



dn

Type: reference:BinRef

Units: null
Encrypted: false
Access: implicit
Category: TopLevelDn
    Comments:
A tag or metadata is a non-hierarchical keyword or term assigned to the fabric module.



gracePeriod

Type: ospf:GrPeriod
Primitive Type: scalar:Uint32

Units: null
Encrypted: false
Access: implicit
Category: TopLevelRegular
    Comments:
The graceful restart period.
Constants
defaultValue 60u --- NO COMMENTS





name

Type: naming:Name
Primitive Type: string:Basic

Overrides:naming:NamedObject:name
Units: null Encrypted: false Access: admin Category: TopLevelRegular
    Comments:
null



nameAlias

Type: naming:NameAlias
Primitive Type: string:Basic

Units: null
Encrypted: false
Access: admin
Category: TopLevelRegular
    Comments:
NO COMMENTS



restartAge

Type: scalar:Uint32

Units: null
Encrypted: false
Access: oper
Category: TopLevelRegular
    Comments:
The graceful restart age.



restartExitReason

Type: ospf:RestartExitReason
Primitive Type: scalar:Enum8

Units: null
Encrypted: false
Access: oper
Category: TopLevelRegular
    Comments:
The graceful restart exit reason.
Constants
none 0 None NO COMMENTS
in_progress 1 In Progress NO COMMENTS
completed 2 Completed NO COMMENTS
timedout 3 Timed Out NO COMMENTS
topology_changed 4 Topology Changed NO COMMENTS
DEFAULT none(0) None NO COMMENTS





restartStatus

Type: ospf:RestartStatus
Primitive Type: scalar:Enum8

Units: null
Encrypted: false
Access: oper
Category: TopLevelRegular
    Comments:
The graceful restart status.
Constants
not-restarting 0 Not Restarting NO COMMENTS
planned 1 Planned NO COMMENTS
unplanned 2 Unplanned NO COMMENTS
DEFAULT not-restarting(0) Not Restarting NO COMMENTS





rn

Type: reference:BinRN

Units: null
Encrypted: false
Access: implicit
Category: TopLevelRn
    Comments:
Identifies an object from its siblings within the context of its parent object. The distinguished name contains a sequence of relative names.



status

Type: mo:ModificationStatus
Primitive Type: scalar:Bitmask32

Units: null
Encrypted: false
Access: implicit
Category: TopLevelStatus
    Comments:
The upgrade status. This property is for internal use only.
Constants
created 2u created In a setter method: specifies that an object should be created. An error is returned if the object already exists.
In the return value of a setter method: indicates that an object has been created.
modified 4u modified In a setter method: specifies that an object should be modified
In the return value of a setter method: indicates that an object has been modified.
deleted 8u deleted In a setter method: specifies that an object should be deleted.
In the return value of a setter method: indicates that an object has been deleted.
DEFAULT 0 --- This type controls the life cycle of objects passed in the XML API.

When used in a setter method (such as configConfMo), the ModificationStatus specifies whether an object should be created, modified, deleted or removed.
In the return value of a setter method, the ModificationStatus indicates the actual operation that was performed. For example, the ModificationStatus is set to "created" if the object was created. The ModificationStatus is not set if the object was neither created, modified, deleted or removed.

When invoking a setter method, the ModificationStatus is optional:
If a setter method such as configConfMo is invoked and the ModificationStatus is not set, the system automatically determines if the object should be created or modified.