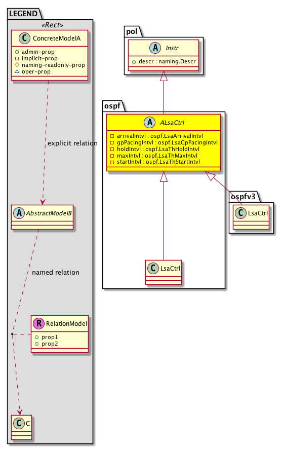
Class ospf:ALsaCtrl (ABSTRACT)

Class ID:5795
Class Label: LSA Frequency
Encrypted: false - Exportable: false - Persistent: true - Configurable: false - Subject to Quota: Disabled - Abstraction Layer: Concrete Model
Write Access: [NON CONFIGURABLE]
Read Access: [admin, tenant-ext-protocol-l3]
Creatable/Deletable: derived (see Container Mos for details)
Semantic Scope: Fabric
Semantic Scope Evaluation Rule: Subclasses
Monitoring Policy Source: Parent
Monitoring Flags : [ IsObservable: false, HasStats: false, HasFaults: false, HasHealth: false, HasEventRules: false ]

This object holds lsa related frequency controls, none of these need to be exposed to the user.

Naming Rules


DN FORMAT: 

                


Diagram

Super Mo: pol:Instr,
Sub Mos: ospf:LsaCtrl, ospfv3:LsaCtrl,


Inheritance
[V] naming:NamedObject An abstract base class for an object that contains a name.
 ├
[V] pol:Obj Represents a generic policy object.
 
 ├
[V] pol:Instr Represents a policy control instrumentation object.
 
 
 ├
[V] ospf:ALsaCtrl This object holds lsa related frequency controls, none of these need to be exposed to the user.
 
 
 
 ├
[V] ospf:LsaCtrl The LSA-related frequency control information.
 
 
 
 ├
[V] ospfv3:LsaCtrl The LSA-related frequency control information.


Events
                


Faults
                


Fsms
                


Properties Summary
Defined in: ospf:ALsaCtrl
ospf:LsaArrivalIntvl
          scalar:Uint32
arrivalIntvl  (ospf:ALsaCtrl:arrivalIntvl)
           The minimum interval between the arrival of an LSA.
ospf:LsaGpPacingIntvl
          scalar:Uint16
gpPacingIntvl  (ospf:ALsaCtrl:gpPacingIntvl)
           The pacing interval of the link-state advertisement (LSA) group.
ospf:LsaThHoldIntvl
          scalar:Uint32
holdIntvl  (ospf:ALsaCtrl:holdIntvl)
           The period of time before declaring that the neighbor is down.
ospf:LsaThMaxIntvl
          scalar:Uint32
maxIntvl  (ospf:ALsaCtrl:maxIntvl)
           The maximum time (in milliseconds) that is used to calculate the subsequent rate limiting times for LSA generation.
ospf:LsaThStartIntvl
          scalar:Uint32
startIntvl  (ospf:ALsaCtrl:startIntvl)
           The start wait interval of the link-state advertisement (LSA) generation throttle.
Defined in: pol:Instr
naming:Descr
          string:Basic
descr  (pol:Instr:descr)
           Specifies a control instrumentation description.
Defined in: pol:Obj
naming:Name
          string:Basic
name  (pol:Obj:name)
           Overrides:naming:NamedObject:name
           null
Defined in: naming:NamedObject
naming:NameAlias
          string:Basic
nameAlias  (naming:NamedObject:nameAlias)
           NO COMMENTS
Defined in: mo:TopProps
mo:ModificationChildAction
          scalar:Bitmask32
childAction  (mo:TopProps:childAction)
           Delete or ignore. For internal use only.
reference:BinRef dn  (mo:TopProps:dn)
           A tag or metadata is a non-hierarchical keyword or term assigned to the fabric module.
reference:BinRN rn  (mo:TopProps:rn)
           Identifies an object from its siblings within the context of its parent object. The distinguished name contains a sequence of relative names.
mo:ModificationStatus
          scalar:Bitmask32
status  (mo:TopProps:status)
           The upgrade status. This property is for internal use only.
Properties Detail

arrivalIntvl

Type: ospf:LsaArrivalIntvl
Primitive Type: scalar:Uint32

Units: msec
Encrypted: false
Access: implicit
Category: TopLevelRegular
    Comments:
The minimum interval between the arrival of an LSA.
Constants
defaultValue 1000u --- NO COMMENTS





childAction

Type: mo:ModificationChildAction
Primitive Type: scalar:Bitmask32

Units: null
Encrypted: false
Access: implicit
Category: TopLevelChildAction
    Comments:
Delete or ignore. For internal use only.
Constants
deleteAll 16384u deleteAll NO COMMENTS
ignore 4096u ignore NO COMMENTS
deleteNonPresent 8192u deleteNonPresent NO COMMENTS
DEFAULT 0 --- This type is used to





descr

Type: naming:Descr
Primitive Type: string:Basic

Like: naming:Described:descr
Units: null
Encrypted: false
Access: admin
Category: TopLevelRegular
    Comments:
Specifies a control instrumentation description.



dn

Type: reference:BinRef

Units: null
Encrypted: false
Access: implicit
Category: TopLevelDn
    Comments:
A tag or metadata is a non-hierarchical keyword or term assigned to the fabric module.



gpPacingIntvl

Type: ospf:LsaGpPacingIntvl
Primitive Type: scalar:Uint16

Units: sec
Encrypted: false
Access: implicit
Category: TopLevelRegular
    Comments:
The pacing interval of the link-state advertisement (LSA) group.
Constants
defaultValue 10 --- NO COMMENTS





holdIntvl

Type: ospf:LsaThHoldIntvl
Primitive Type: scalar:Uint32

Units: msec
Encrypted: false
Access: implicit
Category: TopLevelRegular
    Comments:
The period of time before declaring that the neighbor is down.
Constants
defaultValue 5000u --- NO COMMENTS





maxIntvl

Type: ospf:LsaThMaxIntvl
Primitive Type: scalar:Uint32

Units: msec
Encrypted: false
Access: implicit
Category: TopLevelRegular
    Comments:
The maximum time (in milliseconds) that is used to calculate the subsequent rate limiting times for LSA generation.
Constants
defaultValue 5000u --- NO COMMENTS





name

Type: naming:Name
Primitive Type: string:Basic

Overrides:naming:NamedObject:name
Units: null Encrypted: false Access: admin Category: TopLevelRegular
    Comments:
null



nameAlias

Type: naming:NameAlias
Primitive Type: string:Basic

Units: null
Encrypted: false
Access: admin
Category: TopLevelRegular
    Comments:
NO COMMENTS



rn

Type: reference:BinRN

Units: null
Encrypted: false
Access: implicit
Category: TopLevelRn
    Comments:
Identifies an object from its siblings within the context of its parent object. The distinguished name contains a sequence of relative names.



startIntvl

Type: ospf:LsaThStartIntvl
Primitive Type: scalar:Uint32

Units: msec
Encrypted: false
Access: implicit
Category: TopLevelRegular
    Comments:
The start wait interval of the link-state advertisement (LSA) generation throttle.
Constants
defaultValue 0u --- NO COMMENTS





status

Type: mo:ModificationStatus
Primitive Type: scalar:Bitmask32

Units: null
Encrypted: false
Access: implicit
Category: TopLevelStatus
    Comments:
The upgrade status. This property is for internal use only.
Constants
created 2u created In a setter method: specifies that an object should be created. An error is returned if the object already exists.
In the return value of a setter method: indicates that an object has been created.
modified 4u modified In a setter method: specifies that an object should be modified
In the return value of a setter method: indicates that an object has been modified.
deleted 8u deleted In a setter method: specifies that an object should be deleted.
In the return value of a setter method: indicates that an object has been deleted.
DEFAULT 0 --- This type controls the life cycle of objects passed in the XML API.

When used in a setter method (such as configConfMo), the ModificationStatus specifies whether an object should be created, modified, deleted or removed.
In the return value of a setter method, the ModificationStatus indicates the actual operation that was performed. For example, the ModificationStatus is set to "created" if the object was created. The ModificationStatus is not set if the object was neither created, modified, deleted or removed.

When invoking a setter method, the ModificationStatus is optional:
If a setter method such as configConfMo is invoked and the ModificationStatus is not set, the system automatically determines if the object should be created or modified.