Class ospf:AMaxLsaP (ABSTRACT)

Class ID:5920
Class Label: Max-LSA
Encrypted: false - Exportable: false - Persistent: true - Configurable: false - Subject to Quota: Disabled - Abstraction Layer: Concrete Model
Write Access: [NON CONFIGURABLE]
Read Access: [admin, tenant-ext-protocol-l3]
Creatable/Deletable: derived (see Container Mos for details)
Semantic Scope: Fabric
Semantic Scope Evaluation Rule: Subclasses
Monitoring Policy Source: Parent
Monitoring Flags : [ IsObservable: false, HasStats: false, HasFaults: false, HasHealth: false, HasEventRules: false ]

An abstraction of the maximum link-state advertisement (database overflow) feature.

Naming Rules


DN FORMAT: 

                


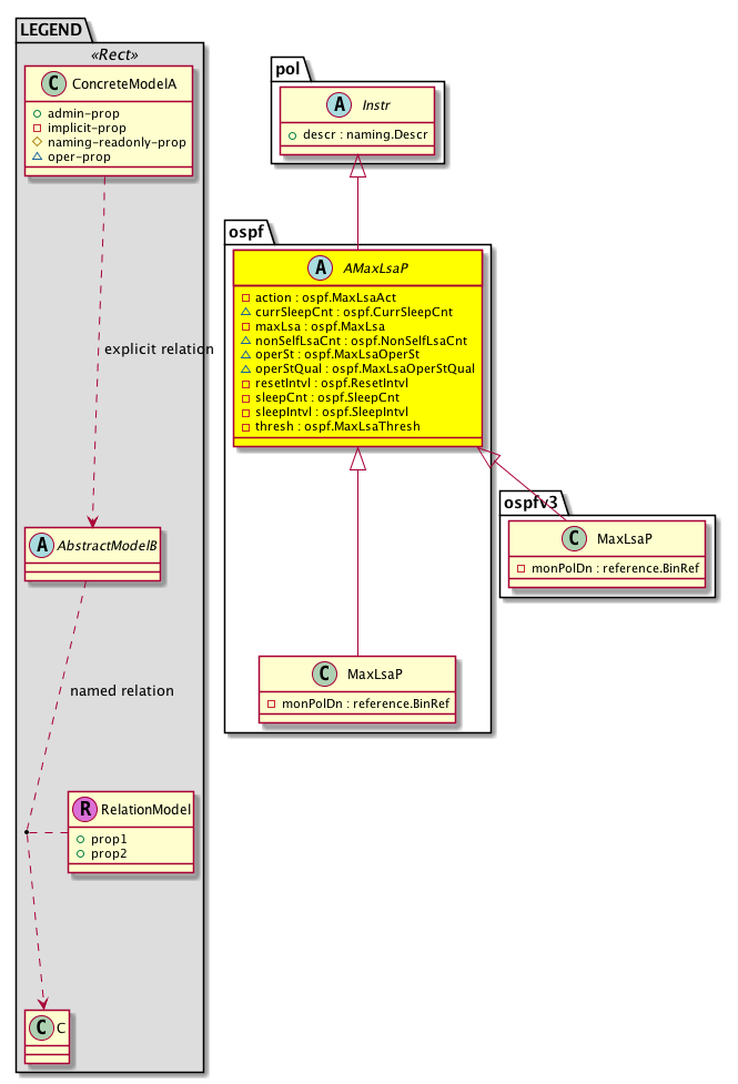
Diagram

Super Mo: pol:Instr,
Sub Mos: ospf:MaxLsaP, ospfv3:MaxLsaP,


Inheritance
[V] naming:NamedObject An abstract base class for an object that contains a name.
 ├
[V] pol:Obj Represents a generic policy object.
 
 ├
[V] pol:Instr Represents a policy control instrumentation object.
 
 
 ├
[V] ospf:AMaxLsaP An abstraction of the maximum link-state advertisement (database overflow) feature.
 
 
 
 ├
[V] ospf:MaxLsaP The maximum link-state advertisement (database overflow) feature.
 
 
 
 ├
[V] ospfv3:MaxLsaP The per domain max-lsa information.


Events
                


Faults
                


Fsms
                


Properties Summary
Defined in: ospf:AMaxLsaP
ospf:MaxLsaAct
          scalar:Enum8
action  (ospf:AMaxLsaP:action)
           The action required when the condition is met.
ospf:CurrSleepCnt
          scalar:Uint32
currSleepCnt  (ospf:AMaxLsaP:currSleepCnt)
           The number of times the OSPF process has been placed in the sleep state.
ospf:MaxLsa
          scalar:Uint32
maxLsa  (ospf:AMaxLsaP:maxLsa)
           The maximum number of non-self-generated link-state advertisements (LSAs).
ospf:NonSelfLsaCnt
          scalar:Uint32
nonSelfLsaCnt  (ospf:AMaxLsaP:nonSelfLsaCnt)
           The current number of LSAs that are not self-generated.
ospf:MaxLsaOperSt
          scalar:Enum8
operSt  (ospf:AMaxLsaP:operSt)
           The runtime state of the object or policy.
ospf:MaxLsaOperStQual
          scalar:Enum8
operStQual  (ospf:AMaxLsaP:operStQual)
           The chassis operational status qualifier.
ospf:ResetIntvl
          scalar:Uint32
resetIntvl  (ospf:AMaxLsaP:resetIntvl)
           The time (in minutes) before the sleep count is reset to zero.
ospf:SleepCnt
          scalar:Uint32
sleepCnt  (ospf:AMaxLsaP:sleepCnt)
           The number of times the OSPF process can consecutively be placed into the sleep state.
ospf:SleepIntvl
          scalar:Uint16
sleepIntvl  (ospf:AMaxLsaP:sleepIntvl)
           The time (in minutes) to ignore all neighbors after the maximum limit of link-state advertisements (LSAs) has been exceeded.
ospf:MaxLsaThresh
          scalar:Uint16
thresh  (ospf:AMaxLsaP:thresh)
           The threshold percentage of the maximum number of prefixes before a warning is issued. For example, if the maximum number of prefixes is 10 and the threshold is 70%, a warning is issued when the number of prefixes exceeds 7 (70%).
Defined in: pol:Instr
naming:Descr
          string:Basic
descr  (pol:Instr:descr)
           Specifies a control instrumentation description.
Defined in: pol:Obj
naming:Name
          string:Basic
name  (pol:Obj:name)
           Overrides:naming:NamedObject:name
           null
Defined in: naming:NamedObject
naming:NameAlias
          string:Basic
nameAlias  (naming:NamedObject:nameAlias)
           NO COMMENTS
Defined in: mo:TopProps
mo:ModificationChildAction
          scalar:Bitmask32
childAction  (mo:TopProps:childAction)
           Delete or ignore. For internal use only.
reference:BinRef dn  (mo:TopProps:dn)
           A tag or metadata is a non-hierarchical keyword or term assigned to the fabric module.
reference:BinRN rn  (mo:TopProps:rn)
           Identifies an object from its siblings within the context of its parent object. The distinguished name contains a sequence of relative names.
mo:ModificationStatus
          scalar:Bitmask32
status  (mo:TopProps:status)
           The upgrade status. This property is for internal use only.
Properties Detail

action

Type: ospf:MaxLsaAct
Primitive Type: scalar:Enum8

Units: null
Encrypted: false
Access: implicit
Category: TopLevelRegular
    Comments:
The action required when the condition is met.
Constants
reject 0 Reject Reject LSAs beyond the limit
restart 1 Restart Restart the neighbor
log 2 Log log a warning
DEFAULT reject(0) Reject Reject LSAs beyond the limit





childAction

Type: mo:ModificationChildAction
Primitive Type: scalar:Bitmask32

Units: null
Encrypted: false
Access: implicit
Category: TopLevelChildAction
    Comments:
Delete or ignore. For internal use only.
Constants
deleteAll 16384u deleteAll NO COMMENTS
ignore 4096u ignore NO COMMENTS
deleteNonPresent 8192u deleteNonPresent NO COMMENTS
DEFAULT 0 --- This type is used to





currSleepCnt

Type: ospf:CurrSleepCnt
Primitive Type: scalar:Uint32

Units: null
Encrypted: false
Access: oper
Category: TopLevelRegular
    Comments:
The number of times the OSPF process has been placed in the sleep state.
Constants
defaultValue 0u --- NO COMMENTS





descr

Type: naming:Descr
Primitive Type: string:Basic

Like: naming:Described:descr
Units: null
Encrypted: false
Access: admin
Category: TopLevelRegular
    Comments:
Specifies a control instrumentation description.



dn

Type: reference:BinRef

Units: null
Encrypted: false
Access: implicit
Category: TopLevelDn
    Comments:
A tag or metadata is a non-hierarchical keyword or term assigned to the fabric module.



maxLsa

Type: ospf:MaxLsa
Primitive Type: scalar:Uint32

Units: null
Encrypted: false
Access: implicit
Category: TopLevelRegular
    Comments:
The maximum number of non-self-generated link-state advertisements (LSAs).
Constants
defaultValue 20000u --- NO COMMENTS





name

Type: naming:Name
Primitive Type: string:Basic

Overrides:naming:NamedObject:name
Units: null Encrypted: false Access: admin Category: TopLevelRegular
    Comments:
null



nameAlias

Type: naming:NameAlias
Primitive Type: string:Basic

Units: null
Encrypted: false
Access: admin
Category: TopLevelRegular
    Comments:
NO COMMENTS



nonSelfLsaCnt

Type: ospf:NonSelfLsaCnt
Primitive Type: scalar:Uint32

Units: null
Encrypted: false
Access: oper
Category: TopLevelRegular
    Comments:
The current number of LSAs that are not self-generated.
Constants
defaultValue 0u --- NO COMMENTS





operSt

Type: ospf:MaxLsaOperSt
Primitive Type: scalar:Enum8

Units: null
Encrypted: false
Access: oper
Category: TopLevelRegular
    Comments:
The runtime state of the object or policy.
Constants
ok 0 ok Operating normally
threshold-exceeded 1 Threshold Exceeded Threshold exceeded
DEFAULT ok(0) ok Operating normally





operStQual

Type: ospf:MaxLsaOperStQual
Primitive Type: scalar:Enum8

Units: null
Encrypted: false
Access: oper
Category: TopLevelRegular
    Comments:
The chassis operational status qualifier.
Constants
ok 0 ok Operating normally
warning 1 warning Warning only
overload 2 Overload Overload
sleep 3 Sleep Sleep state
reset 4 Reset Reset state
perm-sleep 5 Perm-Sleep Permanent Sleep
DEFAULT ok(0) ok Operating normally





resetIntvl

Type: ospf:ResetIntvl
Primitive Type: scalar:Uint32

Units: null
Encrypted: false
Access: implicit
Category: TopLevelRegular
    Comments:
The time (in minutes) before the sleep count is reset to zero.
Constants
defaultValue 10u --- NO COMMENTS





rn

Type: reference:BinRN

Units: null
Encrypted: false
Access: implicit
Category: TopLevelRn
    Comments:
Identifies an object from its siblings within the context of its parent object. The distinguished name contains a sequence of relative names.



sleepCnt

Type: ospf:SleepCnt
Primitive Type: scalar:Uint32

Units: null
Encrypted: false
Access: implicit
Category: TopLevelRegular
    Comments:
The number of times the OSPF process can consecutively be placed into the sleep state.
Constants
defaultValue 5u --- NO COMMENTS





sleepIntvl

Type: ospf:SleepIntvl
Primitive Type: scalar:Uint16

Units: null
Encrypted: false
Access: implicit
Category: TopLevelRegular
    Comments:
The time (in minutes) to ignore all neighbors after the maximum limit of link-state advertisements (LSAs) has been exceeded.
Constants
defaultValue 5 --- NO COMMENTS





status

Type: mo:ModificationStatus
Primitive Type: scalar:Bitmask32

Units: null
Encrypted: false
Access: implicit
Category: TopLevelStatus
    Comments:
The upgrade status. This property is for internal use only.
Constants
created 2u created In a setter method: specifies that an object should be created. An error is returned if the object already exists.
In the return value of a setter method: indicates that an object has been created.
modified 4u modified In a setter method: specifies that an object should be modified
In the return value of a setter method: indicates that an object has been modified.
deleted 8u deleted In a setter method: specifies that an object should be deleted.
In the return value of a setter method: indicates that an object has been deleted.
DEFAULT 0 --- This type controls the life cycle of objects passed in the XML API.

When used in a setter method (such as configConfMo), the ModificationStatus specifies whether an object should be created, modified, deleted or removed.
In the return value of a setter method, the ModificationStatus indicates the actual operation that was performed. For example, the ModificationStatus is set to "created" if the object was created. The ModificationStatus is not set if the object was neither created, modified, deleted or removed.

When invoking a setter method, the ModificationStatus is optional:
If a setter method such as configConfMo is invoked and the ModificationStatus is not set, the system automatically determines if the object should be created or modified.






thresh

Type: ospf:MaxLsaThresh
Primitive Type: scalar:Uint16

Units: null
Encrypted: false
Access: implicit
Category: TopLevelRegular
    Comments:
The threshold percentage of the maximum number of prefixes before a warning is issued. For example, if the maximum number of prefixes is 10 and the threshold is 70%, a warning is issued when the number of prefixes exceeds 7 (70%).
Constants
defaultValue 75 --- NO COMMENTS