Class qos:ACong (ABSTRACT)

Class ID:132
Class Label: Abstraction of Congestion Policy
Encrypted: false - Exportable: true - Persistent: true - Configurable: true - Subject to Quota: Disabled - Abstraction Layer: Concrete Model
Write Access: []
Read Access: [admin]
Creatable/Deletable: derived (see Container Mos for details)
Semantic Scope: Fabric
Semantic Scope Evaluation Rule: Subclasses
Monitoring Policy Source: Parent
Monitoring Flags : [ IsObservable: false, HasStats: false, HasFaults: false, HasHealth: false, HasEventRules: false ]

An abstraction of a congestion management policy holder. This object describes congestion algorithms and ECN information. These are applied at a per class today in the system.

Naming Rules


DN FORMAT: 

                


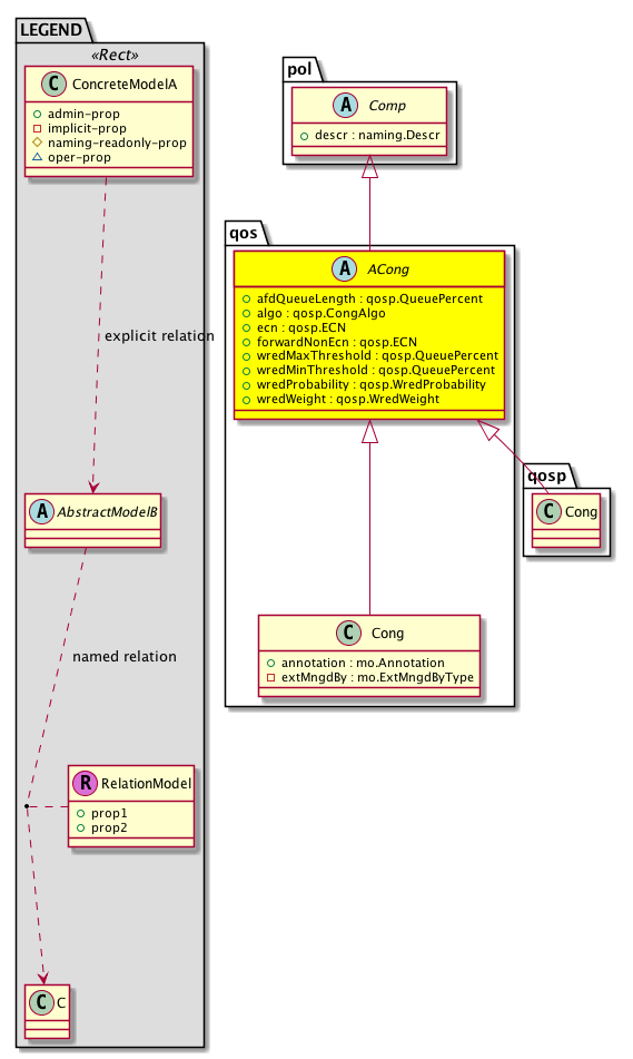
Diagram

Super Mo: pol:Comp,
Sub Mos: qos:Cong, qosp:Cong,


Inheritance
[V] naming:NamedObject An abstract base class for an object that contains a name.
 ├
[V] pol:Obj Represents a generic policy object.
 
 ├
[V] pol:Comp Represents a policy component. This object is part of the policy definition.
 
 
 ├
[V] qos:ACong An abstraction of a congestion management policy holder. This object describes congestion algorithms and ECN information. These are applied at a per class today in the system.
 
 
 
 ├
[V] qos:Cong The congestion algorithm and ECN information of a class. This is applied at system level
 
 
 
 ├
[V] qosp:Cong A container for the congestion policy. This container holds information that describes the congestion parameters of the class such as ECN, WRED, and Tail-drop. These congestion parameters are applied at per class-level in the system.


Events
                


Faults
                


Fsms
                


Properties Summary
Defined in: qos:ACong
qosp:QueuePercent
          scalar:UByte
afdQueueLength  (qos:ACong:afdQueueLength)
           AFD Desired Queue Length
qosp:CongAlgo
          scalar:Enum8
algo  (qos:ACong:algo)
           What algorithm to use when congestion happens
qosp:ECN
          scalar:Enum8
ecn  (qos:ACong:ecn)
           Explicit congestion notification (ecn)
qosp:ECN
          scalar:Enum8
forwardNonEcn  (qos:ACong:forwardNonEcn)
           Forward non ecn capable traffic
qosp:QueuePercent
          scalar:UByte
wredMaxThreshold  (qos:ACong:wredMaxThreshold)
           WRED Maximum Threshold
qosp:QueuePercent
          scalar:UByte
wredMinThreshold  (qos:ACong:wredMinThreshold)
           WRED Minimum Threshold
qosp:WredProbability
          scalar:UByte
wredProbability  (qos:ACong:wredProbability)
           WRED Drop/Mark Probability
qosp:WredWeight
          scalar:UByte
wredWeight  (qos:ACong:wredWeight)
           WRED Weight
Defined in: pol:Comp
naming:Descr
          string:Basic
descr  (pol:Comp:descr)
           Specifies the description of a policy component.
Defined in: pol:Obj
naming:Name
          string:Basic
name  (pol:Obj:name)
           Overrides:naming:NamedObject:name
           null
Defined in: naming:NamedObject
naming:NameAlias
          string:Basic
nameAlias  (naming:NamedObject:nameAlias)
           NO COMMENTS
Defined in: mo:TopProps
mo:ModificationChildAction
          scalar:Bitmask32
childAction  (mo:TopProps:childAction)
           Delete or ignore. For internal use only.
reference:BinRef dn  (mo:TopProps:dn)
           A tag or metadata is a non-hierarchical keyword or term assigned to the fabric module.
reference:BinRN rn  (mo:TopProps:rn)
           Identifies an object from its siblings within the context of its parent object. The distinguished name contains a sequence of relative names.
mo:ModificationStatus
          scalar:Bitmask32
status  (mo:TopProps:status)
           The upgrade status. This property is for internal use only.
Properties Detail

afdQueueLength

Type: qosp:QueuePercent
Primitive Type: scalar:UByte

Units: percentage
Encrypted: false
Access: admin
Category: TopLevelRegular
Property Validators:
    Range:  min: (short)0  max: (short)100
    Comments:
AFD Desired Queue Length



algo

Type: qosp:CongAlgo
Primitive Type: scalar:Enum8

Units: null
Encrypted: false
Access: admin
Category: TopLevelRegular
Property Validators:
    Comments:
What algorithm to use when congestion happens
Constants
wred 0 Weighted random early detection WRED
tail-drop 1 Tail drop Tail drop
DEFAULT tail-drop(1) Tail drop Tail drop





childAction

Type: mo:ModificationChildAction
Primitive Type: scalar:Bitmask32

Units: null
Encrypted: false
Access: implicit
Category: TopLevelChildAction
    Comments:
Delete or ignore. For internal use only.
Constants
deleteAll 16384u deleteAll NO COMMENTS
ignore 4096u ignore NO COMMENTS
deleteNonPresent 8192u deleteNonPresent NO COMMENTS
DEFAULT 0 --- This type is used to





descr

Type: naming:Descr
Primitive Type: string:Basic

Like: naming:Described:descr
Units: null
Encrypted: false
Access: admin
Category: TopLevelRegular
Property Validators:
    Range:  min: "0"  max: "128"
        Allowed Chars:
            Regex: [a-zA-Z0-9\\!#$%()*,-./:;@ _{|}~?&+]+
    Comments:
Specifies the description of a policy component.



dn

Type: reference:BinRef

Units: null
Encrypted: false
Access: implicit
Category: TopLevelDn
    Comments:
A tag or metadata is a non-hierarchical keyword or term assigned to the fabric module.



ecn

Type: qosp:ECN
Primitive Type: scalar:Enum8

Units: null
Encrypted: false
Access: admin
Category: TopLevelRegular
Property Validators:
    Comments:
Explicit congestion notification (ecn)
Constants
disabled 0 Disabled disabled
enabled 1 Enabled enabled
DEFAULT disabled(0) Disabled disabled





forwardNonEcn

Type: qosp:ECN
Primitive Type: scalar:Enum8

Units: null
Encrypted: false
Access: admin
Category: TopLevelRegular
Property Validators:
    Comments:
Forward non ecn capable traffic
Constants
disabled 0 Disabled disabled
enabled 1 Enabled enabled
DEFAULT disabled(0) Disabled disabled





name

Type: naming:Name
Primitive Type: string:Basic

Overrides:naming:NamedObject:name
Units: null Encrypted: false Access: admin Category: TopLevelRegular Property Validators: Range: min: "0" max: "64" Allowed Chars: Regex: [a-zA-Z0-9_.:-]+
    Comments:
null



nameAlias

Type: naming:NameAlias
Primitive Type: string:Basic

Units: null
Encrypted: false
Access: admin
Category: TopLevelRegular
Property Validators:
    Range:  min: "0"  max: "63"
        Allowed Chars:
            Regex: [a-zA-Z0-9_.-]+
    Comments:
NO COMMENTS



rn

Type: reference:BinRN

Units: null
Encrypted: false
Access: implicit
Category: TopLevelRn
    Comments:
Identifies an object from its siblings within the context of its parent object. The distinguished name contains a sequence of relative names.



status

Type: mo:ModificationStatus
Primitive Type: scalar:Bitmask32

Units: null
Encrypted: false
Access: implicit
Category: TopLevelStatus
    Comments:
The upgrade status. This property is for internal use only.
Constants
created 2u created In a setter method: specifies that an object should be created. An error is returned if the object already exists.
In the return value of a setter method: indicates that an object has been created.
modified 4u modified In a setter method: specifies that an object should be modified
In the return value of a setter method: indicates that an object has been modified.
deleted 8u deleted In a setter method: specifies that an object should be deleted.
In the return value of a setter method: indicates that an object has been deleted.
DEFAULT 0 --- This type controls the life cycle of objects passed in the XML API.

When used in a setter method (such as configConfMo), the ModificationStatus specifies whether an object should be created, modified, deleted or removed.
In the return value of a setter method, the ModificationStatus indicates the actual operation that was performed. For example, the ModificationStatus is set to "created" if the object was created. The ModificationStatus is not set if the object was neither created, modified, deleted or removed.

When invoking a setter method, the ModificationStatus is optional:
If a setter method such as configConfMo is invoked and the ModificationStatus is not set, the system automatically determines if the object should be created or modified.






wredMaxThreshold

Type: qosp:QueuePercent
Primitive Type: scalar:UByte

Units: percentage
Encrypted: false
Access: admin
Category: TopLevelRegular
Property Validators:
    Range:  min: (short)0  max: (short)100
    Comments:
WRED Maximum Threshold



wredMinThreshold

Type: qosp:QueuePercent
Primitive Type: scalar:UByte

Units: percentage
Encrypted: false
Access: admin
Category: TopLevelRegular
Property Validators:
    Range:  min: (short)0  max: (short)100
    Comments:
WRED Minimum Threshold



wredProbability

Type: qosp:WredProbability
Primitive Type: scalar:UByte

Units: percentage
Encrypted: false
Access: admin
Category: TopLevelRegular
Property Validators:
    Range:  min: (short)0  max: (short)100
    Comments:
WRED Drop/Mark Probability



wredWeight

Type: qosp:WredWeight
Primitive Type: scalar:UByte

Units: null
Encrypted: false
Access: admin
Category: TopLevelRegular
Property Validators:
    Range:  min: (short)0  max: (short)7
    Comments:
WRED Weight
Constants
defaultValue 0 --- NO COMMENTS