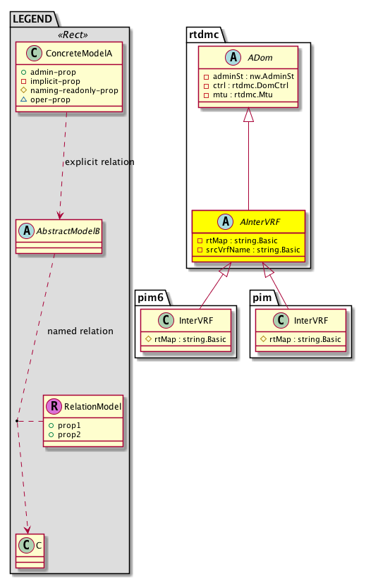
Class rtdmc:AInterVRF (ABSTRACT)

Class ID:12382
Class Label: Inter VRF Policy
Encrypted: false - Exportable: false - Persistent: true - Configurable: false - Subject to Quota: Disabled - Abstraction Layer: Concrete Model
Write Access: [NON CONFIGURABLE]
Read Access: [access-protocol-l3, admin, fabric-protocol-l3, tenant-ext-protocol-l3, tenant-protocol-l3]
Creatable/Deletable: no (see Container Mos for details)
Semantic Scope: Fabric
Semantic Scope Evaluation Rule: Subclasses
Monitoring Policy Source: Parent
Monitoring Flags : [ IsObservable: false, HasStats: false, HasFaults: false, HasHealth: false, HasEventRules: false ]

This object holds policy for InterVRF multicast

Naming Rules


DN FORMAT: 

                


Diagram

Super Mo: rtdmc:ADom,
Sub Mos: pim:InterVRF,


Inheritance
[V] nw:Item Ignore.
 ├
[V] nw:Conn A connection abstraction.
 
 ├
[V] nw:GEp A group endpoint abstraction.
 
 
 ├
[V] nw:CpDom A control plane domain abstraction. This object represents a domain within a control plane instance. For example, a VRF.
 
 
 
 ├
[V] nw:ProtDom A protocol domain abstraction.
 
 
 
 
 ├
[V] l3:ProtDom A layer 3 protocol domain abstraction.
 
 
 
 
 
 ├
[V] rtdmc:ADom  This objects hold per routed multicast domain (vrf) information
 
 
 
 
 
 
 ├
[V] rtdmc:AInterVRF  This object holds policy for InterVRF multicast
 
 
 
 
 
 
 
 ├
[V] pim:InterVRF  This object holds policy for Static RP Entry


Events
                


Faults
                


Fsms
                


Properties Summary
Defined in: rtdmc:AInterVRF
string:Basic rtMap  (rtdmc:AInterVRF:rtMap)
           The name of the route map. This route map name is used to control distribution.
string:Basic srcVrfName  (rtdmc:AInterVRF:srcVrfName)
           VRF name
Defined in: rtdmc:ADom
nw:AdminSt
          scalar:Enum8
adminSt  (rtdmc:ADom:adminSt)
           Admin State
rtdmc:DomCtrl
          scalar:Bitmask16
ctrl  (rtdmc:ADom:ctrl)
           Per-Dom Controls
rtdmc:Mtu
          scalar:Uint32
mtu  (rtdmc:ADom:mtu)
           Protocol packet MTU
Defined in: nw:CpDom
naming:Name
          string:Basic
name  (nw:CpDom:name)
           Overrides:nw:Conn:name
           The name of the object.
Defined in: mo:TopProps
mo:ModificationChildAction
          scalar:Bitmask32
childAction  (mo:TopProps:childAction)
           Delete or ignore. For internal use only.
reference:BinRef dn  (mo:TopProps:dn)
           A tag or metadata is a non-hierarchical keyword or term assigned to the fabric module.
reference:BinRN rn  (mo:TopProps:rn)
           Identifies an object from its siblings within the context of its parent object. The distinguished name contains a sequence of relative names.
mo:ModificationStatus
          scalar:Bitmask32
status  (mo:TopProps:status)
           The upgrade status. This property is for internal use only.
Properties Detail

adminSt

Type: nw:AdminSt
Primitive Type: scalar:Enum8

Units: null
Encrypted: false
Access: implicit
Category: TopLevelRegular
    Comments:
Admin State
Constants
enabled 1 Enabled Enabled
disabled 2 Disabled Disabled
DEFAULT disabled(2) Disabled Disabled





childAction

Type: mo:ModificationChildAction
Primitive Type: scalar:Bitmask32

Units: null
Encrypted: false
Access: implicit
Category: TopLevelChildAction
    Comments:
Delete or ignore. For internal use only.
Constants
deleteAll 16384u deleteAll NO COMMENTS
ignore 4096u ignore NO COMMENTS
deleteNonPresent 8192u deleteNonPresent NO COMMENTS
DEFAULT 0 --- This type is used to





ctrl

Type: rtdmc:DomCtrl
Primitive Type: scalar:Bitmask16

Units: null
Encrypted: false
Access: implicit
Category: TopLevelRegular
    Comments:
Per-Dom Controls
Constants
flush-on-restart 1 Flush Routes on Restart Flush all routes on process restart
fast-conv 2 Fast Convergence Fast Convergence Attract external traffic to border leaf, but do not forward to the fabric. In case of border leaf reboots, traffic can be quickly put onto the fabric to reduce multicast traffic loss duration
bfd-enable 4 Enable BFD Enable bidirectional forwarding detection (BFD) on all interfaces in this domain
strict-rfc-compliant 8 Strict RFC Compliant Enable strict RFC compliance on this domain
DEFAULT 0 --- Domain Control





dn

Type: reference:BinRef

Units: null
Encrypted: false
Access: implicit
Category: TopLevelDn
    Comments:
A tag or metadata is a non-hierarchical keyword or term assigned to the fabric module.



mtu

Type: rtdmc:Mtu
Primitive Type: scalar:Uint32

Units: null
Encrypted: false
Access: implicit
Category: TopLevelRegular
    Comments:
Protocol packet MTU
Constants
defaultValue 1500u --- NO COMMENTS





name

Type: naming:Name
Primitive Type: string:Basic

Overrides:nw:Conn:name
Units: null Encrypted: false Access: admin Category: TopLevelRegular
    Comments:
The name of the object.



rn

Type: reference:BinRN

Units: null
Encrypted: false
Access: implicit
Category: TopLevelRn
    Comments:
Identifies an object from its siblings within the context of its parent object. The distinguished name contains a sequence of relative names.



rtMap

Type: string:Basic

Units: null
Encrypted: false
Access: implicit
Category: TopLevelRegular
    Comments:
The name of the route map. This route map name is used to control distribution.



srcVrfName

Type: string:Basic

Units: null
Encrypted: false
Access: implicit
Category: TopLevelRegular
    Comments:
VRF name



status

Type: mo:ModificationStatus
Primitive Type: scalar:Bitmask32

Units: null
Encrypted: false
Access: implicit
Category: TopLevelStatus
    Comments:
The upgrade status. This property is for internal use only.
Constants
created 2u created In a setter method: specifies that an object should be created. An error is returned if the object already exists.
In the return value of a setter method: indicates that an object has been created.
modified 4u modified In a setter method: specifies that an object should be modified
In the return value of a setter method: indicates that an object has been modified.
deleted 8u deleted In a setter method: specifies that an object should be deleted.
In the return value of a setter method: indicates that an object has been deleted.
DEFAULT 0 --- This type controls the life cycle of objects passed in the XML API.

When used in a setter method (such as configConfMo), the ModificationStatus specifies whether an object should be created, modified, deleted or removed.
In the return value of a setter method, the ModificationStatus indicates the actual operation that was performed. For example, the ModificationStatus is set to "created" if the object was created. The ModificationStatus is not set if the object was neither created, modified, deleted or removed.

When invoking a setter method, the ModificationStatus is optional:
If a setter method such as configConfMo is invoked and the ModificationStatus is not set, the system automatically determines if the object should be created or modified.