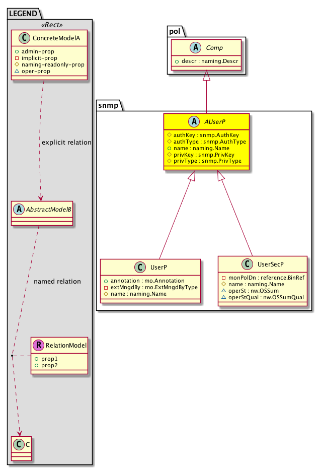
Class snmp:AUserP (ABSTRACT)

Class ID:4576
Class Label: User Profile
Encrypted: true - Exportable: true - Persistent: true - Configurable: true - Subject to Quota: Disabled - Abstraction Layer: Concrete Model
Write Access: [admin, fabric-protocol-mgmt]
Read Access: [admin, fabric-protocol-mgmt]
Creatable/Deletable: derived (see Container Mos for details)
Semantic Scope: Fabric
Semantic Scope Evaluation Rule: Subclasses
Monitoring Policy Source: Parent
Monitoring Flags : [ IsObservable: false, HasStats: false, HasFaults: false, HasHealth: false, HasEventRules: false ]

An abstract representation of a user profile.

Naming Rules


DN FORMAT: 

                


Diagram

Super Mo: pol:Comp,
Sub Mos: snmp:UserP, snmp:UserSecP,


Inheritance
[V] naming:NamedObject An abstract base class for an object that contains a name.
 ├
[V] pol:Obj Represents a generic policy object.
 
 ├
[V] pol:Comp Represents a policy component. This object is part of the policy definition.
 
 
 ├
[V] snmp:AUserP An abstract representation of a user profile.
 
 
 
 ├
[V] snmp:UserP The SNMP user profile is used to associate users with SNMP policies for monitoring devices in a network. SNMP is an application-layer protocol that provides a message format for communication between SNMP managers and agents. SNMP provides a standardized framework and a common language used for the monitoring and management of devices in a network.
 
 
 
 ├
[V] snmp:UserSecP An authentication profile using user names.


Events
                


Faults
                


Fsms
                


Properties Summary
Defined in: snmp:AUserP
snmp:AuthKey
          string:Password
authKey  (snmp:AUserP:authKey)
           The authentication key for the user profile. The key can be any case-sensitive alphanumeric string up to 64 chars.
snmp:AuthType
          scalar:Enum8
authType  (snmp:AUserP:authType)
           The authentication type for the user profile. The authentication type is a message authentication code (MAC) that is used between two parties sharing a secret key to validate information transmitted between them. HMAC (Hash MAC) is based on cryptographic hash functions. It can be used in combination with any iterated cryptographic hash function. HMAC MD5 and HMAC SHA1 are two constructs of the HMAC using the MD5 hash function and the SHA1 hash function. HMAC also uses a secret key for calculation and verification of the message authentication values.
naming:Name
          string:Basic
name  (snmp:AUserP:name)
           Overrides:pol:Obj:name | naming:NamedObject:name
           The name for the user profile.
snmp:PrivKey
          string:Password
privKey  (snmp:AUserP:privKey)
           The privacy key for the user profile.
snmp:PrivType
          scalar:Enum8
privType  (snmp:AUserP:privType)
           The encryption type for the user profile.
Defined in: pol:Comp
naming:Descr
          string:Basic
descr  (pol:Comp:descr)
           Specifies the description of a policy component.
Defined in: naming:NamedObject
naming:NameAlias
          string:Basic
nameAlias  (naming:NamedObject:nameAlias)
           NO COMMENTS
Defined in: mo:TopProps
mo:ModificationChildAction
          scalar:Bitmask32
childAction  (mo:TopProps:childAction)
           Delete or ignore. For internal use only.
reference:BinRef dn  (mo:TopProps:dn)
           A tag or metadata is a non-hierarchical keyword or term assigned to the fabric module.
reference:BinRN rn  (mo:TopProps:rn)
           Identifies an object from its siblings within the context of its parent object. The distinguished name contains a sequence of relative names.
mo:ModificationStatus
          scalar:Bitmask32
status  (mo:TopProps:status)
           The upgrade status. This property is for internal use only.
Properties Detail

authKey

Type: snmp:AuthKey
Primitive Type: string:Password

Units: null
Encrypted: true
Access: create
Category: TopLevelRegular
Property Validators:
    Range:  min: "8"  max: "130"
    Comments:
The authentication key for the user profile. The key can be any case-sensitive alphanumeric string up to 64 chars.



authType

Type: snmp:AuthType
Primitive Type: scalar:Enum8

Units: null
Encrypted: false
Access: create
Category: TopLevelRegular
Property Validators:
    Comments:
The authentication type for the user profile. The authentication type is a message authentication code (MAC) that is used between two parties sharing a secret key to validate information transmitted between them. HMAC (Hash MAC) is based on cryptographic hash functions. It can be used in combination with any iterated cryptographic hash function. HMAC MD5 and HMAC SHA1 are two constructs of the HMAC using the MD5 hash function and the SHA1 hash function. HMAC also uses a secret key for calculation and verification of the message authentication values.
Constants
hmac-md5-96 1 HMAC-MD5-96 md5
hmac-sha1-96 2 HMAC-SHA1-96 sha1
DEFAULT hmac-md5-96(1) HMAC-MD5-96 md5





childAction

Type: mo:ModificationChildAction
Primitive Type: scalar:Bitmask32

Units: null
Encrypted: false
Access: implicit
Category: TopLevelChildAction
    Comments:
Delete or ignore. For internal use only.
Constants
deleteAll 16384u deleteAll NO COMMENTS
ignore 4096u ignore NO COMMENTS
deleteNonPresent 8192u deleteNonPresent NO COMMENTS
DEFAULT 0 --- This type is used to





descr

Type: naming:Descr
Primitive Type: string:Basic

Like: naming:Described:descr
Units: null
Encrypted: false
Access: admin
Category: TopLevelRegular
Property Validators:
    Range:  min: "0"  max: "128"
        Allowed Chars:
            Regex: [a-zA-Z0-9\\!#$%()*,-./:;@ _{|}~?&+]+
    Comments:
Specifies the description of a policy component.



dn

Type: reference:BinRef

Units: null
Encrypted: false
Access: implicit
Category: TopLevelDn
    Comments:
A tag or metadata is a non-hierarchical keyword or term assigned to the fabric module.



name

Type: naming:Name
Primitive Type: string:Basic

Overrides:pol:Obj:name  |  naming:NamedObject:name
Units: null Encrypted: false Access: admin Category: TopLevelRegular Property Validators: Range: min: "0" max: "28" Regex: [a-zA-Z][a-zA-Z0-9_.@-]{0,31}
    Comments:
The name for the user profile.



nameAlias

Type: naming:NameAlias
Primitive Type: string:Basic

Units: null
Encrypted: false
Access: admin
Category: TopLevelRegular
Property Validators:
    Range:  min: "0"  max: "63"
        Allowed Chars:
            Regex: [a-zA-Z0-9_.-]+
    Comments:
NO COMMENTS



privKey

Type: snmp:PrivKey
Primitive Type: string:Password

Units: null
Encrypted: true
Access: create
Category: TopLevelRegular
Property Validators:
    Range:  min: "8"  max: "130"
    Comments:
The privacy key for the user profile.



privType

Type: snmp:PrivType
Primitive Type: scalar:Enum8

Units: null
Encrypted: false
Access: create
Category: TopLevelRegular
Property Validators:
    Comments:
The encryption type for the user profile.
Constants
none 0 None None
des 1 DES des
aes-128 2 AES-128 AES-128
DEFAULT none(0) None None





rn

Type: reference:BinRN

Units: null
Encrypted: false
Access: implicit
Category: TopLevelRn
    Comments:
Identifies an object from its siblings within the context of its parent object. The distinguished name contains a sequence of relative names.



status

Type: mo:ModificationStatus
Primitive Type: scalar:Bitmask32

Units: null
Encrypted: false
Access: implicit
Category: TopLevelStatus
    Comments:
The upgrade status. This property is for internal use only.
Constants
created 2u created In a setter method: specifies that an object should be created. An error is returned if the object already exists.
In the return value of a setter method: indicates that an object has been created.
modified 4u modified In a setter method: specifies that an object should be modified
In the return value of a setter method: indicates that an object has been modified.
deleted 8u deleted In a setter method: specifies that an object should be deleted.
In the return value of a setter method: indicates that an object has been deleted.
DEFAULT 0 --- This type controls the life cycle of objects passed in the XML API.

When used in a setter method (such as configConfMo), the ModificationStatus specifies whether an object should be created, modified, deleted or removed.
In the return value of a setter method, the ModificationStatus indicates the actual operation that was performed. For example, the ModificationStatus is set to "created" if the object was created. The ModificationStatus is not set if the object was neither created, modified, deleted or removed.

When invoking a setter method, the ModificationStatus is optional:
If a setter method such as configConfMo is invoked and the ModificationStatus is not set, the system automatically determines if the object should be created or modified.