Class synthetic:CTestObj (ABSTRACT)

Class ID:4270
Encrypted: false - Exportable: true - Persistent: true - Configurable: true - Subject to Quota: Disabled - Abstraction Layer: Ambiguous Placement in the Model
Write Access: [admin]
Read Access: [admin]
Creatable/Deletable: yes (see Container Mos for details)
Semantic Scope: Fabric
Semantic Scope Evaluation Rule: Subclasses
Monitoring Policy Source: Parent
Monitoring Flags : [ IsObservable: true, HasStats: false, HasFaults: true, HasHealth: true, HasEventRules: false ]



Naming Rules


DN FORMAT: 

[0] topology/pod-{id}/node-{id}/sys/sectl-{name}/

[1] sys/sectl-{name}/

[2] synthuni/iectl-{name}/

                


Diagram

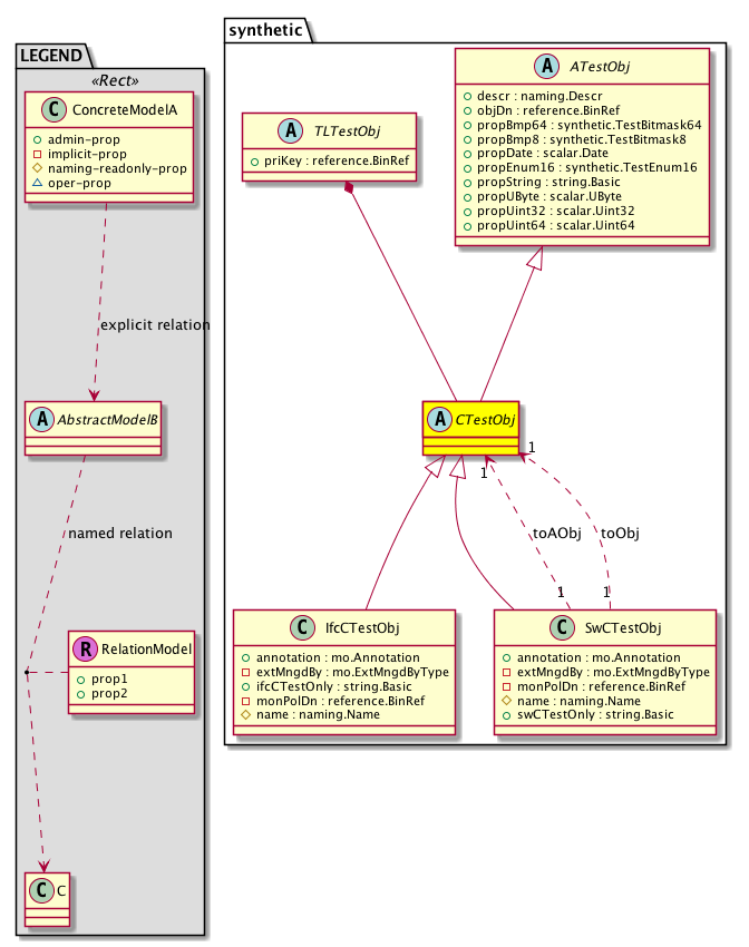
Super Mo: synthetic:ATestObj,
Sub Mos: synthetic:IfcCTestObj, synthetic:SwCTestObj,
Container Mos: synthetic:TLTestObj (deletable:yes),
Relations: synthetic:RtToAObj, synthetic:RtToObj,


Inheritance
[V] naming:NamedObject An abstract base class for an object that contains a name.
 ├
[V] naming:NamedIdentifiedObject An abstract base class for an object that contains a name and ID.
 
 ├
[V] synthetic:ATestObj 
 
 
 ├
[V] synthetic:CTestObj 
 
 
 
 ├
[V] synthetic:IfcCTestObj 
 
 
 
 ├
[V] synthetic:SwCTestObj 


Events
                


Faults
                synthetic:CTestObj:dn-location-ctest-pe
synthetic:CTestObj:for-subclass-ctest-pe
synthetic:CTestObj:pe-ctest
synthetic:CTestObj:dn-location-ctest-pm
synthetic:CTestObj:for-subclass-ctest-pm
synthetic:CTestObj:pm-ctest
synthetic:ATestObj:pe-atest
synthetic:ATestObj:pm-atest


Fsms
                


Properties Summary
Defined in: synthetic:ATestObj
naming:Descr
          string:Basic
descr  (synthetic:ATestObj:descr)
          
reference:BinRef objDn  (synthetic:ATestObj:objDn)
          
synthetic:TestBitmask64
          scalar:Bitmask64
propBmp64  (synthetic:ATestObj:propBmp64)
          
synthetic:TestBitmask8
          scalar:Bitmask8
propBmp8  (synthetic:ATestObj:propBmp8)
          
scalar:Date propDate  (synthetic:ATestObj:propDate)
          
synthetic:TestEnum16
          scalar:Enum16
propEnum16  (synthetic:ATestObj:propEnum16)
          
string:Basic propString  (synthetic:ATestObj:propString)
          
scalar:UByte propUByte  (synthetic:ATestObj:propUByte)
          
scalar:Uint32 propUint32  (synthetic:ATestObj:propUint32)
          
scalar:Uint64 propUint64  (synthetic:ATestObj:propUint64)
          
Defined in: naming:NamedIdentifiedObject
naming:Id
          scalar:Uint64
id  (naming:NamedIdentifiedObject:id)
           An identifier .
Defined in: naming:NamedObject
naming:Name
          string:Basic
name  (naming:NamedObject:name)
           The name of the object.
naming:NameAlias
          string:Basic
nameAlias  (naming:NamedObject:nameAlias)
           NO COMMENTS
Defined in: mo:TopProps
mo:ModificationChildAction
          scalar:Bitmask32
childAction  (mo:TopProps:childAction)
           Delete or ignore. For internal use only.
reference:BinRef dn  (mo:TopProps:dn)
           A tag or metadata is a non-hierarchical keyword or term assigned to the fabric module.
reference:BinRN rn  (mo:TopProps:rn)
           Identifies an object from its siblings within the context of its parent object. The distinguished name contains a sequence of relative names.
mo:ModificationStatus
          scalar:Bitmask32
status  (mo:TopProps:status)
           The upgrade status. This property is for internal use only.
Properties Detail

childAction

Type: mo:ModificationChildAction
Primitive Type: scalar:Bitmask32

Units: null
Encrypted: false
Access: implicit
Category: TopLevelChildAction
    Comments:
Delete or ignore. For internal use only.
Constants
deleteAll 16384u deleteAll NO COMMENTS
ignore 4096u ignore NO COMMENTS
deleteNonPresent 8192u deleteNonPresent NO COMMENTS
DEFAULT 0 --- This type is used to





descr

Type: naming:Descr
Primitive Type: string:Basic

Units: null
Encrypted: false
Access: admin
Category: TopLevelRegular
Property Validators:
    Range:  min: "0"  max: "128"
        Allowed Chars:
            Regex: [a-zA-Z0-9\\!#$%()*,-./:;@ _{|}~?&+]+
    Comments:



dn

Type: reference:BinRef

Units: null
Encrypted: false
Access: implicit
Category: TopLevelDn
    Comments:
A tag or metadata is a non-hierarchical keyword or term assigned to the fabric module.



id

Type: naming:Id
Primitive Type: scalar:Uint64

Like: naming:Identified:id
Units: null
Encrypted: false
Access: admin
Category: TopLevelRegular
Property Validators:
    Comments:
An identifier .



name

Type: naming:Name
Primitive Type: string:Basic

Like: naming:Named:name
Units: null
Encrypted: false
Access: admin
Category: TopLevelRegular
Property Validators:
    Range:  min: "0"  max: "16"
        Allowed Chars:
            Regex: [a-zA-Z0-9_.:-]+
    Comments:
The name of the object.



nameAlias

Type: naming:NameAlias
Primitive Type: string:Basic

Units: null
Encrypted: false
Access: admin
Category: TopLevelRegular
Property Validators:
    Range:  min: "0"  max: "63"
        Allowed Chars:
            Regex: [a-zA-Z0-9_.-]+
    Comments:
NO COMMENTS



objDn

Type: reference:BinRef

Units: null
Encrypted: false
Access: admin
Category: TopLevelRegular
Property Validators:
    Comments:



propBmp64

Type: synthetic:TestBitmask64
Primitive Type: scalar:Bitmask64

Units: null
Encrypted: false
Access: admin
Category: TopLevelRegular
Property Validators:
    Comments:
Constants
nobit 0x0ull no bit NO COMMENTS
bit32 0x100000000ull bit 33 of 64 NO COMMENTS
bit16 0x10000ull bit 17 of 64 NO COMMENTS
bit4 0x10ull bit 5 of 64 NO COMMENTS
bit0 0x1ull bit 1 of 64 NO COMMENTS
bit5 0x20ull bit 6 of 64 NO COMMENTS
bit1 0x2ull bit 2 of 64 NO COMMENTS
bit63 0x4000000000000000ull bit 63 of 64 NO COMMENTS
bit2 0x4ull bit 3 of 64 NO COMMENTS
bit64 0x8000000000000000ull bit 64 of 64 NO COMMENTS
bit31 0x80000000ull bit 32 of 64 NO COMMENTS
bit15 0x8000ull bit 16 of 64 NO COMMENTS
bit3 0x8ull bit 4 of 64 NO COMMENTS
defaultValue 0ull --- NO COMMENTS





propBmp8

Type: synthetic:TestBitmask8
Primitive Type: scalar:Bitmask8

Units: null
Encrypted: false
Access: admin
Category: TopLevelRegular
Property Validators:
    Comments:
Constants
nobit 0x0 no bit NO COMMENTS
bit0 0x1 bit 1 of 8 NO COMMENTS
bit4 0x10 bit 5 of 8 NO COMMENTS
bit1 0x2 bit 2 of 8 NO COMMENTS
bit5 0x20 bit 6 of 8 NO COMMENTS
bit2 0x4 bit 3 of 8 NO COMMENTS
bit6 0x40 bit 7 of 8 NO COMMENTS
bit3 0x8 bit 4 of 8 NO COMMENTS
bit7 0x80 bit 8 of 8 NO COMMENTS
defaultValue 0 --- NO COMMENTS





propDate

Type: scalar:Date

Units: null
Encrypted: false
Access: admin
Category: TopLevelRegular
Property Validators:
    Comments:



propEnum16

Type: synthetic:TestEnum16
Primitive Type: scalar:Enum16

Units: null
Encrypted: false
Access: admin
Category: TopLevelRegular
Property Validators:
    Comments:
Constants
generic 0 generic NO COMMENTS
first 1 first NO COMMENTS
second 2 second NO COMMENTS
third 3 third NO COMMENTS
last 65535 last NO COMMENTS
DEFAULT generic(0) generic NO COMMENTS





propString

Type: string:Basic

Units: null
Encrypted: false
Access: admin
Category: TopLevelRegular
Property Validators:
    Range:  min: "0"  max: "512"
    Comments:



propUByte

Type: scalar:UByte

Units: null
Encrypted: false
Access: admin
Category: TopLevelRegular
Property Validators:
    Comments:



propUint32

Type: scalar:Uint32

Units: null
Encrypted: false
Access: admin
Category: TopLevelRegular
Property Validators:
    Comments:



propUint64

Type: scalar:Uint64

Units: null
Encrypted: false
Access: admin
Category: TopLevelRegular
Property Validators:
    Comments:



rn

Type: reference:BinRN

Units: null
Encrypted: false
Access: implicit
Category: TopLevelRn
    Comments:
Identifies an object from its siblings within the context of its parent object. The distinguished name contains a sequence of relative names.



status

Type: mo:ModificationStatus
Primitive Type: scalar:Bitmask32

Units: null
Encrypted: false
Access: implicit
Category: TopLevelStatus
    Comments:
The upgrade status. This property is for internal use only.
Constants
created 2u created In a setter method: specifies that an object should be created. An error is returned if the object already exists.
In the return value of a setter method: indicates that an object has been created.
modified 4u modified In a setter method: specifies that an object should be modified
In the return value of a setter method: indicates that an object has been modified.
deleted 8u deleted In a setter method: specifies that an object should be deleted.
In the return value of a setter method: indicates that an object has been deleted.
DEFAULT 0 --- This type controls the life cycle of objects passed in the XML API.

When used in a setter method (such as configConfMo), the ModificationStatus specifies whether an object should be created, modified, deleted or removed.
In the return value of a setter method, the ModificationStatus indicates the actual operation that was performed. For example, the ModificationStatus is set to "created" if the object was created. The ModificationStatus is not set if the object was neither created, modified, deleted or removed.

When invoking a setter method, the ModificationStatus is optional:
If a setter method such as configConfMo is invoked and the ModificationStatus is not set, the system automatically determines if the object should be created or modified.