Class vns:AScriptRTInfo (ABSTRACT)

Class ID:5380
Class Label: Contains Runtime Info of a Script
Encrypted: false - Exportable: false - Persistent: true - Configurable: false - Subject to Quota: Disabled - Abstraction Layer: Concrete Model
Write Access: [NON CONFIGURABLE]
Read Access: [admin, nw-svc-device]
Creatable/Deletable: derived (see Container Mos for details)
Semantic Scope: Fabric
Semantic Scope Evaluation Rule: Subclasses
Monitoring Policy Source: Parent
Monitoring Flags : [ IsObservable: true, HasStats: false, HasFaults: false, HasHealth: false, HasEventRules: true ]



Naming Rules


DN FORMAT: 

                


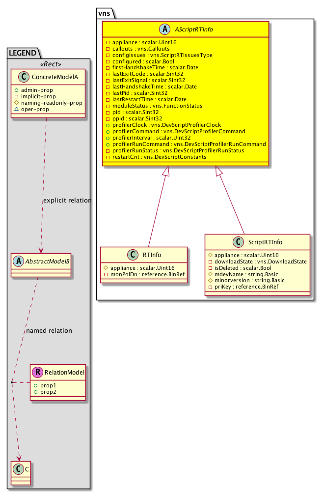
Diagram

Sub Mos: vns:RTInfo, vns:ScriptRTInfo,


Inheritance
[V] vns:AScriptRTInfo 
 ├
[V] vns:RTInfo 
 ├
[V] vns:ScriptRTInfo The runtime state of a script.


Events
                vns:AScriptRTInfo:vns_AScriptRTInfo_DeviceScriptRestart


Faults
                


Fsms
                


Properties Summary
Defined in: vns:AScriptRTInfo
scalar:Uint16 appliance  (vns:AScriptRTInfo:appliance)
          
vns:Callouts
          scalar:Bitmask32
callouts  (vns:AScriptRTInfo:callouts)
           NO COMMENTS
vns:ScriptRTIssuesType
          scalar:Bitmask64
configIssues  (vns:AScriptRTInfo:configIssues)
           Bitmask representation of the configuration issues found during the endpoint group deployment.
scalar:Bool configured  (vns:AScriptRTInfo:configured)
           A boolean value that tracks whether service device was configured.
scalar:Date firstHandshakeTime  (vns:AScriptRTInfo:firstHandshakeTime)
          
scalar:Sint32 lastExitCode  (vns:AScriptRTInfo:lastExitCode)
           An attribute to track the last exit status of the device script.
scalar:Sint32 lastExitSignal  (vns:AScriptRTInfo:lastExitSignal)
           A property to track the last exit signal of the device script.
scalar:Date lastHandshakeTime  (vns:AScriptRTInfo:lastHandshakeTime)
          
scalar:Sint32 lastPid  (vns:AScriptRTInfo:lastPid)
           A property to track to the last process ID allocated by the OS.
scalar:Date lastRestartTime  (vns:AScriptRTInfo:lastRestartTime)
          
vns:FunctionStatus
          scalar:Enum32
moduleStatus  (vns:AScriptRTInfo:moduleStatus)
           The function status of a device.
scalar:Sint32 pid  (vns:AScriptRTInfo:pid)
           The process ID of the current script.
scalar:Sint32 ppid  (vns:AScriptRTInfo:ppid)
           The process ID of the parent process.
vns:DevScriptProfilerClock
          scalar:Enum8
profilerClock  (vns:AScriptRTInfo:profilerClock)
           NO COMMENTS
vns:DevScriptProfilerCommand
          scalar:Enum8
profilerCommand  (vns:AScriptRTInfo:profilerCommand)
           NO COMMENTS
scalar:Uint32 profilerInterval  (vns:AScriptRTInfo:profilerInterval)
           NO COMMENTS
vns:DevScriptProfilerRunCommand
          scalar:Enum8
profilerRunCommand  (vns:AScriptRTInfo:profilerRunCommand)
           NO COMMENTS
vns:DevScriptProfilerRunStatus
          scalar:Enum8
profilerRunStatus  (vns:AScriptRTInfo:profilerRunStatus)
           NO COMMENTS
vns:DevScriptConstants
          scalar:Uint64
restartCnt  (vns:AScriptRTInfo:restartCnt)
           The number of times process was restarted.
Defined in: mo:TopProps
mo:ModificationChildAction
          scalar:Bitmask32
childAction  (mo:TopProps:childAction)
           Delete or ignore. For internal use only.
reference:BinRef dn  (mo:TopProps:dn)
           A tag or metadata is a non-hierarchical keyword or term assigned to the fabric module.
reference:BinRN rn  (mo:TopProps:rn)
           Identifies an object from its siblings within the context of its parent object. The distinguished name contains a sequence of relative names.
mo:ModificationStatus
          scalar:Bitmask32
status  (mo:TopProps:status)
           The upgrade status. This property is for internal use only.
Properties Detail

appliance

Type: scalar:Uint16

Units: null
Encrypted: false
Access: implicit
Category: TopLevelRegular
    Comments:



callouts

Type: vns:Callouts
Primitive Type: scalar:Bitmask32

Units: null
Encrypted: false
Access: implicit
Category: TopLevelRegular
    Comments:
NO COMMENTS
Constants
clear 0u clear NO COMMENTS
detachNetwork 16384u detachNetwork NO COMMENTS
attachEndpoint 2048u attachEndpoint NO COMMENTS
detachEndpoint 4096u detachEndpoint NO COMMENTS
attachNetwork 8192u attachNetwork NO COMMENTS
DEFAULT clear(0u) clear NO COMMENTS





childAction

Type: mo:ModificationChildAction
Primitive Type: scalar:Bitmask32

Units: null
Encrypted: false
Access: implicit
Category: TopLevelChildAction
    Comments:
Delete or ignore. For internal use only.
Constants
deleteAll 16384u deleteAll NO COMMENTS
ignore 4096u ignore NO COMMENTS
deleteNonPresent 8192u deleteNonPresent NO COMMENTS
DEFAULT 0 --- This type is used to





configIssues

Type: vns:ScriptRTIssuesType
Primitive Type: scalar:Bitmask64

Units: null
Encrypted: false
Access: implicit
Category: TopLevelRegular
    Comments:
Bitmask representation of the configuration issues found during the endpoint group deployment.
Constants
ok 0ull ok NO COMMENTS
server-failure 0x100ull Server setup failure NO COMMENTS
chmod-failed 0x10ull chmod operation failed NO COMMENTS
stop-failed 0x1ull stop operation failed NO COMMENTS
uncompress-failed 0x20ull device package uncompress failed NO COMMENTS
start-failed 0x2ull start operation failed NO COMMENTS
install-failed 0x40ull install failed NO COMMENTS
pkg-deletion-failed 0x4ull failed to delete device package NO COMMENTS
fscleanup-failed 0x80ull file system cleanup failed NO COMMENTS
umount-failed 0x8ull umount operation failed NO COMMENTS
DEFAULT ok(0ull) ok NO COMMENTS





configured

Type: scalar:Bool

Units: null
Encrypted: false
Access: implicit
Category: TopLevelRegular
    Comments:
A boolean value that tracks whether service device was configured.
Constants
no false --- NO COMMENTS
yes true --- NO COMMENTS
DEFAULT no(false) --- NO COMMENTS





dn

Type: reference:BinRef

Units: null
Encrypted: false
Access: implicit
Category: TopLevelDn
    Comments:
A tag or metadata is a non-hierarchical keyword or term assigned to the fabric module.



firstHandshakeTime

Type: scalar:Date

Units: null
Encrypted: false
Access: implicit
Category: TopLevelRegular
    Comments:
Constants
defaultValue 0ull --- NO COMMENTS





lastExitCode

Type: scalar:Sint32

Units: null
Encrypted: false
Access: implicit
Category: TopLevelRegular
    Comments:
An attribute to track the last exit status of the device script.



lastExitSignal

Type: scalar:Sint32

Units: null
Encrypted: false
Access: implicit
Category: TopLevelRegular
    Comments:
A property to track the last exit signal of the device script.



lastHandshakeTime

Type: scalar:Date

Units: null
Encrypted: false
Access: implicit
Category: TopLevelRegular
    Comments:



lastPid

Type: scalar:Sint32

Units: null
Encrypted: false
Access: implicit
Category: TopLevelRegular
    Comments:
A property to track to the last process ID allocated by the OS.



lastRestartTime

Type: scalar:Date

Units: null
Encrypted: false
Access: implicit
Category: TopLevelRegular
    Comments:



moduleStatus

Type: vns:FunctionStatus
Primitive Type: scalar:Enum32

Units: null
Encrypted: false
Access: implicit
Category: TopLevelRegular
    Comments:
The function status of a device.
Constants
clear 0u clear NO COMMENTS
serviceCounters 1024u serviceCounters NO COMMENTS
serviceAudit 128u serviceAudit NO COMMENTS
detachNetwork 16384u detachNetwork NO COMMENTS
deviceCounters 16u deviceCounters NO COMMENTS
deviceValidate 1u deviceValidate NO COMMENTS
attachEndpoint 2048u attachEndpoint NO COMMENTS
serviceModify 256u serviceModify NO COMMENTS
deviceAudit 2u deviceAudit NO COMMENTS
clusterAudit 32u clusterAudit NO COMMENTS
detachEndpoint 4096u detachEndpoint NO COMMENTS
deviceModify 4u deviceModify NO COMMENTS
serviceHealth 512u serviceHealth NO COMMENTS
clusterModify 64u clusterModify NO COMMENTS
attachNetwork 8192u attachNetwork NO COMMENTS
deviceHealth 8u deviceHealth NO COMMENTS
DEFAULT clear(0u) clear NO COMMENTS





pid

Type: scalar:Sint32

Units: null
Encrypted: false
Access: implicit
Category: TopLevelRegular
    Comments:
The process ID of the current script.



ppid

Type: scalar:Sint32

Units: null
Encrypted: false
Access: implicit
Category: TopLevelRegular
    Comments:
The process ID of the parent process.



profilerClock

Type: vns:DevScriptProfilerClock
Primitive Type: scalar:Enum8

Units: null
Encrypted: false
Access: admin
Category: TopLevelRegular
    Comments:
NO COMMENTS
Constants
Wall 0 Wall NO COMMENTS
CPU 1 CPU NO COMMENTS
DEFAULT Wall(0) Wall NO COMMENTS





profilerCommand

Type: vns:DevScriptProfilerCommand
Primitive Type: scalar:Enum8

Units: null
Encrypted: false
Access: admin
Category: TopLevelRegular
    Comments:
NO COMMENTS
Constants
None 0 None NO COMMENTS
DumpStats 1 DumpStats NO COMMENTS
ClearStats 2 ClearStats NO COMMENTS
DEFAULT None(0) None NO COMMENTS





profilerInterval

Type: scalar:Uint32

Units: null
Encrypted: false
Access: admin
Category: TopLevelRegular
    Comments:
NO COMMENTS
Constants
defaultValue 60u --- NO COMMENTS





profilerRunCommand

Type: vns:DevScriptProfilerRunCommand
Primitive Type: scalar:Enum8

Units: null
Encrypted: false
Access: admin
Category: TopLevelRegular
    Comments:
NO COMMENTS
Constants
None 0 None NO COMMENTS
Start 1 Start NO COMMENTS
Stop 2 Stop NO COMMENTS
DEFAULT None(0) None NO COMMENTS





profilerRunStatus

Type: vns:DevScriptProfilerRunStatus
Primitive Type: scalar:Enum8

Units: null
Encrypted: false
Access: implicit
Category: TopLevelRegular
    Comments:
NO COMMENTS
Constants
Unknown 0 Unknown NO COMMENTS
Started 1 Started NO COMMENTS
Stopped 2 Stopped NO COMMENTS
DEFAULT Unknown(0) Unknown NO COMMENTS





restartCnt

Type: vns:DevScriptConstants
Primitive Type: scalar:Uint64

Units: null
Encrypted: false
Access: implicit
Category: TopLevelRegular
    Comments:
The number of times process was restarted.
Constants
MaxAttempts 5ull MaxAttempts NO COMMENTS
ResetTimeout 900000ull ResetTimeout NO COMMENTS
defaultValue 0ull --- NO COMMENTS





rn

Type: reference:BinRN

Units: null
Encrypted: false
Access: implicit
Category: TopLevelRn
    Comments:
Identifies an object from its siblings within the context of its parent object. The distinguished name contains a sequence of relative names.



status

Type: mo:ModificationStatus
Primitive Type: scalar:Bitmask32

Units: null
Encrypted: false
Access: implicit
Category: TopLevelStatus
    Comments:
The upgrade status. This property is for internal use only.
Constants
created 2u created In a setter method: specifies that an object should be created. An error is returned if the object already exists.
In the return value of a setter method: indicates that an object has been created.
modified 4u modified In a setter method: specifies that an object should be modified
In the return value of a setter method: indicates that an object has been modified.
deleted 8u deleted In a setter method: specifies that an object should be deleted.
In the return value of a setter method: indicates that an object has been deleted.
DEFAULT 0 --- This type controls the life cycle of objects passed in the XML API.

When used in a setter method (such as configConfMo), the ModificationStatus specifies whether an object should be created, modified, deleted or removed.
In the return value of a setter method, the ModificationStatus indicates the actual operation that was performed. For example, the ModificationStatus is set to "created" if the object was created. The ModificationStatus is not set if the object was neither created, modified, deleted or removed.

When invoking a setter method, the ModificationStatus is optional:
If a setter method such as configConfMo is invoked and the ModificationStatus is not set, the system automatically determines if the object should be created or modified.