Class vns:NATReq (ABSTRACT)

Class ID:9476
Class Label: Basic firewall configuration.
Encrypted: false - Exportable: true - Persistent: true - Configurable: true - Subject to Quota: Disabled - Abstraction Layer: Concrete Model
Write Access: [admin, nw-svc-params]
Read Access: [admin, nw-svc-params]
Creatable/Deletable: derived (see Container Mos for details)
Semantic Scope: EPG
Semantic Scope Evaluation Rule: Subclasses
Monitoring Policy Source: Parent
Monitoring Flags : [ IsObservable: false, HasStats: false, HasFaults: false, HasHealth: false, HasEventRules: false ]

NO COMMENTS

Naming Rules


DN FORMAT: 

                


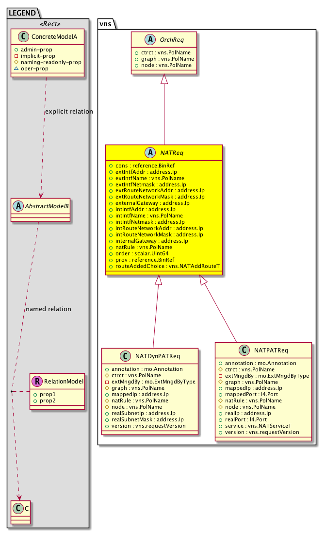
Diagram

Super Mo: vns:OrchReq,
Sub Mos: vns:NATDynPATReq, vns:NATPATReq,


Inheritance
[V] naming:NamedObject An abstract base class for an object that contains a name.
 ├
[V] pol:Obj Represents a generic policy object.
 
 ├
[V] pol:Comp Represents a policy component. This object is part of the policy definition.
 
 
 ├
[V] vns:OrchReq  normalized parameters from orchestrator
 
 
 
 ├
[V] vns:NATReq 
 
 
 
 
 ├
[V] vns:NATDynPATReq 
 
 
 
 
 ├
[V] vns:NATPATReq 


Events
                


Faults
                


Fsms
                


Properties Summary
Defined in: vns:NATReq
reference:BinRef cons  (vns:NATReq:cons)
           consumer dn
address:Ip extIntfAddr  (vns:NATReq:extIntfAddr)
           external interface address
vns:PolName
          string:Basic
extIntfName  (vns:NATReq:extIntfName)
           external interface name
address:Ip extIntfNetmask  (vns:NATReq:extIntfNetmask)
           external interface netmask
address:Ip extRouteNetworkAddr  (vns:NATReq:extRouteNetworkAddr)
           external route network address
address:Ip extRouteNetworkMask  (vns:NATReq:extRouteNetworkMask)
           external route network netmask
address:Ip externalGateway  (vns:NATReq:externalGateway)
           external route gateway
address:Ip intIntfAddr  (vns:NATReq:intIntfAddr)
           internal interface address
vns:PolName
          string:Basic
intIntfName  (vns:NATReq:intIntfName)
           internal interface name
address:Ip intIntfNetmask  (vns:NATReq:intIntfNetmask)
           internal interface netmask
address:Ip intRouteNetworkAddr  (vns:NATReq:intRouteNetworkAddr)
           internal route network address
address:Ip intRouteNetworkMask  (vns:NATReq:intRouteNetworkMask)
           internal route network netmask
address:Ip internalGateway  (vns:NATReq:internalGateway)
           internal route gateway
vns:PolName
          string:Basic
natRule  (vns:NATReq:natRule)
           NAT rule name
scalar:Uint64 order  (vns:NATReq:order)
           The relative priority or sequence order of this object.
reference:BinRef prov  (vns:NATReq:prov)
           provider Dn
vns:NATAddRouteT
          scalar:UByte
routeAddedChoice  (vns:NATReq:routeAddedChoice)
           which side route added
Defined in: vns:OrchReq
vns:PolName
          string:Basic
ctrct  (vns:OrchReq:ctrct)
           contract name, graphInst selector
vns:PolName
          string:Basic
graph  (vns:OrchReq:graph)
           graph name, graphInst selector
vns:PolName
          string:Basic
node  (vns:OrchReq:node)
           node name, graphInst selector
Defined in: pol:Comp
naming:Descr
          string:Basic
descr  (pol:Comp:descr)
           Specifies the description of a policy component.
Defined in: pol:Obj
naming:Name
          string:Basic
name  (pol:Obj:name)
           Overrides:naming:NamedObject:name
           null
Defined in: naming:NamedObject
naming:NameAlias
          string:Basic
nameAlias  (naming:NamedObject:nameAlias)
           NO COMMENTS
Defined in: mo:TopProps
mo:ModificationChildAction
          scalar:Bitmask32
childAction  (mo:TopProps:childAction)
           Delete or ignore. For internal use only.
reference:BinRef dn  (mo:TopProps:dn)
           A tag or metadata is a non-hierarchical keyword or term assigned to the fabric module.
reference:BinRN rn  (mo:TopProps:rn)
           Identifies an object from its siblings within the context of its parent object. The distinguished name contains a sequence of relative names.
mo:ModificationStatus
          scalar:Bitmask32
status  (mo:TopProps:status)
           The upgrade status. This property is for internal use only.
Properties Detail

childAction

Type: mo:ModificationChildAction
Primitive Type: scalar:Bitmask32

Units: null
Encrypted: false
Access: implicit
Category: TopLevelChildAction
    Comments:
Delete or ignore. For internal use only.
Constants
deleteAll 16384u deleteAll NO COMMENTS
ignore 4096u ignore NO COMMENTS
deleteNonPresent 8192u deleteNonPresent NO COMMENTS
DEFAULT 0 --- This type is used to





cons

Type: reference:BinRef

Units: null
Encrypted: false
Access: admin
Category: TopLevelRegular
Property Validators:
    Comments:
consumer dn



ctrct

Type: vns:PolName
Primitive Type: string:Basic

Units: null
Encrypted: false
Access: admin
Category: TopLevelRegular
Property Validators:
    Range:  min: "0"  max: "64"
        Allowed Chars:
            Regex: [a-zA-Z0-9_.:-]+
    Comments:
contract name, graphInst selector
Constants
defaultValue "any" --- NO COMMENTS





descr

Type: naming:Descr
Primitive Type: string:Basic

Like: naming:Described:descr
Units: null
Encrypted: false
Access: admin
Category: TopLevelRegular
Property Validators:
    Range:  min: "0"  max: "128"
        Allowed Chars:
            Regex: [a-zA-Z0-9\\!#$%()*,-./:;@ _{|}~?&+]+
    Comments:
Specifies the description of a policy component.



dn

Type: reference:BinRef

Units: null
Encrypted: false
Access: implicit
Category: TopLevelDn
    Comments:
A tag or metadata is a non-hierarchical keyword or term assigned to the fabric module.



extIntfAddr

Type: address:Ip

Units: null
Encrypted: false
Access: admin
Category: TopLevelRegular
Property Validators:
    Comments:
external interface address



extIntfName

Type: vns:PolName
Primitive Type: string:Basic

Units: null
Encrypted: false
Access: admin
Category: TopLevelRegular
Property Validators:
    Range:  min: "0"  max: "64"
        Allowed Chars:
            Regex: [a-zA-Z0-9_.:-]+
    Comments:
external interface name
Constants
defaultValue "none" --- NO COMMENTS





extIntfNetmask

Type: address:Ip

Units: null
Encrypted: false
Access: admin
Category: TopLevelRegular
Property Validators:
    Comments:
external interface netmask



extRouteNetworkAddr

Type: address:Ip

Units: null
Encrypted: false
Access: admin
Category: TopLevelRegular
Property Validators:
    Comments:
external route network address



extRouteNetworkMask

Type: address:Ip

Units: null
Encrypted: false
Access: admin
Category: TopLevelRegular
Property Validators:
    Comments:
external route network netmask



externalGateway

Type: address:Ip

Units: null
Encrypted: false
Access: admin
Category: TopLevelRegular
Property Validators:
    Comments:
external route gateway



graph

Type: vns:PolName
Primitive Type: string:Basic

Units: null
Encrypted: false
Access: admin
Category: TopLevelRegular
Property Validators:
    Range:  min: "0"  max: "64"
        Allowed Chars:
            Regex: [a-zA-Z0-9_.:-]+
    Comments:
graph name, graphInst selector
Constants
defaultValue "any" --- NO COMMENTS





intIntfAddr

Type: address:Ip

Units: null
Encrypted: false
Access: admin
Category: TopLevelRegular
Property Validators:
    Comments:
internal interface address



intIntfName

Type: vns:PolName
Primitive Type: string:Basic

Units: null
Encrypted: false
Access: admin
Category: TopLevelRegular
Property Validators:
    Range:  min: "0"  max: "64"
        Allowed Chars:
            Regex: [a-zA-Z0-9_.:-]+
    Comments:
internal interface name
Constants
defaultValue "none" --- NO COMMENTS





intIntfNetmask

Type: address:Ip

Units: null
Encrypted: false
Access: admin
Category: TopLevelRegular
Property Validators:
    Comments:
internal interface netmask



intRouteNetworkAddr

Type: address:Ip

Units: null
Encrypted: false
Access: admin
Category: TopLevelRegular
Property Validators:
    Comments:
internal route network address



intRouteNetworkMask

Type: address:Ip

Units: null
Encrypted: false
Access: admin
Category: TopLevelRegular
Property Validators:
    Comments:
internal route network netmask



internalGateway

Type: address:Ip

Units: null
Encrypted: false
Access: admin
Category: TopLevelRegular
Property Validators:
    Comments:
internal route gateway



name

Type: naming:Name
Primitive Type: string:Basic

Overrides:naming:NamedObject:name
Units: null Encrypted: false Access: admin Category: TopLevelRegular Property Validators: Range: min: "0" max: "64" Allowed Chars: Regex: [a-zA-Z0-9_.:-]+
    Comments:
null



nameAlias

Type: naming:NameAlias
Primitive Type: string:Basic

Units: null
Encrypted: false
Access: admin
Category: TopLevelRegular
Property Validators:
    Range:  min: "0"  max: "63"
        Allowed Chars:
            Regex: [a-zA-Z0-9_.-]+
    Comments:
NO COMMENTS



natRule

Type: vns:PolName
Primitive Type: string:Basic

Units: null
Encrypted: false
Access: admin
Category: TopLevelRegular
Property Validators:
    Range:  min: "0"  max: "64"
        Allowed Chars:
            Regex: [a-zA-Z0-9_.:-]+
    Comments:
NAT rule name
Constants
defaultValue "natRule" --- NO COMMENTS





node

Type: vns:PolName
Primitive Type: string:Basic

Units: null
Encrypted: false
Access: admin
Category: TopLevelRegular
Property Validators:
    Range:  min: "0"  max: "64"
        Allowed Chars:
            Regex: [a-zA-Z0-9_.:-]+
    Comments:
node name, graphInst selector
Constants
defaultValue "any" --- NO COMMENTS





order

Type: scalar:Uint64

Units: null
Encrypted: false
Access: admin
Category: TopLevelRegular
Property Validators:
    Comments:
The relative priority or sequence order of this object.
Constants
defaultValue 0ull --- NO COMMENTS





prov

Type: reference:BinRef

Units: null
Encrypted: false
Access: admin
Category: TopLevelRegular
Property Validators:
    Comments:
provider Dn



rn

Type: reference:BinRN

Units: null
Encrypted: false
Access: implicit
Category: TopLevelRn
    Comments:
Identifies an object from its siblings within the context of its parent object. The distinguished name contains a sequence of relative names.



routeAddedChoice

Type: vns:NATAddRouteT
Primitive Type: scalar:UByte

Units: null
Encrypted: false
Access: admin
Category: TopLevelRegular
Property Validators:
    Comments:
which side route added
Constants
noRoute 0 no route added NO COMMENTS
routeInternalOnly 1 route added to internal side NO COMMENTS
routeExternalOnly 2 route added to external side NO COMMENTS
routeInternalExternal 3 route added to both internal and external side NO COMMENTS
DEFAULT noRoute(0) no route added NO COMMENTS





status

Type: mo:ModificationStatus
Primitive Type: scalar:Bitmask32

Units: null
Encrypted: false
Access: implicit
Category: TopLevelStatus
    Comments:
The upgrade status. This property is for internal use only.
Constants
created 2u created In a setter method: specifies that an object should be created. An error is returned if the object already exists.
In the return value of a setter method: indicates that an object has been created.
modified 4u modified In a setter method: specifies that an object should be modified
In the return value of a setter method: indicates that an object has been modified.
deleted 8u deleted In a setter method: specifies that an object should be deleted.
In the return value of a setter method: indicates that an object has been deleted.
DEFAULT 0 --- This type controls the life cycle of objects passed in the XML API.

When used in a setter method (such as configConfMo), the ModificationStatus specifies whether an object should be created, modified, deleted or removed.
In the return value of a setter method, the ModificationStatus indicates the actual operation that was performed. For example, the ModificationStatus is set to "created" if the object was created. The ModificationStatus is not set if the object was neither created, modified, deleted or removed.

When invoking a setter method, the ModificationStatus is optional:
If a setter method such as configConfMo is invoked and the ModificationStatus is not set, the system automatically determines if the object should be created or modified.