Class acllog:PermitL2Flow (CONCRETE)

Class ID:8604
Class Label: Flow L2 Permit Record
Encrypted: false - Exportable: false - Persistent: true - Configurable: false - Subject to Quota: Disabled - Abstraction Layer: Ambiguous Placement in the Model
Write Access: [NON CONFIGURABLE]
Read Access: [admin]
Creatable/Deletable: no (see Container Mos for details)
Semantic Scope: Fabric
Semantic Scope Evaluation Rule: Parent
Monitoring Policy Source: Parent
Monitoring Flags : [ IsObservable: true, HasStats: true, HasFaults: true, HasHealth: true, HasEventRules: false ]



Naming Rules
RN FORMAT: permitl2flow-spctag-{srcPcTag}-dpctag-{dstPcTag}-sepgname-{srcEpgName}-depgname-{dstEpgName}-smac-{srcMacAddr}-dmac-{dstMacAddr}-sintf-{[srcIntf]}-vlan-{vlan}

    [1] PREFIX=permitl2flow-
    [2] PREFIX=spctag- PROPERTY = srcPcTag


    [3] PREFIX=-dpctag- PROPERTY = dstPcTag


    [4] PREFIX=-sepgname- PROPERTY = srcEpgName


    [5] PREFIX=-depgname- PROPERTY = dstEpgName


    [6] PREFIX=-smac- PROPERTY = srcMacAddr


    [7] PREFIX=-dmac- PROPERTY = dstMacAddr


    [8] PREFIX=-sintf- PROPERTY = srcIntf


    [9] PREFIX=-vlan- PROPERTY = vlan




DN FORMAT: 

[0] topology/pod-{id}/node-{id}/ndbgs/acllog/tn-{name}/ctx-{name}/permitl2flow-spctag-{srcPcTag}-dpctag-{dstPcTag}-sepgname-{srcEpgName}-depgname-{dstEpgName}-smac-{srcMacAddr}-dmac-{dstMacAddr}-sintf-{[srcIntf]}-vlan-{vlan}

[1] ndbgs/acllog/tn-{name}/ctx-{name}/permitl2flow-spctag-{srcPcTag}-dpctag-{dstPcTag}-sepgname-{srcEpgName}-depgname-{dstEpgName}-smac-{srcMacAddr}-dmac-{dstMacAddr}-sintf-{[srcIntf]}-vlan-{vlan}

                


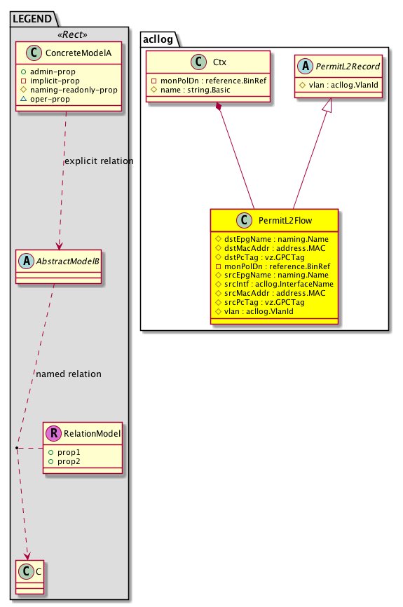
Diagram

Super Mo: acllog:PermitL2Record,
Container Mos: acllog:Ctx (deletable:no),


Containers Hierarchies
[V] top:Root  This class represents the root element in the object hierarchy. All managed objects in the system are descendants of the Root element.
 ├
[V] fabric:Topology The root for IFC topology.
 
 ├
[V] fabric:Pod A pod.
 
 
 ├
[V] fabric:Node The root node for the APIC.
 
 
 
 ├
[V] dbg:NDbgs The node debugs.
 
 
 
 
 ├
[V] acllog:Cont  ****************** MOs *********************
 
 
 
 
 
 ├
[V] acllog:Tenant 
 
 
 
 
 
 
 ├
[V] acllog:Ctx 
 
 
 
 
 
 
 
 ├
[V] acllog:PermitL2Flow 
[V] top:Root  This class represents the root element in the object hierarchy. All managed objects in the system are descendants of the Root element.
 ├
[V] dbg:NDbgs The node debugs.
 
 ├
[V] acllog:Cont  ****************** MOs *********************
 
 
 ├
[V] acllog:Tenant 
 
 
 
 ├
[V] acllog:Ctx 
 
 
 
 
 ├
[V] acllog:PermitL2Flow 


Contained Hierarchy
[V] acllog:PermitL2Flow 
 ├
[V] fault:Counts An immutable object that provides the number of critical, major, minor, and warning faults raised on its parent object and its subtree.
 ├
[V] fault:Inst Contains detailed information of a fault. This object is attached as a child of the object on which the fault condition occurred. One instance object is created for each fault condition of the parent object. A fault instance object is identified by a fault code.
 
 ├
[V] aaa:RbacAnnotation  RbacAnnotation is used for capturing rbac properties of any apic object Objects can append rbacannotations as Object->RbacAnnotation which is then checked for domain eligibility
 
 ├
[V] tag:Annotation 
 
 ├
[V] tag:Tag 
 ├
[V] health:Inst A base class for a health score instance.(Switch only)


Inheritance
[V] acllog:Record  A specific log entry in the Log
 ├
[V] acllog:PermitRecord 
 
 ├
[V] acllog:PermitL2Record 
 
 
 ├
[V] acllog:PermitL2Flow 


Stat Counters
scalar:Uint64 COUNTER: acllog:FlowCounter:hitscount(hits)
           Hits Counter
          Comments: Flow Record Counter


Stats
[V] acllog:PermitL2Flow 
 ├
[V] acllog:FlowCounter15min A class that represents the most current statistics for Flow Record Counter in a 15 minute sampling interval. This class updates every 5 minutes.
 ├
[V] acllog:FlowCounter1d A class that represents the most current statistics for Flow Record Counter in a 1 day sampling interval. This class updates every hour.
 ├
[V] acllog:FlowCounter1h A class that represents the most current statistics for Flow Record Counter in a 1 hour sampling interval. This class updates every 15 minutes.
 ├
[V] acllog:FlowCounter1mo A class that represents the most current statistics for Flow Record Counter in a 1 month sampling interval. This class updates every day.
 ├
[V] acllog:FlowCounter1qtr A class that represents the most current statistics for Flow Record Counter in a 1 quarter sampling interval. This class updates every day.
 ├
[V] acllog:FlowCounter1w A class that represents the most current statistics for Flow Record Counter in a 1 week sampling interval. This class updates every day.
 ├
[V] acllog:FlowCounter1year A class that represents the most current statistics for Flow Record Counter in a 1 year sampling interval. This class updates every day.
 ├
[V] acllog:FlowCounter5min A class that represents the most current statistics for Flow Record Counter in a 5 minute sampling interval. This class updates every 10 seconds.
 ├
[V] acllog:FlowCounterAg15min A class that represents the most current aggregated statistics for Flow Record Counter in a 15 minute sampling interval. This class updates every 5 minutes.
 ├
[V] acllog:FlowCounterAg1d A class that represents the most current aggregated statistics for Flow Record Counter in a 1 day sampling interval. This class updates every hour.
 ├
[V] acllog:FlowCounterAg1h A class that represents the most current aggregated statistics for Flow Record Counter in a 1 hour sampling interval. This class updates every 15 minutes.
 ├
[V] acllog:FlowCounterAg1mo A class that represents the most current aggregated statistics for Flow Record Counter in a 1 month sampling interval. This class updates every day.
 ├
[V] acllog:FlowCounterAg1qtr A class that represents the most current aggregated statistics for Flow Record Counter in a 1 quarter sampling interval. This class updates every day.
 ├
[V] acllog:FlowCounterAg1w A class that represents the most current aggregated statistics for Flow Record Counter in a 1 week sampling interval. This class updates every day.
 ├
[V] acllog:FlowCounterAg1year A class that represents the most current aggregated statistics for Flow Record Counter in a 1 year sampling interval. This class updates every day.
 ├
[V] acllog:FlowCounterAgHist15min A class that represents historical aggregated statistics for Flow Record Counter in a 15 minute sampling interval. This class updates every 5 minutes.
 ├
[V] acllog:FlowCounterAgHist1d A class that represents historical aggregated statistics for Flow Record Counter in a 1 day sampling interval. This class updates every hour.
 ├
[V] acllog:FlowCounterAgHist1h A class that represents historical aggregated statistics for Flow Record Counter in a 1 hour sampling interval. This class updates every 15 minutes.
 ├
[V] acllog:FlowCounterAgHist1mo A class that represents historical aggregated statistics for Flow Record Counter in a 1 month sampling interval. This class updates every day.
 ├
[V] acllog:FlowCounterAgHist1qtr A class that represents historical aggregated statistics for Flow Record Counter in a 1 quarter sampling interval. This class updates every day.
 ├
[V] acllog:FlowCounterAgHist1w A class that represents historical aggregated statistics for Flow Record Counter in a 1 week sampling interval. This class updates every day.
 ├
[V] acllog:FlowCounterAgHist1year A class that represents historical aggregated statistics for Flow Record Counter in a 1 year sampling interval. This class updates every day.
 ├
[V] acllog:FlowCounterHist15min A class that represents historical statistics for Flow Record Counter in a 15 minute sampling interval. This class updates every 5 minutes.
 ├
[V] acllog:FlowCounterHist1d A class that represents historical statistics for Flow Record Counter in a 1 day sampling interval. This class updates every hour.
 ├
[V] acllog:FlowCounterHist1h A class that represents historical statistics for Flow Record Counter in a 1 hour sampling interval. This class updates every 15 minutes.
 ├
[V] acllog:FlowCounterHist1mo A class that represents historical statistics for Flow Record Counter in a 1 month sampling interval. This class updates every day.
 ├
[V] acllog:FlowCounterHist1qtr A class that represents historical statistics for Flow Record Counter in a 1 quarter sampling interval. This class updates every day.
 ├
[V] acllog:FlowCounterHist1w A class that represents historical statistics for Flow Record Counter in a 1 week sampling interval. This class updates every day.
 ├
[V] acllog:FlowCounterHist1year A class that represents historical statistics for Flow Record Counter in a 1 year sampling interval. This class updates every day.
 ├
[V] acllog:FlowCounterHist5min A class that represents historical statistics for Flow Record Counter in a 5 minute sampling interval. This class updates every 10 seconds.


Events
                


Faults
                


Fsms
                


Properties Summary
Defined in: acllog:PermitL2Flow
naming:Name
          string:Basic
dstEpgName  (acllog:PermitL2Flow:dstEpgName)
           Overrides:acllog:Record:dstEpgName
           NO COMMENTS
address:MAC dstMacAddr  (acllog:PermitL2Flow:dstMacAddr)
           Overrides:acllog:Record:dstMacAddr
          
vz:GPCTag
          scalar:Uint32
dstPcTag  (acllog:PermitL2Flow:dstPcTag)
           Overrides:acllog:Record:dstPcTag
           NO COMMENTS
reference:BinRef monPolDn  (acllog:PermitL2Flow:monPolDn)
           Monitoring policy attached to this observable object
naming:Name
          string:Basic
srcEpgName  (acllog:PermitL2Flow:srcEpgName)
           Overrides:acllog:Record:srcEpgName
           NO COMMENTS
acllog:InterfaceName
          string:Basic
srcIntf  (acllog:PermitL2Flow:srcIntf)
           Overrides:acllog:Record:srcIntf
          
address:MAC srcMacAddr  (acllog:PermitL2Flow:srcMacAddr)
           Overrides:acllog:Record:srcMacAddr
          
vz:GPCTag
          scalar:Uint32
srcPcTag  (acllog:PermitL2Flow:srcPcTag)
           Overrides:acllog:Record:srcPcTag
           NO COMMENTS
acllog:VlanId
          scalar:Uint16
vlan  (acllog:PermitL2Flow:vlan)
           Overrides:acllog:PermitL2Record:vlan
          
Defined in: mo:Resolvable
mo:Owner
          scalar:Enum8
lcOwn  (mo:Resolvable:lcOwn)
           A value that indicates how this object was created. For internal use only.
Defined in: mo:TopProps
mo:ModificationChildAction
          scalar:Bitmask32
childAction  (mo:TopProps:childAction)
           Delete or ignore. For internal use only.
reference:BinRef dn  (mo:TopProps:dn)
           A tag or metadata is a non-hierarchical keyword or term assigned to the fabric module.
reference:BinRN rn  (mo:TopProps:rn)
           Identifies an object from its siblings within the context of its parent object. The distinguished name contains a sequence of relative names.
mo:ModificationStatus
          scalar:Bitmask32
status  (mo:TopProps:status)
           The upgrade status. This property is for internal use only.
Defined in: mo:Modifiable
mo:TStamp
          scalar:Date
modTs  (mo:Modifiable:modTs)
           The time when this object was last modified.
Properties Detail

childAction

Type: mo:ModificationChildAction
Primitive Type: scalar:Bitmask32

Units: null
Encrypted: false
Access: implicit
Category: TopLevelChildAction
    Comments:
Delete or ignore. For internal use only.
Constants
deleteAll 16384u deleteAll NO COMMENTS
ignore 4096u ignore NO COMMENTS
deleteNonPresent 8192u deleteNonPresent NO COMMENTS
DEFAULT 0 --- This type is used to





dn

Type: reference:BinRef

Units: null
Encrypted: false
Access: implicit
Category: TopLevelDn
    Comments:
A tag or metadata is a non-hierarchical keyword or term assigned to the fabric module.



dstEpgName

Type: naming:Name
Primitive Type: string:Basic

Overrides:acllog:Record:dstEpgName
Units: null Encrypted: false Naming Property -- [NAMING RULES] Access: naming Category: TopLevelRegular
    Comments:
NO COMMENTS



dstMacAddr

Type: address:MAC

Overrides:acllog:Record:dstMacAddr
Units: null Encrypted: false Naming Property -- [NAMING RULES] Access: naming Category: TopLevelRegular
    Comments:



dstPcTag

Type: vz:GPCTag
Primitive Type: scalar:Uint32

Overrides:acllog:Record:dstPcTag
Units: null Encrypted: false Naming Property -- [NAMING RULES] Access: naming Category: TopLevelRegular
    Comments:
NO COMMENTS
Constants
any 0u any NO COMMENTS
DEFAULT 0 --- A shorthand for GroupPolicyClassTag: A tag that is used to identify and classify a particular group of resources/end-points for policy enforcement purposes





lcOwn

Type: mo:Owner
Primitive Type: scalar:Enum8

Units: null
Encrypted: false
Access: implicit
Category: TopLevelRegular
    Comments:
A value that indicates how this object was created. For internal use only.
Constants
local 0 Local NO COMMENTS
policy 1 Policy NO COMMENTS
replica 2 Replica NO COMMENTS
resolveOnBehalf 3 ResolvedOnBehalf NO COMMENTS
implicit 4 Implicit NO COMMENTS
DEFAULT local(0) Local NO COMMENTS





modTs

Type: mo:TStamp
Primitive Type: scalar:Date

Units: null
Encrypted: false
Access: implicit
Category: TopLevelRegular
    Comments:
The time when this object was last modified.
Constants
never 0ull never NO COMMENTS
DEFAULT never(0ull) never NO COMMENTS





monPolDn

Type: reference:BinRef

Units: null
Encrypted: false
Access: implicit
Category: TopLevelRegular
    Comments:
Monitoring policy attached to this observable object



rn

Type: reference:BinRN

Units: null
Encrypted: false
Access: implicit
Category: TopLevelRn
    Comments:
Identifies an object from its siblings within the context of its parent object. The distinguished name contains a sequence of relative names.



srcEpgName

Type: naming:Name
Primitive Type: string:Basic

Overrides:acllog:Record:srcEpgName
Units: null Encrypted: false Naming Property -- [NAMING RULES] Access: naming Category: TopLevelRegular
    Comments:
NO COMMENTS



srcIntf

Type: acllog:InterfaceName
Primitive Type: string:Basic

Overrides:acllog:Record:srcIntf
Units: null Encrypted: false Naming Property -- [NAMING RULES] Access: naming Category: TopLevelRegular
    Comments:



srcMacAddr

Type: address:MAC

Overrides:acllog:Record:srcMacAddr
Units: null Encrypted: false Naming Property -- [NAMING RULES] Access: naming Category: TopLevelRegular
    Comments:



srcPcTag

Type: vz:GPCTag
Primitive Type: scalar:Uint32

Overrides:acllog:Record:srcPcTag
Units: null Encrypted: false Naming Property -- [NAMING RULES] Access: naming Category: TopLevelRegular
    Comments:
NO COMMENTS
Constants
any 0u any NO COMMENTS
DEFAULT 0 --- A shorthand for GroupPolicyClassTag: A tag that is used to identify and classify a particular group of resources/end-points for policy enforcement purposes





status

Type: mo:ModificationStatus
Primitive Type: scalar:Bitmask32

Units: null
Encrypted: false
Access: implicit
Category: TopLevelStatus
    Comments:
The upgrade status. This property is for internal use only.
Constants
created 2u created In a setter method: specifies that an object should be created. An error is returned if the object already exists.
In the return value of a setter method: indicates that an object has been created.
modified 4u modified In a setter method: specifies that an object should be modified
In the return value of a setter method: indicates that an object has been modified.
deleted 8u deleted In a setter method: specifies that an object should be deleted.
In the return value of a setter method: indicates that an object has been deleted.
DEFAULT 0 --- This type controls the life cycle of objects passed in the XML API.

When used in a setter method (such as configConfMo), the ModificationStatus specifies whether an object should be created, modified, deleted or removed.
In the return value of a setter method, the ModificationStatus indicates the actual operation that was performed. For example, the ModificationStatus is set to "created" if the object was created. The ModificationStatus is not set if the object was neither created, modified, deleted or removed.

When invoking a setter method, the ModificationStatus is optional:
If a setter method such as configConfMo is invoked and the ModificationStatus is not set, the system automatically determines if the object should be created or modified.






vlan

Type: acllog:VlanId
Primitive Type: scalar:Uint16

Overrides:acllog:PermitL2Record:vlan
Units: null Encrypted: false Naming Property -- [NAMING RULES] Access: naming Category: TopLevelRegular
    Comments:
Constants
invalid 0 invalid NO COMMENTS
DEFAULT invalid(0) invalid NO COMMENTS