Class actrl:PfxEntry (CONCRETE)

Class ID:2470
Class Label: Prefix Entry
Encrypted: false - Exportable: false - Persistent: true - Configurable: false - Subject to Quota: Disabled - Abstraction Layer: Concrete Model
Write Access: [NON CONFIGURABLE]
Read Access: [access-connectivity-l3, admin, tenant-security]
Creatable/Deletable: yes (see Container Mos for details)
Semantic Scope: EPG
Semantic Scope Evaluation Rule: Parent
Monitoring Policy Source: Parent
Monitoring Flags : [ IsObservable: false, HasStats: false, HasFaults: false, HasHealth: false, HasEventRules: false ]

The prefix list entry definition.

Naming Rules
RN FORMAT: pfx-{[addr]}

    [1] PREFIX=pfx- PROPERTY = addr




DN FORMAT: 

[0] topology/pod-{id}/node-{id}/sys/ctx-{[encap]}/pfx-{[addr]}

[1] sys/ctx-{[encap]}/pfx-{[addr]}

                


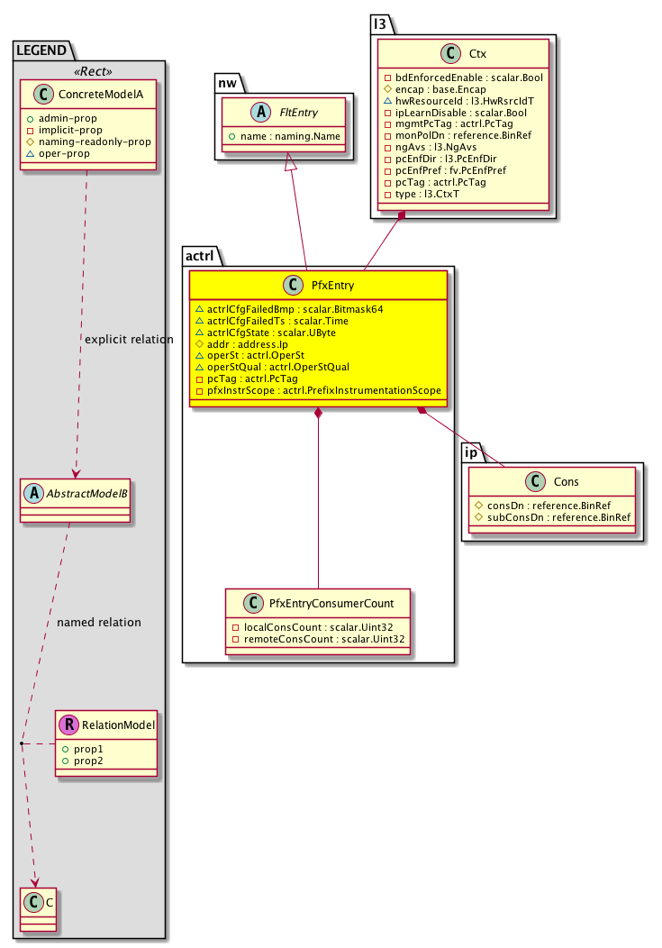
Diagram

Super Mo: nw:FltEntry,
Container Mos: l3:Ctx (deletable:yes),
Contained Mos: actrl:PfxEntryConsumerCount, ip:Cons,


Containers Hierarchies
[V] top:Root  This class represents the root element in the object hierarchy. All managed objects in the system are descendants of the Root element.
 ├
[V] fabric:Topology The root for IFC topology.
 
 ├
[V] fabric:Pod A pod.
 
 
 ├
[V] fabric:Node The root node for the APIC.
 
 
 
 ├
[V] top:System The APIC uses a policy model to combine data into a health score. Health scores can be aggregated for a variety of areas such as for the infrastructure, applications, or services. The category health score is calculated using a Lp -Norm formula. The health score penalty equals 100 minus the health score. The health score penalty represents the overall health score penalties of a set of MOs that belong to a given category and are children or direc...
 
 
 
 
 ├
[V] l3:Ctx The tenant context information is equivalent to a virtual routing and forwarding (VRF) instance created for the tenant's L3 network. Similar to a VRF in traditional Cisco routers, the tenant context isolates the IP addresses of the tenant, allowing different tenants to have overlapping IP addresses.
 
 
 
 
 
 ├
[V] actrl:PfxEntry The prefix list entry definition.
[V] top:Root  This class represents the root element in the object hierarchy. All managed objects in the system are descendants of the Root element.
 ├
[V] top:System The APIC uses a policy model to combine data into a health score. Health scores can be aggregated for a variety of areas such as for the infrastructure, applications, or services. The category health score is calculated using a Lp -Norm formula. The health score penalty equals 100 minus the health score. The health score penalty represents the overall health score penalties of a set of MOs that belong to a given category and are children or direc...
 
 ├
[V] l3:Ctx The tenant context information is equivalent to a virtual routing and forwarding (VRF) instance created for the tenant's L3 network. Similar to a VRF in traditional Cisco routers, the tenant context isolates the IP addresses of the tenant, allowing different tenants to have overlapping IP addresses.
 
 
 ├
[V] actrl:PfxEntry The prefix list entry definition.


Contained Hierarchy
[V] actrl:PfxEntry The prefix list entry definition.
 ├
[V] actrl:PfxEntryConsumerCount  Remote and local consumer count for pfxentry
 ├
[V] fault:Delegate Exposes internal faults to the user. A fault delegate object can be defined on IFC (for example, for an endpoint group) and when the fault is raised (for example, under an endpoint policy on a switch), a fault delegate object is created on IFC under the specified object. A fault delegate object follows the lifecycle of the original fault instance object, being created, modified, or deleted based on the changes of the original fault.
 ├
[V] ip:Cons Used for maintaining consumers of a static route from an IPRoueDef.
 
 ├
[V] ip:RsConsRoot 


Inheritance
[V] naming:NamedObject An abstract base class for an object that contains a name.
 ├
[V] pol:Obj Represents a generic policy object.
 
 ├
[V] pol:Instr Represents a policy control instrumentation object.
 
 
 ├
[V] nw:FltEntry An endpoint abstraction.
 
 
 
 ├
[V] actrl:PfxEntry The prefix list entry definition.


Events
                


Faults
                


Fsms
                


Properties Summary
Defined in: actrl:PfxEntry
scalar:Bitmask64 actrlCfgFailedBmp  (actrl:PfxEntry:actrlCfgFailedBmp)
          
scalar:Time actrlCfgFailedTs  (actrl:PfxEntry:actrlCfgFailedTs)
          
scalar:UByte actrlCfgState  (actrl:PfxEntry:actrlCfgState)
          
address:Ip addr  (actrl:PfxEntry:addr)
           The peer IP address.
actrl:OperSt
          scalar:Enum8
operSt  (actrl:PfxEntry:operSt)
           The runtime state of the object or policy.
actrl:OperStQual
          scalar:Bitmask8
operStQual  (actrl:PfxEntry:operStQual)
           The chassis operational status qualifier.
actrl:PcTag
          scalar:Uint32
pcTag  (actrl:PfxEntry:pcTag)
           The default class ID for unknown unicast traffic terminating on this bridge domain.
actrl:PrefixInstrumentationScope
          scalar:Bitmask8
pfxInstrScope  (actrl:PfxEntry:pfxInstrScope)
           Prefix Instrumentation Scope
Defined in: nw:FltEntry
naming:Name
          string:Basic
name  (nw:FltEntry:name)
           Overrides:pol:Obj:name | naming:NamedObject:name
           The name of the object.
Defined in: pol:Instr
naming:Descr
          string:Basic
descr  (pol:Instr:descr)
           Specifies a control instrumentation description.
Defined in: naming:NamedObject
naming:NameAlias
          string:Basic
nameAlias  (naming:NamedObject:nameAlias)
           NO COMMENTS
Defined in: mo:Resolvable
mo:Owner
          scalar:Enum8
lcOwn  (mo:Resolvable:lcOwn)
           A value that indicates how this object was created. For internal use only.
Defined in: mo:TopProps
mo:ModificationChildAction
          scalar:Bitmask32
childAction  (mo:TopProps:childAction)
           Delete or ignore. For internal use only.
reference:BinRef dn  (mo:TopProps:dn)
           A tag or metadata is a non-hierarchical keyword or term assigned to the fabric module.
reference:BinRN rn  (mo:TopProps:rn)
           Identifies an object from its siblings within the context of its parent object. The distinguished name contains a sequence of relative names.
mo:ModificationStatus
          scalar:Bitmask32
status  (mo:TopProps:status)
           The upgrade status. This property is for internal use only.
Defined in: mo:Modifiable
mo:TStamp
          scalar:Date
modTs  (mo:Modifiable:modTs)
           The time when this object was last modified.
Properties Detail

actrlCfgFailedBmp

Type: scalar:Bitmask64

Units: null
Encrypted: false
Access: oper
Category: TopLevelRegular
    Comments:
Constants
actrl:PfxEntrylcOwn_failed_flag -9223372036854775808ull --- NO COMMENTS
actrl:PfxEntrypfxInstrScope_failed_flag 1024ull --- NO COMMENTS
actrl:PfxEntryname_failed_flag 1ull --- NO COMMENTS
actrl:PfxEntrymodTs_failed_flag 2305843009213693952ull --- NO COMMENTS
actrl:PfxEntrynameAlias_failed_flag 2ull --- NO COMMENTS
actrl:PfxEntrydescr_failed_flag 4ull --- NO COMMENTS
actrl:PfxEntrypcTag_failed_flag 512ull --- NO COMMENTS
actrl:PfxEntryaddr_failed_flag 64ull --- NO COMMENTS
DEFAULT 0 --- NO COMMENTS





actrlCfgFailedTs

Type: scalar:Time

Units: null
Encrypted: false
Access: oper
Category: TopLevelRegular
    Comments:



actrlCfgState

Type: scalar:UByte

Units: null
Encrypted: false
Access: oper
Category: TopLevelRegular
    Comments:



addr

Type: address:Ip

Units: null
Encrypted: false
Naming Property -- [NAMING RULES]
Access: naming
Category: TopLevelRegular
    Comments:
The peer IP address.



childAction

Type: mo:ModificationChildAction
Primitive Type: scalar:Bitmask32

Units: null
Encrypted: false
Access: implicit
Category: TopLevelChildAction
    Comments:
Delete or ignore. For internal use only.
Constants
deleteAll 16384u deleteAll NO COMMENTS
ignore 4096u ignore NO COMMENTS
deleteNonPresent 8192u deleteNonPresent NO COMMENTS
DEFAULT 0 --- This type is used to





descr

Type: naming:Descr
Primitive Type: string:Basic

Like: naming:Described:descr
Units: null
Encrypted: false
Access: admin
Category: TopLevelRegular
    Comments:
Specifies a control instrumentation description.



dn

Type: reference:BinRef

Units: null
Encrypted: false
Access: implicit
Category: TopLevelDn
    Comments:
A tag or metadata is a non-hierarchical keyword or term assigned to the fabric module.



lcOwn

Type: mo:Owner
Primitive Type: scalar:Enum8

Units: null
Encrypted: false
Access: implicit
Category: TopLevelRegular
    Comments:
A value that indicates how this object was created. For internal use only.
Constants
local 0 Local NO COMMENTS
policy 1 Policy NO COMMENTS
replica 2 Replica NO COMMENTS
resolveOnBehalf 3 ResolvedOnBehalf NO COMMENTS
implicit 4 Implicit NO COMMENTS
DEFAULT local(0) Local NO COMMENTS





modTs

Type: mo:TStamp
Primitive Type: scalar:Date

Units: null
Encrypted: false
Access: implicit
Category: TopLevelRegular
    Comments:
The time when this object was last modified.
Constants
never 0ull never NO COMMENTS
DEFAULT never(0ull) never NO COMMENTS





name

Type: naming:Name
Primitive Type: string:Basic

Overrides:pol:Obj:name  |  naming:NamedObject:name
Units: null Encrypted: false Access: admin Category: TopLevelRegular
    Comments:
The name of the object.



nameAlias

Type: naming:NameAlias
Primitive Type: string:Basic

Units: null
Encrypted: false
Access: admin
Category: TopLevelRegular
    Comments:
NO COMMENTS



operSt

Type: actrl:OperSt
Primitive Type: scalar:Enum8

Units: null
Encrypted: false
Access: oper
Category: TopLevelRegular
    Comments:
The runtime state of the object or policy.
Constants
enabled 1 enabled Operational state is Enabled
disabled 2 disabled Operational state is Disabled
DEFAULT disabled(2) disabled Operational state is Disabled





operStQual

Type: actrl:OperStQual
Primitive Type: scalar:Bitmask8

Units: null
Encrypted: false
Access: oper
Category: TopLevelRegular
    Comments:
The chassis operational status qualifier.
Constants
hwprog-fail 1 Hardware Programming Failed Hardware programming failed
swprog-fail 2 Software programming failed Software programming failed
hwprog-fail-tcam-full 4 Hardware programming failed as TCAM was full Hardware programming failed tcam full
hwprog-fail-hash-collision 8 Hardware programming failed due to hash collision Hardware programming failed hash collision
DEFAULT 0 --- Reasons for rule being disabled.





pcTag

Type: actrl:PcTag
Primitive Type: scalar:Uint32

Units: null
Encrypted: false
Access: implicit
Category: TopLevelRegular
    Comments:
The default class ID for unknown unicast traffic terminating on this bridge domain.
Constants
any 0u any NO COMMENTS
DEFAULT 0 --- Policy control tag





pfxInstrScope

Type: actrl:PrefixInstrumentationScope
Primitive Type: scalar:Bitmask8

Units: null
Encrypted: false
Access: implicit
Category: TopLevelRegular
    Comments:
Prefix Instrumentation Scope
Constants
shared 1 Shared Prefix Instrumentation on Consumers Node Instrument the prefix with consumer context masked.
context 2 Instrument Prefix in Consumers Context Instrument the prefix inside consumer context
local 4 Instrument Prefix in Consumers Context L3Out is deployed on the same node
remote 8 Instrument Prefix in Consumers Context L3Out is deployed on a different node
defaultValue (2|4) --- NO COMMENTS





rn

Type: reference:BinRN

Units: null
Encrypted: false
Access: implicit
Category: TopLevelRn
    Comments:
Identifies an object from its siblings within the context of its parent object. The distinguished name contains a sequence of relative names.



status

Type: mo:ModificationStatus
Primitive Type: scalar:Bitmask32

Units: null
Encrypted: false
Access: implicit
Category: TopLevelStatus
    Comments:
The upgrade status. This property is for internal use only.
Constants
created 2u created In a setter method: specifies that an object should be created. An error is returned if the object already exists.
In the return value of a setter method: indicates that an object has been created.
modified 4u modified In a setter method: specifies that an object should be modified
In the return value of a setter method: indicates that an object has been modified.
deleted 8u deleted In a setter method: specifies that an object should be deleted.
In the return value of a setter method: indicates that an object has been deleted.
DEFAULT 0 --- This type controls the life cycle of objects passed in the XML API.

When used in a setter method (such as configConfMo), the ModificationStatus specifies whether an object should be created, modified, deleted or removed.
In the return value of a setter method, the ModificationStatus indicates the actual operation that was performed. For example, the ModificationStatus is set to "created" if the object was created. The ModificationStatus is not set if the object was neither created, modified, deleted or removed.

When invoking a setter method, the ModificationStatus is optional:
If a setter method such as configConfMo is invoked and the ModificationStatus is not set, the system automatically determines if the object should be created or modified.