Class adcom:NetIdent (CONCRETE)

Class ID:1613
Class Label: Network Identity
Encrypted: false - Exportable: false - Persistent: true - Configurable: false - Subject to Quota: Disabled - Abstraction Layer: Logical Model
Write Access: [NON CONFIGURABLE]
Read Access: [admin]
Creatable/Deletable: no (see Container Mos for details)
Semantic Scope: None
Semantic Scope Evaluation Rule: Parent
Monitoring Policy Source: Parent
Monitoring Flags : [ IsObservable: false, HasStats: false, HasFaults: false, HasHealth: false, HasEventRules: false ]

This is generated and used only by internal processes.

Naming Rules
RN FORMAT: ident--{dirctn}

    [1] PREFIX=ident-
    [2] PREFIX=- PROPERTY = dirctn




DN FORMAT: 

[0] adcomsg/ident--{dirctn}

                


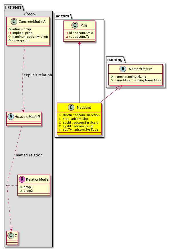
Diagram

Super Mo: naming:NamedObject,
Container Mos: adcom:Msg (deletable:no),


Containers Hierarchies
[V] top:Root  This class represents the root element in the object hierarchy. All managed objects in the system are descendants of the Root element.
 ├
[V] adcom:Msg This is generated and used only by internal processes.
 
 ├
[V] adcom:NetIdent This is generated and used only by internal processes.


Contained Hierarchy
[V] adcom:NetIdent This is generated and used only by internal processes.


Inheritance
[V] naming:NamedObject An abstract base class for an object that contains a name.
 ├
[V] adcom:NetIdent This is generated and used only by internal processes.


Events
                


Faults
                


Fsms
                


Properties Summary
Defined in: adcom:NetIdent
adcom:Direction
          scalar:Enum8
dirctn  (adcom:NetIdent:dirctn)
           This is generated and used only by internal processes.
adcom:Slot
          scalar:Enum16
slot  (adcom:NetIdent:slot)
           This is generated and used only by internal processes.
adcom:ServiceId
          proc:ServiceId
svcId  (adcom:NetIdent:svcId)
           This is generated and used only by internal processes.
adcom:SysId
          scalar:Uint32
sysId  (adcom:NetIdent:sysId)
           Specifies the Domain system ID.
adcom:SysType
          scalar:Enum8
sysTy  (adcom:NetIdent:sysTy)
           This is generated and used only by internal processes.
Defined in: naming:NamedObject
naming:Name
          string:Basic
name  (naming:NamedObject:name)
           The name of the object.
naming:NameAlias
          string:Basic
nameAlias  (naming:NamedObject:nameAlias)
           NO COMMENTS
Defined in: mo:Resolvable
mo:Owner
          scalar:Enum8
lcOwn  (mo:Resolvable:lcOwn)
           A value that indicates how this object was created. For internal use only.
Defined in: mo:TopProps
mo:ModificationChildAction
          scalar:Bitmask32
childAction  (mo:TopProps:childAction)
           Delete or ignore. For internal use only.
reference:BinRef dn  (mo:TopProps:dn)
           A tag or metadata is a non-hierarchical keyword or term assigned to the fabric module.
reference:BinRN rn  (mo:TopProps:rn)
           Identifies an object from its siblings within the context of its parent object. The distinguished name contains a sequence of relative names.
mo:ModificationStatus
          scalar:Bitmask32
status  (mo:TopProps:status)
           The upgrade status. This property is for internal use only.
Defined in: mo:Modifiable
mo:TStamp
          scalar:Date
modTs  (mo:Modifiable:modTs)
           The time when this object was last modified.
Properties Detail

childAction

Type: mo:ModificationChildAction
Primitive Type: scalar:Bitmask32

Units: null
Encrypted: false
Access: implicit
Category: TopLevelChildAction
    Comments:
Delete or ignore. For internal use only.
Constants
deleteAll 16384u deleteAll NO COMMENTS
ignore 4096u ignore NO COMMENTS
deleteNonPresent 8192u deleteNonPresent NO COMMENTS
DEFAULT 0 --- This type is used to





dirctn

Type: adcom:Direction
Primitive Type: scalar:Enum8

Units: null
Encrypted: false
Naming Property -- [NAMING RULES]
Access: naming
Category: TopLevelRegular
    Comments:
This is generated and used only by internal processes.
Constants
src 1 Source NO COMMENTS
dst 2 Destination NO COMMENTS
not-defined 100 Direction Not Defined NO COMMENTS
DEFAULT not-defined(100) Direction Not Defined NO COMMENTS





dn

Type: reference:BinRef

Units: null
Encrypted: false
Access: implicit
Category: TopLevelDn
    Comments:
A tag or metadata is a non-hierarchical keyword or term assigned to the fabric module.



lcOwn

Type: mo:Owner
Primitive Type: scalar:Enum8

Units: null
Encrypted: false
Access: implicit
Category: TopLevelRegular
    Comments:
A value that indicates how this object was created. For internal use only.
Constants
local 0 Local NO COMMENTS
policy 1 Policy NO COMMENTS
replica 2 Replica NO COMMENTS
resolveOnBehalf 3 ResolvedOnBehalf NO COMMENTS
implicit 4 Implicit NO COMMENTS
DEFAULT local(0) Local NO COMMENTS





modTs

Type: mo:TStamp
Primitive Type: scalar:Date

Units: null
Encrypted: false
Access: implicit
Category: TopLevelRegular
    Comments:
The time when this object was last modified.
Constants
never 0ull never NO COMMENTS
DEFAULT never(0ull) never NO COMMENTS





name

Type: naming:Name
Primitive Type: string:Basic

Like: naming:Named:name
Units: null
Encrypted: false
Access: admin
Category: TopLevelRegular
    Comments:
The name of the object.



nameAlias

Type: naming:NameAlias
Primitive Type: string:Basic

Units: null
Encrypted: false
Access: admin
Category: TopLevelRegular
    Comments:
NO COMMENTS



rn

Type: reference:BinRN

Units: null
Encrypted: false
Access: implicit
Category: TopLevelRn
    Comments:
Identifies an object from its siblings within the context of its parent object. The distinguished name contains a sequence of relative names.



slot

Type: adcom:Slot
Primitive Type: scalar:Enum16

Units: null
Encrypted: false
Access: implicit
Category: TopLevelRegular
    Comments:
This is generated and used only by internal processes.
Constants
not-defined 0 Slot Not Defined NO COMMENTS
dynamic 0x0100 Slot Dynamic NO COMMENTS
min-dynamic 0x0100 Slot Min Dynamic NO COMMENTS
max-static 0x0F Slot Max Static NO COMMENTS
DEFAULT not-defined(0) Slot Not Defined NO COMMENTS





status

Type: mo:ModificationStatus
Primitive Type: scalar:Bitmask32

Units: null
Encrypted: false
Access: implicit
Category: TopLevelStatus
    Comments:
The upgrade status. This property is for internal use only.
Constants
created 2u created In a setter method: specifies that an object should be created. An error is returned if the object already exists.
In the return value of a setter method: indicates that an object has been created.
modified 4u modified In a setter method: specifies that an object should be modified
In the return value of a setter method: indicates that an object has been modified.
deleted 8u deleted In a setter method: specifies that an object should be deleted.
In the return value of a setter method: indicates that an object has been deleted.
DEFAULT 0 --- This type controls the life cycle of objects passed in the XML API.

When used in a setter method (such as configConfMo), the ModificationStatus specifies whether an object should be created, modified, deleted or removed.
In the return value of a setter method, the ModificationStatus indicates the actual operation that was performed. For example, the ModificationStatus is set to "created" if the object was created. The ModificationStatus is not set if the object was neither created, modified, deleted or removed.

When invoking a setter method, the ModificationStatus is optional:
If a setter method such as configConfMo is invoked and the ModificationStatus is not set, the system automatically determines if the object should be created or modified.






svcId

Type: adcom:ServiceId
Primitive Type: proc:ServiceId

Units: null
Encrypted: false
Access: implicit
Category: TopLevelRegular
    Comments:
This is generated and used only by internal processes.
Constants
none 0u None NO COMMENTS
ifc_observer 10u --- NO COMMENTS
ifc_dbgr 11u --- NO COMMENTS
ifc_observerelem 12u --- NO COMMENTS
ifc_dbgrelem 13u --- NO COMMENTS
ifc_vmmmgr 14u --- NO COMMENTS
ifc_nxosmock 15u --- NO COMMENTS
ifc_bootmgr 16u --- NO COMMENTS
ifc_appliancedirector 17u --- NO COMMENTS
ifc_adrelay 18u --- NO COMMENTS
ifc_ospaagent 19u --- NO COMMENTS
ifc_clid 1u --- NO COMMENTS
ifc_vleafelem 20u --- NO COMMENTS
ifc_dhcpd 21u --- NO COMMENTS
ifc_scripthandler 22u --- NO COMMENTS
ifc_idmgr 23u --- NO COMMENTS
ifc_ospaelem 24u --- NO COMMENTS
ifc_osh 25u --- NO COMMENTS
ifc_opflexagent 26u --- NO COMMENTS
ifc_opflexelem 27u --- NO COMMENTS
ifc_confelem 28u --- NO COMMENTS
ifc_vtap 29u --- NO COMMENTS
ifc_controller 2u --- NO COMMENTS
ifc_snmpd 30u --- NO COMMENTS
ifc_opflexp 31u --- NO COMMENTS
ifc_analytics 32u --- NO COMMENTS
ifc_policydist 33u --- NO COMMENTS
ifc_plgnhandler 34u --- NO COMMENTS
ifc_domainmgr 35u --- NO COMMENTS
ifc_licensemgr 36u --- NO COMMENTS
ifc_platformmgr 38u --- NO COMMENTS
ifc_edmgr 39u --- NO COMMENTS
ifc_eventmgr 3u --- NO COMMENTS
ifc_extxmlapi 4u --- NO COMMENTS
ifc_policyelem 5u --- NO COMMENTS
ifc_policymgr 6u --- NO COMMENTS
ifc_reader 7u --- NO COMMENTS
ifc_ae 8u --- NO COMMENTS
ifc_topomgr 9u --- NO COMMENTS
DEFAULT none(0u) None NO COMMENTS





sysId

Type: adcom:SysId
Primitive Type: scalar:Uint32

Units: null
Encrypted: false
Access: implicit
Category: TopLevelRegular
    Comments:
Specifies the Domain system ID.



sysTy

Type: adcom:SysType
Primitive Type: scalar:Enum8

Units: null
Encrypted: false
Access: implicit
Category: TopLevelRegular
    Comments:
This is generated and used only by internal processes.
Constants
not-specified 0 SysType Not Specified NO COMMENTS
node 1 SysType Node NO COMMENTS
controller 2 SysType Controller NO COMMENTS
sync-peer 3 SysType Sync Peer NO COMMENTS
DEFAULT not-specified(0) SysType Not Specified NO COMMENTS