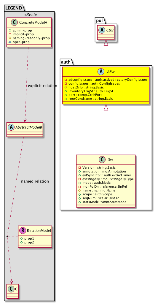
Class auth:ASvr (ABSTRACT)

Class ID:12663
Class Label: Abstraction of Auth Server
Encrypted: false - Exportable: true - Persistent: true - Configurable: true - Subject to Quota: Disabled - Abstraction Layer: Concrete Model
Write Access: []
Read Access: [admin]
Creatable/Deletable: derived (see Container Mos for details)
Semantic Scope: EPG
Semantic Scope Evaluation Rule: Subclasses
Monitoring Policy Source: Parent
Monitoring Flags : [ IsObservable: false, HasStats: false, HasFaults: false, HasHealth: false, HasEventRules: false ]

NO COMMENTS

Naming Rules


DN FORMAT: 

                


Diagram

Super Mo: pol:Ctrlr,
Sub Mos: auth:Svr,


Inheritance
[V] naming:NamedObject An abstract base class for an object that contains a name.
 ├
[V] pol:Obj Represents a generic policy object.
 
 ├
[V] pol:Ctrlr Represents the policy controller.
 
 
 ├
[V] auth:ASvr 
 
 
 
 ├
[V] auth:Svr 


Events
                


Faults
                


Fsms
                


Properties Summary
Defined in: auth:ASvr
auth:activedirectoryConfigIssues
          scalar:Bitmask64
adconfigIssues  (auth:ASvr:adconfigIssues)
           NO COMMENTS
auth:ConfigIssues
          scalar:Bitmask64
configIssues  (auth:ASvr:configIssues)
           Bitmask representation of the configuration issues found during the endpoint group deployment.
string:Basic hostOrIp  (auth:ASvr:hostOrIp)
           The host or IP address.
auth:TrigSt
          scalar:Enum8
inventoryTrigSt  (auth:ASvr:inventoryTrigSt)
           Manual trigger state of inventory sync
comp:CtrlrPort
          scalar:Uint16
port  (auth:ASvr:port)
           The service port number for the LDAP service.
string:Basic rootContName  (auth:ASvr:rootContName)
           The name of the root level objects in the external VM management system that contains the compute and networking entities. For example, the name of the Datacenter in VMware vCenter.
Defined in: pol:Obj
naming:Name
          string:Basic
name  (pol:Obj:name)
           Overrides:naming:NamedObject:name
           null
Defined in: naming:NamedObject
naming:NameAlias
          string:Basic
nameAlias  (naming:NamedObject:nameAlias)
           NO COMMENTS
Defined in: mo:TopProps
mo:ModificationChildAction
          scalar:Bitmask32
childAction  (mo:TopProps:childAction)
           Delete or ignore. For internal use only.
reference:BinRef dn  (mo:TopProps:dn)
           A tag or metadata is a non-hierarchical keyword or term assigned to the fabric module.
reference:BinRN rn  (mo:TopProps:rn)
           Identifies an object from its siblings within the context of its parent object. The distinguished name contains a sequence of relative names.
mo:ModificationStatus
          scalar:Bitmask32
status  (mo:TopProps:status)
           The upgrade status. This property is for internal use only.
Properties Detail

adconfigIssues

Type: auth:activedirectoryConfigIssues
Primitive Type: scalar:Bitmask64

Units: null
Encrypted: false
Access: implicit
Category: TopLevelRegular
    Comments:
NO COMMENTS
Constants
not-applicable 0x0ull N/A NO COMMENTS
DEFAULT not-applicable(0x0ull) N/A NO COMMENTS





childAction

Type: mo:ModificationChildAction
Primitive Type: scalar:Bitmask32

Units: null
Encrypted: false
Access: implicit
Category: TopLevelChildAction
    Comments:
Delete or ignore. For internal use only.
Constants
deleteAll 16384u deleteAll NO COMMENTS
ignore 4096u ignore NO COMMENTS
deleteNonPresent 8192u deleteNonPresent NO COMMENTS
DEFAULT 0 --- This type is used to





configIssues

Type: auth:ConfigIssues
Primitive Type: scalar:Bitmask64

Units: null
Encrypted: false
Access: implicit
Category: TopLevelRegular
    Comments:
Bitmask representation of the configuration issues found during the endpoint group deployment.
Constants
not-applicable 0x0ull N/A NO COMMENTS
mode-not-set 0x1ull Mode not set yet. NO COMMENTS
DEFAULT not-applicable(0x0ull) N/A NO COMMENTS





dn

Type: reference:BinRef

Units: null
Encrypted: false
Access: implicit
Category: TopLevelDn
    Comments:
A tag or metadata is a non-hierarchical keyword or term assigned to the fabric module.



hostOrIp

Type: string:Basic

Like: comp:CtrlrP:hostOrIp
Units: null
Encrypted: false
Access: create
Category: TopLevelRegular
Property Validators:
    Regex: [a-zA-Z0-9:][a-zA-Z0-9.:-]{0,254}
    Comments:
The host or IP address.



inventoryTrigSt

Type: auth:TrigSt
Primitive Type: scalar:Enum8

Units: null
Encrypted: false
Access: admin
Category: TopLevelRegular
Property Validators:
    Comments:
Manual trigger state of inventory sync
Constants
triggered 0 triggered NO COMMENTS
untriggered 1 untriggered NO COMMENTS
DEFAULT untriggered(1) untriggered NO COMMENTS





name

Type: naming:Name
Primitive Type: string:Basic

Overrides:naming:NamedObject:name
Units: null Encrypted: false Access: admin Category: TopLevelRegular Property Validators: Range: min: "0" max: "64" Allowed Chars: Regex: [a-zA-Z0-9_.:-]+
    Comments:
null



nameAlias

Type: naming:NameAlias
Primitive Type: string:Basic

Units: null
Encrypted: false
Access: admin
Category: TopLevelRegular
Property Validators:
    Range:  min: "0"  max: "63"
        Allowed Chars:
            Regex: [a-zA-Z0-9_.-]+
    Comments:
NO COMMENTS



port

Type: comp:CtrlrPort
Primitive Type: scalar:Uint16

Like: comp:CtrlrP:port
Units: null
Encrypted: false
Access: admin
Category: TopLevelRegular
Property Validators:
    Range:  min: 0  max: 65535
    Comments:
The service port number for the LDAP service.
Constants
defaultValue 0 --- NO COMMENTS





rn

Type: reference:BinRN

Units: null
Encrypted: false
Access: implicit
Category: TopLevelRn
    Comments:
Identifies an object from its siblings within the context of its parent object. The distinguished name contains a sequence of relative names.



rootContName

Type: string:Basic

Like: comp:CtrlrP:rootContName
Units: null
Encrypted: false
Access: admin
Category: TopLevelRegular
Property Validators:
    Range:  min: "0"  max: "512"
    Comments:
The name of the root level objects in the external VM management system that contains the compute and networking entities. For example, the name of the Datacenter in VMware vCenter.



status

Type: mo:ModificationStatus
Primitive Type: scalar:Bitmask32

Units: null
Encrypted: false
Access: implicit
Category: TopLevelStatus
    Comments:
The upgrade status. This property is for internal use only.
Constants
created 2u created In a setter method: specifies that an object should be created. An error is returned if the object already exists.
In the return value of a setter method: indicates that an object has been created.
modified 4u modified In a setter method: specifies that an object should be modified
In the return value of a setter method: indicates that an object has been modified.
deleted 8u deleted In a setter method: specifies that an object should be deleted.
In the return value of a setter method: indicates that an object has been deleted.
DEFAULT 0 --- This type controls the life cycle of objects passed in the XML API.

When used in a setter method (such as configConfMo), the ModificationStatus specifies whether an object should be created, modified, deleted or removed.
In the return value of a setter method, the ModificationStatus indicates the actual operation that was performed. For example, the ModificationStatus is set to "created" if the object was created. The ModificationStatus is not set if the object was neither created, modified, deleted or removed.

When invoking a setter method, the ModificationStatus is optional:
If a setter method such as configConfMo is invoked and the ModificationStatus is not set, the system automatically determines if the object should be created or modified.