Class bfd:AInstPol (ABSTRACT)

Class ID:7690
Class Label: BFD Global Abstraction Policy
Encrypted: false - Exportable: true - Persistent: true - Configurable: true - Subject to Quota: Disabled - Abstraction Layer: Concrete Model
Write Access: [access-protocol-l3, admin]
Read Access: [access-protocol-l3, admin]
Creatable/Deletable: derived (see Container Mos for details)
Semantic Scope: Fabric
Semantic Scope Evaluation Rule: Subclasses
Monitoring Policy Source: Parent
Monitoring Flags : [ IsObservable: false, HasStats: false, HasFaults: false, HasHealth: false, HasEventRules: false ]

Global BFD policy

Naming Rules


DN FORMAT: 

                


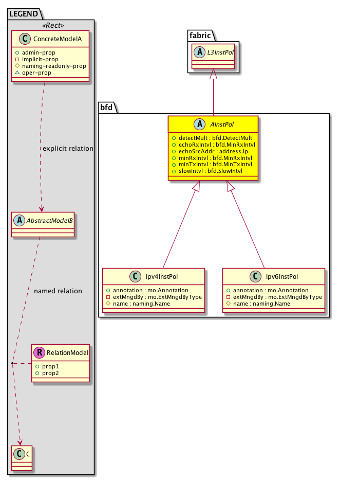
Diagram

Super Mo: fabric:L3InstPol,
Sub Mos: bfd:Ipv4InstPol, bfd:Ipv6InstPol,


Inheritance
[V] naming:NamedObject An abstract base class for an object that contains a name.
 ├
[V] pol:Obj Represents a generic policy object.
 
 ├
[V] pol:Def Represents self-contained policy document.
 
 
 ├
[V] fabric:ProtoPol A base class for protocol policies.
 
 
 
 ├
[V] fabric:ProtoInstPol A base class for instance-level protocol policies.
 
 
 
 
 ├
[V] fabric:L3InstPol A base class for layer 3 instance-level policies.
 
 
 
 
 
 ├
[V] bfd:AInstPol  Global BFD policy
 
 
 
 
 
 
 ├
[V] bfd:Ipv4InstPol 
 
 
 
 
 
 
 ├
[V] bfd:Ipv6InstPol 


Events
                


Faults
                


Fsms
                


Properties Summary
Defined in: bfd:AInstPol
bfd:DetectMult
          scalar:UByte
detectMult  (bfd:AInstPol:detectMult)
           Detection multiplier.
bfd:MinRxIntvl
          scalar:Uint16
echoRxIntvl  (bfd:AInstPol:echoRxIntvl)
           Echo rx interval.
address:Ip echoSrcAddr  (bfd:AInstPol:echoSrcAddr)
           BFD Source Address for Echo frames.
bfd:MinRxIntvl
          scalar:Uint16
minRxIntvl  (bfd:AInstPol:minRxIntvl)
           Required minimum rx interval.
bfd:MinTxIntvl
          scalar:Uint16
minTxIntvl  (bfd:AInstPol:minTxIntvl)
           Desired minimum tx interval.
bfd:SlowIntvl
          scalar:Uint16
slowIntvl  (bfd:AInstPol:slowIntvl)
           Slow timer interval.
Defined in: pol:Def
naming:Descr
          string:Basic
descr  (pol:Def:descr)
           Specifies a description of the policy definition.
naming:Descr
          string:Basic
ownerKey  (pol:Def:ownerKey)
           The key for enabling clients to own their data for entity correlation.
naming:Descr
          string:Basic
ownerTag  (pol:Def:ownerTag)
           A tag for enabling clients to add their own data. For example, to indicate who created this object.
Defined in: pol:Obj
naming:Name
          string:Basic
name  (pol:Obj:name)
           Overrides:naming:NamedObject:name
           null
Defined in: naming:NamedObject
naming:NameAlias
          string:Basic
nameAlias  (naming:NamedObject:nameAlias)
           NO COMMENTS
Defined in: mo:TopProps
mo:ModificationChildAction
          scalar:Bitmask32
childAction  (mo:TopProps:childAction)
           Delete or ignore. For internal use only.
reference:BinRef dn  (mo:TopProps:dn)
           A tag or metadata is a non-hierarchical keyword or term assigned to the fabric module.
reference:BinRN rn  (mo:TopProps:rn)
           Identifies an object from its siblings within the context of its parent object. The distinguished name contains a sequence of relative names.
mo:ModificationStatus
          scalar:Bitmask32
status  (mo:TopProps:status)
           The upgrade status. This property is for internal use only.
Properties Detail

childAction

Type: mo:ModificationChildAction
Primitive Type: scalar:Bitmask32

Units: null
Encrypted: false
Access: implicit
Category: TopLevelChildAction
    Comments:
Delete or ignore. For internal use only.
Constants
deleteAll 16384u deleteAll NO COMMENTS
ignore 4096u ignore NO COMMENTS
deleteNonPresent 8192u deleteNonPresent NO COMMENTS
DEFAULT 0 --- This type is used to





descr

Type: naming:Descr
Primitive Type: string:Basic

Like: naming:Described:descr
Units: null
Encrypted: false
Access: admin
Category: TopLevelRegular
Property Validators:
    Range:  min: "0"  max: "128"
        Allowed Chars:
            Regex: [a-zA-Z0-9\\!#$%()*,-./:;@ _{|}~?&+]+
    Comments:
Specifies a description of the policy definition.



detectMult

Type: bfd:DetectMult
Primitive Type: scalar:UByte

Like: bfd:KaP:detectMult
Units: null
Encrypted: false
Access: admin
Category: TopLevelRegular
Property Validators:
    Range:  min: (short)1  max: (short)50
    Comments:
Detection multiplier.
Constants
defaultValue 3 --- NO COMMENTS





dn

Type: reference:BinRef

Units: null
Encrypted: false
Access: implicit
Category: TopLevelDn
    Comments:
A tag or metadata is a non-hierarchical keyword or term assigned to the fabric module.



echoRxIntvl

Type: bfd:MinRxIntvl
Primitive Type: scalar:Uint16

Like: bfd:KaP:echoRxIntvl
Units: msec
Encrypted: false
Access: admin
Category: TopLevelRegular
Property Validators:
    Range:  min: 50  max: 999
    Comments:
Echo rx interval.
Constants
defaultValue 50 --- NO COMMENTS





echoSrcAddr

Type: address:Ip

Units: null
Encrypted: false
Access: admin
Category: TopLevelRegular
Property Validators:
    Comments:
BFD Source Address for Echo frames.



minRxIntvl

Type: bfd:MinRxIntvl
Primitive Type: scalar:Uint16

Like: bfd:KaP:minRxIntvl
Units: msec
Encrypted: false
Access: admin
Category: TopLevelRegular
Property Validators:
    Range:  min: 50  max: 999
    Comments:
Required minimum rx interval.
Constants
defaultValue 50 --- NO COMMENTS





minTxIntvl

Type: bfd:MinTxIntvl
Primitive Type: scalar:Uint16

Like: bfd:KaP:minTxIntvl
Units: msec
Encrypted: false
Access: admin
Category: TopLevelRegular
Property Validators:
    Range:  min: 50  max: 999
    Comments:
Desired minimum tx interval.
Constants
defaultValue 50 --- NO COMMENTS





name

Type: naming:Name
Primitive Type: string:Basic

Overrides:naming:NamedObject:name
Units: null Encrypted: false Access: admin Category: TopLevelRegular Property Validators: Range: min: "0" max: "64" Allowed Chars: Regex: [a-zA-Z0-9_.:-]+
    Comments:
null



nameAlias

Type: naming:NameAlias
Primitive Type: string:Basic

Units: null
Encrypted: false
Access: admin
Category: TopLevelRegular
Property Validators:
    Range:  min: "0"  max: "63"
        Allowed Chars:
            Regex: [a-zA-Z0-9_.-]+
    Comments:
NO COMMENTS



ownerKey

Type: naming:Descr
Primitive Type: string:Basic

Units: null
Encrypted: false
Access: admin
Category: TopLevelRegular
Property Validators:
    Range:  min: "0"  max: "128"
        Allowed Chars:
            Regex: [a-zA-Z0-9\\!#$%()*,-./:;@ _{|}~?&+]+
    Comments:
The key for enabling clients to own their data for entity correlation.



ownerTag

Type: naming:Descr
Primitive Type: string:Basic

Units: null
Encrypted: false
Access: admin
Category: TopLevelRegular
Property Validators:
    Range:  min: "0"  max: "64"
        Allowed Chars:
            Regex: [a-zA-Z0-9\\!#$%()*,-./:;@ _{|}~?&+]+
    Comments:
A tag for enabling clients to add their own data. For example, to indicate who created this object.



rn

Type: reference:BinRN

Units: null
Encrypted: false
Access: implicit
Category: TopLevelRn
    Comments:
Identifies an object from its siblings within the context of its parent object. The distinguished name contains a sequence of relative names.



slowIntvl

Type: bfd:SlowIntvl
Primitive Type: scalar:Uint16

Like: bfd:InstAf:slowIntvl
Units: msec
Encrypted: false
Access: admin
Category: TopLevelRegular
Property Validators:
    Range:  min: 1000  max: 30000
    Comments:
Slow timer interval.
Constants
defaultValue 2000 --- NO COMMENTS





status

Type: mo:ModificationStatus
Primitive Type: scalar:Bitmask32

Units: null
Encrypted: false
Access: implicit
Category: TopLevelStatus
    Comments:
The upgrade status. This property is for internal use only.
Constants
created 2u created In a setter method: specifies that an object should be created. An error is returned if the object already exists.
In the return value of a setter method: indicates that an object has been created.
modified 4u modified In a setter method: specifies that an object should be modified
In the return value of a setter method: indicates that an object has been modified.
deleted 8u deleted In a setter method: specifies that an object should be deleted.
In the return value of a setter method: indicates that an object has been deleted.
DEFAULT 0 --- This type controls the life cycle of objects passed in the XML API.

When used in a setter method (such as configConfMo), the ModificationStatus specifies whether an object should be created, modified, deleted or removed.
In the return value of a setter method, the ModificationStatus indicates the actual operation that was performed. For example, the ModificationStatus is set to "created" if the object was created. The ModificationStatus is not set if the object was neither created, modified, deleted or removed.

When invoking a setter method, the ModificationStatus is optional:
If a setter method such as configConfMo is invoked and the ModificationStatus is not set, the system automatically determines if the object should be created or modified.