Class bfd:KaP (CONCRETE)

Class ID:5780
Class Label: Keepalive Policy
Encrypted: false - Exportable: false - Persistent: true - Configurable: false - Subject to Quota: Disabled - Abstraction Layer: Concrete Model
Write Access: [NON CONFIGURABLE]
Read Access: [admin, tenant-ext-protocol-l3]
Creatable/Deletable: yes (see Container Mos for details)
Semantic Scope: Fabric
Semantic Scope Evaluation Rule: Parent
Monitoring Policy Source: Parent
Monitoring Flags : [ IsObservable: true, HasStats: false, HasFaults: true, HasHealth: true, HasEventRules: false ]

This object holds keepalive policy information

Naming Rules
RN FORMAT: ka

    [1] PREFIX=ka


DN FORMAT: 

[0] topology/pod-{id}/node-{id}/sys/bfd/inst/af-{type}/ka

[1] sys/bfd/inst/af-{type}/ka

[2] topology/pod-{id}/node-{id}/sys/bfd/inst/if-{[id]}/af-{type}/ka

[3] sys/bfd/inst/if-{[id]}/af-{type}/ka

                


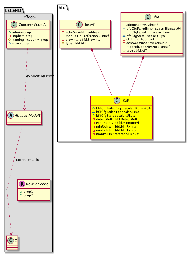
Diagram

Container Mos: bfd:IfAf (deletable:yes), bfd:InstAf (deletable:yes),


Containers Hierarchies
[V] top:Root  This class represents the root element in the object hierarchy. All managed objects in the system are descendants of the Root element.
 ├
[V] fabric:Topology The root for IFC topology.
 
 ├
[V] fabric:Pod A pod.
 
 
 ├
[V] fabric:Node The root node for the APIC.
 
 
 
 ├
[V] top:System The APIC uses a policy model to combine data into a health score. Health scores can be aggregated for a variety of areas such as for the infrastructure, applications, or services. The category health score is calculated using a Lp -Norm formula. The health score penalty equals 100 minus the health score. The health score penalty represents the overall health score penalties of a set of MOs that belong to a given category and are children or direc...
 
 
 
 
 ├
[V] bfd:Entity  Holds bfd control plane entity information
 
 
 
 
 
 ├
[V] bfd:Inst  This objects hold per bfd instance information.
 
 
 
 
 
 
 ├
[V] bfd:InstAf  This objects hold per address family bfd instance information
 
 
 
 
 
 
 
 ├
[V] bfd:KaP  This object holds keepalive policy information
[V] top:Root  This class represents the root element in the object hierarchy. All managed objects in the system are descendants of the Root element.
 ├
[V] top:System The APIC uses a policy model to combine data into a health score. Health scores can be aggregated for a variety of areas such as for the infrastructure, applications, or services. The category health score is calculated using a Lp -Norm formula. The health score penalty equals 100 minus the health score. The health score penalty represents the overall health score penalties of a set of MOs that belong to a given category and are children or direc...
 
 ├
[V] bfd:Entity  Holds bfd control plane entity information
 
 
 ├
[V] bfd:Inst  This objects hold per bfd instance information.
 
 
 
 ├
[V] bfd:InstAf  This objects hold per address family bfd instance information
 
 
 
 
 ├
[V] bfd:KaP  This object holds keepalive policy information
[V] top:Root  This class represents the root element in the object hierarchy. All managed objects in the system are descendants of the Root element.
 ├
[V] fabric:Topology The root for IFC topology.
 
 ├
[V] fabric:Pod A pod.
 
 
 ├
[V] fabric:Node The root node for the APIC.
 
 
 
 ├
[V] top:System The APIC uses a policy model to combine data into a health score. Health scores can be aggregated for a variety of areas such as for the infrastructure, applications, or services. The category health score is calculated using a Lp -Norm formula. The health score penalty equals 100 minus the health score. The health score penalty represents the overall health score penalties of a set of MOs that belong to a given category and are children or direc...
 
 
 
 
 ├
[V] bfd:Entity  Holds bfd control plane entity information
 
 
 
 
 
 ├
[V] bfd:Inst  This objects hold per bfd instance information.
 
 
 
 
 
 
 ├
[V] bfd:If  This object holds bfd interface information
 
 
 
 
 
 
 
 ├
[V] bfd:IfAf  This object holds per address family bfd interface information
 
 
 
 
 
 
 
 
 ├
[V] bfd:KaP  This object holds keepalive policy information
[V] top:Root  This class represents the root element in the object hierarchy. All managed objects in the system are descendants of the Root element.
 ├
[V] top:System The APIC uses a policy model to combine data into a health score. Health scores can be aggregated for a variety of areas such as for the infrastructure, applications, or services. The category health score is calculated using a Lp -Norm formula. The health score penalty equals 100 minus the health score. The health score penalty represents the overall health score penalties of a set of MOs that belong to a given category and are children or direc...
 
 ├
[V] bfd:Entity  Holds bfd control plane entity information
 
 
 ├
[V] bfd:Inst  This objects hold per bfd instance information.
 
 
 
 ├
[V] bfd:If  This object holds bfd interface information
 
 
 
 
 ├
[V] bfd:IfAf  This object holds per address family bfd interface information
 
 
 
 
 
 ├
[V] bfd:KaP  This object holds keepalive policy information


Contained Hierarchy
[V] bfd:KaP  This object holds keepalive policy information
 ├
[V] fault:Counts An immutable object that provides the number of critical, major, minor, and warning faults raised on its parent object and its subtree.
 ├
[V] fault:Inst Contains detailed information of a fault. This object is attached as a child of the object on which the fault condition occurred. One instance object is created for each fault condition of the parent object. A fault instance object is identified by a fault code.
 
 ├
[V] aaa:RbacAnnotation  RbacAnnotation is used for capturing rbac properties of any apic object Objects can append rbacannotations as Object->RbacAnnotation which is then checked for domain eligibility
 
 ├
[V] tag:Annotation 
 
 ├
[V] tag:Tag 
 ├
[V] health:Inst A base class for a health score instance.(Switch only)


Inheritance
[V] bfd:KaP  This object holds keepalive policy information


Events
                


Faults
                bfd:KaP:bfdCfgCtrl


Fsms
                


Properties Summary
Defined in: bfd:KaP
scalar:Bitmask64 bfdCfgFailedBmp  (bfd:KaP:bfdCfgFailedBmp)
          
scalar:Time bfdCfgFailedTs  (bfd:KaP:bfdCfgFailedTs)
          
scalar:UByte bfdCfgState  (bfd:KaP:bfdCfgState)
          
bfd:DetectMult
          scalar:UByte
detectMult  (bfd:KaP:detectMult)
           Detection multiplier. This is the desired detection time multiplier for BFD packets on the local system.
bfd:MinRxIntvl
          scalar:Uint16
echoRxIntvl  (bfd:KaP:echoRxIntvl)
           Echo rx interval. This is the minimum interval, in ms, between received BFD echo packets that this system is capable of supporting.
bfd:MinRxIntvl
          scalar:Uint16
minRxIntvl  (bfd:KaP:minRxIntvl)
           Required minimum rx interval. This is the minimum interval, in ms, between received BFD control packets that this system is capable of supporting.
bfd:MinTxIntvl
          scalar:Uint16
minTxIntvl  (bfd:KaP:minTxIntvl)
           Desired minimum tx interval. This is the minimum interval, in ms, that the system would like to use when transmitting BFD control packets.
reference:BinRef monPolDn  (bfd:KaP:monPolDn)
           Monitoring policy attached to this observable object
Defined in: mo:Resolvable
mo:Owner
          scalar:Enum8
lcOwn  (mo:Resolvable:lcOwn)
           A value that indicates how this object was created. For internal use only.
Defined in: mo:TopProps
mo:ModificationChildAction
          scalar:Bitmask32
childAction  (mo:TopProps:childAction)
           Delete or ignore. For internal use only.
reference:BinRef dn  (mo:TopProps:dn)
           A tag or metadata is a non-hierarchical keyword or term assigned to the fabric module.
reference:BinRN rn  (mo:TopProps:rn)
           Identifies an object from its siblings within the context of its parent object. The distinguished name contains a sequence of relative names.
mo:ModificationStatus
          scalar:Bitmask32
status  (mo:TopProps:status)
           The upgrade status. This property is for internal use only.
Defined in: mo:Modifiable
mo:TStamp
          scalar:Date
modTs  (mo:Modifiable:modTs)
           The time when this object was last modified.
Properties Detail

bfdCfgFailedBmp

Type: scalar:Bitmask64

Units: null
Encrypted: false
Access: oper
Category: TopLevelRegular
    Comments:
Constants
bfd:KaPlcOwn_failed_flag -9223372036854775808ull --- NO COMMENTS
bfd:KaPmonPolDn_failed_flag 128ull --- NO COMMENTS
bfd:KaPechoRxIntvl_failed_flag 16ull --- NO COMMENTS
bfd:KaPmodTs_failed_flag 2305843009213693952ull --- NO COMMENTS
bfd:KaPminRxIntvl_failed_flag 32ull --- NO COMMENTS
bfd:KaPminTxIntvl_failed_flag 64ull --- NO COMMENTS
bfd:KaPdetectMult_failed_flag 8ull --- NO COMMENTS
DEFAULT 0 --- NO COMMENTS





bfdCfgFailedTs

Type: scalar:Time

Units: null
Encrypted: false
Access: oper
Category: TopLevelRegular
    Comments:



bfdCfgState

Type: scalar:UByte

Units: null
Encrypted: false
Access: oper
Category: TopLevelRegular
    Comments:



childAction

Type: mo:ModificationChildAction
Primitive Type: scalar:Bitmask32

Units: null
Encrypted: false
Access: implicit
Category: TopLevelChildAction
    Comments:
Delete or ignore. For internal use only.
Constants
deleteAll 16384u deleteAll NO COMMENTS
ignore 4096u ignore NO COMMENTS
deleteNonPresent 8192u deleteNonPresent NO COMMENTS
DEFAULT 0 --- This type is used to





detectMult

Type: bfd:DetectMult
Primitive Type: scalar:UByte

Units: null
Encrypted: false
Access: implicit
Category: TopLevelRegular
    Comments:
Detection multiplier. This is the desired detection time multiplier for BFD packets on the local system.
Constants
defaultValue 3 --- NO COMMENTS





dn

Type: reference:BinRef

Units: null
Encrypted: false
Access: implicit
Category: TopLevelDn
    Comments:
A tag or metadata is a non-hierarchical keyword or term assigned to the fabric module.



echoRxIntvl

Type: bfd:MinRxIntvl
Primitive Type: scalar:Uint16

Units: msec
Encrypted: false
Access: implicit
Category: TopLevelRegular
    Comments:
Echo rx interval. This is the minimum interval, in ms, between received BFD echo packets that this system is capable of supporting.
Constants
defaultValue 50 --- NO COMMENTS





lcOwn

Type: mo:Owner
Primitive Type: scalar:Enum8

Units: null
Encrypted: false
Access: implicit
Category: TopLevelRegular
    Comments:
A value that indicates how this object was created. For internal use only.
Constants
local 0 Local NO COMMENTS
policy 1 Policy NO COMMENTS
replica 2 Replica NO COMMENTS
resolveOnBehalf 3 ResolvedOnBehalf NO COMMENTS
implicit 4 Implicit NO COMMENTS
DEFAULT local(0) Local NO COMMENTS





minRxIntvl

Type: bfd:MinRxIntvl
Primitive Type: scalar:Uint16

Units: msec
Encrypted: false
Access: implicit
Category: TopLevelRegular
    Comments:
Required minimum rx interval. This is the minimum interval, in ms, between received BFD control packets that this system is capable of supporting.
Constants
defaultValue 50 --- NO COMMENTS





minTxIntvl

Type: bfd:MinTxIntvl
Primitive Type: scalar:Uint16

Units: msec
Encrypted: false
Access: implicit
Category: TopLevelRegular
    Comments:
Desired minimum tx interval. This is the minimum interval, in ms, that the system would like to use when transmitting BFD control packets.
Constants
defaultValue 50 --- NO COMMENTS





modTs

Type: mo:TStamp
Primitive Type: scalar:Date

Units: null
Encrypted: false
Access: implicit
Category: TopLevelRegular
    Comments:
The time when this object was last modified.
Constants
never 0ull never NO COMMENTS
DEFAULT never(0ull) never NO COMMENTS





monPolDn

Type: reference:BinRef

Units: null
Encrypted: false
Access: implicit
Category: TopLevelRegular
    Comments:
Monitoring policy attached to this observable object



rn

Type: reference:BinRN

Units: null
Encrypted: false
Access: implicit
Category: TopLevelRn
    Comments:
Identifies an object from its siblings within the context of its parent object. The distinguished name contains a sequence of relative names.



status

Type: mo:ModificationStatus
Primitive Type: scalar:Bitmask32

Units: null
Encrypted: false
Access: implicit
Category: TopLevelStatus
    Comments:
The upgrade status. This property is for internal use only.
Constants
created 2u created In a setter method: specifies that an object should be created. An error is returned if the object already exists.
In the return value of a setter method: indicates that an object has been created.
modified 4u modified In a setter method: specifies that an object should be modified
In the return value of a setter method: indicates that an object has been modified.
deleted 8u deleted In a setter method: specifies that an object should be deleted.
In the return value of a setter method: indicates that an object has been deleted.
DEFAULT 0 --- This type controls the life cycle of objects passed in the XML API.

When used in a setter method (such as configConfMo), the ModificationStatus specifies whether an object should be created, modified, deleted or removed.
In the return value of a setter method, the ModificationStatus indicates the actual operation that was performed. For example, the ModificationStatus is set to "created" if the object was created. The ModificationStatus is not set if the object was neither created, modified, deleted or removed.

When invoking a setter method, the ModificationStatus is optional:
If a setter method such as configConfMo is invoked and the ModificationStatus is not set, the system automatically determines if the object should be created or modified.