Class bgp:EVpnPfxRoute (CONCRETE)

Class ID:6953
Class Label: EVPN IP Prefix Route
Encrypted: false - Exportable: false - Persistent: true - Configurable: false - Subject to Quota: Disabled - Abstraction Layer: Concrete Model
Write Access: [NON CONFIGURABLE]
Read Access: [access-protocol-l3, admin, fabric-protocol-l3, tenant-ext-protocol-l3, tenant-protocol-l3]
Creatable/Deletable: no (see Container Mos for details)
Semantic Scope: Fabric
Semantic Scope Evaluation Rule: Parent
Monitoring Policy Source: Parent
Monitoring Flags : [ IsObservable: false, HasStats: false, HasFaults: false, HasHealth: false, HasEventRules: false ]

This object holds the bgp evpn ip prefix route information

Naming Rules
RN FORMAT: evpnpfxrt-{rd}-eti-{eti}-ip-{[pfx]}

    [1] PREFIX=evpnpfxrt- PROPERTY = rd


    [2] PREFIX=-eti- PROPERTY = eti


    [3] PREFIX=-ip- PROPERTY = pfx




DN FORMAT: 

[0] topology/pod-{id}/node-{id}/sys/bgp/inst/dom-{name}/bdevi-{[encap]}/evpnpfxrt-{rd}-eti-{eti}-ip-{[pfx]}

[1] sys/bgp/inst/dom-{name}/bdevi-{[encap]}/evpnpfxrt-{rd}-eti-{eti}-ip-{[pfx]}

                


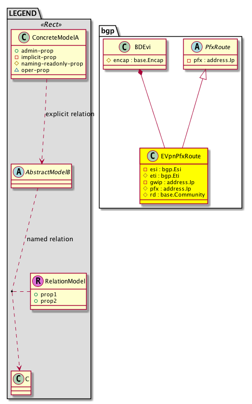
Diagram

Super Mo: bgp:PfxRoute,
Container Mos: bgp:BDEvi (deletable:no),


Containers Hierarchies
[V] top:Root  This class represents the root element in the object hierarchy. All managed objects in the system are descendants of the Root element.
 ├
[V] fabric:Topology The root for IFC topology.
 
 ├
[V] fabric:Pod A pod.
 
 
 ├
[V] fabric:Node The root node for the APIC.
 
 
 
 ├
[V] top:System The APIC uses a policy model to combine data into a health score. Health scores can be aggregated for a variety of areas such as for the infrastructure, applications, or services. The category health score is calculated using a Lp -Norm formula. The health score penalty equals 100 minus the health score. The health score penalty represents the overall health score penalties of a set of MOs that belong to a given category and are children or direc...
 
 
 
 
 ├
[V] bgp:Entity The BGP control plane entity information.
 
 
 
 
 
 ├
[V] bgp:Inst The per BGP instance information. There is only instance supported in BGP.
 
 
 
 
 
 
 ├
[V] bgp:Dom The object that represents all the BGP domain (VRF) information.
 
 
 
 
 
 
 
 ├
[V] bgp:BDEvi  This object holds Bridge Domain Ethernet VPN instance information
 
 
 
 
 
 
 
 
 ├
[V] bgp:EVpnPfxRoute  This object holds the bgp evpn ip prefix route information
[V] top:Root  This class represents the root element in the object hierarchy. All managed objects in the system are descendants of the Root element.
 ├
[V] top:System The APIC uses a policy model to combine data into a health score. Health scores can be aggregated for a variety of areas such as for the infrastructure, applications, or services. The category health score is calculated using a Lp -Norm formula. The health score penalty equals 100 minus the health score. The health score penalty represents the overall health score penalties of a set of MOs that belong to a given category and are children or direc...
 
 ├
[V] bgp:Entity The BGP control plane entity information.
 
 
 ├
[V] bgp:Inst The per BGP instance information. There is only instance supported in BGP.
 
 
 
 ├
[V] bgp:Dom The object that represents all the BGP domain (VRF) information.
 
 
 
 
 ├
[V] bgp:BDEvi  This object holds Bridge Domain Ethernet VPN instance information
 
 
 
 
 
 ├
[V] bgp:EVpnPfxRoute  This object holds the bgp evpn ip prefix route information


Contained Hierarchy
[V] bgp:EVpnPfxRoute  This object holds the bgp evpn ip prefix route information


Inheritance
[V] nw:Item Ignore.
 ├
[V] nw:Conn A connection abstraction.
 
 ├
[V] nw:GEp A group endpoint abstraction.
 
 
 ├
[V] nw:Db An abstraction of the database.
 
 
 
 ├
[V] l3:Db A database abstraction.
 
 
 
 
 ├
[V] bgp:ARoute The abstract class for a BGP route.
 
 
 
 
 
 ├
[V] bgp:PfxRoute  Abstract class for a bgp route
 
 
 
 
 
 
 ├
[V] bgp:EVpnPfxRoute  This object holds the bgp evpn ip prefix route information


Events
                


Faults
                


Fsms
                


Properties Summary
Defined in: bgp:EVpnPfxRoute
bgp:Esi
          base:Uint8Array10
esi  (bgp:EVpnPfxRoute:esi)
           Ethernet Segment Identifier
bgp:Eti
          scalar:Uint32
eti  (bgp:EVpnPfxRoute:eti)
           Ethernet Tag Identifier
address:Ip gwip  (bgp:EVpnPfxRoute:gwip)
           Gateway IP
address:Ip pfx  (bgp:EVpnPfxRoute:pfx)
           Overrides:bgp:PfxRoute:pfx
           The OSPF route prefix.
base:Community rd  (bgp:EVpnPfxRoute:rd)
           Overrides:bgp:ARoute:rd
           The BGP domain route distinguisher.
Defined in: bgp:ARoute
bgp:RtFlags
          scalar:Bitmask32
rtFlags  (bgp:ARoute:rtFlags)
           Condition indicators for the route.
bgp:RtVer
          scalar:Uint32
ver  (bgp:ARoute:ver)
           The version of the route.
Defined in: nw:Db
naming:Name
          string:Basic
name  (nw:Db:name)
           Overrides:nw:Conn:name
           The name of the object.
Defined in: mo:TopProps
mo:ModificationChildAction
          scalar:Bitmask32
childAction  (mo:TopProps:childAction)
           Delete or ignore. For internal use only.
reference:BinRef dn  (mo:TopProps:dn)
           A tag or metadata is a non-hierarchical keyword or term assigned to the fabric module.
reference:BinRN rn  (mo:TopProps:rn)
           Identifies an object from its siblings within the context of its parent object. The distinguished name contains a sequence of relative names.
mo:ModificationStatus
          scalar:Bitmask32
status  (mo:TopProps:status)
           The upgrade status. This property is for internal use only.
Defined in: mo:Modifiable
mo:TStamp
          scalar:Date
modTs  (mo:Modifiable:modTs)
           The time when this object was last modified.
Properties Detail

childAction

Type: mo:ModificationChildAction
Primitive Type: scalar:Bitmask32

Units: null
Encrypted: false
Access: implicit
Category: TopLevelChildAction
    Comments:
Delete or ignore. For internal use only.
Constants
deleteAll 16384u deleteAll NO COMMENTS
ignore 4096u ignore NO COMMENTS
deleteNonPresent 8192u deleteNonPresent NO COMMENTS
DEFAULT 0 --- This type is used to





dn

Type: reference:BinRef

Units: null
Encrypted: false
Access: implicit
Category: TopLevelDn
    Comments:
A tag or metadata is a non-hierarchical keyword or term assigned to the fabric module.



esi

Type: bgp:Esi
Primitive Type: base:Uint8Array10

Units: null
Encrypted: false
Access: implicit
Category: TopLevelRegular
    Comments:
Ethernet Segment Identifier



eti

Type: bgp:Eti
Primitive Type: scalar:Uint32

Units: null
Encrypted: false
Naming Property -- [NAMING RULES]
Access: naming
Category: TopLevelRegular
    Comments:
Ethernet Tag Identifier



gwip

Type: address:Ip

Units: null
Encrypted: false
Access: implicit
Category: TopLevelRegular
    Comments:
Gateway IP



modTs

Type: mo:TStamp
Primitive Type: scalar:Date

Units: null
Encrypted: false
Access: implicit
Category: TopLevelRegular
    Comments:
The time when this object was last modified.
Constants
never 0ull never NO COMMENTS
DEFAULT never(0ull) never NO COMMENTS





name

Type: naming:Name
Primitive Type: string:Basic

Overrides:nw:Conn:name
Units: null Encrypted: false Access: admin Category: TopLevelRegular
    Comments:
The name of the object.



pfx

Type: address:Ip

Overrides:bgp:PfxRoute:pfx
Units: null Encrypted: false Naming Property -- [NAMING RULES] Access: naming Category: TopLevelRegular
    Comments:
The OSPF route prefix.



rd

Type: base:Community

Overrides:bgp:ARoute:rd
Units: null Encrypted: false Naming Property -- [NAMING RULES] Access: naming Category: TopLevelRegular
    Comments:
The BGP domain route distinguisher.



rn

Type: reference:BinRN

Units: null
Encrypted: false
Access: implicit
Category: TopLevelRn
    Comments:
Identifies an object from its siblings within the context of its parent object. The distinguished name contains a sequence of relative names.



rtFlags

Type: bgp:RtFlags
Primitive Type: scalar:Bitmask32

Units: null
Encrypted: false
Access: oper
Category: TopLevelRegular
    Comments:
Condition indicators for the route.
Constants
vpn 128u VPN route VPN route
suppressed 16u Suppressed Suppressed
new 1u On new list On new list
xmit 2u On transmit list On transmit list
exported 32u Exported Exported
rib 4u Programmed in the RIB Programmed in the RIB
locked 64u Locked Locked
best 8u Best route in RIB The route is the best route in the RIB
DEFAULT 0 --- Route flags





status

Type: mo:ModificationStatus
Primitive Type: scalar:Bitmask32

Units: null
Encrypted: false
Access: implicit
Category: TopLevelStatus
    Comments:
The upgrade status. This property is for internal use only.
Constants
created 2u created In a setter method: specifies that an object should be created. An error is returned if the object already exists.
In the return value of a setter method: indicates that an object has been created.
modified 4u modified In a setter method: specifies that an object should be modified
In the return value of a setter method: indicates that an object has been modified.
deleted 8u deleted In a setter method: specifies that an object should be deleted.
In the return value of a setter method: indicates that an object has been deleted.
DEFAULT 0 --- This type controls the life cycle of objects passed in the XML API.

When used in a setter method (such as configConfMo), the ModificationStatus specifies whether an object should be created, modified, deleted or removed.
In the return value of a setter method, the ModificationStatus indicates the actual operation that was performed. For example, the ModificationStatus is set to "created" if the object was created. The ModificationStatus is not set if the object was neither created, modified, deleted or removed.

When invoking a setter method, the ModificationStatus is optional:
If a setter method such as configConfMo is invoked and the ModificationStatus is not set, the system automatically determines if the object should be created or modified.






ver

Type: bgp:RtVer
Primitive Type: scalar:Uint32

Units: null
Encrypted: false
Access: oper
Category: TopLevelRegular
    Comments:
The version of the route.