Class bgp:Vni (CONCRETE)

Class ID:9801
Class Label: EncapGroup Ethernet VPN Instance
Encrypted: false - Exportable: false - Persistent: true - Configurable: false - Subject to Quota: Disabled - Abstraction Layer: Concrete Model
Write Access: [NON CONFIGURABLE]
Read Access: [access-protocol-l3, admin, fabric-protocol-l3, tenant-ext-protocol-l3, tenant-protocol-l3]
Creatable/Deletable: no (see Container Mos for details)
Semantic Scope: Fabric
Semantic Scope Evaluation Rule: Parent
Monitoring Policy Source: Parent
Monitoring Flags : [ IsObservable: false, HasStats: false, HasFaults: false, HasHealth: false, HasEventRules: false ]

This object holds VNI information for multi-site routes

Naming Rules
RN FORMAT: vni-{type}-vrf-{[vrfVnid]}-bd-{[bdVnid]}-epg-{[epgVnid]}

    [1] PREFIX=vni- PROPERTY = type


    [2] PREFIX=-vrf- PROPERTY = vrfVnid


    [3] PREFIX=-bd- PROPERTY = bdVnid


    [4] PREFIX=-epg- PROPERTY = epgVnid




DN FORMAT: 

[0] topology/pod-{id}/node-{id}/sys/bgp/inst/encapgroupevi-{id}/vni-{type}-vrf-{[vrfVnid]}-bd-{[bdVnid]}-epg-{[epgVnid]}

[1] sys/bgp/inst/encapgroupevi-{id}/vni-{type}-vrf-{[vrfVnid]}-bd-{[bdVnid]}-epg-{[epgVnid]}

                


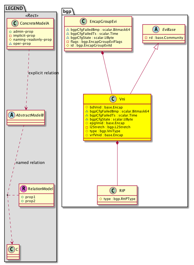
Diagram

Super Mo: bgp:EviBase,
Container Mos: bgp:EncapGroupEvi (deletable:no),
Contained Mos: bgp:RtP,


Containers Hierarchies
[V] top:Root  This class represents the root element in the object hierarchy. All managed objects in the system are descendants of the Root element.
 ├
[V] fabric:Topology The root for IFC topology.
 
 ├
[V] fabric:Pod A pod.
 
 
 ├
[V] fabric:Node The root node for the APIC.
 
 
 
 ├
[V] top:System The APIC uses a policy model to combine data into a health score. Health scores can be aggregated for a variety of areas such as for the infrastructure, applications, or services. The category health score is calculated using a Lp -Norm formula. The health score penalty equals 100 minus the health score. The health score penalty represents the overall health score penalties of a set of MOs that belong to a given category and are children or direc...
 
 
 
 
 ├
[V] bgp:Entity The BGP control plane entity information.
 
 
 
 
 
 ├
[V] bgp:Inst The per BGP instance information. There is only instance supported in BGP.
 
 
 
 
 
 
 ├
[V] bgp:EncapGroupEvi  This object holds EncapGroup Ethernet VPN instance information which carries routes for a Group of Encaps
 
 
 
 
 
 
 
 ├
[V] bgp:Vni  This object holds VNI information for multi-site routes
[V] top:Root  This class represents the root element in the object hierarchy. All managed objects in the system are descendants of the Root element.
 ├
[V] top:System The APIC uses a policy model to combine data into a health score. Health scores can be aggregated for a variety of areas such as for the infrastructure, applications, or services. The category health score is calculated using a Lp -Norm formula. The health score penalty equals 100 minus the health score. The health score penalty represents the overall health score penalties of a set of MOs that belong to a given category and are children or direc...
 
 ├
[V] bgp:Entity The BGP control plane entity information.
 
 
 ├
[V] bgp:Inst The per BGP instance information. There is only instance supported in BGP.
 
 
 
 ├
[V] bgp:EncapGroupEvi  This object holds EncapGroup Ethernet VPN instance information which carries routes for a Group of Encaps
 
 
 
 
 ├
[V] bgp:Vni  This object holds VNI information for multi-site routes


Contained Hierarchy
[V] bgp:Vni  This object holds VNI information for multi-site routes
 ├
[V] bgp:RtP  Route policy holds all route targets and route controls
 
 ├
[V] bgp:RtCtrlMapP  Route control map policy for routes imported/exported into an AF. Control is through route maps.
 
 
 ├
[V] fault:Delegate Exposes internal faults to the user. A fault delegate object can be defined on IFC (for example, for an endpoint group) and when the fault is raised (for example, under an endpoint policy on a switch), a fault delegate object is created on IFC under the specified object. A fault delegate object follows the lifecycle of the original fault instance object, being created, modified, or deleted based on the changes of the original fault.
 
 ├
[V] bgp:RttEntry A list of route targets.
 
 ├
[V] fault:Delegate Exposes internal faults to the user. A fault delegate object can be defined on IFC (for example, for an endpoint group) and when the fault is raised (for example, under an endpoint policy on a switch), a fault delegate object is created on IFC under the specified object. A fault delegate object follows the lifecycle of the original fault instance object, being created, modified, or deleted based on the changes of the original fault.


Inheritance
[V] nw:Item Ignore.
 ├
[V] nw:Conn A connection abstraction.
 
 ├
[V] nw:GEp A group endpoint abstraction.
 
 
 ├
[V] nw:CpDom A control plane domain abstraction. This object represents a domain within a control plane instance. For example, a VRF.
 
 
 
 ├
[V] bgp:EviBase  This object holds Base Ethernet VPN instance information
 
 
 
 
 ├
[V] bgp:Vni  This object holds VNI information for multi-site routes


Events
                


Faults
                


Fsms
                


Properties Summary
Defined in: bgp:Vni
base:Encap bdVnid  (bgp:Vni:bdVnid)
           BD VNID
scalar:Bitmask64 bgpCfgFailedBmp  (bgp:Vni:bgpCfgFailedBmp)
           A config failed bitmap.
scalar:Time bgpCfgFailedTs  (bgp:Vni:bgpCfgFailedTs)
           A config failed timestamp.
scalar:UByte bgpCfgState  (bgp:Vni:bgpCfgState)
           The config state.
base:Encap epgVnid  (bgp:Vni:epgVnid)
           EPG VNI Identifier
bgp:L2Stretch
          scalar:Enum8
l2Stretch  (bgp:Vni:l2Stretch)
           L2 Stretch Mode
bgp:VniType
          scalar:Enum8
type  (bgp:Vni:type)
           The specific type of the object or component.
base:Encap vrfVnid  (bgp:Vni:vrfVnid)
           VRF VNID
Defined in: bgp:EviBase
base:Community rd  (bgp:EviBase:rd)
           The BGP domain route distinguisher.
Defined in: nw:CpDom
naming:Name
          string:Basic
name  (nw:CpDom:name)
           Overrides:nw:Conn:name
           The name of the object.
Defined in: mo:Resolvable
mo:Owner
          scalar:Enum8
lcOwn  (mo:Resolvable:lcOwn)
           A value that indicates how this object was created. For internal use only.
Defined in: mo:TopProps
mo:ModificationChildAction
          scalar:Bitmask32
childAction  (mo:TopProps:childAction)
           Delete or ignore. For internal use only.
reference:BinRef dn  (mo:TopProps:dn)
           A tag or metadata is a non-hierarchical keyword or term assigned to the fabric module.
reference:BinRN rn  (mo:TopProps:rn)
           Identifies an object from its siblings within the context of its parent object. The distinguished name contains a sequence of relative names.
mo:ModificationStatus
          scalar:Bitmask32
status  (mo:TopProps:status)
           The upgrade status. This property is for internal use only.
Defined in: mo:Modifiable
mo:TStamp
          scalar:Date
modTs  (mo:Modifiable:modTs)
           The time when this object was last modified.
Properties Detail

bdVnid

Type: base:Encap

Units: null
Encrypted: false
Naming Property -- [NAMING RULES]
Access: naming
Category: TopLevelRegular
    Comments:
BD VNID



bgpCfgFailedBmp

Type: scalar:Bitmask64

Units: null
Encrypted: false
Access: oper
Category: TopLevelRegular
    Comments:
A config failed bitmap.
Constants
bgp:VnilcOwn_failed_flag -9223372036854775808ull --- NO COMMENTS
bgp:Vnil2Stretch_failed_flag 128ull --- NO COMMENTS
bgp:Vniname_failed_flag 1ull --- NO COMMENTS
bgp:VnimodTs_failed_flag 2305843009213693952ull --- NO COMMENTS
bgp:Vnitype_failed_flag 256ull --- NO COMMENTS
bgp:Vnird_failed_flag 2ull --- NO COMMENTS
bgp:VnibdVnid_failed_flag 4ull --- NO COMMENTS
bgp:VnivrfVnid_failed_flag 512ull --- NO COMMENTS
bgp:VniepgVnid_failed_flag 64ull --- NO COMMENTS
DEFAULT 0 --- NO COMMENTS





bgpCfgFailedTs

Type: scalar:Time

Units: null
Encrypted: false
Access: oper
Category: TopLevelRegular
    Comments:
A config failed timestamp.



bgpCfgState

Type: scalar:UByte

Units: null
Encrypted: false
Access: oper
Category: TopLevelRegular
    Comments:
The config state.



childAction

Type: mo:ModificationChildAction
Primitive Type: scalar:Bitmask32

Units: null
Encrypted: false
Access: implicit
Category: TopLevelChildAction
    Comments:
Delete or ignore. For internal use only.
Constants
deleteAll 16384u deleteAll NO COMMENTS
ignore 4096u ignore NO COMMENTS
deleteNonPresent 8192u deleteNonPresent NO COMMENTS
DEFAULT 0 --- This type is used to





dn

Type: reference:BinRef

Units: null
Encrypted: false
Access: implicit
Category: TopLevelDn
    Comments:
A tag or metadata is a non-hierarchical keyword or term assigned to the fabric module.



epgVnid

Type: base:Encap

Units: null
Encrypted: false
Naming Property -- [NAMING RULES]
Access: naming
Category: TopLevelRegular
    Comments:
EPG VNI Identifier



l2Stretch

Type: bgp:L2Stretch
Primitive Type: scalar:Enum8

Units: null
Encrypted: false
Access: implicit
Category: TopLevelRegular
    Comments:
L2 Stretch Mode
Constants
disabled 0 L2 Stretch Disabled NO COMMENTS
enabled 1 L2 Stretch Enabled NO COMMENTS
DEFAULT disabled(0) L2 Stretch Disabled NO COMMENTS





lcOwn

Type: mo:Owner
Primitive Type: scalar:Enum8

Units: null
Encrypted: false
Access: implicit
Category: TopLevelRegular
    Comments:
A value that indicates how this object was created. For internal use only.
Constants
local 0 Local NO COMMENTS
policy 1 Policy NO COMMENTS
replica 2 Replica NO COMMENTS
resolveOnBehalf 3 ResolvedOnBehalf NO COMMENTS
implicit 4 Implicit NO COMMENTS
DEFAULT local(0) Local NO COMMENTS





modTs

Type: mo:TStamp
Primitive Type: scalar:Date

Units: null
Encrypted: false
Access: implicit
Category: TopLevelRegular
    Comments:
The time when this object was last modified.
Constants
never 0ull never NO COMMENTS
DEFAULT never(0ull) never NO COMMENTS





name

Type: naming:Name
Primitive Type: string:Basic

Overrides:nw:Conn:name
Units: null Encrypted: false Access: admin Category: TopLevelRegular
    Comments:
The name of the object.



rd

Type: base:Community

Units: null
Encrypted: false
Access: implicit
Category: TopLevelRegular
    Comments:
The BGP domain route distinguisher.



rn

Type: reference:BinRN

Units: null
Encrypted: false
Access: implicit
Category: TopLevelRn
    Comments:
Identifies an object from its siblings within the context of its parent object. The distinguished name contains a sequence of relative names.



status

Type: mo:ModificationStatus
Primitive Type: scalar:Bitmask32

Units: null
Encrypted: false
Access: implicit
Category: TopLevelStatus
    Comments:
The upgrade status. This property is for internal use only.
Constants
created 2u created In a setter method: specifies that an object should be created. An error is returned if the object already exists.
In the return value of a setter method: indicates that an object has been created.
modified 4u modified In a setter method: specifies that an object should be modified
In the return value of a setter method: indicates that an object has been modified.
deleted 8u deleted In a setter method: specifies that an object should be deleted.
In the return value of a setter method: indicates that an object has been deleted.
DEFAULT 0 --- This type controls the life cycle of objects passed in the XML API.

When used in a setter method (such as configConfMo), the ModificationStatus specifies whether an object should be created, modified, deleted or removed.
In the return value of a setter method, the ModificationStatus indicates the actual operation that was performed. For example, the ModificationStatus is set to "created" if the object was created. The ModificationStatus is not set if the object was neither created, modified, deleted or removed.

When invoking a setter method, the ModificationStatus is optional:
If a setter method such as configConfMo is invoked and the ModificationStatus is not set, the system automatically determines if the object should be created or modified.






type

Type: bgp:VniType
Primitive Type: scalar:Enum8

Units: null
Encrypted: false
Naming Property -- [NAMING RULES]
Access: naming
Category: TopLevelRegular
    Comments:
The specific type of the object or component.
Constants
vrf 1 VRF Vnid VRF Vnid
bd 2 BD Vnid BD Vnid
epg 3 EPG Vnid EPG Vnid
DEFAULT bd(2) BD Vnid BD Vnid





vrfVnid

Type: base:Encap

Units: null
Encrypted: false
Naming Property -- [NAMING RULES]
Access: naming
Category: TopLevelRegular
    Comments:
VRF VNID