Class cloudsec:SaRxKey (CONCRETE)

Class ID:12275
Class Label: SA RX Key
Encrypted: false - Exportable: false - Persistent: true - Configurable: false - Subject to Quota: Disabled - Abstraction Layer: Concrete Model
Write Access: [NON CONFIGURABLE]
Read Access: [access-connectivity-l3, access-protocol-l2, access-protocol-l3, admin, fabric-connectivity-l3, fabric-protocol-l3, tenant-ext-protocol-l3, tenant-protocol-l3]
Creatable/Deletable: yes (see Container Mos for details)
Possible Semantic Scopes: Infra, Fabric,
Semantic Scope Evaluation Rule: Parent
Monitoring Policy Source: Parent
Monitoring Flags : [ IsObservable: true, HasStats: false, HasFaults: true, HasHealth: true, HasEventRules: true ]

Peer SA RX Key

Naming Rules
RN FORMAT: rxkey-{assocNum}

    [1] PREFIX=rxkey- PROPERTY = assocNum




DN FORMAT: 

[0] topology/pod-{id}/node-{id}/sys/cloudsec/inst/dom-{[encap]}/if-{[id]}/peer-{[peerAddr]}/rxkey-{assocNum}

[1] sys/cloudsec/inst/dom-{[encap]}/if-{[id]}/peer-{[peerAddr]}/rxkey-{assocNum}

                


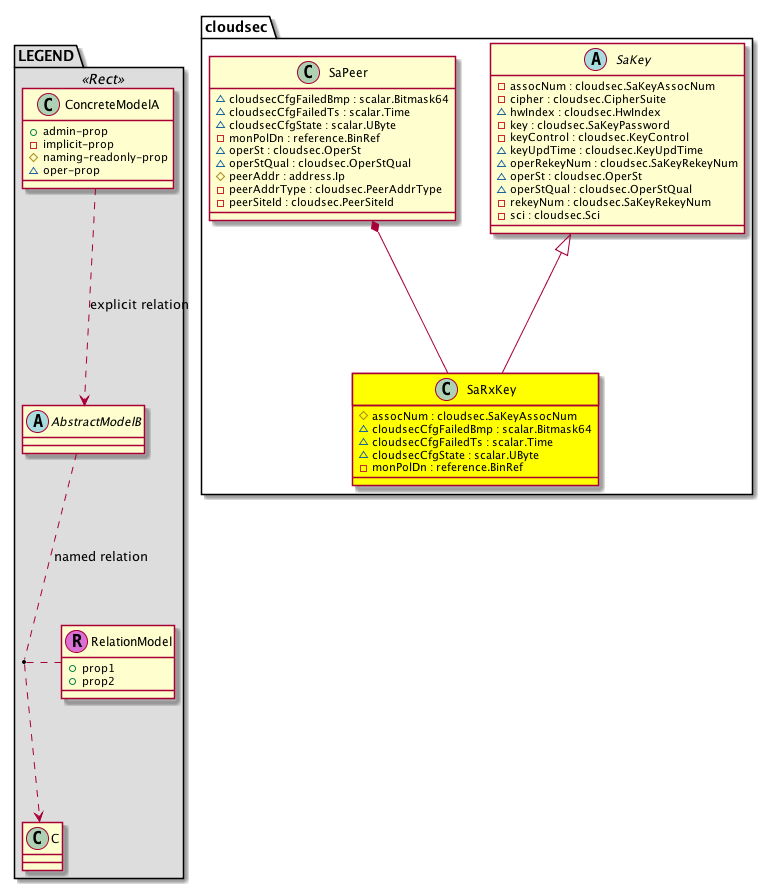
Diagram

Super Mo: cloudsec:SaKey,
Container Mos: cloudsec:SaPeer (deletable:yes),


Containers Hierarchies
[V] top:Root  This class represents the root element in the object hierarchy. All managed objects in the system are descendants of the Root element.
 ├
[V] fabric:Topology The root for IFC topology.
 
 ├
[V] fabric:Pod A pod.
 
 
 ├
[V] fabric:Node The root node for the APIC.
 
 
 
 ├
[V] top:System The APIC uses a policy model to combine data into a health score. Health scores can be aggregated for a variety of areas such as for the infrastructure, applications, or services. The category health score is calculated using a Lp -Norm formula. The health score penalty equals 100 minus the health score. The health score penalty represents the overall health score penalties of a set of MOs that belong to a given category and are children or direc...
 
 
 
 
 ├
[V] cloudsec:Entity  Holds cloudsec control plane entity information
 
 
 
 
 
 ├
[V] cloudsec:Inst  This objects hold per cloudsec instance information. There is only one instance of cloudsec running in the system today
 
 
 
 
 
 
 ├
[V] cloudsec:Dom  Cloudsec Enabled Domain (infra vrf) Information
 
 
 
 
 
 
 
 ├
[V] cloudsec:If  Cloudsec enabled l3 sub interface facing the external network
 
 
 
 
 
 
 
 
 ├
[V] cloudsec:SaPeer  SA Peer
 
 
 
 
 
 
 
 
 
 ├
[V] cloudsec:SaRxKey  Peer SA RX Key
[V] top:Root  This class represents the root element in the object hierarchy. All managed objects in the system are descendants of the Root element.
 ├
[V] top:System The APIC uses a policy model to combine data into a health score. Health scores can be aggregated for a variety of areas such as for the infrastructure, applications, or services. The category health score is calculated using a Lp -Norm formula. The health score penalty equals 100 minus the health score. The health score penalty represents the overall health score penalties of a set of MOs that belong to a given category and are children or direc...
 
 ├
[V] cloudsec:Entity  Holds cloudsec control plane entity information
 
 
 ├
[V] cloudsec:Inst  This objects hold per cloudsec instance information. There is only one instance of cloudsec running in the system today
 
 
 
 ├
[V] cloudsec:Dom  Cloudsec Enabled Domain (infra vrf) Information
 
 
 
 
 ├
[V] cloudsec:If  Cloudsec enabled l3 sub interface facing the external network
 
 
 
 
 
 ├
[V] cloudsec:SaPeer  SA Peer
 
 
 
 
 
 
 ├
[V] cloudsec:SaRxKey  Peer SA RX Key


Contained Hierarchy
[V] cloudsec:SaRxKey  Peer SA RX Key
 ├
[V] fault:Counts An immutable object that provides the number of critical, major, minor, and warning faults raised on its parent object and its subtree.
 ├
[V] fault:Inst Contains detailed information of a fault. This object is attached as a child of the object on which the fault condition occurred. One instance object is created for each fault condition of the parent object. A fault instance object is identified by a fault code.
 
 ├
[V] aaa:RbacAnnotation  RbacAnnotation is used for capturing rbac properties of any apic object Objects can append rbacannotations as Object->RbacAnnotation which is then checked for domain eligibility
 
 ├
[V] tag:Annotation 
 
 ├
[V] tag:Tag 
 ├
[V] health:Inst A base class for a health score instance.(Switch only)


Inheritance
[V] cloudsec:SaKey  Peer SA Key
 ├
[V] cloudsec:SaRxKey  Peer SA RX Key


Events
                cloudsec:SaRxKey:cloudsec_SaRxKey_operStChange


Faults
                cloudsec:SaRxKey:cloudsecCfgCtrl
cloudsec:SaRxKey:operStDown


Fsms
                


Properties Summary
Defined in: cloudsec:SaRxKey
cloudsec:SaKeyAssocNum
          scalar:Uint16
assocNum  (cloudsec:SaRxKey:assocNum)
           Overrides:cloudsec:SaKey:assocNum
           NO COMMENTS
scalar:Bitmask64 cloudsecCfgFailedBmp  (cloudsec:SaRxKey:cloudsecCfgFailedBmp)
           NO COMMENTS
scalar:Time cloudsecCfgFailedTs  (cloudsec:SaRxKey:cloudsecCfgFailedTs)
           NO COMMENTS
scalar:UByte cloudsecCfgState  (cloudsec:SaRxKey:cloudsecCfgState)
           NO COMMENTS
reference:BinRef monPolDn  (cloudsec:SaRxKey:monPolDn)
           The monitoring policy attached to this observable object.
Defined in: cloudsec:SaKey
cloudsec:CipherSuite
          scalar:Enum8
cipher  (cloudsec:SaKey:cipher)
           SA Key Cipher
cloudsec:HwIndex
          scalar:Uint32
hwIndex  (cloudsec:SaKey:hwIndex)
           Hardware SA Index
cloudsec:SaKeyPassword
          string:Password
key  (cloudsec:SaKey:key)
           The key or password used to uniquely identify this configuration object.
cloudsec:KeyControl
          scalar:Bitmask16
keyControl  (cloudsec:SaKey:keyControl)
           SA Key Controls
cloudsec:KeyUpdTime
          scalar:Date
keyUpdTime  (cloudsec:SaKey:keyUpdTime)
           Key Update Time
cloudsec:SaKeyRekeyNum
          scalar:Uint64
operRekeyNum  (cloudsec:SaKey:operRekeyNum)
           Operational Rekey Number
cloudsec:OperSt
          scalar:Enum8
operSt  (cloudsec:SaKey:operSt)
           The runtime state of the object or policy.
cloudsec:OperStQual
          scalar:Enum8
operStQual  (cloudsec:SaKey:operStQual)
           The chassis operational status qualifier.
cloudsec:SaKeyRekeyNum
          scalar:Uint64
rekeyNum  (cloudsec:SaKey:rekeyNum)
           SA Rekey Number
cloudsec:Sci
          scalar:Uint64
sci  (cloudsec:SaKey:sci)
           SA Channel Identifier (8 bytes)
Defined in: mo:Resolvable
mo:Owner
          scalar:Enum8
lcOwn  (mo:Resolvable:lcOwn)
           A value that indicates how this object was created. For internal use only.
Defined in: mo:TopProps
mo:ModificationChildAction
          scalar:Bitmask32
childAction  (mo:TopProps:childAction)
           Delete or ignore. For internal use only.
reference:BinRef dn  (mo:TopProps:dn)
           A tag or metadata is a non-hierarchical keyword or term assigned to the fabric module.
reference:BinRN rn  (mo:TopProps:rn)
           Identifies an object from its siblings within the context of its parent object. The distinguished name contains a sequence of relative names.
mo:ModificationStatus
          scalar:Bitmask32
status  (mo:TopProps:status)
           The upgrade status. This property is for internal use only.
Defined in: mo:Modifiable
mo:TStamp
          scalar:Date
modTs  (mo:Modifiable:modTs)
           The time when this object was last modified.
Properties Detail

assocNum

Type: cloudsec:SaKeyAssocNum
Primitive Type: scalar:Uint16

Overrides:cloudsec:SaKey:assocNum
Units: null Encrypted: false Naming Property -- [NAMING RULES] Access: naming Category: TopLevelRegular
    Comments:
NO COMMENTS



childAction

Type: mo:ModificationChildAction
Primitive Type: scalar:Bitmask32

Units: null
Encrypted: false
Access: implicit
Category: TopLevelChildAction
    Comments:
Delete or ignore. For internal use only.
Constants
deleteAll 16384u deleteAll NO COMMENTS
ignore 4096u ignore NO COMMENTS
deleteNonPresent 8192u deleteNonPresent NO COMMENTS
DEFAULT 0 --- This type is used to





cipher

Type: cloudsec:CipherSuite
Primitive Type: scalar:Enum8

Units: null
Encrypted: false
Access: implicit
Category: TopLevelRegular
    Comments:
SA Key Cipher
Constants
gcm-aes-xpn-256 0 256 bit GCM-AES Suite with Extended Packet Numbering gcm-aes-xpn-256, only supported suite for cloudsec
DEFAULT gcm-aes-xpn-256(0) 256 bit GCM-AES Suite with Extended Packet Numbering gcm-aes-xpn-256, only supported suite for cloudsec





cloudsecCfgFailedBmp

Type: scalar:Bitmask64

Units: null
Encrypted: false
Access: oper
Category: TopLevelRegular
    Comments:
NO COMMENTS
Constants
cloudsec:SaRxKeylcOwn_failed_flag -9223372036854775808ull --- NO COMMENTS
cloudsec:SaRxKeysci_failed_flag 1024ull --- NO COMMENTS
cloudsec:SaRxKeymonPolDn_failed_flag 16384ull --- NO COMMENTS
cloudsec:SaRxKeykeyControl_failed_flag 16ull --- NO COMMENTS
cloudsec:SaRxKeyassocNum_failed_flag 1ull --- NO COMMENTS
cloudsec:SaRxKeymodTs_failed_flag 2305843009213693952ull --- NO COMMENTS
cloudsec:SaRxKeycipher_failed_flag 2ull --- NO COMMENTS
cloudsec:SaRxKeyrekeyNum_failed_flag 512ull --- NO COMMENTS
cloudsec:SaRxKeykey_failed_flag 8ull --- NO COMMENTS
DEFAULT 0 --- NO COMMENTS





cloudsecCfgFailedTs

Type: scalar:Time

Units: null
Encrypted: false
Access: oper
Category: TopLevelRegular
    Comments:
NO COMMENTS



cloudsecCfgState

Type: scalar:UByte

Units: null
Encrypted: false
Access: oper
Category: TopLevelRegular
    Comments:
NO COMMENTS



dn

Type: reference:BinRef

Units: null
Encrypted: false
Access: implicit
Category: TopLevelDn
    Comments:
A tag or metadata is a non-hierarchical keyword or term assigned to the fabric module.



hwIndex

Type: cloudsec:HwIndex
Primitive Type: scalar:Uint32

Units: null
Encrypted: false
Access: oper
Category: TopLevelRegular
    Comments:
Hardware SA Index



key

Type: cloudsec:SaKeyPassword
Primitive Type: string:Password

Units: null
Encrypted: false
Access: implicit
Category: TopLevelRegular
    Comments:
The key or password used to uniquely identify this configuration object.



keyControl

Type: cloudsec:KeyControl
Primitive Type: scalar:Bitmask16

Units: null
Encrypted: false
Access: implicit
Category: TopLevelRegular
    Comments:
SA Key Controls
Constants
none 0 Key Control is not set Control is not set
markedForDelete 1 Key Marked For Delete Key Marked for Deleteion
DEFAULT none(0) Key Control is not set Control is not set





keyUpdTime

Type: cloudsec:KeyUpdTime
Primitive Type: scalar:Date

Units: null
Encrypted: false
Access: oper
Category: TopLevelRegular
    Comments:
Key Update Time



lcOwn

Type: mo:Owner
Primitive Type: scalar:Enum8

Units: null
Encrypted: false
Access: implicit
Category: TopLevelRegular
    Comments:
A value that indicates how this object was created. For internal use only.
Constants
local 0 Local NO COMMENTS
policy 1 Policy NO COMMENTS
replica 2 Replica NO COMMENTS
resolveOnBehalf 3 ResolvedOnBehalf NO COMMENTS
implicit 4 Implicit NO COMMENTS
DEFAULT local(0) Local NO COMMENTS





modTs

Type: mo:TStamp
Primitive Type: scalar:Date

Units: null
Encrypted: false
Access: implicit
Category: TopLevelRegular
    Comments:
The time when this object was last modified.
Constants
never 0ull never NO COMMENTS
DEFAULT never(0ull) never NO COMMENTS





monPolDn

Type: reference:BinRef

Units: null
Encrypted: false
Access: implicit
Category: TopLevelRegular
    Comments:
The monitoring policy attached to this observable object.



operRekeyNum

Type: cloudsec:SaKeyRekeyNum
Primitive Type: scalar:Uint64

Units: null
Encrypted: false
Access: oper
Category: TopLevelRegular
    Comments:
Operational Rekey Number



operSt

Type: cloudsec:OperSt
Primitive Type: scalar:Enum8

Units: null
Encrypted: false
Access: oper
Category: TopLevelRegular
    Comments:
The runtime state of the object or policy.
Constants
unknown 0 unknown The state is unknown
down 1 Down The state is down
hw-programming-in-progress 2 Hardware Programming in Progress The state is hw programming in progress
delete-success 3 Hardware Programming Delete Success The state is hw programming delete is success
up 4 Up The state is up
DEFAULT unknown(0) unknown The state is unknown





operStQual

Type: cloudsec:OperStQual
Primitive Type: scalar:Enum8

Units: null
Encrypted: false
Access: oper
Category: TopLevelRegular
    Comments:
The chassis operational status qualifier.
Constants
up 0 Up up
unsupported-platform 1 Unsupported Platform Unsupported Platform
unsupported-interface 2 Feature Unsupported on Interface Unsupported Interface
hw-programming-in-progress 3 Hardware Programming is in Progress HW Programming in Progress
hw-error 4 Error while programming in hardware HW Programming Error
if-vlan-encap-hw-error 5 Error while programming interface vlan encap in hardware Interface Vlan Encap HW Programming Error
peer-addr-hw-error 6 Error while programming peer address in hardware Peer Address HW Programming Error
sak-hw-error 7 Error while programming SAK in hardware SAK HW Programming Error
sak-an-hw-error 8 Error while programming SAK AN in hardware SAK Association Number HW Programming Error
sak-sci-hw-error 9 Error while programming SAK SCI in hardware SAK SCI HW Programming Error
hw-table-full-error 10 Error while programming due to table full in hardware HW Table Full Programming Error
delete-success 11 Success while deleting in hardware HW Programming Delete Success, similar to UP but for delete case
DEFAULT up(0) Up up





rekeyNum

Type: cloudsec:SaKeyRekeyNum
Primitive Type: scalar:Uint64

Units: null
Encrypted: false
Access: implicit
Category: TopLevelRegular
    Comments:
SA Rekey Number



rn

Type: reference:BinRN

Units: null
Encrypted: false
Access: implicit
Category: TopLevelRn
    Comments:
Identifies an object from its siblings within the context of its parent object. The distinguished name contains a sequence of relative names.



sci

Type: cloudsec:Sci
Primitive Type: scalar:Uint64

Units: null
Encrypted: false
Access: implicit
Category: TopLevelRegular
    Comments:
SA Channel Identifier (8 bytes)



status

Type: mo:ModificationStatus
Primitive Type: scalar:Bitmask32

Units: null
Encrypted: false
Access: implicit
Category: TopLevelStatus
    Comments:
The upgrade status. This property is for internal use only.
Constants
created 2u created In a setter method: specifies that an object should be created. An error is returned if the object already exists.
In the return value of a setter method: indicates that an object has been created.
modified 4u modified In a setter method: specifies that an object should be modified
In the return value of a setter method: indicates that an object has been modified.
deleted 8u deleted In a setter method: specifies that an object should be deleted.
In the return value of a setter method: indicates that an object has been deleted.
DEFAULT 0 --- This type controls the life cycle of objects passed in the XML API.

When used in a setter method (such as configConfMo), the ModificationStatus specifies whether an object should be created, modified, deleted or removed.
In the return value of a setter method, the ModificationStatus indicates the actual operation that was performed. For example, the ModificationStatus is set to "created" if the object was created. The ModificationStatus is not set if the object was neither created, modified, deleted or removed.

When invoking a setter method, the ModificationStatus is optional:
If a setter method such as configConfMo is invoked and the ModificationStatus is not set, the system automatically determines if the object should be created or modified.