Class comm:WebServer (CONCRETE)

Class ID:6444
Class Label: Web Server
Encrypted: false - Exportable: false - Persistent: true - Configurable: false - Subject to Quota: Disabled - Abstraction Layer: Logical Model
Write Access: [NON CONFIGURABLE]
Read Access: [aaa, admin, fabric-equipment]
Creatable/Deletable: no (see Container Mos for details)
Semantic Scope: Fabric
Semantic Scope Evaluation Rule: Parent
Monitoring Policy Source: Explicit
Monitoring Flags : [ IsObservable: true, HasStats: true, HasFaults: true, HasHealth: true, HasEventRules: false ]



Naming Rules
RN FORMAT: web

    [1] PREFIX=web


DN FORMAT: 

[0] topology/pod-{id}/node-{id}/web

[1] web

                


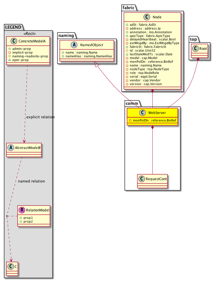
Diagram

Super Mo: naming:NamedObject,
Container Mos: fabric:Node (deletable:no), top:Root (deletable:no),
Contained Mos: comm:RequestCont,


Containers Hierarchies
[V] top:Root  This class represents the root element in the object hierarchy. All managed objects in the system are descendants of the Root element.
 ├
[V] fabric:Topology The root for IFC topology.
 
 ├
[V] fabric:Pod A pod.
 
 
 ├
[V] fabric:Node The root node for the APIC.
 
 
 
 ├
[V] comm:WebServer 
[V] top:Root  This class represents the root element in the object hierarchy. All managed objects in the system are descendants of the Root element.
 ├
[V] comm:WebServer 


Contained Hierarchy
[V] comm:WebServer 
 ├
[V] comm:RequestCont  Container for holding request status
 
 ├
[V] comm:RequestStatus 
 ├
[V] fault:Counts An immutable object that provides the number of critical, major, minor, and warning faults raised on its parent object and its subtree.
 ├
[V] fault:Inst Contains detailed information of a fault. This object is attached as a child of the object on which the fault condition occurred. One instance object is created for each fault condition of the parent object. A fault instance object is identified by a fault code.
 
 ├
[V] aaa:RbacAnnotation  RbacAnnotation is used for capturing rbac properties of any apic object Objects can append rbacannotations as Object->RbacAnnotation which is then checked for domain eligibility
 
 ├
[V] tag:Annotation 
 
 ├
[V] tag:Tag 
 ├
[V] health:Inst A base class for a health score instance.(Switch only)


Inheritance
[V] naming:NamedObject An abstract base class for an object that contains a name.
 ├
[V] comm:WebServer 


Stat Counters
scalar:Uint32 GAUGE: comm:WebConnStates:wait(connections)
           current waiting connections
          Comments: current connections in wait
scalar:Uint32 GAUGE: comm:WebConnStates:write(connections)
           current writing connections
          Comments: current connections in write
scalar:Uint32 GAUGE: comm:WebConnStates:read(connections)
           current reading connections
          Comments: current connections in read
scalar:Uint64 COUNTER: comm:WebConn:handled(connections)
           total handled connections
          Comments: cumulative handled connections
scalar:Uint64 COUNTER: comm:WebConn:accepted(connections)
           total accepted connections
          Comments: cumulative accepted connections
scalar:Uint32 GAUGE: comm:WebConn:active(connections)
           current active connections
          Comments: current active connections
scalar:Uint64 COUNTER: comm:WebReq:requests(requests)
           total requests
          Comments: cumulative requests


Stats
[V] comm:WebServer 
 ├
[V] comm:WebConn15min A class that represents the most current statistics for web connections in a 15 minute sampling interval. This class updates every 5 minutes.
 ├
[V] comm:WebConn1d A class that represents the most current statistics for web connections in a 1 day sampling interval. This class updates every hour.
 ├
[V] comm:WebConn1h A class that represents the most current statistics for web connections in a 1 hour sampling interval. This class updates every 15 minutes.
 ├
[V] comm:WebConn1mo A class that represents the most current statistics for web connections in a 1 month sampling interval. This class updates every day.
 ├
[V] comm:WebConn1qtr A class that represents the most current statistics for web connections in a 1 quarter sampling interval. This class updates every day.
 ├
[V] comm:WebConn1w A class that represents the most current statistics for web connections in a 1 week sampling interval. This class updates every day.
 ├
[V] comm:WebConn1year A class that represents the most current statistics for web connections in a 1 year sampling interval. This class updates every day.
 ├
[V] comm:WebConn5min A class that represents the most current statistics for web connections in a 5 minute sampling interval. This class updates every 10 seconds.
 ├
[V] comm:WebConnHist15min A class that represents historical statistics for web connections in a 15 minute sampling interval. This class updates every 5 minutes.
 ├
[V] comm:WebConnHist1d A class that represents historical statistics for web connections in a 1 day sampling interval. This class updates every hour.
 ├
[V] comm:WebConnHist1h A class that represents historical statistics for web connections in a 1 hour sampling interval. This class updates every 15 minutes.
 ├
[V] comm:WebConnHist1mo A class that represents historical statistics for web connections in a 1 month sampling interval. This class updates every day.
 ├
[V] comm:WebConnHist1qtr A class that represents historical statistics for web connections in a 1 quarter sampling interval. This class updates every day.
 ├
[V] comm:WebConnHist1w A class that represents historical statistics for web connections in a 1 week sampling interval. This class updates every day.
 ├
[V] comm:WebConnHist1year A class that represents historical statistics for web connections in a 1 year sampling interval. This class updates every day.
 ├
[V] comm:WebConnHist5min A class that represents historical statistics for web connections in a 5 minute sampling interval. This class updates every 10 seconds.
 ├
[V] comm:WebConnStates15min A class that represents the most current statistics for web connections state in a 15 minute sampling interval. This class updates every 5 minutes.
 ├
[V] comm:WebConnStates1d A class that represents the most current statistics for web connections state in a 1 day sampling interval. This class updates every hour.
 ├
[V] comm:WebConnStates1h A class that represents the most current statistics for web connections state in a 1 hour sampling interval. This class updates every 15 minutes.
 ├
[V] comm:WebConnStates1mo A class that represents the most current statistics for web connections state in a 1 month sampling interval. This class updates every day.
 ├
[V] comm:WebConnStates1qtr A class that represents the most current statistics for web connections state in a 1 quarter sampling interval. This class updates every day.
 ├
[V] comm:WebConnStates1w A class that represents the most current statistics for web connections state in a 1 week sampling interval. This class updates every day.
 ├
[V] comm:WebConnStates1year A class that represents the most current statistics for web connections state in a 1 year sampling interval. This class updates every day.
 ├
[V] comm:WebConnStates5min A class that represents the most current statistics for web connections state in a 5 minute sampling interval. This class updates every 10 seconds.
 ├
[V] comm:WebConnStatesHist15min A class that represents historical statistics for web connections state in a 15 minute sampling interval. This class updates every 5 minutes.
 ├
[V] comm:WebConnStatesHist1d A class that represents historical statistics for web connections state in a 1 day sampling interval. This class updates every hour.
 ├
[V] comm:WebConnStatesHist1h A class that represents historical statistics for web connections state in a 1 hour sampling interval. This class updates every 15 minutes.
 ├
[V] comm:WebConnStatesHist1mo A class that represents historical statistics for web connections state in a 1 month sampling interval. This class updates every day.
 ├
[V] comm:WebConnStatesHist1qtr A class that represents historical statistics for web connections state in a 1 quarter sampling interval. This class updates every day.
 ├
[V] comm:WebConnStatesHist1w A class that represents historical statistics for web connections state in a 1 week sampling interval. This class updates every day.
 ├
[V] comm:WebConnStatesHist1year A class that represents historical statistics for web connections state in a 1 year sampling interval. This class updates every day.
 ├
[V] comm:WebConnStatesHist5min A class that represents historical statistics for web connections state in a 5 minute sampling interval. This class updates every 10 seconds.
 ├
[V] comm:WebReq15min A class that represents the most current statistics for web requests in a 15 minute sampling interval. This class updates every 5 minutes.
 ├
[V] comm:WebReq1d A class that represents the most current statistics for web requests in a 1 day sampling interval. This class updates every hour.
 ├
[V] comm:WebReq1h A class that represents the most current statistics for web requests in a 1 hour sampling interval. This class updates every 15 minutes.
 ├
[V] comm:WebReq1mo A class that represents the most current statistics for web requests in a 1 month sampling interval. This class updates every day.
 ├
[V] comm:WebReq1qtr A class that represents the most current statistics for web requests in a 1 quarter sampling interval. This class updates every day.
 ├
[V] comm:WebReq1w A class that represents the most current statistics for web requests in a 1 week sampling interval. This class updates every day.
 ├
[V] comm:WebReq1year A class that represents the most current statistics for web requests in a 1 year sampling interval. This class updates every day.
 ├
[V] comm:WebReq5min A class that represents the most current statistics for web requests in a 5 minute sampling interval. This class updates every 10 seconds.
 ├
[V] comm:WebReqHist15min A class that represents historical statistics for web requests in a 15 minute sampling interval. This class updates every 5 minutes.
 ├
[V] comm:WebReqHist1d A class that represents historical statistics for web requests in a 1 day sampling interval. This class updates every hour.
 ├
[V] comm:WebReqHist1h A class that represents historical statistics for web requests in a 1 hour sampling interval. This class updates every 15 minutes.
 ├
[V] comm:WebReqHist1mo A class that represents historical statistics for web requests in a 1 month sampling interval. This class updates every day.
 ├
[V] comm:WebReqHist1qtr A class that represents historical statistics for web requests in a 1 quarter sampling interval. This class updates every day.
 ├
[V] comm:WebReqHist1w A class that represents historical statistics for web requests in a 1 week sampling interval. This class updates every day.
 ├
[V] comm:WebReqHist1year A class that represents historical statistics for web requests in a 1 year sampling interval. This class updates every day.
 ├
[V] comm:WebReqHist5min A class that represents historical statistics for web requests in a 5 minute sampling interval. This class updates every 10 seconds.


Events
                


Faults
                


Fsms
                


Properties Summary
Defined in: comm:WebServer
reference:BinRef monPolDn  (comm:WebServer:monPolDn)
           The monitoring policy attached to this observable object.
Defined in: naming:NamedObject
naming:Name
          string:Basic
name  (naming:NamedObject:name)
           The name of the object.
naming:NameAlias
          string:Basic
nameAlias  (naming:NamedObject:nameAlias)
           NO COMMENTS
Defined in: mo:Resolvable
mo:Owner
          scalar:Enum8
lcOwn  (mo:Resolvable:lcOwn)
           A value that indicates how this object was created. For internal use only.
Defined in: mo:TopProps
mo:ModificationChildAction
          scalar:Bitmask32
childAction  (mo:TopProps:childAction)
           Delete or ignore. For internal use only.
reference:BinRef dn  (mo:TopProps:dn)
           A tag or metadata is a non-hierarchical keyword or term assigned to the fabric module.
reference:BinRN rn  (mo:TopProps:rn)
           Identifies an object from its siblings within the context of its parent object. The distinguished name contains a sequence of relative names.
mo:ModificationStatus
          scalar:Bitmask32
status  (mo:TopProps:status)
           The upgrade status. This property is for internal use only.
Defined in: mo:Modifiable
mo:TStamp
          scalar:Date
modTs  (mo:Modifiable:modTs)
           The time when this object was last modified.
Properties Detail

childAction

Type: mo:ModificationChildAction
Primitive Type: scalar:Bitmask32

Units: null
Encrypted: false
Access: implicit
Category: TopLevelChildAction
    Comments:
Delete or ignore. For internal use only.
Constants
deleteAll 16384u deleteAll NO COMMENTS
ignore 4096u ignore NO COMMENTS
deleteNonPresent 8192u deleteNonPresent NO COMMENTS
DEFAULT 0 --- This type is used to





dn

Type: reference:BinRef

Units: null
Encrypted: false
Access: implicit
Category: TopLevelDn
    Comments:
A tag or metadata is a non-hierarchical keyword or term assigned to the fabric module.



lcOwn

Type: mo:Owner
Primitive Type: scalar:Enum8

Units: null
Encrypted: false
Access: implicit
Category: TopLevelRegular
    Comments:
A value that indicates how this object was created. For internal use only.
Constants
local 0 Local NO COMMENTS
policy 1 Policy NO COMMENTS
replica 2 Replica NO COMMENTS
resolveOnBehalf 3 ResolvedOnBehalf NO COMMENTS
implicit 4 Implicit NO COMMENTS
DEFAULT local(0) Local NO COMMENTS





modTs

Type: mo:TStamp
Primitive Type: scalar:Date

Units: null
Encrypted: false
Access: implicit
Category: TopLevelRegular
    Comments:
The time when this object was last modified.
Constants
never 0ull never NO COMMENTS
DEFAULT never(0ull) never NO COMMENTS





monPolDn

Type: reference:BinRef

Units: null
Encrypted: false
Access: implicit
Category: TopLevelRegular
    Comments:
The monitoring policy attached to this observable object.



name

Type: naming:Name
Primitive Type: string:Basic

Like: naming:Named:name
Units: null
Encrypted: false
Access: admin
Category: TopLevelRegular
    Comments:
The name of the object.



nameAlias

Type: naming:NameAlias
Primitive Type: string:Basic

Units: null
Encrypted: false
Access: admin
Category: TopLevelRegular
    Comments:
NO COMMENTS



rn

Type: reference:BinRN

Units: null
Encrypted: false
Access: implicit
Category: TopLevelRn
    Comments:
Identifies an object from its siblings within the context of its parent object. The distinguished name contains a sequence of relative names.



status

Type: mo:ModificationStatus
Primitive Type: scalar:Bitmask32

Units: null
Encrypted: false
Access: implicit
Category: TopLevelStatus
    Comments:
The upgrade status. This property is for internal use only.
Constants
created 2u created In a setter method: specifies that an object should be created. An error is returned if the object already exists.
In the return value of a setter method: indicates that an object has been created.
modified 4u modified In a setter method: specifies that an object should be modified
In the return value of a setter method: indicates that an object has been modified.
deleted 8u deleted In a setter method: specifies that an object should be deleted.
In the return value of a setter method: indicates that an object has been deleted.
DEFAULT 0 --- This type controls the life cycle of objects passed in the XML API.

When used in a setter method (such as configConfMo), the ModificationStatus specifies whether an object should be created, modified, deleted or removed.
In the return value of a setter method, the ModificationStatus indicates the actual operation that was performed. For example, the ModificationStatus is set to "created" if the object was created. The ModificationStatus is not set if the object was neither created, modified, deleted or removed.

When invoking a setter method, the ModificationStatus is optional:
If a setter method such as configConfMo is invoked and the ModificationStatus is not set, the system automatically determines if the object should be created or modified.