Class comp:Phys (CONCRETE)

Class ID:1290
Class Label: Physical Host
Encrypted: false - Exportable: false - Persistent: true - Configurable: false - Subject to Quota: Disabled - Abstraction Layer: Logical Model
Write Access: [NON CONFIGURABLE]
Read Access: [admin, vmm-connectivity, vmm-ep]
Creatable/Deletable: yes (see Container Mos for details)
Semantic Scope: Infra
Semantic Scope Evaluation Rule: Parent
Monitoring Policy Source: Parent
Monitoring Flags : [ IsObservable: true, HasStats: false, HasFaults: false, HasHealth: true, HasEventRules: false ]

A physical host or a compute server.

Naming Rules
RN FORMAT: phost-{oid}

    [1] PREFIX=phost- PROPERTY = oid




DN FORMAT: 

[0] comp/phost-{oid}

                


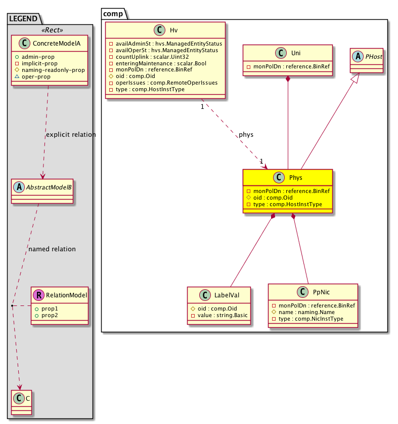
Diagram

Super Mo: comp:PHost,
Container Mos: comp:Uni (deletable:yes),
Contained Mos: comp:LabelVal, comp:PpNic,
Relations From: comp:Hv,
Relations: comp:RtPhys,


Containers Hierarchies
[V] top:Root  This class represents the root element in the object hierarchy. All managed objects in the system are descendants of the Root element.
 ├
[V] comp:Uni The top level class for all compute related objects.
 
 ├
[V] comp:Phys A physical host or a compute server.


Contained Hierarchy
[V] comp:Phys A physical host or a compute server.
 ├
[V] comp:LabelVal 
 
 ├
[V] comp:RsDef 
 ├
[V] comp:PpNic A physical interface on the physical host.
 
 ├
[V] comp:EpPConn An object representing the connection information of a VM endpoint. This is used internally by the system.
 
 
 ├
[V] fault:Counts An immutable object that provides the number of critical, major, minor, and warning faults raised on its parent object and its subtree.
 
 
 ├
[V] fault:Inst Contains detailed information of a fault. This object is attached as a child of the object on which the fault condition occurred. One instance object is created for each fault condition of the parent object. A fault instance object is identified by a fault code.
 
 
 
 ├
[V] aaa:RbacAnnotation  RbacAnnotation is used for capturing rbac properties of any apic object Objects can append rbacannotations as Object->RbacAnnotation which is then checked for domain eligibility
 
 
 
 ├
[V] tag:Annotation 
 
 
 
 ├
[V] tag:Tag 
 
 
 ├
[V] health:Inst A base class for a health score instance.(Switch only)
 
 ├
[V] comp:Ip 
 
 ├
[V] comp:PrimaryEncapDef 
 
 
 ├
[V] comp:EpPConn An object representing the connection information of a VM endpoint. This is used internally by the system.
 
 
 
 ├
[V] fault:Counts An immutable object that provides the number of critical, major, minor, and warning faults raised on its parent object and its subtree.
 
 
 
 ├
[V] fault:Inst Contains detailed information of a fault. This object is attached as a child of the object on which the fault condition occurred. One instance object is created for each fault condition of the parent object. A fault instance object is identified by a fault code.
 
 
 
 
 ├
[V] aaa:RbacAnnotation  RbacAnnotation is used for capturing rbac properties of any apic object Objects can append rbacannotations as Object->RbacAnnotation which is then checked for domain eligibility
 
 
 
 
 ├
[V] tag:Annotation 
 
 
 
 
 ├
[V] tag:Tag 
 
 
 
 ├
[V] health:Inst A base class for a health score instance.(Switch only)
 
 
 ├
[V] fault:Counts An immutable object that provides the number of critical, major, minor, and warning faults raised on its parent object and its subtree.
 
 
 ├
[V] fault:Delegate Exposes internal faults to the user. A fault delegate object can be defined on IFC (for example, for an endpoint group) and when the fault is raised (for example, under an endpoint policy on a switch), a fault delegate object is created on IFC under the specified object. A fault delegate object follows the lifecycle of the original fault instance object, being created, modified, or deleted based on the changes of the original fault.
 
 
 ├
[V] health:Inst A base class for a health score instance.(Switch only)
 
 ├
[V] comp:RsNicAdj A source relation to the connectivity to the external network. Note that this relation is an internal object.
 
 ├
[V] comp:RsUsegEpPD 
 
 
 ├
[V] fault:Counts An immutable object that provides the number of critical, major, minor, and warning faults raised on its parent object and its subtree.
 
 
 ├
[V] fault:Inst Contains detailed information of a fault. This object is attached as a child of the object on which the fault condition occurred. One instance object is created for each fault condition of the parent object. A fault instance object is identified by a fault code.
 
 
 
 ├
[V] aaa:RbacAnnotation  RbacAnnotation is used for capturing rbac properties of any apic object Objects can append rbacannotations as Object->RbacAnnotation which is then checked for domain eligibility
 
 
 
 ├
[V] tag:Annotation 
 
 
 
 ├
[V] tag:Tag 
 
 
 ├
[V] health:Inst A base class for a health score instance.(Switch only)
 
 ├
[V] comp:RtNic A target relation to the abstract class representing network interface cards. Note that this relation is an internal object.
 
 ├
[V] comp:RtPpNic A target relation to a physical interface on the physical host. Note that this relation is an internal object.
 
 ├
[V] comp:RtToNic 
 
 ├
[V] fault:Counts An immutable object that provides the number of critical, major, minor, and warning faults raised on its parent object and its subtree.
 
 ├
[V] health:Inst A base class for a health score instance.(Switch only)
 ├
[V] comp:RtPhys A target relation to a physical host or compute server. Note that this relation is an internal object.
 ├
[V] fault:Counts An immutable object that provides the number of critical, major, minor, and warning faults raised on its parent object and its subtree.
 ├
[V] health:Inst A base class for a health score instance.(Switch only)


Inheritance
[V] naming:NamedObject An abstract base class for an object that contains a name.
 ├
[V] naming:NamedIdentifiedObject An abstract base class for an object that contains a name and ID.
 
 ├
[V] comp:Entity An abstract based class representing a compute entity.
 
 
 ├
[V] comp:Element An abstract base class representing a physical, virtual or logical compute element.
 
 
 
 ├
[V] comp:Host An abstraction of a compute host. The host can be a physical or hypervisor system.
 
 
 
 
 ├
[V] comp:PHost An abstraction of a physical host.
 
 
 
 
 
 ├
[V] comp:Phys A physical host or a compute server.


Events
                


Faults
                


Fsms
                


Properties Summary
Defined in: comp:Phys
reference:BinRef monPolDn  (comp:Phys:monPolDn)
          
comp:Oid
          string:Basic
oid  (comp:Phys:oid)
           Overrides:comp:Element:oid
           null
comp:HostInstType
          scalar:Enum8
type  (comp:Phys:type)
           Overrides:comp:Host:type
           null
Defined in: comp:Host
string:Basic os  (comp:Host:os)
          
comp:HostState
          scalar:Enum8
state  (comp:Host:state)
           null
Defined in: comp:Element
comp:Guid
          string:Basic
guid  (comp:Element:guid)
           Globally Unique Identifier (GUID)
comp:Uuid
          string:Basic
uuid  (comp:Element:uuid)
           The endpoint UUID.
Defined in: comp:Entity
naming:Descr
          string:Basic
descr  (comp:Entity:descr)
           Additional descriptive information about the object.
naming:Id
          scalar:Uint64
id  (comp:Entity:id)
           Overrides:naming:NamedIdentifiedObject:id
           ID
comp:Issues
          scalar:Bitmask64
issues  (comp:Entity:issues)
           General Issues It captures various issues happened to the Entity.
naming:Name
          string:Basic
name  (comp:Entity:name)
           Overrides:naming:NamedObject:name
           Name
Defined in: naming:NamedObject
naming:NameAlias
          string:Basic
nameAlias  (naming:NamedObject:nameAlias)
           NO COMMENTS
Defined in: mo:Resolvable
mo:Owner
          scalar:Enum8
lcOwn  (mo:Resolvable:lcOwn)
           A value that indicates how this object was created. For internal use only.
Defined in: mo:TopProps
mo:ModificationChildAction
          scalar:Bitmask32
childAction  (mo:TopProps:childAction)
           Delete or ignore. For internal use only.
reference:BinRef dn  (mo:TopProps:dn)
           A tag or metadata is a non-hierarchical keyword or term assigned to the fabric module.
reference:BinRN rn  (mo:TopProps:rn)
           Identifies an object from its siblings within the context of its parent object. The distinguished name contains a sequence of relative names.
mo:ModificationStatus
          scalar:Bitmask32
status  (mo:TopProps:status)
           The upgrade status. This property is for internal use only.
Defined in: mo:Modifiable
mo:TStamp
          scalar:Date
modTs  (mo:Modifiable:modTs)
           The time when this object was last modified.
Properties Detail

childAction

Type: mo:ModificationChildAction
Primitive Type: scalar:Bitmask32

Units: null
Encrypted: false
Access: implicit
Category: TopLevelChildAction
    Comments:
Delete or ignore. For internal use only.
Constants
deleteAll 16384u deleteAll NO COMMENTS
ignore 4096u ignore NO COMMENTS
deleteNonPresent 8192u deleteNonPresent NO COMMENTS
DEFAULT 0 --- This type is used to





descr

Type: naming:Descr
Primitive Type: string:Basic

Like: naming:Described:descr
Units: null
Encrypted: false
Access: admin
Category: TopLevelRegular
    Comments:
Additional descriptive information about the object.



dn

Type: reference:BinRef

Units: null
Encrypted: false
Access: implicit
Category: TopLevelDn
    Comments:
A tag or metadata is a non-hierarchical keyword or term assigned to the fabric module.



guid

Type: comp:Guid
Primitive Type: string:Basic

Units: null
Encrypted: false
Access: implicit
Category: TopLevelRegular
    Comments:
Globally Unique Identifier (GUID)



id

Type: naming:Id
Primitive Type: scalar:Uint64

Overrides:naming:NamedIdentifiedObject:id
Units: null Encrypted: false Access: implicit Category: TopLevelRegular
    Comments:
ID



issues

Type: comp:Issues
Primitive Type: scalar:Bitmask64

Units: null
Encrypted: false
Access: implicit
Category: TopLevelRegular
    Comments:
General Issues It captures various issues happened to the Entity.
Constants
none 0x0ull None NO COMMENTS
tagging-cat-fault 0x10000ull Failed to retrieve all Tag Category information NO COMMENTS
ds-update-fault 0x1000ull Failed to update DS(Data Store) property NO COMMENTS
hv-miss-vmknic-fault 0x100ull ESX Host does not have any vmknic NO COMMENTS
vnic-miss-epg-fault 0x10ull VNIC is attached to an invalid DVS Port Group or unable to communicate with vCenter NO COMMENTS
lnode-property-fault 0x1ull Failed to get DVS property NO COMMENTS
prep-iso-file-fault 0x20000ull Failed to prepare or push iso file for service vm deployment. Please check if correct datastore is selected in policy. NO COMMENTS
rp-update-fault 0x2000ull Failed to update RP(Resource Pool) property NO COMMENTS
mgmtnic-miss-dvs-fault 0x200ull VMK Nic is configured with invalid DVS NO COMMENTS
hpnic-miss-epg-fault 0x20ull HpNIC is attached to an invalid uplink DVS Port Group NO COMMENTS
hv-update-fault 0x2ull Failed to update Hv(ESX Host) property NO COMMENTS
vmfolder-update-fault 0x40000ull Failed to update VM(Virtual Machine) Folder property NO COMMENTS
opflex-channels-down-ave 0x4000ull Both the opflex channels are down for AVE. Please check the connections on the host. NO COMMENTS
hv-miss-pnic-fault 0x400ull ESX Host does not have any pnic NO COMMENTS
hv-miss-dvs-fault 0x40ull ESX Host is configured with invalid DVS NO COMMENTS
vm-update-fault 0x4ull Failed to update VM(Virtual Machine) property NO COMMENTS
tagging-tag-fault 0x8000ull Failed to retrieve all Tag information NO COMMENTS
vm-deploy-task-fault 0x800ull deployVm task failed on vcenter NO COMMENTS
hv-disconnect-fault 0x80ull ESX Host is disconnected or not responding NO COMMENTS
vm-miss-hv-fault 0x8ull VM is attached to an invalid Hv(ESX Host) NO COMMENTS
DEFAULT none(0x0ull) None NO COMMENTS





lcOwn

Type: mo:Owner
Primitive Type: scalar:Enum8

Units: null
Encrypted: false
Access: implicit
Category: TopLevelRegular
    Comments:
A value that indicates how this object was created. For internal use only.
Constants
local 0 Local NO COMMENTS
policy 1 Policy NO COMMENTS
replica 2 Replica NO COMMENTS
resolveOnBehalf 3 ResolvedOnBehalf NO COMMENTS
implicit 4 Implicit NO COMMENTS
DEFAULT local(0) Local NO COMMENTS





modTs

Type: mo:TStamp
Primitive Type: scalar:Date

Units: null
Encrypted: false
Access: implicit
Category: TopLevelRegular
    Comments:
The time when this object was last modified.
Constants
never 0ull never NO COMMENTS
DEFAULT never(0ull) never NO COMMENTS





monPolDn

Type: reference:BinRef

Units: null
Encrypted: false
Access: implicit
Category: TopLevelRegular
    Comments:



name

Type: naming:Name
Primitive Type: string:Basic

Overrides:naming:NamedObject:name
Units: null Encrypted: false Access: implicit Category: TopLevelRegular
    Comments:
Name



nameAlias

Type: naming:NameAlias
Primitive Type: string:Basic

Units: null
Encrypted: false
Access: admin
Category: TopLevelRegular
    Comments:
NO COMMENTS



oid

Type: comp:Oid
Primitive Type: string:Basic

Overrides:comp:Element:oid
Units: null Encrypted: false Naming Property -- [NAMING RULES] Access: naming Category: TopLevelRegular
    Comments:
null



os

Type: string:Basic

Units: null
Encrypted: false
Access: implicit
Category: TopLevelRegular
    Comments:



rn

Type: reference:BinRN

Units: null
Encrypted: false
Access: implicit
Category: TopLevelRn
    Comments:
Identifies an object from its siblings within the context of its parent object. The distinguished name contains a sequence of relative names.



state

Type: comp:HostState
Primitive Type: scalar:Enum8

Units: null
Encrypted: false
Access: implicit
Category: TopLevelRegular
    Comments:
null
Constants
maintenance 0 Maintenance Mode NO COMMENTS
connected 1 Connected NO COMMENTS
noresponse 2 Not Responding NO COMMENTS
disconnected 3 Disconnected NO COMMENTS
poweredOn 4 Powered On NO COMMENTS
poweredOff 5 Powered Off NO COMMENTS
standBy 6 StandBy NO COMMENTS
suspended 7 Suspended NO COMMENTS
unknown 8 Unknown NO COMMENTS
maintReq 9 Maintenance Required NO COMMENTS
deployPending 10 Service VM Pending Deployment NO COMMENTS
DEFAULT disconnected(3) Disconnected NO COMMENTS





status

Type: mo:ModificationStatus
Primitive Type: scalar:Bitmask32

Units: null
Encrypted: false
Access: implicit
Category: TopLevelStatus
    Comments:
The upgrade status. This property is for internal use only.
Constants
created 2u created In a setter method: specifies that an object should be created. An error is returned if the object already exists.
In the return value of a setter method: indicates that an object has been created.
modified 4u modified In a setter method: specifies that an object should be modified
In the return value of a setter method: indicates that an object has been modified.
deleted 8u deleted In a setter method: specifies that an object should be deleted.
In the return value of a setter method: indicates that an object has been deleted.
DEFAULT 0 --- This type controls the life cycle of objects passed in the XML API.

When used in a setter method (such as configConfMo), the ModificationStatus specifies whether an object should be created, modified, deleted or removed.
In the return value of a setter method, the ModificationStatus indicates the actual operation that was performed. For example, the ModificationStatus is set to "created" if the object was created. The ModificationStatus is not set if the object was neither created, modified, deleted or removed.

When invoking a setter method, the ModificationStatus is optional:
If a setter method such as configConfMo is invoked and the ModificationStatus is not set, the system automatically determines if the object should be created or modified.






type

Type: comp:HostInstType
Primitive Type: scalar:Enum8

Overrides:comp:Host:type
Units: null Encrypted: false Access: implicit Category: TopLevelRegular
    Comments:
null
Constants
unknown 0 Unknown NO COMMENTS
phys 1 Baremetal Host NO COMMENTS
virt 2 Virtual Machine NO COMMENTS
hv 3 Hypervisor Host NO COMMENTS
vmk 4 Hypervisor Kernel NO COMMENTS
ave-ctrl 5 AVE NO COMMENTS
DEFAULT phys(1) Baremetal Host NO COMMENTS





uuid

Type: comp:Uuid
Primitive Type: string:Basic

Units: null
Encrypted: false
Access: implicit
Category: TopLevelRegular
    Comments:
The endpoint UUID.