Class condition:RetP (ABSTRACT)

Class ID:37
Encrypted: false - Exportable: true - Persistent: true - Configurable: true - Subject to Quota: Disabled - Abstraction Layer: Concrete Model
Write Access: [admin]
Read Access: [admin]
Creatable/Deletable: derived (see Container Mos for details)
Semantic Scope: Fabric
Semantic Scope Evaluation Rule: Subclasses
Monitoring Policy Source: Parent
Monitoring Flags : [ IsObservable: false, HasStats: false, HasFaults: false, HasHealth: false, HasEventRules: false ]

The condition log record retention policy specifies the maximum number of log records to be retained and the maximum number of log records to be deleted in a 30-second period.

Naming Rules


DN FORMAT: 

                


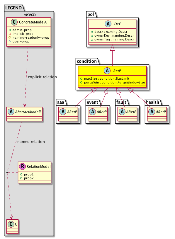
Diagram

Super Mo: pol:Def,
Sub Mos: aaa:ARetP, event:ARetP, fault:ARetP, health:ARetP,


Inheritance
[V] naming:NamedObject An abstract base class for an object that contains a name.
 ├
[V] pol:Obj Represents a generic policy object.
 
 ├
[V] pol:Def Represents self-contained policy document.
 
 
 ├
[V] condition:RetP The condition log record retention policy specifies the maximum number of log records to be retained and the maximum number of log records to be deleted in a 30-second period.
 
 
 
 ├
[V] aaa:ARetP The audit log retention policy specifies the maximum number of audit log records to be retained and the maximum number of audit log records to be deleted in a 30-second period. Note that this is an abstract class and cannot be instantiated.
 
 
 
 
 ├
[V] aaa:CtrlrRetP The controller audit log retention policy specifies the maximum number of controller audit log records to be retained and the maximum number of controller audit log records to be deleted in a 30-second period.
 
 
 
 
 ├
[V] aaa:SwRetP The switch AAA audit log retention policy specifies the maximum number of AAA audit log records to be retained and the maximum number of AAA audit log records to be deleted in a 30-second period.
 
 
 
 ├
[V] event:ARetP The event record retention policy, which specifies the maximum number of event history records to be retained on the node or controller and the maximum number of event history records to be deleted in a 30-second period. Note that this is an abstract class and cannot be instantiated.
 
 
 
 
 ├
[V] event:CtrlrRetP The controller event record retention policy, which specifies the maximum number of controller event records to be retained and the maximum number of controller event records to be deleted in a 30-second period.
 
 
 
 
 ├
[V] event:SwRetP The switch event retention policy specifies the maximum number of event records to be retained and the maximum number of event records to be deleted in a 30-second period.
 
 
 
 ├
[V] fault:ARetP The fault record retention policy specifies the maximum number of fault history records to be retained on the node or controller and the maximum number of fault history records to be deleted in a 30-second period. Note that this is an abstract class and cannot be instantiated.
 
 
 
 
 ├
[V] fault:CtrlrRetP The controller fault record retention policy specifies the maximum number of controller fault records to be retained and the maximum number of controller fault records to be deleted in a 30-second period.
 
 
 
 
 ├
[V] fault:SwRetP Specifies the maximum number of fault records to be retained and the maximum number of fault records to be deleted in a 30-second period. These settings can be changed either by creating a custom policy or editing the default policy.
 
 
 
 ├
[V] health:ARetP The health score history record retention policy, which specifies the maximum health score history record count to delete in a 30-second period. Note that this is an abstract class and cannot be instantiated.
 
 
 
 
 ├
[V] health:CtrlrRetP The controller health score history record retention policy, which specifies the maximum number of controller health score history records to be retained and the maximum number of controller health score history records to be deleted in a 30-second period.
 
 
 
 
 ├
[V] health:SwRetP The switch health retention policy specifies the maximum number of health score history records to be retained and the maximum number of health score history records to be deleted in a 30-second period.


Events
                


Faults
                


Fsms
                


Properties Summary
Defined in: condition:RetP
condition:SizeLimit
          scalar:Uint32
maxSize  (condition:RetP:maxSize)
           The maximum number of records to be maintained in the log.
condition:PurgeWindowSize
          scalar:Uint32
purgeWin  (condition:RetP:purgeWin)
           The maximum number of records to be deleted in a 30-second period. The number of records should be chosen to avoid spikes in I/O and CPU utilization.
Defined in: pol:Def
naming:Descr
          string:Basic
descr  (pol:Def:descr)
           Specifies a description of the policy definition.
naming:Descr
          string:Basic
ownerKey  (pol:Def:ownerKey)
           The key for enabling clients to own their data for entity correlation.
naming:Descr
          string:Basic
ownerTag  (pol:Def:ownerTag)
           A tag for enabling clients to add their own data. For example, to indicate who created this object.
Defined in: pol:Obj
naming:Name
          string:Basic
name  (pol:Obj:name)
           Overrides:naming:NamedObject:name
           null
Defined in: naming:NamedObject
naming:NameAlias
          string:Basic
nameAlias  (naming:NamedObject:nameAlias)
           NO COMMENTS
Defined in: mo:TopProps
mo:ModificationChildAction
          scalar:Bitmask32
childAction  (mo:TopProps:childAction)
           Delete or ignore. For internal use only.
reference:BinRef dn  (mo:TopProps:dn)
           A tag or metadata is a non-hierarchical keyword or term assigned to the fabric module.
reference:BinRN rn  (mo:TopProps:rn)
           Identifies an object from its siblings within the context of its parent object. The distinguished name contains a sequence of relative names.
mo:ModificationStatus
          scalar:Bitmask32
status  (mo:TopProps:status)
           The upgrade status. This property is for internal use only.
Properties Detail

childAction

Type: mo:ModificationChildAction
Primitive Type: scalar:Bitmask32

Units: null
Encrypted: false
Access: implicit
Category: TopLevelChildAction
    Comments:
Delete or ignore. For internal use only.
Constants
deleteAll 16384u deleteAll NO COMMENTS
ignore 4096u ignore NO COMMENTS
deleteNonPresent 8192u deleteNonPresent NO COMMENTS
DEFAULT 0 --- This type is used to





descr

Type: naming:Descr
Primitive Type: string:Basic

Like: naming:Described:descr
Units: null
Encrypted: false
Access: admin
Category: TopLevelRegular
Property Validators:
    Range:  min: "0"  max: "128"
        Allowed Chars:
            Regex: [a-zA-Z0-9\\!#$%()*,-./:;@ _{|}~?&+]+
    Comments:
Specifies a description of the policy definition.



dn

Type: reference:BinRef

Units: null
Encrypted: false
Access: implicit
Category: TopLevelDn
    Comments:
A tag or metadata is a non-hierarchical keyword or term assigned to the fabric module.



maxSize

Type: condition:SizeLimit
Primitive Type: scalar:Uint32

Units: records
Encrypted: false
Access: admin
Category: TopLevelRegular
Property Validators:
    Comments:
The maximum number of records to be maintained in the log.



name

Type: naming:Name
Primitive Type: string:Basic

Overrides:naming:NamedObject:name
Units: null Encrypted: false Access: admin Category: TopLevelRegular Property Validators: Range: min: "0" max: "64" Allowed Chars: Regex: [a-zA-Z0-9_.:-]+
    Comments:
null



nameAlias

Type: naming:NameAlias
Primitive Type: string:Basic

Units: null
Encrypted: false
Access: admin
Category: TopLevelRegular
Property Validators:
    Range:  min: "0"  max: "63"
        Allowed Chars:
            Regex: [a-zA-Z0-9_.-]+
    Comments:
NO COMMENTS



ownerKey

Type: naming:Descr
Primitive Type: string:Basic

Units: null
Encrypted: false
Access: admin
Category: TopLevelRegular
Property Validators:
    Range:  min: "0"  max: "128"
        Allowed Chars:
            Regex: [a-zA-Z0-9\\!#$%()*,-./:;@ _{|}~?&+]+
    Comments:
The key for enabling clients to own their data for entity correlation.



ownerTag

Type: naming:Descr
Primitive Type: string:Basic

Units: null
Encrypted: false
Access: admin
Category: TopLevelRegular
Property Validators:
    Range:  min: "0"  max: "64"
        Allowed Chars:
            Regex: [a-zA-Z0-9\\!#$%()*,-./:;@ _{|}~?&+]+
    Comments:
A tag for enabling clients to add their own data. For example, to indicate who created this object.



purgeWin

Type: condition:PurgeWindowSize
Primitive Type: scalar:Uint32

Units: records
Encrypted: false
Access: admin
Category: TopLevelRegular
Property Validators:
    Range:  min: (long)100l  max: (long)1000l
    Comments:
The maximum number of records to be deleted in a 30-second period. The number of records should be chosen to avoid spikes in I/O and CPU utilization.
Constants
defaultValue 250u --- NO COMMENTS





rn

Type: reference:BinRN

Units: null
Encrypted: false
Access: implicit
Category: TopLevelRn
    Comments:
Identifies an object from its siblings within the context of its parent object. The distinguished name contains a sequence of relative names.



status

Type: mo:ModificationStatus
Primitive Type: scalar:Bitmask32

Units: null
Encrypted: false
Access: implicit
Category: TopLevelStatus
    Comments:
The upgrade status. This property is for internal use only.
Constants
created 2u created In a setter method: specifies that an object should be created. An error is returned if the object already exists.
In the return value of a setter method: indicates that an object has been created.
modified 4u modified In a setter method: specifies that an object should be modified
In the return value of a setter method: indicates that an object has been modified.
deleted 8u deleted In a setter method: specifies that an object should be deleted.
In the return value of a setter method: indicates that an object has been deleted.
DEFAULT 0 --- This type controls the life cycle of objects passed in the XML API.

When used in a setter method (such as configConfMo), the ModificationStatus specifies whether an object should be created, modified, deleted or removed.
In the return value of a setter method, the ModificationStatus indicates the actual operation that was performed. For example, the ModificationStatus is set to "created" if the object was created. The ModificationStatus is not set if the object was neither created, modified, deleted or removed.

When invoking a setter method, the ModificationStatus is optional:
If a setter method such as configConfMo is invoked and the ModificationStatus is not set, the system automatically determines if the object should be created or modified.