Class coop:EpRecBase (ABSTRACT)

Class ID:5746
Class Label: Endpoint Record
Encrypted: false - Exportable: false - Persistent: false - Configurable: false - Subject to Quota: Disabled - Abstraction Layer: Concrete Model
Write Access: [NON CONFIGURABLE]
Read Access: [access-protocol-l3, admin, fabric-protocol-l3, tenant-ext-protocol-l3, tenant-protocol-l3]
Creatable/Deletable: no (see Container Mos for details)
Semantic Scope: Fabric
Semantic Scope Evaluation Rule: Subclasses
Monitoring Policy Source: Parent
Monitoring Flags : [ IsObservable: false, HasStats: false, HasFaults: false, HasHealth: false, HasEventRules: false ]



Naming Rules


DN FORMAT: 

                


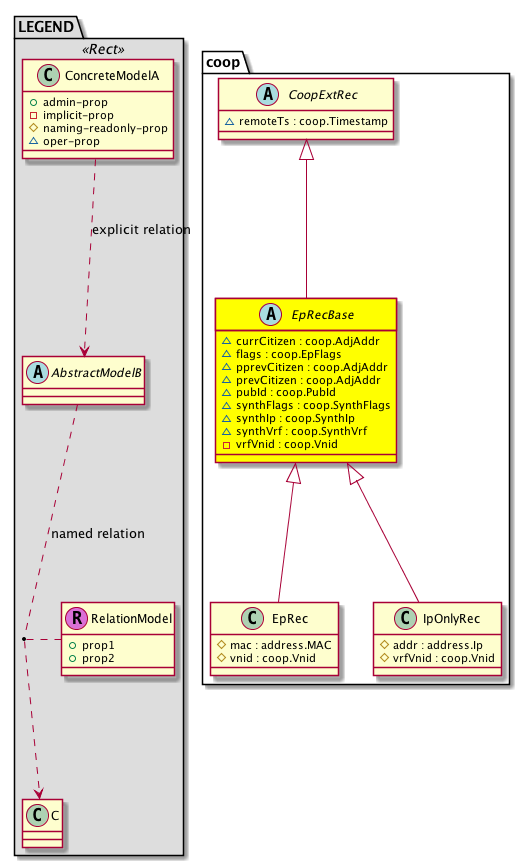
Diagram

Super Mo: coop:CoopExtRec,
Sub Mos: coop:EpRec, coop:IpOnlyRec,


Inheritance
[V] nw:Item Ignore.
 ├
[V] nw:Conn A connection abstraction.
 
 ├
[V] nw:GEp A group endpoint abstraction.
 
 
 ├
[V] nw:DbRec An abstraction of a database record.
 
 
 
 ├
[V] l3:DbRec A database record abstraction.
 
 
 
 
 ├
[V] coop:Rec The abstraction for the COOP database record.
 
 
 
 
 
 ├
[V] coop:CoopRec The COOP records.
 
 
 
 
 
 
 ├
[V] coop:CoopExtRec  Coop External Record
 
 
 
 
 
 
 
 ├
[V] coop:EpRecBase 
 
 
 
 
 
 
 
 
 ├
[V] coop:EpRec The endpoint records.
 
 
 
 
 
 
 
 
 ├
[V] coop:IpOnlyRec 


Events
                


Faults
                


Fsms
                


Properties Summary
Defined in: coop:EpRecBase
coop:AdjAddr
          address:IPv4
currCitizen  (coop:EpRecBase:currCitizen)
           This object is generated and used only by internal processes.
coop:EpFlags
          scalar:Bitmask16
flags  (coop:EpRecBase:flags)
           The IP address flags.
coop:AdjAddr
          address:IPv4
pprevCitizen  (coop:EpRecBase:pprevCitizen)
           This object is generated and used only by internal processes.
coop:AdjAddr
          address:IPv4
prevCitizen  (coop:EpRecBase:prevCitizen)
           This object is generated and used only by internal processes.
coop:PubId
          address:IPv4
pubId  (coop:EpRecBase:pubId)
           The IP address of the last published record.
coop:SynthFlags
          scalar:Bitmask16
synthFlags  (coop:EpRecBase:synthFlags)
           The flags describing properties of a synthetic IP.
coop:SynthIp
          address:IPv4
synthIp  (coop:EpRecBase:synthIp)
           The synthetic IP.
coop:SynthVrf
          scalar:Uint32
synthVrf  (coop:EpRecBase:synthVrf)
           The synthetic VRF.
coop:Vnid
          scalar:Uint32
vrfVnid  (coop:EpRecBase:vrfVnid)
          
Defined in: coop:CoopExtRec
coop:Timestamp
          scalar:Date
remoteTs  (coop:CoopExtRec:remoteTs)
           Remote Publish Timestamp
Defined in: coop:CoopRec
coop:DampPenalty
          scalar:Uint16
dampPenalty  (coop:CoopRec:dampPenalty)
           The penalty score for multiple rapid publishing of records.
coop:Timestamp
          scalar:Date
lastDampen  (coop:CoopRec:lastDampen)
           The last timestamp at which the dampening policy was enforced due to the dampen penalty exceeding the threshold.
coop:Timestamp
          scalar:Date
lastPub  (coop:CoopRec:lastPub)
           A timestamp indicating the last time a record was published by the client.
coop:Timestamp
          scalar:Date
recordTs  (coop:CoopRec:recordTs)
          
Defined in: nw:DbRec
naming:Name
          string:Basic
name  (nw:DbRec:name)
           Overrides:nw:Conn:name
           The name of the object.
Defined in: mo:TopProps
mo:ModificationChildAction
          scalar:Bitmask32
childAction  (mo:TopProps:childAction)
           Delete or ignore. For internal use only.
reference:BinRef dn  (mo:TopProps:dn)
           A tag or metadata is a non-hierarchical keyword or term assigned to the fabric module.
reference:BinRN rn  (mo:TopProps:rn)
           Identifies an object from its siblings within the context of its parent object. The distinguished name contains a sequence of relative names.
mo:ModificationStatus
          scalar:Bitmask32
status  (mo:TopProps:status)
           The upgrade status. This property is for internal use only.
Properties Detail

childAction

Type: mo:ModificationChildAction
Primitive Type: scalar:Bitmask32

Units: null
Encrypted: false
Access: implicit
Category: TopLevelChildAction
    Comments:
Delete or ignore. For internal use only.
Constants
deleteAll 16384u deleteAll NO COMMENTS
ignore 4096u ignore NO COMMENTS
deleteNonPresent 8192u deleteNonPresent NO COMMENTS
DEFAULT 0 --- This type is used to





currCitizen

Type: coop:AdjAddr
Primitive Type: address:IPv4

Units: null
Encrypted: false
Access: oper
Category: TopLevelRegular
    Comments:
This object is generated and used only by internal processes.



dampPenalty

Type: coop:DampPenalty
Primitive Type: scalar:Uint16

Units: null
Encrypted: false
Access: oper
Category: TopLevelRegular
    Comments:
The penalty score for multiple rapid publishing of records.
Constants
defaultValue 1000 --- NO COMMENTS





dn

Type: reference:BinRef

Units: null
Encrypted: false
Access: implicit
Category: TopLevelDn
    Comments:
A tag or metadata is a non-hierarchical keyword or term assigned to the fabric module.



flags

Type: coop:EpFlags
Primitive Type: scalar:Bitmask16

Units: null
Encrypted: false
Access: oper
Category: TopLevelRegular
    Comments:
The IP address flags.
Constants
service 1 Service Service node
anycast 2 Anycast Anycast node
router 4 Router Router
host 8 Host Host
vpc 16 Vpc vpc
shardm 32 Shard master oracle shard master oracle
bkup-shardm 64 Backup shard master oracle Backup shard master oracle
mac-pub 128 MAC Published MAC Published
dampen 512 Dampen Value 256 citizen-retry deprecated Dampen
static 1024 Static endpoint Static
infra 2048 Infra endpoint Infra EP
remote 4096 Remote endpoint Remote EP
mac-exported 8192 Mac Exported MAC Exported
ip-exported 16384 IP Exported Merge
DEFAULT 0 --- Ep flags





lastDampen

Type: coop:Timestamp
Primitive Type: scalar:Date

Units: null
Encrypted: false
Access: oper
Category: TopLevelRegular
    Comments:
The last timestamp at which the dampening policy was enforced due to the dampen penalty exceeding the threshold.



lastPub

Type: coop:Timestamp
Primitive Type: scalar:Date

Units: null
Encrypted: false
Access: oper
Category: TopLevelRegular
    Comments:
A timestamp indicating the last time a record was published by the client.



name

Type: naming:Name
Primitive Type: string:Basic

Overrides:nw:Conn:name
Units: null Encrypted: false Access: admin Category: TopLevelRegular
    Comments:
The name of the object.



pprevCitizen

Type: coop:AdjAddr
Primitive Type: address:IPv4

Units: null
Encrypted: false
Access: oper
Category: TopLevelRegular
    Comments:
This object is generated and used only by internal processes.



prevCitizen

Type: coop:AdjAddr
Primitive Type: address:IPv4

Units: null
Encrypted: false
Access: oper
Category: TopLevelRegular
    Comments:
This object is generated and used only by internal processes.



pubId

Type: coop:PubId
Primitive Type: address:IPv4

Units: null
Encrypted: false
Access: oper
Category: TopLevelRegular
    Comments:
The IP address of the last published record.



recordTs

Type: coop:Timestamp
Primitive Type: scalar:Date

Units: null
Encrypted: false
Access: oper
Category: TopLevelRegular
    Comments:



remoteTs

Type: coop:Timestamp
Primitive Type: scalar:Date

Units: null
Encrypted: false
Access: oper
Category: TopLevelRegular
    Comments:
Remote Publish Timestamp



rn

Type: reference:BinRN

Units: null
Encrypted: false
Access: implicit
Category: TopLevelRn
    Comments:
Identifies an object from its siblings within the context of its parent object. The distinguished name contains a sequence of relative names.



status

Type: mo:ModificationStatus
Primitive Type: scalar:Bitmask32

Units: null
Encrypted: false
Access: implicit
Category: TopLevelStatus
    Comments:
The upgrade status. This property is for internal use only.
Constants
created 2u created In a setter method: specifies that an object should be created. An error is returned if the object already exists.
In the return value of a setter method: indicates that an object has been created.
modified 4u modified In a setter method: specifies that an object should be modified
In the return value of a setter method: indicates that an object has been modified.
deleted 8u deleted In a setter method: specifies that an object should be deleted.
In the return value of a setter method: indicates that an object has been deleted.
DEFAULT 0 --- This type controls the life cycle of objects passed in the XML API.

When used in a setter method (such as configConfMo), the ModificationStatus specifies whether an object should be created, modified, deleted or removed.
In the return value of a setter method, the ModificationStatus indicates the actual operation that was performed. For example, the ModificationStatus is set to "created" if the object was created. The ModificationStatus is not set if the object was neither created, modified, deleted or removed.

When invoking a setter method, the ModificationStatus is optional:
If a setter method such as configConfMo is invoked and the ModificationStatus is not set, the system automatically determines if the object should be created or modified.






synthFlags

Type: coop:SynthFlags
Primitive Type: scalar:Bitmask16

Units: null
Encrypted: false
Access: oper
Category: TopLevelRegular
    Comments:
The flags describing properties of a synthetic IP.
Constants
generated 1 Generated IP Generated
mark-del 2 Marked for Deletion Marked for Deletion
urib-prog 4 Urib Programmed Urib Program done
new 8 Newly published New
DEFAULT 0 --- Synthetic flags





synthIp

Type: coop:SynthIp
Primitive Type: address:IPv4

Units: null
Encrypted: false
Access: oper
Category: TopLevelRegular
    Comments:
The synthetic IP.



synthVrf

Type: coop:SynthVrf
Primitive Type: scalar:Uint32

Units: null
Encrypted: false
Access: oper
Category: TopLevelRegular
    Comments:
The synthetic VRF.



vrfVnid

Type: coop:Vnid
Primitive Type: scalar:Uint32

Units: null
Encrypted: false
Access: implicit
Category: TopLevelRegular
    Comments:
Constants
defaultValue 1u --- NO COMMENTS