Class nw:DbRec (ABSTRACT)

Class ID:3576
Class Label: Database Record
Encrypted: false - Exportable: false - Persistent: true - Configurable: false - Subject to Quota: Disabled - Abstraction Layer: Concrete Model
Write Access: [NON CONFIGURABLE]
Read Access: [admin]
Creatable/Deletable: no (see Container Mos for details)
Possible Semantic Scopes: EPG, Fabric,
Semantic Scope Evaluation Rule: Subclasses
Monitoring Policy Source: Parent
Monitoring Flags : [ IsObservable: false, HasStats: false, HasFaults: false, HasHealth: false, HasEventRules: false ]

An abstraction of a database record.

Naming Rules


DN FORMAT: 

                


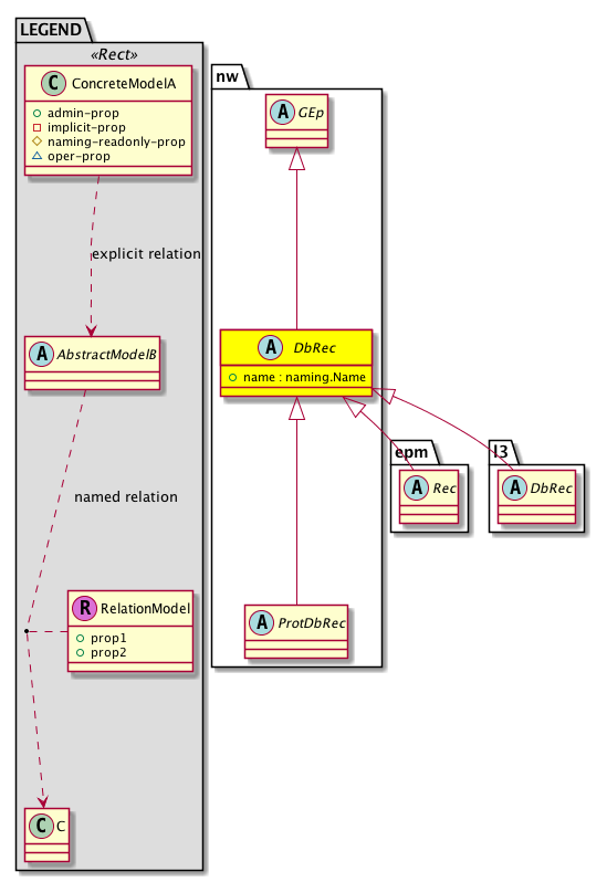
Diagram

Super Mo: nw:GEp,
Sub Mos: epm:Rec, l3:DbRec, nw:ProtDbRec,


Inheritance
[V] nw:Item Ignore.
 ├
[V] nw:Conn A connection abstraction.
 
 ├
[V] nw:GEp A group endpoint abstraction.
 
 
 ├
[V] nw:DbRec An abstraction of a database record.
 
 
 
 ├
[V] epm:Rec 
 
 
 
 
 ├
[V] epm:EpRec 
 
 
 
 
 
 ├
[V] epm:AnycastIpEp  IP Anycast record
 
 
 
 
 
 ├
[V] epm:IpEp 
 
 
 
 
 
 ├
[V] epm:MacEp 
 
 
 
 
 
 ├
[V] epm:MacEpFault  Mac Ep Fault record
 
 
 
 
 
 ├
[V] epm:RogueIpEp  IP Rogue record
 
 
 
 
 
 ├
[V] epm:RogueMacEp 
 
 
 
 
 
 ├
[V] epm:SviIpEp  SVI IP record
 
 
 
 ├
[V] l3:DbRec A database record abstraction.
 
 
 
 
 ├
[V] aib:AdjOwner A client in the system that has added the adjacency to the Adjacency Information Base (AIB).
 
 
 
 
 ├
[V] arp:DbRec The abstraction of an ARP database record.
 
 
 
 
 ├
[V] coop:Rec The abstraction for the COOP database record.
 
 
 
 
 
 ├
[V] coop:CoopRec The COOP records.
 
 
 
 
 
 
 ├
[V] coop:CoopExtRec  Coop External Record
 
 
 
 
 
 
 
 ├
[V] coop:EpRecBase 
 
 
 
 
 
 
 
 
 ├
[V] coop:EpRec The endpoint records.
 
 
 
 
 
 
 
 
 ├
[V] coop:IpOnlyRec 
 
 
 
 
 
 
 
 ├
[V] coop:IpRec The IP entries in the COOP endpoint record.
 
 
 
 
 
 
 
 
 ├
[V] coop:Ipv4Rec The IPv4 entries in an endpoint record.
 
 
 
 
 
 
 
 
 ├
[V] coop:Ipv6Rec The IPv6 entries in the COOP endpoint record.
 
 
 
 
 
 
 ├
[V] coop:CtxRec The context record.
 
 
 
 
 
 
 ├
[V] coop:FabMcGrpRec  Fabric Multicast group records
 
 
 
 
 
 
 
 ├
[V] coop:FabMcGrpv4Rec  Fabric IPv4 multicast group records
 
 
 
 
 
 
 ├
[V] coop:McGrpRec The multicast group records.
 
 
 
 
 
 
 
 ├
[V] coop:McGrpv4RecBase  Base IPv4 multicast group records
 
 
 
 
 
 
 
 
 ├
[V] coop:McGrpv4Rec The IPv4 multicast group records.
 
 
 
 
 
 
 
 ├
[V] coop:McGrpv6RecBase  Base IPv6 multicast group records
 
 
 
 
 
 
 
 
 ├
[V] coop:McGrpv6Rec The IPv6 multicast group records.
 
 
 
 
 
 
 ├
[V] coop:MrtrRec The Mrouter records.
 
 
 
 
 
 
 ├
[V] coop:VpcRec The Virtual Port Channel (VPC) records.
 
 
 
 
 
 ├
[V] coop:EpVpcRec The Endpoint Virtual Port Channel (VPC) citizen record.
 
 
 
 
 
 ├
[V] coop:LeafRec The COOP leaf records.
 
 
 
 
 
 ├
[V] coop:VpcNodeRec Per-node in the Virtual Port Channel (VPC) configuration record.
 
 
 
 
 ├
[V] eigrp:DbRec An abstraction for an EIGRP database record.
 
 
 
 
 
 ├
[V] eigrp:Nexthop The EIGRP next hop.
 
 
 
 
 
 ├
[V] eigrp:Route The EIGRP route information.
 
 
 
 
 ├
[V] eigrp:ExtProtNhRec The EIGRP nexthop information for external routes. External routes are routes from a different protocol or from a different EIGRP AS.
 
 
 
 
 ├
[V] ipmcsnoop:Rec  Abstraction for IP Multicast Snooping database record
 
 
 
 
 
 ├
[V] igmpsnoop:Rec Shows the abstraction for coop database record.
 
 
 
 
 
 ├
[V] ipmcsnoop:EpgRec  EPG entries in mcast group record
 
 
 
 
 
 
 ├
[V] igmpsnoop:EpgRec Represents the endpoint group (EPG) entries in the Multicast group record information.
 
 
 
 
 
 
 ├
[V] mldsnoop:EpgRec  EPG entries in mcast group record
 
 
 
 
 
 ├
[V] ipmcsnoop:HostRec  Host Record List (Used for Explicit Host Tracking)
 
 
 
 
 
 
 ├
[V] igmpsnoop:HostRec Used for Explicit Host Tracking.
 
 
 
 
 
 
 ├
[V] mldsnoop:HostRec  Host Record List (Used for Explicit Host Tracking)
 
 
 
 
 
 ├
[V] ipmcsnoop:McGrpRec  Multicast Group records
 
 
 
 
 
 
 ├
[V] igmpsnoop:McGrpRec Represents the Multicast Group records information.
 
 
 
 
 
 
 ├
[V] mldsnoop:McGrpRec  Multicast Group records
 
 
 
 
 
 ├
[V] ipmcsnoop:OIFRec  OIF list (outgoing interface list)
 
 
 
 
 
 
 ├
[V] igmpsnoop:OIFRec Represents the IGMP Snooping outgoing interface list (OIF) information.
 
 
 
 
 
 
 ├
[V] mldsnoop:OIFRec  OIF list (outgoing interface list)
 
 
 
 
 
 ├
[V] ipmcsnoop:ReportRec  IPMC eport record snooped by IP multicast application
 
 
 
 
 
 
 ├
[V] igmpsnoop:ReportRec Represents the IGMP Snooping report record information snooped by the igmp-snoop application
 
 
 
 
 
 
 ├
[V] mldsnoop:ReportRec  MLD report record snooped by mld-snoop application
 
 
 
 
 ├
[V] isis:DbRec The IS-IS database record.
 
 
 
 
 
 ├
[V] isis:BdIdRec The IS-IS multicast address family feature provides support for multiple logical topologies over a single physical network. This object contains bridge domain records active for this multicast group element.
 
 
 
 
 
 ├
[V] isis:ExtIsRec The extended IS record.
 
 
 
 
 
 ├
[V] isis:FtagOifRec Per-forwarding tag (FTAG) OIF list record.
 
 
 
 
 
 ├
[V] isis:GrpIdRec The multicast groups identifier record.
 
 
 
 
 
 ├
[V] isis:GrpRec The database of fabric multicast group elements.
 
 
 
 
 
 ├
[V] isis:IpRec The IP Prefix record.
 
 
 
 
 
 ├
[V] isis:LspRec The link state packet information records lists the device's neighbors and prefix reachability information.
 
 
 
 
 
 ├
[V] isis:Nexthop The IS-IS next hop.
 
 
 
 
 
 ├
[V] isis:NodeIdRec The fabric nodes active for this multicast group element.
 
 
 
 
 
 ├
[V] isis:NodeRec The node records.
 
 
 
 
 
 ├
[V] isis:Route An ISIS route is a managed object that captures the routing information learned through ISIS protocol.
 
 
 
 
 
 ├
[V] isis:TlvRec The generic Type Length Value (TLV) record.
 
 
 
 
 ├
[V] l3:ProtDbRec A layer 3 protocol database record abstraction.
 
 
 
 
 
 ├
[V] dhcp:Lease The DHCP lease record.
 
 
 
 
 ├
[V] monitor:Rec The abstraction for the coop database record.
 
 
 
 
 
 ├
[V] monitor:EpRec The endpoint (EP) records.
 
 
 
 
 ├
[V] nd:DbRec A neighbor discovery database record.
 
 
 
 
 ├
[V] ospf:ADbRec An abstraction for an OSPF database record.
 
 
 
 
 
 ├
[V] ospf:ALsaRec An abstraction of the link-state advertisement (LSA) records.
 
 
 
 
 
 
 ├
[V] ospf:LsaRec The LSA records information.
 
 
 
 
 
 
 ├
[V] ospfv3:LsaRec The LSA records information.
 
 
 
 
 
 ├
[V] ospf:ANexthop An abstraction of an OSPF nexthop.
 
 
 
 
 
 
 ├
[V] ospf:McNexthop The OSPF Multicast Nexthop information.
 
 
 
 
 
 
 ├
[V] ospf:UcNexthop The Unicast Nexthop information.
 
 
 
 
 
 
 ├
[V] ospfv3:McNexthop The OSPF Multicast Nexthop information.
 
 
 
 
 
 
 ├
[V] ospfv3:UcNexthop The unicast nexthop information.
 
 
 
 
 
 ├
[V] ospf:ARoute An abstraction of the OSPF route information is used to establish OSPF sessions between peers.
 
 
 
 
 
 
 ├
[V] ospf:Route The OSPF route information is used to establish OSPF sessions between peers.
 
 
 
 
 
 
 ├
[V] ospfv3:Route The internal OSPF routes in the OSPF RIB (Routing Information Base).
 
 
 
 
 ├
[V] rib:DbRec A URIB database record.
 
 
 
 
 
 ├
[V] rib:Nexthop 
 
 
 
 
 
 ├
[V] rib:Route 
 
 
 
 
 
 
 ├
[V] uribv6:Route  Route
 
 
 
 
 
 ├
[V] rib:RouteOwner 
 
 
 
 
 
 
 ├
[V] uribv6:RouteOwner  URIB route ownership record
 
 
 
 
 
 ├
[V] uribv4:Nexthop A URIB next hop database record.
 
 
 
 
 
 ├
[V] uribv4:Route A route.
 
 
 
 
 
 ├
[V] uribv4:RouteOwner A URIB route ownership record.
 
 
 
 
 
 ├
[V] uribv6:Nexthop  URIB next-hop database record
 
 
 
 
 ├
[V] rtdmc:ADbRec  Abstraction for routed multicast database record
 
 
 
 
 ├
[V] rtdmc:ARoute  Base Class for all PIM routes
 
 
 
 
 
 ├
[V] rtdmc:SGRoute  Abstract class for a pim route
 
 
 
 
 
 
 ├
[V] pim:Route  PIM Group/Src MOs
 
 
 
 
 ├
[V] span:Rec The abstract for the SPAN database record.
 
 
 
 
 
 ├
[V] span:EpRec The SPAN endpoint resolution records.
 
 
 
 ├
[V] nw:ProtDbRec A protocol database record abstraction.


Events
                


Faults
                


Fsms
                


Properties Summary
Defined in: nw:DbRec
naming:Name
          string:Basic
name  (nw:DbRec:name)
           Overrides:nw:Conn:name
           The name of the object.
Defined in: mo:TopProps
mo:ModificationChildAction
          scalar:Bitmask32
childAction  (mo:TopProps:childAction)
           Delete or ignore. For internal use only.
reference:BinRef dn  (mo:TopProps:dn)
           A tag or metadata is a non-hierarchical keyword or term assigned to the fabric module.
reference:BinRN rn  (mo:TopProps:rn)
           Identifies an object from its siblings within the context of its parent object. The distinguished name contains a sequence of relative names.
mo:ModificationStatus
          scalar:Bitmask32
status  (mo:TopProps:status)
           The upgrade status. This property is for internal use only.
Properties Detail

childAction

Type: mo:ModificationChildAction
Primitive Type: scalar:Bitmask32

Units: null
Encrypted: false
Access: implicit
Category: TopLevelChildAction
    Comments:
Delete or ignore. For internal use only.
Constants
deleteAll 16384u deleteAll NO COMMENTS
ignore 4096u ignore NO COMMENTS
deleteNonPresent 8192u deleteNonPresent NO COMMENTS
DEFAULT 0 --- This type is used to





dn

Type: reference:BinRef

Units: null
Encrypted: false
Access: implicit
Category: TopLevelDn
    Comments:
A tag or metadata is a non-hierarchical keyword or term assigned to the fabric module.



name

Type: naming:Name
Primitive Type: string:Basic

Overrides:nw:Conn:name
Units: null Encrypted: false Access: admin Category: TopLevelRegular
    Comments:
The name of the object.



rn

Type: reference:BinRN

Units: null
Encrypted: false
Access: implicit
Category: TopLevelRn
    Comments:
Identifies an object from its siblings within the context of its parent object. The distinguished name contains a sequence of relative names.



status

Type: mo:ModificationStatus
Primitive Type: scalar:Bitmask32

Units: null
Encrypted: false
Access: implicit
Category: TopLevelStatus
    Comments:
The upgrade status. This property is for internal use only.
Constants
created 2u created In a setter method: specifies that an object should be created. An error is returned if the object already exists.
In the return value of a setter method: indicates that an object has been created.
modified 4u modified In a setter method: specifies that an object should be modified
In the return value of a setter method: indicates that an object has been modified.
deleted 8u deleted In a setter method: specifies that an object should be deleted.
In the return value of a setter method: indicates that an object has been deleted.
DEFAULT 0 --- This type controls the life cycle of objects passed in the XML API.

When used in a setter method (such as configConfMo), the ModificationStatus specifies whether an object should be created, modified, deleted or removed.
In the return value of a setter method, the ModificationStatus indicates the actual operation that was performed. For example, the ModificationStatus is set to "created" if the object was created. The ModificationStatus is not set if the object was neither created, modified, deleted or removed.

When invoking a setter method, the ModificationStatus is optional:
If a setter method such as configConfMo is invoked and the ModificationStatus is not set, the system automatically determines if the object should be created or modified.