Class coop:McGrpv4RecBase (ABSTRACT)

Class ID:6937
Class Label: IPv4 Multicast Group Record
Encrypted: false - Exportable: false - Persistent: false - Configurable: false - Subject to Quota: Disabled - Abstraction Layer: Concrete Model
Write Access: [NON CONFIGURABLE]
Read Access: [access-protocol-l3, admin, fabric-protocol-l3, tenant-ext-protocol-l3, tenant-protocol-l3]
Creatable/Deletable: no (see Container Mos for details)
Semantic Scope: Fabric
Semantic Scope Evaluation Rule: Subclasses
Monitoring Policy Source: Parent
Monitoring Flags : [ IsObservable: false, HasStats: false, HasFaults: false, HasHealth: false, HasEventRules: false ]

Base IPv4 multicast group records

Naming Rules


DN FORMAT: 

                


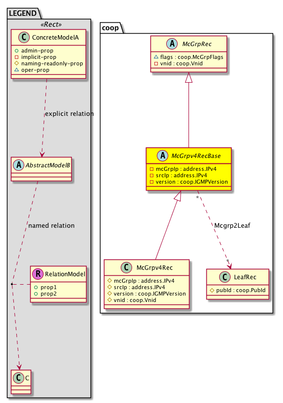
Diagram

Super Mo: coop:McGrpRec,
Sub Mos: coop:McGrpv4Rec,
Relations To: coop:LeafRec,
Relations: coop:RsMcgrp2Leaf,


Inheritance
[V] nw:Item Ignore.
 ├
[V] nw:Conn A connection abstraction.
 
 ├
[V] nw:GEp A group endpoint abstraction.
 
 
 ├
[V] nw:DbRec An abstraction of a database record.
 
 
 
 ├
[V] l3:DbRec A database record abstraction.
 
 
 
 
 ├
[V] coop:Rec The abstraction for the COOP database record.
 
 
 
 
 
 ├
[V] coop:CoopRec The COOP records.
 
 
 
 
 
 
 ├
[V] coop:McGrpRec The multicast group records.
 
 
 
 
 
 
 
 ├
[V] coop:McGrpv4RecBase  Base IPv4 multicast group records
 
 
 
 
 
 
 
 
 ├
[V] coop:McGrpv4Rec The IPv4 multicast group records.


Events
                


Faults
                


Fsms
                


Properties Summary
Defined in: coop:McGrpv4RecBase
address:IPv4 mcGrpIp  (coop:McGrpv4RecBase:mcGrpIp)
           A multicast group IP address subscribed to on a leaf switch.
address:IPv4 srcIp  (coop:McGrpv4RecBase:srcIp)
           The source IP address. Traffic from this IP address to the EP is counted
coop:IGMPVersion
          scalar:UByte
version  (coop:McGrpv4RecBase:version)
           The version of the compatibility catalog.
Defined in: coop:McGrpRec
coop:McGrpFlags
          scalar:Bitmask8
flags  (coop:McGrpRec:flags)
           Flags
coop:Vnid
          scalar:Uint32
vnid  (coop:McGrpRec:vnid)
           Vnid (BD vnid if bridging or L3Ctx vnid if routing)
Defined in: coop:CoopRec
coop:DampPenalty
          scalar:Uint16
dampPenalty  (coop:CoopRec:dampPenalty)
           The penalty score for multiple rapid publishing of records.
coop:Timestamp
          scalar:Date
lastDampen  (coop:CoopRec:lastDampen)
           The last timestamp at which the dampening policy was enforced due to the dampen penalty exceeding the threshold.
coop:Timestamp
          scalar:Date
lastPub  (coop:CoopRec:lastPub)
           A timestamp indicating the last time a record was published by the client.
coop:Timestamp
          scalar:Date
recordTs  (coop:CoopRec:recordTs)
          
Defined in: nw:DbRec
naming:Name
          string:Basic
name  (nw:DbRec:name)
           Overrides:nw:Conn:name
           The name of the object.
Defined in: mo:TopProps
mo:ModificationChildAction
          scalar:Bitmask32
childAction  (mo:TopProps:childAction)
           Delete or ignore. For internal use only.
reference:BinRef dn  (mo:TopProps:dn)
           A tag or metadata is a non-hierarchical keyword or term assigned to the fabric module.
reference:BinRN rn  (mo:TopProps:rn)
           Identifies an object from its siblings within the context of its parent object. The distinguished name contains a sequence of relative names.
mo:ModificationStatus
          scalar:Bitmask32
status  (mo:TopProps:status)
           The upgrade status. This property is for internal use only.
Properties Detail

childAction

Type: mo:ModificationChildAction
Primitive Type: scalar:Bitmask32

Units: null
Encrypted: false
Access: implicit
Category: TopLevelChildAction
    Comments:
Delete or ignore. For internal use only.
Constants
deleteAll 16384u deleteAll NO COMMENTS
ignore 4096u ignore NO COMMENTS
deleteNonPresent 8192u deleteNonPresent NO COMMENTS
DEFAULT 0 --- This type is used to





dampPenalty

Type: coop:DampPenalty
Primitive Type: scalar:Uint16

Units: null
Encrypted: false
Access: oper
Category: TopLevelRegular
    Comments:
The penalty score for multiple rapid publishing of records.
Constants
defaultValue 1000 --- NO COMMENTS





dn

Type: reference:BinRef

Units: null
Encrypted: false
Access: implicit
Category: TopLevelDn
    Comments:
A tag or metadata is a non-hierarchical keyword or term assigned to the fabric module.



flags

Type: coop:McGrpFlags
Primitive Type: scalar:Bitmask8

Units: null
Encrypted: false
Access: oper
Category: TopLevelRegular
    Comments:
Flags
Constants
bridge 1 Bridging Bridging
routing 2 Routing Routing
dampen 4 Dampen Dampen
DEFAULT 0 --- McastGrp flags





lastDampen

Type: coop:Timestamp
Primitive Type: scalar:Date

Units: null
Encrypted: false
Access: oper
Category: TopLevelRegular
    Comments:
The last timestamp at which the dampening policy was enforced due to the dampen penalty exceeding the threshold.



lastPub

Type: coop:Timestamp
Primitive Type: scalar:Date

Units: null
Encrypted: false
Access: oper
Category: TopLevelRegular
    Comments:
A timestamp indicating the last time a record was published by the client.



mcGrpIp

Type: address:IPv4

Units: null
Encrypted: false
Access: implicit
Category: TopLevelRegular
    Comments:
A multicast group IP address subscribed to on a leaf switch.



name

Type: naming:Name
Primitive Type: string:Basic

Overrides:nw:Conn:name
Units: null Encrypted: false Access: admin Category: TopLevelRegular
    Comments:
The name of the object.



recordTs

Type: coop:Timestamp
Primitive Type: scalar:Date

Units: null
Encrypted: false
Access: oper
Category: TopLevelRegular
    Comments:



rn

Type: reference:BinRN

Units: null
Encrypted: false
Access: implicit
Category: TopLevelRn
    Comments:
Identifies an object from its siblings within the context of its parent object. The distinguished name contains a sequence of relative names.



srcIp

Type: address:IPv4

Units: null
Encrypted: false
Access: implicit
Category: TopLevelRegular
    Comments:
The source IP address. Traffic from this IP address to the EP is counted



status

Type: mo:ModificationStatus
Primitive Type: scalar:Bitmask32

Units: null
Encrypted: false
Access: implicit
Category: TopLevelStatus
    Comments:
The upgrade status. This property is for internal use only.
Constants
created 2u created In a setter method: specifies that an object should be created. An error is returned if the object already exists.
In the return value of a setter method: indicates that an object has been created.
modified 4u modified In a setter method: specifies that an object should be modified
In the return value of a setter method: indicates that an object has been modified.
deleted 8u deleted In a setter method: specifies that an object should be deleted.
In the return value of a setter method: indicates that an object has been deleted.
DEFAULT 0 --- This type controls the life cycle of objects passed in the XML API.

When used in a setter method (such as configConfMo), the ModificationStatus specifies whether an object should be created, modified, deleted or removed.
In the return value of a setter method, the ModificationStatus indicates the actual operation that was performed. For example, the ModificationStatus is set to "created" if the object was created. The ModificationStatus is not set if the object was neither created, modified, deleted or removed.

When invoking a setter method, the ModificationStatus is optional:
If a setter method such as configConfMo is invoked and the ModificationStatus is not set, the system automatically determines if the object should be created or modified.






version

Type: coop:IGMPVersion
Primitive Type: scalar:UByte

Units: null
Encrypted: false
Access: implicit
Category: TopLevelRegular
    Comments:
The version of the compatibility catalog.
Constants
defaultValue 2 --- NO COMMENTS





vnid

Type: coop:Vnid
Primitive Type: scalar:Uint32

Units: null
Encrypted: false
Access: implicit
Category: TopLevelRegular
    Comments:
Vnid (BD vnid if bridging or L3Ctx vnid if routing)
Constants
defaultValue 1u --- NO COMMENTS