Class dbg:IpToEpgRslt (CONCRETE)

Class ID:4049
Class Label: Ip to EPG Atomic Counter Entry Stats
Encrypted: false - Exportable: false - Persistent: false - Configurable: false - Subject to Quota: Disabled - Abstraction Layer: Ambiguous Placement in the Model
Write Access: [NON CONFIGURABLE]
Read Access: [admin, tenant-connectivity-mgmt, tenant-connectivity-util]
Creatable/Deletable: yes (see Container Mos for details)
Semantic Scope: Fabric
Semantic Scope Evaluation Rule: Parent
Monitoring Policy Source: Parent
Monitoring Flags : [ IsObservable: true, HasStats: false, HasFaults: true, HasHealth: true, HasEventRules: false ]

IP to endpoint group atomic counter, On-demand, Entry.

Naming Rules
RN FORMAT: ipToEpgRslt-{[src]}-to-{[dst]}-e-{filtEnt}

    [1] PREFIX=ipToEpgRslt- PROPERTY = src


    [2] PREFIX=-to- PROPERTY = dst


    [3] PREFIX=-e- PROPERTY = filtEnt




DN FORMAT: 

[0] dbgs/ac/tn-{name}/profile-{type}-name-{name}/ipToEpgRslt-{[src]}-to-{[dst]}-e-{filtEnt}

[1] topology/pod-{id}/node-{id}/ndbgs/ac/tn-{name}/profile-{type}-name-{name}/ipToEpgRslt-{[src]}-to-{[dst]}-e-{filtEnt}

[2] ndbgs/ac/tn-{name}/profile-{type}-name-{name}/ipToEpgRslt-{[src]}-to-{[dst]}-e-{filtEnt}

                


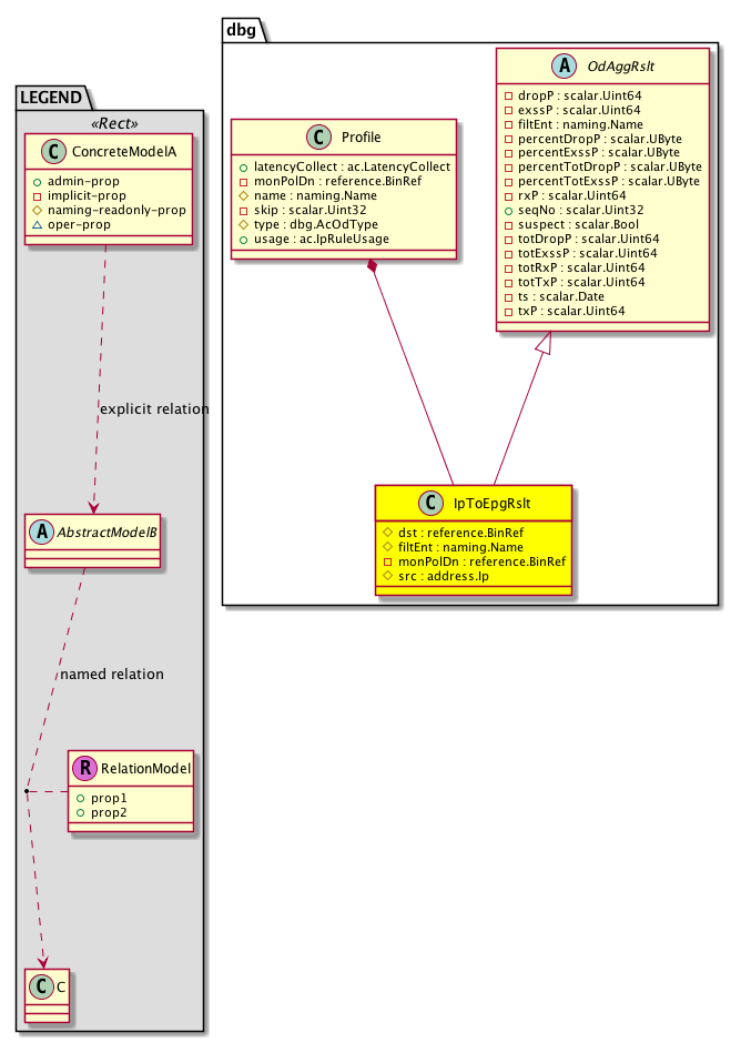
Diagram

Super Mo: dbg:OdAggRslt,
Container Mos: dbg:Profile (deletable:yes),


Containers Hierarchies
[V] top:Root  This class represents the root element in the object hierarchy. All managed objects in the system are descendants of the Root element.
 ├
[V] dbg:Cont IFC level debug apparatus container.
 
 ├
[V] dbg:AC The atomic counter.
 
 
 ├
[V] dbg:Tenant AcOdE = Atomic counter, On-demand, Entry.
 
 
 
 ├
[V] dbg:Profile The profile.
 
 
 
 
 ├
[V] dbg:IpToEpgRslt IP to endpoint group atomic counter, On-demand, Entry.
[V] top:Root  This class represents the root element in the object hierarchy. All managed objects in the system are descendants of the Root element.
 ├
[V] fabric:Topology The root for IFC topology.
 
 ├
[V] fabric:Pod A pod.
 
 
 ├
[V] fabric:Node The root node for the APIC.
 
 
 
 ├
[V] dbg:NDbgs The node debugs.
 
 
 
 
 ├
[V] dbg:AC The atomic counter.
 
 
 
 
 
 ├
[V] dbg:Tenant AcOdE = Atomic counter, On-demand, Entry.
 
 
 
 
 
 
 ├
[V] dbg:Profile The profile.
 
 
 
 
 
 
 
 ├
[V] dbg:IpToEpgRslt IP to endpoint group atomic counter, On-demand, Entry.
[V] top:Root  This class represents the root element in the object hierarchy. All managed objects in the system are descendants of the Root element.
 ├
[V] dbg:NDbgs The node debugs.
 
 ├
[V] dbg:AC The atomic counter.
 
 
 ├
[V] dbg:Tenant AcOdE = Atomic counter, On-demand, Entry.
 
 
 
 ├
[V] dbg:Profile The profile.
 
 
 
 
 ├
[V] dbg:IpToEpgRslt IP to endpoint group atomic counter, On-demand, Entry.


Contained Hierarchy
[V] dbg:IpToEpgRslt IP to endpoint group atomic counter, On-demand, Entry.
 ├
[V] fault:Counts An immutable object that provides the number of critical, major, minor, and warning faults raised on its parent object and its subtree.
 ├
[V] fault:Inst Contains detailed information of a fault. This object is attached as a child of the object on which the fault condition occurred. One instance object is created for each fault condition of the parent object. A fault instance object is identified by a fault code.
 
 ├
[V] aaa:RbacAnnotation  RbacAnnotation is used for capturing rbac properties of any apic object Objects can append rbacannotations as Object->RbacAnnotation which is then checked for domain eligibility
 
 ├
[V] tag:Annotation 
 
 ├
[V] tag:Tag 
 ├
[V] health:Inst A base class for a health score instance.(Switch only)


Inheritance
[V] dbg:OdAggRslt Aggregated Atomic Counter Data - Abstract
 ├
[V] dbg:IpToEpgRslt IP to endpoint group atomic counter, On-demand, Entry.


Events
                


Faults
                dbg:OdAggRslt:tenantAtomicCounterExcessPackets
dbg:OdAggRslt:tenantAtomicCounterExcessiveDrops


Fsms
                


Properties Summary
Defined in: dbg:IpToEpgRslt
reference:BinRef dst  (dbg:IpToEpgRslt:dst)
           null
naming:Name
          string:Basic
filtEnt  (dbg:IpToEpgRslt:filtEnt)
           Overrides:dbg:OdAggRslt:filtEnt
           null
reference:BinRef monPolDn  (dbg:IpToEpgRslt:monPolDn)
           Holds the monitoring policy attached to this observable object.
address:Ip src  (dbg:IpToEpgRslt:src)
           null
Defined in: dbg:OdAggRslt
scalar:Uint64 dropP  (dbg:OdAggRslt:dropP)
           Last Collection number of dropped packets
scalar:Uint64 exssP  (dbg:OdAggRslt:exssP)
           Last Collection number of excess or unexpected packets
scalar:UByte percentDropP  (dbg:OdAggRslt:percentDropP)
           Last Collection Percentage of dropped packets as w.r.t. recvdP
scalar:UByte percentExssP  (dbg:OdAggRslt:percentExssP)
           Last Collection Percentage of excess packets as w.r.t. recvdP
scalar:UByte percentTotDropP  (dbg:OdAggRslt:percentTotDropP)
           Percentage of dropped packets as w.r.t. recvdP
scalar:UByte percentTotExssP  (dbg:OdAggRslt:percentTotExssP)
           Percentage of excess packets as w.r.t. recvdP
scalar:Uint64 rxP  (dbg:OdAggRslt:rxP)
           Last Collection number of received packets
scalar:Uint32 seqNo  (dbg:OdAggRslt:seqNo)
           Seq. No.
scalar:Bool suspect  (dbg:OdAggRslt:suspect)
          
scalar:Uint64 totDropP  (dbg:OdAggRslt:totDropP)
           Total number of dropped packets
scalar:Uint64 totExssP  (dbg:OdAggRslt:totExssP)
           Total number of excess or unexpected packets
scalar:Uint64 totRxP  (dbg:OdAggRslt:totRxP)
           Total number of received packets
scalar:Uint64 totTxP  (dbg:OdAggRslt:totTxP)
           ********** CUMULATIVE VALUES **********
scalar:Date ts  (dbg:OdAggRslt:ts)
           Last Update Timestamp
scalar:Uint64 txP  (dbg:OdAggRslt:txP)
           ********* Last Collection Values *********
Defined in: mo:Resolvable
mo:Owner
          scalar:Enum8
lcOwn  (mo:Resolvable:lcOwn)
           A value that indicates how this object was created. For internal use only.
Defined in: mo:TopProps
mo:ModificationChildAction
          scalar:Bitmask32
childAction  (mo:TopProps:childAction)
           Delete or ignore. For internal use only.
reference:BinRef dn  (mo:TopProps:dn)
           A tag or metadata is a non-hierarchical keyword or term assigned to the fabric module.
reference:BinRN rn  (mo:TopProps:rn)
           Identifies an object from its siblings within the context of its parent object. The distinguished name contains a sequence of relative names.
mo:ModificationStatus
          scalar:Bitmask32
status  (mo:TopProps:status)
           The upgrade status. This property is for internal use only.
Defined in: mo:Modifiable
mo:TStamp
          scalar:Date
modTs  (mo:Modifiable:modTs)
           The time when this object was last modified.
Properties Detail

childAction

Type: mo:ModificationChildAction
Primitive Type: scalar:Bitmask32

Units: null
Encrypted: false
Access: implicit
Category: TopLevelChildAction
    Comments:
Delete or ignore. For internal use only.
Constants
deleteAll 16384u deleteAll NO COMMENTS
ignore 4096u ignore NO COMMENTS
deleteNonPresent 8192u deleteNonPresent NO COMMENTS
DEFAULT 0 --- This type is used to





dn

Type: reference:BinRef

Units: null
Encrypted: false
Access: implicit
Category: TopLevelDn
    Comments:
A tag or metadata is a non-hierarchical keyword or term assigned to the fabric module.



dropP

Type: scalar:Uint64

Units: null
Encrypted: false
Access: implicit
Category: TopLevelRegular
    Comments:
Last Collection number of dropped packets



dst

Type: reference:BinRef

Units: null
Encrypted: false
Naming Property -- [NAMING RULES]
Access: naming
Category: TopLevelRegular
    Comments:
null



exssP

Type: scalar:Uint64

Units: null
Encrypted: false
Access: implicit
Category: TopLevelRegular
    Comments:
Last Collection number of excess or unexpected packets



filtEnt

Type: naming:Name
Primitive Type: string:Basic

Overrides:dbg:OdAggRslt:filtEnt
Units: null Encrypted: false Naming Property -- [NAMING RULES] Access: naming Category: TopLevelRegular
    Comments:
null



lcOwn

Type: mo:Owner
Primitive Type: scalar:Enum8

Units: null
Encrypted: false
Access: implicit
Category: TopLevelRegular
    Comments:
A value that indicates how this object was created. For internal use only.
Constants
local 0 Local NO COMMENTS
policy 1 Policy NO COMMENTS
replica 2 Replica NO COMMENTS
resolveOnBehalf 3 ResolvedOnBehalf NO COMMENTS
implicit 4 Implicit NO COMMENTS
DEFAULT local(0) Local NO COMMENTS





modTs

Type: mo:TStamp
Primitive Type: scalar:Date

Units: null
Encrypted: false
Access: implicit
Category: TopLevelRegular
    Comments:
The time when this object was last modified.
Constants
never 0ull never NO COMMENTS
DEFAULT never(0ull) never NO COMMENTS





monPolDn

Type: reference:BinRef

Units: null
Encrypted: false
Access: implicit
Category: TopLevelRegular
    Comments:
Holds the monitoring policy attached to this observable object.



percentDropP

Type: scalar:UByte

Units: null
Encrypted: false
Access: implicit
Category: TopLevelRegular
    Comments:
Last Collection Percentage of dropped packets as w.r.t. recvdP



percentExssP

Type: scalar:UByte

Units: null
Encrypted: false
Access: implicit
Category: TopLevelRegular
    Comments:
Last Collection Percentage of excess packets as w.r.t. recvdP



percentTotDropP

Type: scalar:UByte

Units: null
Encrypted: false
Access: implicit
Category: TopLevelRegular
    Comments:
Percentage of dropped packets as w.r.t. recvdP



percentTotExssP

Type: scalar:UByte

Units: null
Encrypted: false
Access: implicit
Category: TopLevelRegular
    Comments:
Percentage of excess packets as w.r.t. recvdP



rn

Type: reference:BinRN

Units: null
Encrypted: false
Access: implicit
Category: TopLevelRn
    Comments:
Identifies an object from its siblings within the context of its parent object. The distinguished name contains a sequence of relative names.



rxP

Type: scalar:Uint64

Units: null
Encrypted: false
Access: implicit
Category: TopLevelRegular
    Comments:
Last Collection number of received packets



seqNo

Type: scalar:Uint32

Units: null
Encrypted: false
Access: admin
Category: TopLevelRegular
    Comments:
Seq. No.



src

Type: address:Ip

Units: null
Encrypted: false
Naming Property -- [NAMING RULES]
Access: naming
Category: TopLevelRegular
    Comments:
null



status

Type: mo:ModificationStatus
Primitive Type: scalar:Bitmask32

Units: null
Encrypted: false
Access: implicit
Category: TopLevelStatus
    Comments:
The upgrade status. This property is for internal use only.
Constants
created 2u created In a setter method: specifies that an object should be created. An error is returned if the object already exists.
In the return value of a setter method: indicates that an object has been created.
modified 4u modified In a setter method: specifies that an object should be modified
In the return value of a setter method: indicates that an object has been modified.
deleted 8u deleted In a setter method: specifies that an object should be deleted.
In the return value of a setter method: indicates that an object has been deleted.
DEFAULT 0 --- This type controls the life cycle of objects passed in the XML API.

When used in a setter method (such as configConfMo), the ModificationStatus specifies whether an object should be created, modified, deleted or removed.
In the return value of a setter method, the ModificationStatus indicates the actual operation that was performed. For example, the ModificationStatus is set to "created" if the object was created. The ModificationStatus is not set if the object was neither created, modified, deleted or removed.

When invoking a setter method, the ModificationStatus is optional:
If a setter method such as configConfMo is invoked and the ModificationStatus is not set, the system automatically determines if the object should be created or modified.






suspect

Type: scalar:Bool

Units: null
Encrypted: false
Access: implicit
Category: TopLevelRegular
    Comments:
Constants
no false --- NO COMMENTS
yes true --- NO COMMENTS
DEFAULT no(false) --- NO COMMENTS





totDropP

Type: scalar:Uint64

Units: null
Encrypted: false
Access: implicit
Category: TopLevelRegular
    Comments:
Total number of dropped packets



totExssP

Type: scalar:Uint64

Units: null
Encrypted: false
Access: implicit
Category: TopLevelRegular
    Comments:
Total number of excess or unexpected packets



totRxP

Type: scalar:Uint64

Units: null
Encrypted: false
Access: implicit
Category: TopLevelRegular
    Comments:
Total number of received packets



totTxP

Type: scalar:Uint64

Units: null
Encrypted: false
Access: implicit
Category: TopLevelRegular
    Comments:
********** CUMULATIVE VALUES **********



ts

Type: scalar:Date

Units: null
Encrypted: false
Access: implicit
Category: TopLevelRegular
    Comments:
Last Update Timestamp



txP

Type: scalar:Uint64

Units: null
Encrypted: false
Access: implicit
Category: TopLevelRegular
    Comments:
********* Last Collection Values *********