Class dbg:ODAC (CONCRETE)

Class ID:3987
Class Label: On-Demand Atomic Counters
Encrypted: false - Exportable: false - Persistent: true - Configurable: false - Subject to Quota: Disabled - Abstraction Layer: Ambiguous Placement in the Model
Write Access: [NON CONFIGURABLE]
Read Access: [admin, fabric-connectivity-mgmt, fabric-connectivity-util, fabric-equipment, ops]
Creatable/Deletable: no (see Container Mos for details)
Semantic Scope: Fabric
Semantic Scope Evaluation Rule: Parent
Monitoring Policy Source: Parent
Monitoring Flags : [ IsObservable: false, HasStats: false, HasFaults: false, HasHealth: false, HasEventRules: false ]

Global properties of On-Demand Atomic Counters for the nodes, which are are addressed via a CAM.

Naming Rules
RN FORMAT: od

    [1] PREFIX=od


DN FORMAT: 

[0] dbgs/ac/od

[1] topology/pod-{id}/node-{id}/ndbgs/ac/od

[2] ndbgs/ac/od

                


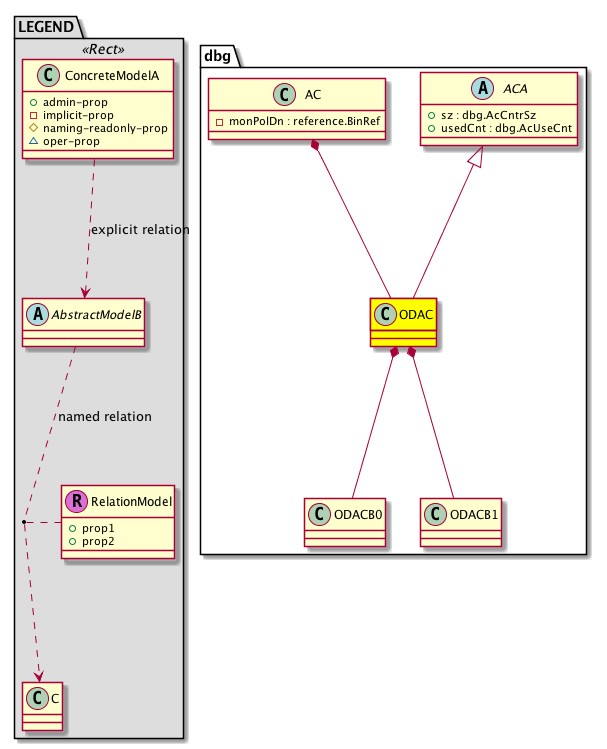
Diagram

Super Mo: dbg:ACA,
Container Mos: dbg:AC (deletable:no),
Contained Mos: dbg:ODACB0, dbg:ODACB1,


Containers Hierarchies
[V] top:Root  This class represents the root element in the object hierarchy. All managed objects in the system are descendants of the Root element.
 ├
[V] dbg:Cont IFC level debug apparatus container.
 
 ├
[V] dbg:AC The atomic counter.
 
 
 ├
[V] dbg:ODAC Global properties of On-Demand Atomic Counters for the nodes, which are are addressed via a CAM.
[V] top:Root  This class represents the root element in the object hierarchy. All managed objects in the system are descendants of the Root element.
 ├
[V] fabric:Topology The root for IFC topology.
 
 ├
[V] fabric:Pod A pod.
 
 
 ├
[V] fabric:Node The root node for the APIC.
 
 
 
 ├
[V] dbg:NDbgs The node debugs.
 
 
 
 
 ├
[V] dbg:AC The atomic counter.
 
 
 
 
 
 ├
[V] dbg:ODAC Global properties of On-Demand Atomic Counters for the nodes, which are are addressed via a CAM.
[V] top:Root  This class represents the root element in the object hierarchy. All managed objects in the system are descendants of the Root element.
 ├
[V] dbg:NDbgs The node debugs.
 
 ├
[V] dbg:AC The atomic counter.
 
 
 ├
[V] dbg:ODAC Global properties of On-Demand Atomic Counters for the nodes, which are are addressed via a CAM.


Contained Hierarchy
[V] dbg:ODAC Global properties of On-Demand Atomic Counters for the nodes, which are are addressed via a CAM.
 ├
[V] dbg:ODACB0 On-Demand Atomic Counters - Bank 0.
 
 ├
[V] dbg:AcOdE Statistics of one atomic counter entry. These managed objects are contained within atomic counter banks. For example, if an instance of this managed object is contained by ODACB0Tx, then the counter values in this managed object instance would indicate the transmit statistics for Bank 0. One of these managed objects would be instantiated for each atomic counter for each entry for each bank in each direction (Tx and Rx) Abstract managed obje...
 
 ├
[V] dbg:AnyToEp Endpoint group to endpoint atomic counter, On-demand, Entry.
 
 ├
[V] dbg:EpToAny Endpoint to any atomic counter, On-demand, Entry.
 
 ├
[V] dbg:EpToEp Endpoint to endpoint atomic counter, On-demand, Entry.
 
 ├
[V] dbg:EpToEpg Endpoint to endpoint group atomic counter, On-demand, Entry.
 
 ├
[V] dbg:EpToIp Endpoint to IP atomic counter, On-demand, Entry.
 
 ├
[V] dbg:EpgToEp endpoint group to endpoint atomic counter, On-demand, Entry.
 
 ├
[V] dbg:EpgToEpg Endpoint group to endpoint group atomic counter, On-demand, Entry.
 
 ├
[V] dbg:EpgToIp Endpoint group to IP atomic counter, On-demand, Entry.
 
 ├
[V] dbg:Expert Expert-level atomic counter, On-demand, Entry.
 
 ├
[V] dbg:FiveTuple Expert-level atomic counter, On-demand, Entry.
 
 ├
[V] dbg:IpToEp IP to endpoint atomic counter, On-demand, Entry.
 
 ├
[V] dbg:IpToEpg IP to endpoint atomic counter, On-demand, Entry.
 
 ├
[V] dbg:IpToIp  IP to EP Atomic counter, On-demand, Entry
 ├
[V] dbg:ODACB1 On-Demand Atomic Counters - Bank 1.
 
 ├
[V] dbg:AcOdE Statistics of one atomic counter entry. These managed objects are contained within atomic counter banks. For example, if an instance of this managed object is contained by ODACB0Tx, then the counter values in this managed object instance would indicate the transmit statistics for Bank 0. One of these managed objects would be instantiated for each atomic counter for each entry for each bank in each direction (Tx and Rx) Abstract managed obje...
 
 ├
[V] dbg:AnyToEp Endpoint group to endpoint atomic counter, On-demand, Entry.
 
 ├
[V] dbg:EpToAny Endpoint to any atomic counter, On-demand, Entry.
 
 ├
[V] dbg:EpToEp Endpoint to endpoint atomic counter, On-demand, Entry.
 
 ├
[V] dbg:EpToEpg Endpoint to endpoint group atomic counter, On-demand, Entry.
 
 ├
[V] dbg:EpToIp Endpoint to IP atomic counter, On-demand, Entry.
 
 ├
[V] dbg:EpgToEp endpoint group to endpoint atomic counter, On-demand, Entry.
 
 ├
[V] dbg:EpgToEpg Endpoint group to endpoint group atomic counter, On-demand, Entry.
 
 ├
[V] dbg:EpgToIp Endpoint group to IP atomic counter, On-demand, Entry.
 
 ├
[V] dbg:Expert Expert-level atomic counter, On-demand, Entry.
 
 ├
[V] dbg:FiveTuple Expert-level atomic counter, On-demand, Entry.
 
 ├
[V] dbg:IpToEp IP to endpoint atomic counter, On-demand, Entry.
 
 ├
[V] dbg:IpToEpg IP to endpoint atomic counter, On-demand, Entry.
 
 ├
[V] dbg:IpToIp  IP to EP Atomic counter, On-demand, Entry


Inheritance
[V] dbg:ACA The abstraction of the atomic counter.
 ├
[V] dbg:ODAC Global properties of On-Demand Atomic Counters for the nodes, which are are addressed via a CAM.


Events
                


Faults
                


Fsms
                


Properties Summary
Defined in: dbg:ACA
dbg:AcCntrSz
          scalar:Uint32
sz  (dbg:ACA:sz)
           Size = Total number of entries. Two banks per entry
dbg:AcUseCnt
          scalar:Uint32
usedCnt  (dbg:ACA:usedCnt)
           Total number of entries currently in use
Defined in: mo:Resolvable
mo:Owner
          scalar:Enum8
lcOwn  (mo:Resolvable:lcOwn)
           A value that indicates how this object was created. For internal use only.
Defined in: mo:TopProps
mo:ModificationChildAction
          scalar:Bitmask32
childAction  (mo:TopProps:childAction)
           Delete or ignore. For internal use only.
reference:BinRef dn  (mo:TopProps:dn)
           A tag or metadata is a non-hierarchical keyword or term assigned to the fabric module.
reference:BinRN rn  (mo:TopProps:rn)
           Identifies an object from its siblings within the context of its parent object. The distinguished name contains a sequence of relative names.
mo:ModificationStatus
          scalar:Bitmask32
status  (mo:TopProps:status)
           The upgrade status. This property is for internal use only.
Defined in: mo:Modifiable
mo:TStamp
          scalar:Date
modTs  (mo:Modifiable:modTs)
           The time when this object was last modified.
Properties Detail

childAction

Type: mo:ModificationChildAction
Primitive Type: scalar:Bitmask32

Units: null
Encrypted: false
Access: implicit
Category: TopLevelChildAction
    Comments:
Delete or ignore. For internal use only.
Constants
deleteAll 16384u deleteAll NO COMMENTS
ignore 4096u ignore NO COMMENTS
deleteNonPresent 8192u deleteNonPresent NO COMMENTS
DEFAULT 0 --- This type is used to





dn

Type: reference:BinRef

Units: null
Encrypted: false
Access: implicit
Category: TopLevelDn
    Comments:
A tag or metadata is a non-hierarchical keyword or term assigned to the fabric module.



lcOwn

Type: mo:Owner
Primitive Type: scalar:Enum8

Units: null
Encrypted: false
Access: implicit
Category: TopLevelRegular
    Comments:
A value that indicates how this object was created. For internal use only.
Constants
local 0 Local NO COMMENTS
policy 1 Policy NO COMMENTS
replica 2 Replica NO COMMENTS
resolveOnBehalf 3 ResolvedOnBehalf NO COMMENTS
implicit 4 Implicit NO COMMENTS
DEFAULT local(0) Local NO COMMENTS





modTs

Type: mo:TStamp
Primitive Type: scalar:Date

Units: null
Encrypted: false
Access: implicit
Category: TopLevelRegular
    Comments:
The time when this object was last modified.
Constants
never 0ull never NO COMMENTS
DEFAULT never(0ull) never NO COMMENTS





rn

Type: reference:BinRN

Units: null
Encrypted: false
Access: implicit
Category: TopLevelRn
    Comments:
Identifies an object from its siblings within the context of its parent object. The distinguished name contains a sequence of relative names.



status

Type: mo:ModificationStatus
Primitive Type: scalar:Bitmask32

Units: null
Encrypted: false
Access: implicit
Category: TopLevelStatus
    Comments:
The upgrade status. This property is for internal use only.
Constants
created 2u created In a setter method: specifies that an object should be created. An error is returned if the object already exists.
In the return value of a setter method: indicates that an object has been created.
modified 4u modified In a setter method: specifies that an object should be modified
In the return value of a setter method: indicates that an object has been modified.
deleted 8u deleted In a setter method: specifies that an object should be deleted.
In the return value of a setter method: indicates that an object has been deleted.
DEFAULT 0 --- This type controls the life cycle of objects passed in the XML API.

When used in a setter method (such as configConfMo), the ModificationStatus specifies whether an object should be created, modified, deleted or removed.
In the return value of a setter method, the ModificationStatus indicates the actual operation that was performed. For example, the ModificationStatus is set to "created" if the object was created. The ModificationStatus is not set if the object was neither created, modified, deleted or removed.

When invoking a setter method, the ModificationStatus is optional:
If a setter method such as configConfMo is invoked and the ModificationStatus is not set, the system automatically determines if the object should be created or modified.






sz

Type: dbg:AcCntrSz
Primitive Type: scalar:Uint32

Units: null
Encrypted: false
Access: admin
Category: TopLevelRegular
    Comments:
Size = Total number of entries. Two banks per entry
Constants
defaultValue 1024u --- NO COMMENTS





usedCnt

Type: dbg:AcUseCnt
Primitive Type: scalar:Uint32

Units: null
Encrypted: false
Access: admin
Category: TopLevelRegular
    Comments:
Total number of entries currently in use
Constants
defaultValue 0u --- NO COMMENTS